id int64 5 1.93M | title stringlengths 0 128 | description stringlengths 0 25.5k | collection_id int64 0 28.1k | published_timestamp timestamp[s] | canonical_url stringlengths 14 581 | tag_list stringlengths 0 120 | body_markdown stringlengths 0 716k | user_username stringlengths 2 30 |
|---|---|---|---|---|---|---|---|---|
1,878,827 | 15 Libraries You Should Know if You Build with React | Introduction to React In the world of modern web development, React stands out as a... | 0 | 2024-06-06T06:30:08 | https://dev.to/afzalimdad9/15-libraries-you-should-know-if-you-build-with-react-4eg5 | ## **Introduction to React**
In the world of modern web development, React stands out as a powerful and versatile library for building user interfaces. Developed by Meta (formerly Facebook), React has gained immense popularity among developers and is widely used in various applications.
## **What is React?**
React is a free and open-source front-end JavaScript library that simplifies the process of building dynamic and interactive user interfaces. It adopts a component-based architecture, allowing developers to create reusable UI components that can be composed together to build complex applications.
## **React in Action**
React is widely used in the development of popular websites and web applications, including:
- Facebook
- Instagram
- Netflix
- Airbnb
- Twitter
- WhatsApp Web
- Pinterest
- Twitch
## **Exploring React Libraries**
## What is a Library?
In coding, a library refers to a collection of pre-written code that developers can leverage to simplify and expedite their programming tasks. These libraries provide reusable functionality that can be integrated into different applications, reducing development time and effort.

Library will help you in less coding and effort
## **Essential Libraries for React Development**
## 1. Axios
`npm i axios`
Axios is a simple promise based HTTP client for the browser and node.js. Axios provides a simple-to-use library in a small package with a very extensible interface.
```
async function getUser() {
try {
const response = await axios.get('/user?ID=12345');
console.log(response);
} catch (error) {
console.error(error);
}
}
```
Instead of using Fetch we can use Axios and reduce the line of code by hitting API with the Axios library
## 2. Formik:
Formik is a free, open-source library that helps build and process form data in React applications. It provides a simple API and built-in validation, making it easy to collect and manipulate input data. Formik is used by companies like Airbnb, Walmart, Lyft, and Stripe.
`npm i formik`
```
import React from 'react';
import { Formik, Form, Field, ErrorMessage } from 'formik';
const initialValues = {
firstName: '',
lastName: '',
email: '',
};
const onSubmit = (values) => {
console.log(values);
};
const validate = (values) => {
const errors = {};
if (!values.firstName) {
errors.firstName = 'Required';
}
if (!values.lastName) {
errors.lastName = 'Required';
}
if (!values.email) {
errors.email = 'Required';
} else if (!/^\S+@\S+\.\S+$/.test(values.email)) {
errors.email = 'Invalid email address';
}
return errors;
};
const SampleForm = () => {
return (
<div>
<h1>Sample Form</h1>
<Formik
initialValues={initialValues}
onSubmit={onSubmit}
validate={validate}
>
{({ isSubmitting }) => (
<Form>
<div>
<label htmlFor="firstName">First Name:</label>
<Field type="text" id="firstName" name="firstName" />
<ErrorMessage name="firstName" component="div" />
</div>
<div>
<label htmlFor="lastName">Last Name:</label>
<Field type="text" id="lastName" name="lastName" />
<ErrorMessage name="lastName" component="div" />
</div>
<div>
<label htmlFor="email">Email:</label>
<Field type="email" id="email" name="email" />
<ErrorMessage name="email" component="div" />
</div>
<button type="submit" disabled={isSubmitting}>
Submit
</button>
</Form>
)}
</Formik>
</div>
);
};
export default SampleForm;
```
Formik simplifies form validation in React applications by providing an intuitive API for managing form state and validation logic.
## 3. React Helmet
React Helmet, for instance, can be used to dynamically set the document’s title, description, and meta tags. This comes in very handy when you need to update the meta tags for SEO. React Helmet supports all valid head tags, including title, style, base, meta, link, script, and NoScript.
`npm i react-helmet`
```
import React from "react";
import {Helmet} from "react-helmet";
class Application extends React.Component {
render () {
return (
<div className="application">
<Helmet>
<meta charSet="utf-8" />
<title>My Title</title>
<link rel="canonical" href="http://mysite.com/example" />
</Helmet>
...
</div>
);
}
};
```
React Helmet can help you improve the SEO of your website by making it easier to set and update the meta tags that search engines use to index and rank your pages. By providing accurate and up-to-date information about your content, you can help search engines understand your website better and improve your ranking in search results.
React Helmet can also help you enhance the social media sharing of your website by making it easier to set and update the meta tags that social media platforms use to display your content when it is shared.
## 4. React-Redux:
Redux is a JS library for predictable and maintainable global state management.
`npm i react-redux`
Basic Example of React-Redux
```
import React from 'react';
import { createStore } from 'redux';
import { Provider, connect } from 'react-redux';
// Define the initial state
const initialState = {
count: 0
};
// Define reducer function
const reducer = (state = initialState, action) => {
switch (action.type) {
case 'INCREMENT':
return {
...state,
count: state.count + 1
};
case 'DECREMENT':
return {
...state,
count: state.count - 1
};
default:
return state;
}
};
// Create the Redux store
const store = createStore(reducer);
// Define action creators
const increment = () => ({ type: 'INCREMENT' });
const decrement = () => ({ type: 'DECREMENT' });
// Counter component
const Counter = ({ count, increment, decrement }) => {
return (
<div>
<h1>Counter: {count}</h1>
<button onClick={increment}>Increment</button>
<button onClick={decrement}>Decrement</button>
</div>
);
};
// Connect Counter component to Redux store
const ConnectedCounter = connect(
state => ({ count: state.count }),
{ increment, decrement }
)(Counter);
// App component
const App = () => {
return (
<Provider store={store}>
<ConnectedCounter />
</Provider>
);
};
export default App;
```
The whole global state of your app is stored in an object tree inside a single store. The only way to change the state tree is to create an action, an object describing what happened, and dispatch it to the store. To specify how a state gets updated in response to an action, you write pure reducer functions that calculate a new state based on the old state and the action.
## 5. React Router DOM
`npm i react-router-dom`
React Router Dom is commonly used for routing and managing navigation in web applications built using React. It simplifies the routing process by providing an API to define, navigate, and render routes.
```
import * as React from "react";
import * as ReactDOM from "react-dom/client";
import {
createBrowserRouter,
RouterProvider,
} from "react-router-dom";
import "./index.css";
const router = createBrowserRouter([
{
path: "/",
element: <div>Hello world!</div>,
},
]);
ReactDOM.createRoot(document.getElementById("root")).render(
<React.StrictMode>
<RouterProvider router={router} />
</React.StrictMode>
);
```
The major advantage of react-router is that the page does not have to be refreshed when a link to another page is clicked…
## 6. Dotenv:
`npm install dotenv --save`
Dotenv is a zero-dependency module that loads environment variables from a .env file into process.env. Storing configuration in the environment separate from the codebase to secure the keys and information that should be kept confidential like passwords and secret key
```
import React, { useEffect, useState } from 'react';
require('dotenv').config();
const App = () => {
const [data, setData] = useState(null);
useEffect(() => {
// Fetch data from the API using the environment variable
fetch(process.env.REACT_APP_API_URL)
.then(response => response.json())
.then(data => setData(data))
.catch(error => console.error('Error fetching data:', error));
}, []);
return (
<div>
<h1>Data from API</h1>
{data ? (
<pre>{JSON.stringify(data, null, 2)}</pre>
) : (
<p>Loading...</p>
)}
</div>
);
};
export default App;
```
## 7. esLint
`npm i eslint`
ESLint is a popular open-source JavaScript linting utility. It analyzes your code for potential errors, enforces coding standards, and improves code quality. ESLint can also help you as a developer to identify and fix common mistakes, use best practices, and maintain consistency across your codebase.
Basic example
```
import js from "@eslint/js";
export default [
js.configs.recommended,
{
rules: {
"no-unused-vars": "warn",
"no-undef": "warn"
}
}
];
import React from 'react';
import Header from './components/Header';
const App = () => {
return (
<div>
<Header />
</div>
);
};
export default App;
```
As you can see, all we want to do is to render that one component. But if we run eslinton this file, we'll get a couple of errors.
```
1:8 warning 'React' is defined but never used no-unused-vars
2:8 warning 'Header' is defined but never used no-unused-vars
```
## 8. date-fns
`npm i date-fns`
date-fns provides the most comprehensive, yet simple and consistent toolset for manipulating JavaScript dates in a browser & Node.js.
```
// Parse a date string
const date = dateFns.parse('2023-08-04');
// Format a date
const formattedDate = dateFns.format(date, 'MM/dd/yyyy');
// Compare two dates
const areDatesEqual = dateFns.isEqual(date1, date2);
// Calculate the difference between two dates
const differenceInDays = dateFns.differenceInDays(date1, date2);
```
Date-fns is a powerful and versatile library for working with dates and times in JavaScript. It is a great choice for projects of all sizes.
## 9. react-error-boundaries
`npm install react-error-boundary`
Error boundaries are React components that catch JavaScript errors anywhere in their child component tree, log those errors, and display a fallback UI instead of the component tree that crashed
The component supports several ways to render a fallback (as shown below).
```
"use client";
import { ErrorBoundary } from "react-error-boundary";
function fallbackRender({ error, resetErrorBoundary }) {
// Call resetErrorBoundary() to reset the error boundary and retry the render.
return (
<div role="alert">
<p>Something went wrong:</p>
<pre style={{ color: "red" }}>{error.message}</pre>
</div>
);
}
<ErrorBoundary
fallbackRender={fallbackRender}
onReset={(details) => {
// Reset the state of your app so the error doesn't happen again
}}
>
<ExampleApplication />
</ErrorBoundary>;
```
Wrap an ErrorBoundary component around other React components to "catch" errors and render a fallback UI (A fallback UI is a temporary UI that renders in place of the actual UI when it hasn’t finished loading).
## 10. sweetalert
`npm install sweetalert --save`
SweetAlert is a JavaScript library that provides alternative alert and modal dialog boxes for web applications. It can replace built-in alert functions and improve the user interface of default browser dialogs.
```
import React from 'react';
import Swal from 'sweetalert';
const SweetAlertExample = () => {
const handleClick = () => {
Swal.fire({
title: 'Hello!',
text: 'This is a SweetAlert dialog.',
icon: 'success',
confirmButtonText: 'OK'
});
};
return (
<div>
<h1>SweetAlert Example</h1>
<button onClick={handleClick}>Show SweetAlert</button>
</div>
);
};
export default SweetAlertExample;
```
## 11. styled-components
`npm i styled-components`
Styled-components is an open-source library that allows React and React Native developers to define UI components and styles in a single file location. It uses CSS in JavaScript (JS), which allows developers to write CSS code directly in the JavaScript file.
```
import React from 'react';
import styled from 'styled-components';
// Create a <Title> react component that renders an <h1> which is
// centered, palevioletred and sized at 1.5em
const Title = styled.h1`
font-size: 1.5em;
text-align: center;
color: palevioletred;
`;
// Create a <Wrapper> react component that renders a <section> with
// some padding and a papayawhip background
const Wrapper = styled.section`
padding: 4em;
background: papayawhip;
`;
function MyUI() {
return (
// Use them like any other React component – except they're styled!
<Wrapper>
<Title>Hello World, this is my first styled component!</Title>
</Wrapper>
);
}
```
12. react-tooltip
`npm install react-tooltip`
The react-tooltip package provides a <Tooltip/> component that can be bound to an anchor element and used to display element-specific information.
```
import React from 'react';
import ReactTooltip from 'react-tooltip';
const TooltipExample = () => {
return (
<div>
<h1>React Tooltip Example</h1>
<button data-tip="Hello, I am a tooltip!" data-for="tooltip">Hover me</button>
<ReactTooltip id="tooltip" place="bottom" effect="solid" />
</div>
);
};
export default TooltipExample;
```
## 13. React Spinner
`npm install --save react-spinners`
react-spinner-loader provides a simple React SVG spinner component which can be implemented for async-await operation before data loads to the view.
```
import React from 'react';
import { css } from '@emotion/react';
import { RingLoader } from 'react-spinners';
const override = css`
display: block;
margin: 0 auto;
border-color: red;
`;
const SpinnerExample = () => {
return (
<div className="sweet-loading">
<RingLoader color={'#123abc'} css={override} size={150} loading={true} />
</div>
);
};
export default SpinnerExample;
```
## 14. Yup
`npm i yup`
Yup is a schema builder for runtime value parsing and validation. Define a schema, transform a value to match, assert the shape of an existing value, or both. Yup, schema are extremely expressive and allows modeling complex, interdependent validations, or value transformation.
```
import * as yup from 'yup';
const personSchema = yup.object({
firstName: yup.string().defined(),
nickName: yup.string().default('').nullable(),
sex: yup
.mixed()
.oneOf(['male', 'female', 'other'] as const)
.defined(),
email: yup.string().nullable().email(),
birthDate: yup.date().nullable().min(new Date(1900, 0, 1)),
});
```
## 15. @testing-library/jest-dom
`npm install --save-dev @testing-library/jest-dom`
`@testing-library/jest-dom` is a library that provides custom matchers to test the state of the DOM. It’s an extension for the Jest testing framework that enables assertions on DOM elements, attributes, and content.
```
<button data-testid="button" type="submit" disabled>submit</button>
<fieldset disabled><input type="text" data-testid="input" /></fieldset>
<a href="..." disabled>link</a>
expect(getByTestId('button')).toBeDisabled()
expect(getByTestId('input')).toBeDisabled()
expect(getByText('link')).not.toBeDisabled()
```
## Conclusion
By leveraging these libraries, developers can enhance the functionality, performance, and user experience of their React applications while reducing development time and effort.
Overall, this comprehensive overview provides valuable insights into the ecosystem of tools and libraries available for React development, empowering developers to build robust and feature-rich applications effectively.
| afzalimdad9 | |
1,878,826 | Hạt Óc Chó: Thành phần dinh dưỡng trong 100g. | Các thành phần dinh dưỡng trong Hạt óc chó là một nguồn dinh dưỡng phong phú với nhiều thành phần... | 0 | 2024-06-06T06:29:56 | https://dev.to/nguyen_ngoclamfplhcm_/hat-oc-cho-thanh-phan-dinh-duong-trong-100g-2ki0 | Các thành phần dinh dưỡng trong Hạt óc chó là một nguồn dinh dưỡng phong phú với nhiều thành phần dinh dưỡng quan trọng. Cung cấp cho người dùng đầy đủ các chất dinh dưỡng thiết yếu, giúp cho chúng ta kiểm soát được cân nặng và hạn chết được các bệnh về tim mạch.
TRONG 100G HẠT ÓC CHÓ CÓ CÁC THÀNH PHẦN DINH DƯỠNG:
Năng lượng: khoảng 654 kcal
Protein: khoảng 15.2g
Chất béo: khoảng 65.2g
Chất béo bão hoà: 6.1g
Chất béo không bão hoà: 8.9g
Carbohydrate: khoảng 13.7g
Chất xơ: 6,7g
Đường: 2.6g
Vitamin và khoáng chất:
Vitamin E: 0.7mg
Vitamin B6: 0.537mg
Folate: 98µg
Magie: 158mg
Photpho: 346mg
Kali: 441mg
Kẽm: 3.09mg
Sắt: 2.91
Canxi: 98mg
Các dinh dưỡng có trong hạt óc chó:
1. CHẤT BÉO KHÔNG LÃO HOÁPolyunsaturated fats):
Omega- 3(ALA - alpha- linolenic acid): Hạt óc chó là một trong những nguồn thực vật giàu Omega- 3 nhất. Omega- 3 có lợi cho tim mạch, giảm viêm, và hỗ trợ chức năng não bộ
2. PROTEIN:
Hạt óc chó cung cấp khoảng 15.2g protein trên mỗi 100g, hỗ trợ trong việc xây dựng và sữa chữa cơ bắp và mô
3. CHẤT XƠ:
Chất sơ giúp cải thiện sự tiêu hoá và kiểm soát được lượng đường huyết , hộ trợ giảm cân cho người béo phì và cân bằng được các yếu tố khác trong cơ thể
4. VITAMIN VÀ KHOÁNG CHẤT:
4.1.Vitamin E:
Có chất chống oxy hoá mạnh và giúp bảo vệ các tế bào khỏi các tổn thương, các vết thương nhanh làm hơn và hỗ trợ sức khoẻ cho làn da trở nên mịn màng.
4.2. Vitamin B6:
Quan trọng cho chức năng não bộ và tạo ra các chất dẫn truyền các nơ ron thần kinh.
4.3.Magie:
Hỗ trợ hồi và phát triển các bộ phận cơ trên cơ thể và các hệ thần kinh, đồng thời đó giúp ta điều hoà được đường huyết và huyết áp trong cơ thể.
4.4. Photpho:
Cần thiết cho các bộ phận xương và răng trên cơ thể, giúp xương và răng chắc khoẻ hơn.
4.5. Kẽm:
Rất quan trọng trong việc chữa lành các vết thương và tăng hệ miễn dịch trong cơ thể.
4.6. Sắt:
Cần thiến trong việc vận chuyển oxy trong máu và sự tuần hoàn.
4.7. Canxi:
Quan trọng cho xương và răng chắc khoẻ hơn, cung cấp sự tăng trưởng chiều cao
Lợi ích từ Vitamin và khoáng chất mang lại cho người sử dụng:
Cải thiện được vóc dáng và sức khoẻ, hỗ trợ các chức năng về thần kinh, xương, máu và sự tuần hoàn lưu thông máu trong cơ thể.
dinh dưỡng trong 100g hạt óc chó
5. CHẤT CHỐNG OXY HOÁ:
Hạt óc chó chứa rất nhiều các chất oxy hoá như là catechin, ellagic, melation, và các hợp chất phenolic chúng bảo vệ cơ thể khỏi các tác hại của gốc tự do và giảm nguy cơ ắc bệnh mãn tính.
Những thành phần dinh dưỡng trên cho chúng ta thấy được trong một hạt óc chó chứa rất nhiều các chất dinh dưỡng cần thiết cho cơ thể chúng ta, nó giúp cân bằng lượng dinh dưỡng trong cơ thể, cân bằng lượng cân nặng và kiểm soát được các bệnh tật.
Lợi ích dinh dưỡng từ hạt ngũ cốc mang lại:
Giúp cho cơ thể khoẻ mạnh và kiểm soát được cân nặng
Hạt óc chó cung cấp đầy đủ dinh dưỡng cũng như vitamin và khoáng chất làm cho cơ thể luôn khoẻ mạnh.
Dinh dưỡng mà hạt óc chó mang lại đầy đủ và rất nhiều vì vậy nó rất quan trọng với những người thiếu hệ miễn dịch và béo phì. Hạt óc chó giúp cân bằng dinh dưỡng trong cơ thể và phù hợp với những người có chế độ ăn kiêng
link: https://oceangranola.com | nguyen_ngoclamfplhcm_ | |
1,878,825 | Elevate Your Web Presence with Adequate Infosoft’s Laravel Development Services | At Adequate InfoSoft, we don't just develop software; we craft digital experiences that empower... | 0 | 2024-06-06T06:29:32 | https://dev.to/nishapatel/elevate-your-web-presence-with-adequate-infosofts-laravel-development-services-2e4k | webdev, appdevelopment, adequateinfosoft, hiredevelopers | At [Adequate InfoSoft](https://www.adequateinfosoft.com/), we don't just develop software; we craft digital experiences that empower businesses and elevate user satisfaction. Our journey began with a vision to revolutionize the digital landscape through innovative software solutions. With a dedicated team of passionate developers, designers, and strategists, we have been delivering excellence since our inception.
Our Mission
Our mission at Adequate InfoSoft is to empower businesses with cutting-edge software solutions that drive growth, efficiency, and success. We strive to exceed client expectations by delivering high-quality, scalable, and reliable software products tailored to their unique needs.
Our Values
Innovation: We embrace innovation and constantly seek new technologies and methodologies to stay ahead of the curve.
Excellence: We are committed to excellence in everything we do, from software development to client communication.
Integrity: Integrity is at the core of our operations. We believe in transparency, honesty, and ethical practices.
Collaboration: We foster a culture of collaboration, both internally and with our clients, to achieve shared goals and objectives.
Continuous Improvement: We are dedicated to continuous improvement, always seeking ways to enhance our processes, skills, and offerings.
Our Services
[Custom Software Development](https://www.adequateinfosoft.com/software-development-company): We specialize in developing custom software solutions tailored to meet the specific requirements of our clients.
Mobile App Development: From iOS and Android to cross-platform solutions, we create engaging and user-friendly mobile applications.
Web Development: Our web development services encompass everything from simple websites to complex web applications, utilizing the latest technologies and frameworks.
UI/UX Design: We design intuitive and visually appealing user interfaces that enhance user experience and drive engagement.
Quality Assurance: Our rigorous quality assurance processes ensure that every software product we deliver meets the highest standards of quality and reliability.
Digital Marketing: We offer comprehensive digital marketing services to help businesses establish a strong online presence and reach their target audience effectively.
Why Choose Adequate InfoSoft?
Expertise: With years of experience and expertise across various industries, we have the knowledge and skills to deliver outstanding results.
Client-Centric Approach: We prioritize client satisfaction above all else, working closely with our clients to understand their needs and objectives.
Affordability: We offer competitive pricing without compromising on quality, ensuring excellent value for our clients.
Timely Delivery: We understand the importance of deadlines and strive to deliver projects on time, every time.
Ongoing Support: Our commitment to our clients doesn't end with project delivery. We provide ongoing support and maintenance to ensure the continued success of our solutions.
**Get in Touch**
Ready to take your business to the next level with innovative software solutions? Contact Adequate InfoSoft today and let's discuss how we can help you achieve your goals. | nishapatel |
1,878,823 | Dr Amulya | Breast Cancer Hospital in Vijayawada | 0 | 2024-06-06T06:28:35 | https://dev.to/vida_breastcare_3635b3d9/breast-cancer-hospital-in-vijayawada-4m9b | [Breast Cancer Hospital in Vijayawada](https://www.dramulya.com/) | vida_breastcare_3635b3d9 | |
1,878,821 | How to become a junior React developer to Senior React Developer | I am a junior React developer. I want to upgrade myself to become a senior developer. Can anyone... | 0 | 2024-06-06T06:27:57 | https://dev.to/subhadeep-das/how-to-become-a-junior-react-developer-to-senior-react-developer-3c7k | I am a junior React developer. I want to upgrade myself to become a senior developer. Can anyone suggest me what is the best practices and all to become the senior react developer and what's the learning path. | subhadeep-das | |
1,878,820 | Embracing Asynchronous JavaScript: A Deep Dive🚀 | Asynchronous JavaScript is essential for creating dynamic, non-blocking web applications. This guide... | 0 | 2024-06-06T06:27:12 | https://dev.to/dharamgfx/embracing-asynchronous-javascript-a-deep-dive-559l | webdev, javascript, beginners, programming |
Asynchronous JavaScript is essential for creating dynamic, non-blocking web applications. This guide explores the core concepts, tools, and techniques for effectively handling asynchronous operations in JavaScript.
## Introducing Asynchronous JavaScript
Asynchronous JavaScript allows tasks to run in the background, enabling your application to remain responsive and efficient. It's a key feature for modern web development, allowing for tasks like data fetching, file reading, and timers to be executed without blocking the main thread.
### Example:
```javascript
console.log("Start");
setTimeout(() => {
console.log("This runs after 2 seconds");
}, 2000);
console.log("End");
// Output: Start, End, This runs after 2 seconds
```
## Why and Where to Use Asynchronous JavaScript
Asynchronous JavaScript is used to enhance user experience by:
- **Preventing Freezing:** Avoiding UI freezing during time-consuming operations.
- **Improving Performance:** Allowing multiple operations to run concurrently.
- **Handling Network Requests:** Making API calls without blocking the main thread.
### Example:
```javascript
fetch("https://api.example.com/data")
.then(response => response.json())
.then(data => console.log(data))
.catch(error => console.error("Error:", error));
```
## How to Use Promises
Promises are objects representing the eventual completion or failure of an asynchronous operation. They provide a cleaner, more intuitive way to handle asynchronous tasks compared to callbacks.
### Example:
```javascript
let promise = new Promise((resolve, reject) => {
let success = true;
if (success) {
resolve("Operation was successful");
} else {
reject("Operation failed");
}
});
promise.then(result => {
console.log(result);
}).catch(error => {
console.error(error);
});
```
## How to Implement a Promise-Based API
Creating a promise-based API involves wrapping asynchronous operations within a promise.
### Example:
```javascript
function fetchData(url) {
return new Promise((resolve, reject) => {
fetch(url)
.then(response => response.json())
.then(data => resolve(data))
.catch(error => reject(error));
});
}
fetchData("https://api.example.com/data")
.then(data => console.log(data))
.catch(error => console.error("Error:", error));
```
## Introducing Workers
Web Workers allow you to run scripts in background threads, enabling parallel execution and improving performance.
### Example:
```javascript
// worker.js
self.onmessage = function(e) {
let result = e.data * 2;
self.postMessage(result);
};
// main.js
let worker = new Worker('worker.js');
worker.onmessage = function(e) {
console.log('Result from worker:', e.data);
};
worker.postMessage(10);
```
## Sequencing Animations
Asynchronous JavaScript can be used to create complex, sequenced animations.
### Example:
```javascript
function animateBox(element) {
return new Promise((resolve) => {
element.style.transition = "transform 2s";
element.style.transform = "translateX(100px)";
element.addEventListener("transitionend", resolve, { once: true });
});
}
async function runAnimation() {
let box = document.getElementById("box");
await animateBox(box);
console.log("Animation complete");
}
runAnimation();
```
## Adding Features to Our Bouncing Balls Demo
Enhancing the bouncing balls demo with asynchronous JavaScript can add more dynamic interactions and animations.
### Example:
```javascript
// Bouncing balls demo with asynchronous gravity effect
class Ball {
constructor(x, y, dx, dy) {
this.x = x;
this.y = y;
this.dx = dx;
this.dy = dy;
this.radius = 10;
}
draw(context) {
context.beginPath();
context.arc(this.x, this.y, this.radius, 0, Math.PI * 2);
context.fillStyle = "blue";
context.fill();
context.closePath();
}
async applyGravity() {
this.dy += 0.5; // Simulating gravity
await new Promise(resolve => setTimeout(resolve, 100)); // Pausing for effect
}
async update(canvasWidth, canvasHeight) {
if (this.x + this.dx > canvasWidth - this.radius || this.x + this.dx < this.radius) {
this.dx = -this.dx;
}
if (this.y + this.dy > canvasHeight - this.radius || this.y + this.dy < this.radius) {
this.dy = -this.dy;
}
await this.applyGravity();
this.x += this.dx;
this.y += this.dy;
}
}
let canvas = document.getElementById("myCanvas");
let context = canvas.getContext("2d");
let ball = new Ball(50, 50, 2, 2);
async function animate() {
context.clearRect(0, 0, canvas.width, canvas.height);
ball.draw(context);
await ball.update(canvas.width, canvas.height);
requestAnimationFrame(animate);
}
animate();
```
## Additional Topics
### Async/Await
Async/await syntax simplifies working with promises, making asynchronous code look synchronous.
### Example:
```javascript
async function fetchData() {
try {
let response = await fetch("https://api.example.com/data");
let data = await response.json();
console.log(data);
} catch (error) {
console.error("Error:", error);
}
}
fetchData();
```
### Error Handling with Async Functions
Handling errors in asynchronous functions is straightforward with try/catch blocks.
### Example:
```javascript
async function fetchData() {
try {
let response = await fetch("https://api.example.com/data");
if (!response.ok) {
throw new Error("Network response was not ok");
}
let data = await response.json();
console.log(data);
} catch (error) {
console.error("Fetch error:", error);
}
}
fetchData();
```
### Managing Multiple Promises
Using `Promise.all` and `Promise.race` to handle multiple asynchronous operations simultaneously.
### Example:
```javascript
let promise1 = fetch("https://api.example.com/data1").then(response => response.json());
let promise2 = fetch("https://api.example.com/data2").then(response => response.json());
Promise.all([promise1, promise2])
.then(results => {
console.log("Data from both endpoints:", results);
})
.catch(error => {
console.error("Error:", error);
});
```
By mastering these asynchronous JavaScript techniques, you can build highly responsive, efficient, and user-friendly web applications. Happy coding! | dharamgfx |
1,878,816 | The Importance of Web Development | In today's digital age, web development has become an essential component for businesses,... | 0 | 2024-06-06T06:26:29 | https://dev.to/cretesoltech/the-importance-of-web-development-4cge | In today's digital age, [web development](https://cretesoltech.com/services/web-design-and-development-services/
) has become an essential component for businesses, organizations, and individuals seeking to establish an online presence. A well-developed website serves as the face of a brand, often being the first point of contact between a company and its potential customers. This makes it crucial for sites to be not only aesthetically pleasing but also user-friendly and efficient. With the rise of e-commerce, having a robust and secure website can significantly impact sales and customer retention. Furthermore, an optimized website enhances visibility in search engine results, driving more traffic and increasing the opportunity for engagement and conversion. As technology continues to advance, the role of web developers in crafting responsive, innovative, and functional websites remains vital to ensuring successful online interactions and growth. | cretesoltech | |
1,878,818 | AutoMQ Serverless Cornerstone: Partition Reassignment in a Few Seconds | Introduction Apache Kafka, due to its integrated storage and compute architecture, relies heavily on... | 0 | 2024-06-06T06:26:16 | https://dev.to/automq/automq-serverless-cornerstone-partition-reassignment-in-a-few-seconds-171m | 1. Introduction
Apache Kafka, due to its integrated storage and compute architecture, relies heavily on the completion of extensive data synchronization for partition reassignment. For example, a Kafka partition with a throughput of 100MB/s generates about 8.2TB of data per day. If there is a need to reassign this partition to another Broker, it requires full data replication. Even for nodes with a 1 Gbps bandwidth, this reassignment could take hours, almost negating real-time elasticity capabilities of an Apache Kafka cluster.

Thanks to the separation of storage and compute in AutoMQ for Kafka, no data needs to be moved during partition reassignment, which makes reducing reassignment time to a few seconds possible.
This article will delve into the principles and source code related to AutoMQ's rapid reassignment capabilities and discuss the application scenarios of these capabilities in the end.
2. Overview of the AutoMQ Partition Reassignment Process
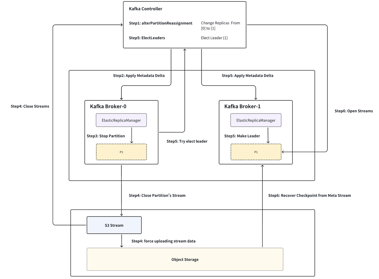
As illustrated below, taking the reassignment of partition P1 from Broker-0 to Broker-1 as an example, the process is divided into six steps:
- Step1 Construct partition reassignment command: Controller (ReplicationControlManager: AlterPartitionReassign) When the Kraft Controller receives the partition reassignment command, it creates a corresponding PartitionChangeRecord and commits it to the Kraft Log layer, removes Broker-0 from the leader replica list, and adds Broker-1 to the follower replica list.
- Step2 Broker synchronizes partition changes: Broker (ElasticReplicaManager: AsyncApplyDelta) Broker-0 synchronizes with the Kraft Log upon detecting changes to partition P1 and initiates the partition shutdown process.
- Step3 Metadata persistence and partition Stream closure: Broker (ElasticLog: Close) ElasticLog, a LocalLog implementation based on S3Stream, first persists partition metadata to the Meta Stream (including LeaderEpoch, ProducerSnapshot, SegmentList, StreamIds, etc.), then closes both the Meta and Data Streams.
- Step4 Data upload and Stream closure: Stream (S3Stream: Close) Upon each Stream closure, if there are data not yet uploaded to object storage, a forced upload is triggered. In a stable cluster, this data usually does not exceed a few hundred MB. Given the burst network bandwidth capabilities provided by current cloud providers, this process typically completes in seconds. Once the Stream’s data is uploaded, it can safely report to the Controller to close the Stream and remove partition P1 from Broker-0.
- Step5 Proactively retrigger leader election: Controller (ReplicationControlManager: ElectLeader) After P1 closure is completed by the Broker, it proactively triggers a leader election. At this point, Broker-1, as the sole replica, is promoted to the leader of P1, entering the partition recovery process.
- Step6 Partition recovery and data recovery: Broker (ElasticLog: Apply) During partition recovery, it first reports to the Controller to open P1's corresponding Meta Stream, retrieves P1's metadata from object storage based on the Meta Stream, thereby restoring P1's corresponding checkpoints (Leader Epoch/SegmentList, etc.), and then proceeds with data recovery based on P1's shutdown state (whether it was a cleaned shutdown).

3. AutoMQ partition reassignment source code analysis.
Next, we delve into a detailed analysis of the six-step process for partition reassignment, using the example of reassigning partition P1 from Broker-0 to Broker-1:
Note: Prior to shutting down a partition, AutoMQ must first report to the Controller to shut down all Streams associated with that partition, putting them into a Closed State. This ensures that the Streams can be reopened in an Opened State when the partition is recovered. This is done to prevent split-brain scenarios (i.e., two Brokers opening the same Stream simultaneously), with the Controller regulating the State and Owner of the Stream.
Step1: Controller builds the partition reassignment command
When the Controller receives the alterPartitionReassignments command, it constructs a PartitionChangeBuilder setting the partition's TargetISR and Replicas to the target [1], but does not elect a Leader immediately, instead opting to delay the election to ensure the partition's corresponding Stream is properly shut down before the election.
Additionally, a leader election timeout is set within the process; if the source Broker fails to trigger the election after a certain period, the Controller will actively trigger the election.
```
ReplicationControlManager:changePartitionReassignmentV2 {
PartitionChangeBuilder builder = new PartitionChangeBuilder(part,
tp.topicId(),
tp.partitionId(),
// no leader election, isAcceptableLeader 直接返回 False,代表不选主
brokerId -> false,
featureControl.metadataVersion(),
getTopicEffectiveMinIsr(topics.get(tp.topicId()).name.toString())
);
builder.setZkMigrationEnabled(clusterControl.zkRegistrationAllowed());
builder.setEligibleLeaderReplicasEnabled(isElrEnabled());
// 设置 ISR、Replicas 为 [target.replicas().get(0)]
builder.setTargetNode(target.replicas().get(0));
TopicControlInfo topicControlInfo = topics.get(tp.topicId());
if (topicControlInfo == null) {
log.warn("unknown topicId[{}]", tp.topicId());
} else {
// 选主超时器
TopicPartition topicPartition = new TopicPartition(topicControlInfo.name, tp.partitionId());
addPartitionToReElectTimeouts(topicPartition);
}
return builder.setDefaultDirProvider(clusterDescriber).build();
}
```
Step2: Broker synchronizes partition changes
After the Controller updates the Partition's Replicas, Broker-0, through syncing with the Kraft Log, detects the change in partition P1. This partition no longer belongs to Broker-0, hence initiating the process to shut down the partition.
```
ElasticReplicaManager: asyncApplyDelta(delta: TopicsDelta, newImage: MetadataImage) {
if (!localChanges.deletes.isEmpty) {
val deletes = localChanges.deletes.asScala
.map { tp =>
val isCurrentLeader = Option(delta.image().getTopic(tp.topic()))
.map(image => image.partitions().get(tp.partition()))
.exists(partition => partition.leader == config.nodeId)
val deleteRemoteLog = delta.topicWasDeleted(tp.topic()) && isCurrentLeader
StopPartition(tp, deleteLocalLog = true, deleteRemoteLog = deleteRemoteLog)
}
.toSet
def doPartitionDeletion(): Unit = {
stateChangeLogger.info(s"Deleting ${deletes.size} partition(s).")
deletes.foreach(stopPartition => {
val opCf = doPartitionDeletionAsyncLocked(stopPartition)
opCfList.add(opCf)
})
}
doPartitionDeletion()
}
}
```
Step3: Broker metadata persistence and partition Stream shutdown
When ReplicasManager calls StopPartition, it cascades the call down to ElasticLog.Close.
ElasticLog is an implementation of LocalLog based on S3Stream, where the partition data and metadata are mapped to S3Stream as follows:
- Each Segment is mapped to a DataStream
- The TxnIndex and TimeIndex of a Segment are mapped to Txn Stream and Time Stream respectively
- The partition metadata (producerSnapshot, LeaderEpoch, Streamids, SegmentList ...) are mapped as key-value pairs into the Meta Stream

ElasticLog first persists the partition metadata to the Meta Stream, then closes both the Meta and Data Streams:
```
ElasticLog close(): CompletableFuture[Void] = {
// already flush in UnifiedLog#close, so it's safe to set cleaned shutdown.
/// Flagged for Clean Shutdown
partitionMeta.setCleanedShutdown(true)
partitionMeta.setStartOffset(logStartOffset)
partitionMeta.setRecoverOffset(recoveryPoint)
maybeHandleIOException(s"Error while closing $topicPartition in dir ${dir.getParent}") {
// Persisting Metadata
CoreUtils.swallow(persistLogMeta(), this)
CoreUtils.swallow(checkIfMemoryMappedBufferClosed(), this)
CoreUtils.swallow(segments.close(), this)
CoreUtils.swallow(persistPartitionMeta(), this)
}
info("log(except for streams) closed")
// Shut down all Streams corresponding to the partition
closeStreams()
}
```
Step 4: Data upload and closure of S3Stream
Upon closing each Stream:
1. Wait for all unfinished requests
2. If there is still data not uploaded to object storage, a forced upload will be triggered. In a stable cluster, this data usually does not exceed a few hundred MB. With the burst network bandwidth provided by cloud providers, this process typically only takes a few seconds to complete
3. Once the data upload of the Stream is complete, it can safely report to the Controller to shut down the Stream
```
S3Stream:Close(){
// await all pending append/fetch/trim request
List<CompletableFuture<?>> pendingRequests = new ArrayList<>(pendingAppends);
if (GlobalSwitch.STRICT) {
pendingRequests.addAll(pendingFetches);
}
pendingRequests.add(lastPendingTrim);
CompletableFuture<Void> awaitPendingRequestsCf = CompletableFuture.allOf(pendingRequests.toArray(new CompletableFuture[0]));
CompletableFuture<Void> closeCf = new CompletableFuture<>();
// The Close0 function triggers a forced upload and Stream closure.
awaitPendingRequestsCf.whenComplete((nil, ex) -> propagate(exec(this::close0, LOGGER, "close"), closeCf));
}
private CompletableFuture<Void> close0() {
return storage.forceUpload(streamId)
.thenCompose(nil -> streamManager.closeStream(streamId, epoch));
}
```
Step5: Broker initiates leader election
After the shutdown of P1 from Broker, it triggers a leader election:
```
ElasticReplicaManager:StopPartitions(partitionsToStop: collection.Set[StopPartition]) {
partitionsToStop.foreach { stopPartition =>
val topicPartition = stopPartition.topicPartition
if (stopPartition.deleteLocalLog) {
getPartition(topicPartition) match {
case hostedPartition: HostedPartition.Online =>
if (allPartitions.remove(topicPartition, hostedPartition)) {
maybeRemoveTopicMetrics(topicPartition.topic)
// AutoMQ for Kafka inject start
if (ElasticLogManager.enabled()) {
// For elastic stream, partition leader alter is triggered by setting isr/replicas.
// When broker is not response for the partition, we need to close the partition
// instead of delete the partition.
val start = System.currentTimeMillis()
hostedPartition.partition.close().get()
info(s"partition $topicPartition is closed, cost ${System.currentTimeMillis() - start} ms, trigger leader election")
// Proactively Trigger Leader Election
alterPartitionManager.tryElectLeader(topicPartition)
} else {
// Logs are not deleted here. They are deleted in a single batch later on.
// This is done to avoid having to checkpoint for every deletions.
hostedPartition.partition.delete()
}
// AutoMQ for Kafka inject end
}
case _ =>
}
partitionsToDelete += topicPartition
}
}
```
In the Controller, Broker-1, being the only replica, is promoted as the leader of P1 and enters the partition recovery process
Step6: Broker partition recovery and data recovery
During Broker partition recovery, it first reports to the Controller to open the Meta Stream corresponding to P1, retrieves the metadata from object storage based on the Meta Stream, thereby restoring the corresponding checkpoint of P1 (Leader Epoch/SegmentList etc.), and then performs data recovery based on the shutdown state of P1 (whether it was a cleaned shutdown).
Code section corresponds to ElasticLog: Apply
- Step 1: Open Meta Stream
```
metaStream = if (metaNotExists) {
val stream = createMetaStream(client, key, replicationFactor, leaderEpoch, logIdent = logIdent)
info(s"${logIdent}created a new meta stream: stream_id=${stream.streamId()}")
stream
} else {
val metaStreamId = Unpooled.wrappedBuffer(value.get()).readLong()
// open partition meta stream
val stream = client.streamClient().openStream(metaStreamId, OpenStreamOptions.builder().epoch(leaderEpoch).build())
.thenApply(stream => new MetaStream(stream, META_SCHEDULE_EXECUTOR, logIdent))
.get()
info(s"${logIdent}opened existing meta stream: stream_id=$metaStreamId")
stream
}
```
- Step 2: Pull Partition MetaInfo, Producer Snapshot, and other partition metadata from MetaStream
```
// load meta info for this partition
val partitionMetaOpt = metaMap.get(MetaStream.PARTITION_META_KEY).map(m => m.asInstanceOf[ElasticPartitionMeta])
if (partitionMetaOpt.isEmpty) {
partitionMeta = new ElasticPartitionMeta(0, 0, 0)
persistMeta(metaStream, MetaKeyValue.of(MetaStream.PARTITION_META_KEY, ElasticPartitionMeta.encode(partitionMeta)))
} else {
partitionMeta = partitionMetaOpt.get
}
info(s"${logIdent}loaded partition meta: $partitionMeta")
//load producer snapshots for this partition
val producerSnapshotsMeta = metaMap.get(MetaStream.PRODUCER_SNAPSHOTS_META_KEY).map(m => m.asInstanceOf[ElasticPartitionProducerSnapshotsMeta]).getOrElse(new ElasticPartitionProducerSnapshotsMeta())
val snapshotsMap = new ConcurrentSkipListMap[java.lang.Long, ByteBuffer](producerSnapshotsMeta.getSnapshots)
if (!snapshotsMap.isEmpty) {
info(s"${logIdent}loaded ${snapshotsMap.size} producer snapshots, offsets(filenames) are ${snapshotsMap.keySet()} ")
} else {
info(s"${logIdent}loaded no producer snapshots")
}
// load leader epoch checkpoint
val leaderEpochCheckpointMetaOpt = metaMap.get(MetaStream.LEADER_EPOCH_CHECKPOINT_KEY).map(m => m.asInstanceOf[ElasticLeaderEpochCheckpointMeta])
val leaderEpochCheckpointMeta = if (leaderEpochCheckpointMetaOpt.isEmpty) {
val newMeta = new ElasticLeaderEpochCheckpointMeta(LeaderEpochCheckpointFile.CURRENT_VERSION, List.empty[EpochEntry].asJava)
// save right now.
persistMeta(metaStream, MetaKeyValue.of(MetaStream.LEADER_EPOCH_CHECKPOINT_KEY, ByteBuffer.wrap(newMeta.encode())))
newMeta
} else {
leaderEpochCheckpointMetaOpt.get
}
info(s"${logIdent}loaded leader epoch checkpoint with ${leaderEpochCheckpointMeta.entries.size} entries")
if (!leaderEpochCheckpointMeta.entries.isEmpty) {
val lastEntry = leaderEpochCheckpointMeta.entries.get(leaderEpochCheckpointMeta.entries.size - 1)
info(s"${logIdent}last leaderEpoch entry is: $lastEntry")
}
```
- Step 3: Pull SegmentList from MetaStream and restore all Segment states:
```
val logMeta: ElasticLogMeta = metaMap.get(MetaStream.LOG_META_KEY).map(m => m.asInstanceOf[ElasticLogMeta]).getOrElse(new ElasticLogMeta())
logStreamManager = new ElasticLogStreamManager(logMeta.getStreamMap, client.streamClient(), replicationFactor, leaderEpoch)
val streamSliceManager = new ElasticStreamSliceManager(logStreamManager)
val logSegmentManager = new ElasticLogSegmentManager(metaStream, logStreamManager, logIdent)
// load LogSegments and recover log
val segments = new CachedLogSegments(topicPartition)
// the state of all elastic log segments is restored through the ElasticLogLoader.
val offsets = new ElasticLogLoader(
logMeta,
segments,
logSegmentManager,
streamSliceManager,
dir,
topicPartition,
config,
time,
hadCleanShutdown = partitionMeta.getCleanedShutdown,
logStartOffsetCheckpoint = partitionMeta.getStartOffset,
partitionMeta.getRecoverOffset,
Optional.empty(),
producerStateManager = producerStateManager,
numRemainingSegments = numRemainingSegments,
createAndSaveSegmentFunc = createAndSaveSegment(logSegmentManager, logIdent = logIdent)).load()
info(s"${logIdent}loaded log meta: $logMeta")
```
4. Application scenarios of partition reassignment in a few seconds
1) Rapid scaling during peak periods
Kafka operators typically prepare Kafka cluster capacity based on historical experience; however, unexpected popular events and activities can cause a sudden surge in cluster traffic. At this point, it becomes necessary to quickly scale up the cluster and reassign partitions to manage the burst traffic.
In Apache Kafka®, due to the tight coupling of storage and compute, scaling the cluster often requires moving Partition data, a process that consumes a significant amount of time and resources, making it inefficient to scale during peak periods.
In AutoMQ, due to the separation of storage and compute, the scaling process does not involve data migration. This means that when rapid scaling is required during peak times, AutoMQ can respond more flexibly, reducing the duration of the scaling process and its impact on operations.
AutoMQ possesses remarkable scaling capabilities, able to complete a scaling process supporting 1GB of traffic within 5 minutes:

2) Serverless On-Demand Scaling
Another advantage of the AutoMQ architecture is its ability to perform serverless on-demand scaling.
In traditional architectures, scaling often requires manually adjusting the scale of servers or pre-allocating certain resources. However, the separation of storage and compute in AutoMQ's architecture makes the scaling process more flexible and automated. By leveraging container HPA and cloud providers' auto scaling groups, compute resources can be automatically adjusted based on actual traffic needs without the need to consider data migration issues related to storage. This allows the system to better handle fluctuations in traffic, while also reducing the complexity of operations and hardware costs.
 | automq | |
1,878,814 | Eco-Friendly Illumination: LED Lighting for Sustainable Homes | Eco-Friendly Lighting: Protecting the environmental surroundings with LED Lighting In the past few... | 0 | 2024-06-06T06:24:55 | https://dev.to/ronald_woodgo_ba03f686524/eco-friendly-illumination-led-lighting-for-sustainable-homes-1poi | design | Eco-Friendly Lighting: Protecting the environmental surroundings with LED Lighting
In the past few years, there has been a whole lot of speak about how we can protect the surroundings and also make our homes more sustainable. A great way we can repeat by using eco-friendly lighting, therefore the best type of lighting LED. We will talk about the features of Light-emitting Diode lighting, the innovation it, the service and quality you could expect, additionally the different applications for this technology behind it, how to use.
Advantages of LED Lighting
LED lighting has advantages being several conventional illumination sources. Firstly, LED lights are far more energy-efficient, which means that they normally use less electricity. This will make them cheaper to use and better for the surroundings. Secondly, LED lights have a lengthier lifespan than other kinds of chandelier lights bulbs. This means them less often, which saves you cash in the long run that you will need certainly to replace. Finally, Light-emitting Diode lights produce little heat, so that they are safer to utilize much less likely to create a fire.
Innovation behind Light-emitting Diode Lighting
Light-emitting Diode lighting is a relatively newer technology, nonetheless it has arrived an easy method long what it had previously been. The innovation behind Light-emitting Diode lights is they use semiconductors to give off light. This implies them more energy-efficient that they do not count on heating filaments or gasoline to produce light, which makes. Also, LED lights come in many different colors, meaning that they can be employed for ornamental purposes too.
Just how to Use LED Lighting
Making use of illumination LED very easy and easy. All you have to complete is supercede your conventional lights with Light-emitting Diode bulbs. They fit in to the socket same old-fashioned bulbs, therefore no additional wiring is needed. Also, LED black chandelier lights can be purchased in various sizes and shapes, for various lighting requirements to help you use them.
Provider and Quality
Light-emitting Diode lighting is known for its longevity and durability. However, like any other technology, you should buy from reputable brands to guarantee you deserve that you're getting the quality. When purchasing light bulbs which can be LED be sure to check out the warranty and customer care policies. Make sure that the brand you are buying from includes a reputation great quality, plus don't forget to ask for guidelines from relatives and buddies.
Applications for Light-emitting Diode Lighting
Light-emitting Diode lighting can be used for the number of applications in your house. As an example, you can use bulbs that are LED your desk lamp, bedside lamp, or dining table lamp. Additionally, LED lights are commonly employed for outside illumination, such as for example in garden lights or floodlights. Finally, Light-emitting Diode lights are used for mood mod chandeliers lighting, such as in under-cabinet lighting or cove illumination.
| ronald_woodgo_ba03f686524 |
1,878,813 | Error Handling in JavaScript for Better Code Quality | Error handling in JavaScript makes it possible for your JavaScript apps to handle problems smoothly... | 0 | 2024-06-06T06:24:30 | https://dev.to/linusmwiti21/error-handling-in-javascript-for-better-code-quality-1lo4 | javascript, webdev, beginners, programming | Error handling in JavaScript makes it possible for your JavaScript apps to handle problems smoothly avoiding crashes and guaranteeing a seamless user experience.
So, where do these errors come from?
* **Typos:** A simple misspelling in a variable name or a missing semicolon can bring your program to a halt.
* **Incorrect Data:** Maybe a user enters the wrong information in a form, or you try to process data that's not in the format you expect. These mismatches can lead to errors.
* **Network Issues:** Sometimes, the internet connection might be unstable, causing errors when your program tries to fetch data from online sources.
* **Unexpected Events:** Who knows what a user might do! They could click a button in an unintended way, or try to perform an action that your program isn't designed for.
You can begin developing more reliable and user-friendly JavaScript applications by being aware of these common error sources. In this article, we will cover error handling in JavaScript and equip you with tools to catch and fix errors without your program crashing. We'll use special tools to spot these errors and give clear messages so you can address them easily.
## Types of Errors in JavaScript
Errors are statements that prevent the programme from operating correctly. Syntax errors, runtime errors, and logical errors are the three primary categories of errors that can occur during the compilation of a JavaScript programme. There are three types of errors in programming which are discussed below:
* Syntax error
* Logical error
* Runtime error
### 1. Syntax Errors
These are the typos and grammatical mistakes of the JavaScript world. They prevent your code from even running, like a missing semicolon or a misspelled keyword. Similarly, a missing parenthesis in JavaScript disrupts the code's intended flow.
```js
// Syntax error: Missing closing parenthesis
console.log("Hello, world!";
```
Here, you're missing the closing parenthesis ``)`` after the message "Hello, world!". This missing parenthesis is a syntax error. The computer doesn't understand what you're trying to tell it because the statement isn't properly formatted.
### 2. Runtime Errors
These errors pop up while your program is running, like trying to access a variable that doesn't exist or dividing by zero. These are like unexpected roadblocks that halt your program's smooth execution.
```js
// Runtime error: Cannot read property 'length' of undefined
let array;
console.log(array.length);
```
The code declares a variable ``array`` but doesn't assign any value to it. In JavaScript, leaving a variable undeclared means it has an implicit value of undefined. The line ``console.log(array.length);`` tries to access the length property of array. However, since array is undefined, it doesn't hold any object or data to access properties from.
This attempt to use a property on an undefined variable triggers a runtime error. The code runs without issues until this specific line, where it encounters a problem during execution.
### 3. Logical Errors
These might be the trickiest ones. Your code might run without complaints, but it produces the wrong results due to flaws in the logic itself.
```js
// Logical error: Incorrect calculation
let price = 100;
let discount = 0.2;
let finalPrice = price - discount; // Should be price * discount
console.log(finalPrice); // Outputs 99.8 instead of 20
```
The code calculates a discount but produces an incorrect final price due to a logical error. You define variables for ``price`` (100), ``discount`` (0.2), and ``finalPrice``. The line ``let finalPrice = price - discount;`` subtracts the discount value (0.2) from the original price (100). This is the logical error.
The intention is likely to calculate a discounted price by multiplying the price with the discount percentage. However, the subtraction results in an incorrect final price (99.8). The ``console.log`` statement displays 99.8, which is not the expected discounted price of 20 (100 * 0.2).
## Basic Error Handling Techniques
When writing JavaScript code, errors can happen. But don’t worry! You can handle them effectively using some basic techniques. Let’s explore a few common approaches.
### try...catch...finally
Wrap the code that might cause an error inside a try block. If an error occurs, the code inside the catch block will execute, allowing you to handle the error gracefully.
* ``try`` Block: This block contains the code that might potentially throw an error.
* ``catch`` Block: This block executes if an error occurs within the ``try`` block. It receives the error object as an argument, allowing you to inspect its details and take corrective actions.
* ``finally`` Block (Optional): This block executes unconditionally, regardless of whether an error occurs or not. It's often used for cleanup tasks like closing files or database connections.
**Example**
```js
function readFile(filename) {
try {
// Code that might throw an error (e.g., file not found)
const content = fs.readFileSync(filename, 'utf-8');
return content;
} catch (error) {
console.error("Error reading file:", error.message);
// Handle the error gracefully (e.g., display a user-friendly message)
return "An error occurred while reading the file.";
} finally {
// Optional cleanup tasks (e.g., not applicable here)
}
}
```
The ``try`` block attempts to read a file using ``fs.readFileSync``.
If an error occurs (e.g., file not found), the ``catch`` block catches it, logs the error message, and returns a user-friendly message instead of crashing the program.
The ``finally`` block is omitted here as there's no cleanup needed.
### Examples of Handling Different Type of Errors
* ``TypeError:`` This error occurs when an operation is attempted on an incompatible data type (e.g., adding a string and a number). You can use a catch block to identify and handle these type mismatches.
```js
try {
const sum = "5" + 10; // Attempting to add a string and a number
} catch (error) {
if (error instanceof TypeError) {
console.error("Type error: Incompatible data types for operation.");
} else {
// Handle other types of errors
}
}
```
* ``ReferenceError:`` This error occurs when you try to access a variable that hasn't been declared or is out of scope. You can use a try...catch block to prevent program crashes due to missing variables.
```js
try {
console.log(undeclaredVariable); // Trying to access an undeclared variable
} catch (error) {
if (error instanceof ReferenceError) {
console.error("Reference error: Variable is not defined.");
} else {
// Handle other types of errors
}
}
```
## Custom Error Handling
JavaScript provides built-in error objects like ``Error``, but sometimes you need more specific error messages tailored to your application. This is where custom error handling comes in.
### Creating and Throwing Custom Errors
* ``Error Inheritance:`` You can create custom errors by extending the built-in Error class. This allows you to inherit properties like name and message while adding your own custom details.
```js
class ApiError extends Error {
constructor(message) {
super(message); // Call super constructor with the message
this.name = 'ApiError'; // Set a custom name for your error
}
}
// Throwing the error
throw new ApiError('Failed to fetch data from the API');
```
* ``Throwing with Objects:`` You can also throw objects with custom properties for more detailed error information.
```js
throw {
name: 'ValidationError',
message: 'Invalid email format',
field: 'email',
};
```
**Use Cases for Custom Errors**
* **Clarity and Specificity:** Custom errors provide more informative messages that pinpoint the exact issue within your application. This is especially helpful for debugging and pinpointing the source of problems.
* **Error Classification:** By creating custom error classes with specific names, you can categorize errors based on their type (e.g., ``ApiError``, ``NetworkError``, ``ValidationError``). This allows for more targeted handling of different error scenarios.
* **Improved User Experience:** You can use custom errors to provide user-friendly messages that explain the issue in a clear and actionable way, leading to a better user experience.
### Examples of Custom Error Classes
* **AuthenticationError:** Thrown when a user fails to authenticate (wrong username/password).
* **ValidationError:** Thrown when user input fails to meet validation requirements.
* **NetworkError:** Thrown when there's a problem communicating with a server.
**Example**
```js
class ValidationError extends Error {
constructor(message) {
super(message);
this.name = "ValidationError";
}
}
class DatabaseError extends Error {
constructor(message) {
super(message);
this.name = "DatabaseError";
}
}
```
This code snippet demonstrates creating custom error classes for error handling in JavaScript.
Here's a breakdown of what each part does:
* **ValidationError:** This class represents errors related to validation issues.
* **DatabaseError:** This class represents errors related to database operations.
* Both ``ValidationError`` and ``DatabaseError`` extend the built-in ``Error`` class. This allows them to inherit properties and methods from the base ``Error`` class, such as the ability to store an error message.
* Each class has a constructor function that takes a single argument, ``message``.
* The constructor calls the ``super(message)`` statement, which passes the received message to the parent ``Error`` class constructor.
* Inside the constructor, ``this.name`` is set to either "ValidationError" or "DatabaseError" depending on the class. This customizes the error name for better identification.
## Error Handling Best Practices
Error handling isn't just about catching errors; it's about creating a well-oiled system that anticipates, addresses, and recovers from them gracefully. Here are some key best practices to elevate your error handling game:
### 1. Error Logging
Logging errors provides a persistent record for debugging and future reference. It allows you to track down the root cause of issues that might not be immediately apparent.
```js
function logError(error) {
console.error(`[${new Date().toISOString()}] ${error.message}`);
}
try {
riskyOperation();
} catch (error) {
logError(error);
}
```
### 2. Graceful Degradation
Graceful degradation means your application strives to maintain some level of functionality even when errors occur. This prevents complete crashes and allows users to continue interacting with the system (albeit with potentially reduced features). Imagine a news website. If fetching breaking news articles fails, you could display cached content or a generic message while attempting to recover the data in the background.
```js
try {
let data = fetchData();
} catch (error) {
console.warn("Failed to fetch data, using fallback data.");
let data = getFallbackData();
}
```
### 3. User-Friendly Error Messages
Technical jargon might fly over your users' heads. Strive for clear, concise messages that explain the error in a way the user can understand. Offer potential solutions or guidance on how to proceed. Instead of a generic "Internal Server Error," display a message like "We're having trouble loading the data right now. Please try again later."
```js
try {
processUserInput(input);
} catch (error) {
alert("We're having trouble loading the data right now. Please try again later.");
}
```
### 4. Avoiding Silent Failures
Uncaught errors can lead to unexpected behavior or issues that go unnoticed. Ensure all errors are caught using ``try...catch`` blocks or promise rejections. Log or display appropriate messages for each error. Wrap potentially error-prone code in try...catch blocks, providing user feedback when errors occur.
```js
try {
criticalOperation();
} catch (error) {
console.error("Critical operation failed:", error.message);
notifyAdmin(error);
}
```
## Asynchronous Error Handling
JavaScript offers powerful features for asynchronous operations, but errors can lurk in these non-sequential flows too. Here's how to handle errors gracefully in asynchronous code:
### 1. Handling Errors in Callbacks
Callbacks are a common way to handle asynchronous operations. However, managing errors within nested callbacks can become cumbersome.
```js
function getUserData(callback) {
setTimeout(() => {
const user = { name: 'John Doe' };
callback(null, user); // Success with user data
}, 1000);
}
function getRepos(userId, callback) {
setTimeout(() => {
if (userId === 1) {
callback('User not found', null); // Error with message
} else {
callback(null, ['repo1', 'repo2']); // Success with repos
}
}, 500);
}
getUserData((err, user) => {
if (err) {
console.error('Error fetching user:', err);
} else {
getRepos(user.id, (err, repos) => {
if (err) {
console.error('Error fetching repos:', err);
} else {
console.log('User Repos:', repos);
}
});
}
});
```
This code demonstrates nested callbacks, but error handling becomes messy and prone to "callback hell."
### 2. Using Promises and the .catch() Method
Promises offer a cleaner way to handle asynchronous operations and their errors. You can chain ``.then()`` and ``.catch()`` methods to handle successful results and errors, respectively.
```js
function getUserData() {
return new Promise((resolve, reject) => {
setTimeout(() => {
const user = { name: 'John Doe' };
resolve(user); // Success with user data
}, 1000);
});
}
function getRepos(userId) {
return new Promise((resolve, reject) => {
setTimeout(() => {
if (userId === 1) {
reject('User not found'); // Error with message
} else {
resolve(['repo1', 'repo2']); // Success with repos
}
}, 500);
});
}
getUserData()
.then(user => getRepos(user.id))
.then(repos => console.log('User Repos:', repos))
.catch(err => console.error('Error:', err));
```
This approach with Promises provides cleaner error handling through a single ``.catch()`` block.
### 3. Error Handling with ``async`` and ``await``
``async/await`` syntax provides a more synchronous-like way to write asynchronous code. Errors are handled using ``try...catch`` blocks within the async function.
```js
async function fetchData() {
try {
const user = await getUserData();
const repos = await getRepos(user.id);
console.log('User Repos:', repos);
} catch (err) {
console.error('Error:', err);
}
}
fetchData();
```
This example uses async/await syntax with a try...catch block for cleaner error handling within the asynchronous flow.
## Tools and Libraries for Error Handling
While core error handling techniques are essential, JavaScript offers powerful libraries and tools to take your debugging game to the next level, especially in production environments where catching errors after deployment is crucial. Here's a look at some popular options:
* **Sentry** (https://sentry.io/): A comprehensive error monitoring platform that captures errors across your JavaScript applications. It provides detailed error reports with stack traces, user information, and environment details, making it easier to pinpoint the root cause of issues.
* **TrackJS** (https://trackjs.com/): Another popular error monitoring tool offering real-time error tracking, detailed error reports, and user behavior insights. It helps you identify and fix errors before they impact your users.
Sentry and TrackJS provide real-time error tracking, detailed error reports, and integration with various platforms to streamline the debugging process.
```js
// Example using Sentry
Sentry.init({ dsn: 'https://example@sentry.io/12345' });
try {
riskyOperation();
} catch (error) {
Sentry.captureException(error);
console.error("An error occurred:", error.message);
}
```
**Benefits of Error Monitoring Tools**
* **Proactive Error Detection:** These tools can catch errors that might go unnoticed in development, especially in complex applications.
* **Detailed Error Reports:** They provide comprehensive information about errors, including stack traces, user data, and environment details, accelerating debugging.
* **Grouping and Prioritization:** They help categorize and prioritize errors based on their frequency and severity, allowing you to focus on the most critical issues first.
* **Real-time Monitoring:** Tools like Sentry offer real-time error dashboards to keep track of issues as they occur.
**Example: Using Sentry to Track Errors**
1. **Create a Sentry Account:** Sign up for a free or paid Sentry account and set up a project for your application.
2. **Install the Sentry SDK:** Integrate the Sentry SDK into your JavaScript code using a library like @sentry/browser.
3. **Capture Errors:** Wrap critical parts of your code with Sentry's error capture functions (e.g., Sentry.captureException(error)).
4. **Monitor Your Dashboard:** Sentry will capture errors and send them to your dashboard where you can analyze them for debugging.
By leveraging error monitoring tools, you can gain valuable insights into your application's health in production environments, allowing you to identify and resolve issues before they affect your users.
## Conclusion
Throughout this article, We've explored the different types of errors that can lurk within your code, from syntax errors to runtime roadblocks and logical missteps. By understanding these error categories, you're well-equipped to tackle them effectively.
We also looked at both basic and custom error handling techniques. We saw how ``try...catch`` blocks can gracefully catch errors and prevent crashes, while custom errors allow you to craft informative messages specific to your application's needs. These techniques empower you to not only identify errors but also provide clear explanations to users or pinpoint issues for debugging.
The discussion extended to best practices, including asynchronous error handling and leveraging powerful tools like Sentry for comprehensive error monitoring in production environments. By incorporating these practices, you can proactively prevent errors, identify them swiftly, and ensure your JavaScript applications run smoothly and flawlessly.
| linusmwiti21 |
1,878,790 | Using TensorFlow 2.8 on an Apple Silicon arm64 chip | My computer recently had an unfortunate interface with dihydrogen monoxide. To be determined if it... | 0 | 2024-06-06T06:23:14 | https://dev.to/dchaley/using-tensorflow-28-on-an-apple-silicon-arm64-chip-771 | tensorflow, apple, gpu, hardware | My computer recently had an unfortunate interface with dihydrogen monoxide. To be determined if it will come back to life but it's not looking good. So, I bought a new Macbook which means, the M3 chip (arm64). I had a nice experience using the M1 from my previous job so I was looking forward to it.
Of course 😩 the `x86` vs `arm` architecture issues started immediately when I tried using TensorFlow.
Here's how I fixed it. The pull request: [deepcell-imaging#229](https://github.com/dchaley/deepcell-imaging/pull/229)
DeepCell uses TF 2.8 so that's what we have to use. Unfortunately the [2.8.4 package](https://pypi.org/project/tensorflow/2.8.4/#files) doesn't come with ARM binaries. Incidentally [TF 2.16.1](https://pypi.org/project/tensorflow/2.16.1/#files) *does* have arm64 binaries ... but I can't use it here 😑
Apple has [some documentation](https://developer.apple.com/metal/tensorflow-plugin/) for installing TensorFlow and the "metal" plugin. In particular,
> For TensorFlow version 2.12 or earlier:
> ```
> python -m pip install tensorflow-macos
> ```
In our case we need tensorflow-macos==2.8.0 as found in the [tensorflow-macos release history](https://pypi.org/project/tensorflow-macos/#history). Unfortunately the [files list](https://pypi.org/project/tensorflow-macos/2.8.0/#files) reveals there's no Python 3.10 distribution so I need to downgrade to Python 3.9.
As for tensorflow-metal the [package documentation](https://pypi.org/project/tensorflow-metal/) says we need v0.4.0.
I packaged a new requirements file for Mac arm64 users:
```
$ cat requirements-mac-arm64.txt
tensorflow-macos==2.8.0
tensorflow-metal==0.4.0
```
Then you install the mac requirements:
```bash
pip install -r requirements-mac-arm64.txt
```
Of course, the shenanigans don't stop! Running `pip install -r requirements.txt` fails to install DeepCell, because it depends on `tensorflow` – not `tensorflow-macos` (which provides the same Python module `tensorflow`).
So I ran it this way to skip dependencies after installing the ones we could:
```bash
pip install -r requirements-mac-arm64.txt
pip install -r requirements.txt
pip install -r requirements.txt --no-deps
```
Then I got an interesting protobuf failure.
```
If this call came from a _pb2.py file, your generated code is out of date and must be regenerated with protoc >= 3.19.0.
If you cannot immediately regenerate your protos, some other possible workarounds are:
1. Downgrade the protobuf package to 3.20.x or lower.
2. Set PROTOCOL_BUFFERS_PYTHON_IMPLEMENTATION=python (but this will use pure-Python parsing and will be much slower).
More information: https://developers.google.com/protocol-buffers/docs/news/2022-05-06#python-updates
```
Quick fix: grab the most recent 3.20.x protobuf version, [3.20.3](https://pypi.org/project/protobuf/3.20.3/).
Apple provides a test script:
```
import tensorflow as tf
cifar = tf.keras.datasets.cifar100
(x_train, y_train), (x_test, y_test) = cifar.load_data()
model = tf.keras.applications.ResNet50(
include_top=True,
weights=None,
input_shape=(32, 32, 3),
classes=100,)
loss_fn = tf.keras.losses.SparseCategoricalCrossentropy(from_logits=False)
model.compile(optimizer="adam", loss=loss_fn, metrics=["accuracy"])
model.fit(x_train, y_train, epochs=5, batch_size=64)
```
One 180 MB model download later … we're golden.
```
2024-06-05 23:10:30.794862: I tensorflow/core/grappler/optimizers/custom_graph_optimizer_registry.cc:113] Plugin optimizer for device_type GPU is enabled.
```
Just to confirm, let's check Activity Monitor – and yes, it's using the gpu. 🎉 😤

Phew. Well, hopefully this is a one-time thing. Most of our development is cloud which is x86, the more common binary format.
Until our next adventure with binaries ✌
Cover image by <a href="https://unsplash.com/@karishea?utm_content=creditCopyText&utm_medium=referral&utm_source=unsplash">Kari Shea</a> on <a href="https://unsplash.com/photos/macbook-pro-on-top-of-brown-table-1SAnrIxw5OY?utm_content=creditCopyText&utm_medium=referral&utm_source=unsplash">Unsplash</a>
| dchaley |
1,878,800 | Understanding Closures in JavaScript | Table of Contents What's a closure Why are they needed Encapsulation & State... | 0 | 2024-06-06T06:21:48 | https://dev.to/dev_diaries_by_varun/understanding-closures-in-javascript-2jfi | webdev, javascript, beginners, programming | ## Table of Contents
[What's a closure](#chapter-1)
[Why are they needed](#chapter-2)
[Encapsulation & State Management](#chapter-3)
[Higher Order Functions](#chapter-4)
[Function Currying & Composition](#chapter-5)
[How Javascript libraries leverage closures](#chapter-6)
---
In the vast world of JavaScript, closures stand out as one of the most powerful and intriguing concepts. Whether you're a seasoned developer or just starting your coding journey, understanding closures is essential for mastering JavaScript.
In this blog post, we'll demystify closures, exploring their fundamental principles, practical applications, and why they are indispensable in modern JavaScript development.
By the end, you'll have a clear understanding of how closures work and how to leverage them to enhance your coding skills.
---
## What's a closure ? <a name="chapter-1"></a>
A closure is a fundamental concept in JavaScript (and many other programming languages) that allows a function to retain access to its lexical scope, even after the function that created the scope has finished executing.
To be honest, the definition does not give an idea about the power of closures🙈.
So what if a function can retain its lexical scope ? What's the big deal ?
Believe Me ❤️ , closures are an infinity stone in the gauntlet of functional programming 🔮
---
## Why are they needed ? <a name="chapter-2"></a>
In modern day code development, Functional Programming is highly leveraged because it has certain advantages over OOPS in certain areas.
With this change in approach, we still needed to support basic features of OOPS & clean coding.
Functional Programming has it's unique ways of implementing these features
1. Modular & Reusable Code.
2. Encapsulation & State Management.
This is exactly where closure is needed.
**💡Functional Programming is easier to understand with examples. So i'll provide lots of them.**
{% collapsible What is functional programming? %}
- For simplicity, let's say functional programming is all about thinking in terms of functions & smartly leveraging them in our code.
- Functions are treated as first class citizens. They can be declared as a variable, can be passed as arguments, can be returned from another function & much more.
{% endcollapsible %}
---
## Encapsulation & State Management <a name="chapter-3"></a>
Functional Programming has no concept of access specifiers - `public, private & protected.`
So how do we achieve encapsulation?
`Closure` is one of the ways you can achieve encapsulation.
**Use-case**
- We have a variable count & we want to allow limited operations on it - `increment, decrement, reset & get.`
- We want to prevent count from external access i.e. keep it private.
First let's see OOPS way of achieving encapsulation.
### Encapsulation using OOPS
```javascript
class Count {
private _count = 0;
function increment(){
this._count++;
}
function decrement(){
this._count--;
}
function reset(){
this._count = 0;
}
function getCount(){
return this._count;
}
}
const count = new Count();
```
### Encapsulation using Functional Programming
```javascript
function count() {
let count = 0;
return {
increment: function(){
count++;
},
decrement: function(){
count--;
},
reset: function(){
count = 0;
},
getCount: function(){
return count;
}
};
};
const fpCount = count();
```
Now does this statement ring a bell ??? Let's see...
`Closure allows a function to retain access to its lexical scope, even after the function that created the scope has finished executing`.
When we called `count()` it executed & returned us methods to play around with count variable.
But even after its execution, all handler methods remember value of count because they have access to their lexical environment.
Also using `closures` the handler functions manage the state of count variable.
This way we've achieved encapsulation & state management of count variable 😉🎉
---
## Higher Order Functions <a name="chapter-4"></a>
> A higher-order function is a function that either Takes one or more functions as arguments or Returns a function as its result.
The purpose of Higher Order Functions is to make the code modular & reusable.
Use-case
- We want to loop over an array
```javascript
// Classical way to loop over an array
const numbers = [1,2,3,4,5,6];
for(let i = 0; i < numbers.length; i++){
console.log('number ', numbers[i], ' is at index ', i);
}
// Same using functional programming
function printElementAndIndex(element, index) {
console.log('number ', element, ' is at index ', index);
}
// For any beginners reading this,
// forEach is a higher order function provided by javascript
numbers.forEach(printElementAndIndex);
```
You see `printElementAndIndex` was called for every element in numbers array.
It remembered the values of element & index passed to it at that iteration.
- Attaching event handler
```javascript
// Assuming we're attaching a click listener
// on button with id 'my-button'
const button = document.getElementById('#my-button');
const handleButtonClick = (event) => {
// handle click event here
}
// 'addEventListener' is the higher order function here
// because it accepts function as an argument
button.addEventListener('click',handleButtonClick);
```
`addEventListener` finishes its execution the moment UI is rendered.
`handleButtonClick` is a callback which executes later but it still gets access to `Event` object because of closure.
---
## Function Currying & Composition <a name="chapter-5"></a>
> Function Currying is a technique using which a function with multiple arguments is transformed into a series of functions each taking one argument.
> Function Composition is a technique using which we can combine two or more functions to create custom functions.
These techniques also help us write `Modular & Reusable code` by leveraging `Pure Functions` which is one of the fundamental advantages of using Functional Programming.
{% collapsible What are Pure Functions? %}
Functions which return consistent output provided it receives consistent input. They cause no side-effects, do not modify any external state & make code more predictable.
{% endcollapsible %}
**Use-case**
- Let's say we have to write a function which calculates bill.
The conditions are,
1. We give 10% discount if amount is greater than 1000.
2. We levy 7% service charge on total amount.
This is how we could've written it without functional programming.
```javascript
function calculateBill(amount) {
let totalAmount = amount;
if(totalAmount > 1000){
totalAmount = totalAmount - ( totalAmount * 10 / 10 );
}
return totalAmount + ( totalAmount * 7 / 100 );
}
```
Although this is a working function, it has some pitfalls.
1. Values of service charge & discount are hardcoded. In future if we have multiple discount offers depending on amount it's hard to adapt. Either too many if & else blocks or code duplication if separate function for each condition is created.
2. It's not a pure function.
Now let's write the same using `Currying` & `Composition`.
```javascript
// Function Currying
// Notice how we split into two funtions
// Each handles one argument & makes function modular & reusable
function calculateDiscount(discountPercentage, eligibleAmount){
return function(amount){
if(amount > eligibleAmount) {
return amount - ( amount * discountPercentage / 100 );
}
return amount;
}
}
function addServiceCharge(taxPercentage){
return function(amount){
return amount + ( amount * taxPercentage / 100 );
}
}
// Later on if we change discount & tax percentages,
// we can quickly adapt.
// Notice that these are pure functions.
const discountByTen = calculateDiscount(10, 1000);
const levyServiceChargeOf7 = addServiceCharge(7);
// Function Composition
// Notice how we combined existing functions to create new function
const composeBillCalculator = (levyServiceCharge, applyDiscount)
=> amount => levyServiceCharge(applyDiscount(amount));
// Currently we have,
// 1] 10% discount
// 2] 7% service charge
const calculateBill =
composeBillCalculator(levyServiceChargeOf7, discountByTen);
export { calculateBill };
```
---
## How Javascript libraries leverage closures <a name="chapter-6"></a>
### React
[React](https://react.dev/), a popular frontend javascript library leverages closures to manage state of the component.
Also it has a concept of [Hooks](https://react.dev/reference/react/hooks) which entirely based on closures.
```javascript
import React, { useState, useEffect } from 'react';
function Timer() {
// useState leverages closure internally.
// setSeconds is a setter to update state.
// seconds acts like a getter.
const [seconds, setSeconds] = useState(0);
useEffect(() => {
const interval = setInterval(() => {
setSeconds(prevSeconds => prevSeconds + 1);
}, 1000);
return () => clearInterval(interval); // Cleanup
}, []); // Empty dependency array to run once
return <div>{seconds} seconds have passed.</div>;
}
```
### Nodejs
[Nodejs](https://nodejs.org/en), a popular backend javascript runtime, leverages closures when managing asynchronous execution via callbacks.
**Use-case**
- File read operation
```javascript
const fs = require('fs');
function readFile(filePath) {
fs.readFile(filePath, 'utf8', (err, data) => {
if (err) {
console.error('Error reading file:', err);
return;
}
console.log('File contents:', data);
});
}
readFile('example.txt');
```
The `callback` function inside `fs.readFile` forms a closure that retains access to `filePath` and any other outer variables.
This closure ensures the callback can use these variables even after the asynchronous file read operation completes.
[ExpressJs](https://expressjs.com/) is a popular framework for Nodejs.
It has a concept called [middlewares](https://expressjs.com/en/guide/using-middleware.html) which uses closures.
---
I hope you understood how cool the closures are 😍
Do let me know in comments if you know any other usage of closures.
Go ahead leverage them in your code with confidence 😊
Additionally, closures are a popular topic in technical interviews. With the knowledge and examples provided here, you should be well-equipped to explain and demonstrate closures with confidence during your next interview.
Thank you for reading, and happy coding!
| dev_diaries_by_varun |
1,878,799 | Most Popular Traditional Italian Pizza in Dubai | Indulge in the Most Popular Traditional Italian Pizza in Dubai at On The Wood. Savor the authentic... | 0 | 2024-06-06T06:21:29 | https://dev.to/onthewood/most-popular-traditional-italian-pizza-in-dubai-5f33 | Indulge in the [Most Popular Traditional Italian Pizza in Dubai](https://onthewood.com/) at On The Wood. Savor the authentic flavors of Italy with our delicious pizzas, crafted with the finest ingredients and baked to perfection. Savor the best ingredients, prepared with genuine love and care, Come enjoy some of the culinary legacy of Italy with us. Learn more and order your favorite dishes by visiting our website now!
Contact Details:
Email: info@onthewood.com
Number: 600546008
Website: https://onthewood.com/
| onthewood | |
1,878,793 | Mastering JavaScript Building Blocks: A Comprehensive Guide🚀 | JavaScript is a versatile and essential programming language for web development. Whether you're a... | 0 | 2024-06-06T06:20:34 | https://dev.to/dharamgfx/mastering-javascript-building-blocks-a-comprehensive-guide-1l60 | webdev, javascript, beginners, programming |
JavaScript is a versatile and essential programming language for web development. Whether you're a beginner or looking to brush up on your skills, understanding the core building blocks of JavaScript is crucial. In this guide, we'll delve into key concepts, tools, and testing practices, equipping you with the knowledge to create dynamic and robust web applications.
## Introduction
JavaScript is a high-level, interpreted scripting language that enables interactive web pages. It's one of the three core technologies of web development, alongside HTML and CSS.
## Why and Where to Use JavaScript
JavaScript is used to enhance user experiences by adding interactivity to web pages. It can be used for:
- **Form Validation:** Ensuring user input meets required criteria before submission.
- **Dynamic Content:** Updating web pages in real-time without reloading.
- **Interactive UI Elements:** Creating dropdown menus, sliders, and modals.
- **Asynchronous Communication:** Fetching data from servers without refreshing the page using AJAX or Fetch API.
### Example:
```javascript
// Adding interactivity to a button
document.getElementById("myButton").onclick = function() {
alert("Button clicked!");
};
```
## Introducing JavaScript Objects
Objects are collections of key-value pairs, used to store multiple values in a single variable.
### Example:
```javascript
let person = {
firstName: "John",
lastName: "Doe",
age: 30,
fullName: function() {
return this.firstName + " " + this.lastName;
}
};
console.log(person.fullName());
```
## JavaScript Object Basics
Objects in JavaScript are fundamental for organizing and manipulating data. They can store various types of data and methods.
### Example:
```javascript
let car = {
make: "Toyota",
model: "Corolla",
year: 2020,
start: function() {
console.log("Car started");
}
};
car.start();
```
## Object Prototypes
Prototypes allow objects to inherit properties and methods from other objects.
### Example:
```javascript
function Animal(name) {
this.name = name;
}
Animal.prototype.speak = function() {
console.log(this.name + " makes a noise.");
};
let dog = new Animal("Dog");
dog.speak();
```
## Object-Oriented Programming
Object-oriented programming (OOP) in JavaScript is centered around objects and classes, making code modular and reusable.
### Example:
```javascript
class Animal {
constructor(name) {
this.name = name;
}
speak() {
console.log(`${this.name} makes a noise.`);
}
}
class Dog extends Animal {
speak() {
console.log(`${this.name} barks.`);
}
}
let dog = new Dog("Rex");
dog.speak();
```
## Classes in JavaScript
Classes are blueprints for creating objects with predefined properties and methods.
### Example:
```javascript
class Rectangle {
constructor(height, width) {
this.height = height;
this.width = width;
}
get area() {
return this.height * this.width;
}
}
let rect = new Rectangle(10, 5);
console.log(rect.area);
```
## Working with JSON
JSON (JavaScript Object Notation) is a lightweight data-interchange format that's easy to read and write.
### Example:
```javascript
let jsonData = '{"name": "John", "age": 30}';
let obj = JSON.parse(jsonData);
console.log(obj.name); // Output: John
let jsonString = JSON.stringify(obj);
console.log(jsonString);
```
## Object Building Practice
Practice building objects by creating complex nested objects and methods.
### Example:
```javascript
let library = {
name: "City Library",
books: [
{ title: "Book 1", author: "Author 1" },
{ title: "Book 2", author: "Author 2" }
],
addBook: function(book) {
this.books.push(book);
}
};
library.addBook({ title: "Book 3", author: "Author 3" });
console.log(library.books);
```
## Adding Features to Our Bouncing Balls Demo
Enhance an existing demo by adding new features like collision detection, gravity, or user interaction.
### Example:
```javascript
// Assuming there's a Ball class with x, y, dx, dy properties and a draw method
class Ball {
constructor(x, y, dx, dy) {
this.x = x;
this.y = y;
this.dx = dx;
this.dy = dy;
this.radius = 10;
}
draw(context) {
context.beginPath();
context.arc(this.x, this.y, this.radius, 0, Math.PI * 2);
context.fillStyle = "blue";
context.fill();
context.closePath();
}
update(canvasWidth, canvasHeight) {
if (this.x + this.dx > canvasWidth - this.radius || this.x + this.dx < this.radius) {
this.dx = -this.dx;
}
if (this.y + this.dy > canvasHeight - this.radius || this.y + this.dy < this.radius) {
this.dy = -this.dy;
}
this.x += this.dx;
this.y += this.dy;
}
}
// Creating a ball and animating it
let canvas = document.getElementById("myCanvas");
let context = canvas.getContext("2d");
let ball = new Ball(50, 50, 2, 2);
function animate() {
context.clearRect(0, 0, canvas.width, canvas.height);
ball.draw(context);
ball.update(canvas.width, canvas.height);
requestAnimationFrame(animate);
}
animate();
```
## Additional Topics
### Event Handling
Understanding how to handle events like clicks, mouse movements, and keyboard inputs is crucial for interactive web applications.
### Example:
```javascript
document.addEventListener("click", function(event) {
console.log("Clicked at: ", event.clientX, event.clientY);
});
```
### Error Handling
Using try-catch blocks to handle errors gracefully ensures your applications are robust and user-friendly.
### Example:
```javascript
try {
let result = riskyOperation();
console.log(result);
} catch (error) {
console.error("An error occurred: ", error.message);
}
```
### Asynchronous Programming
Mastering async programming with Promises and async/await is essential for handling operations like fetching data from APIs.
### Example:
```javascript
async function fetchData() {
try {
let response = await fetch("https://api.example.com/data");
let data = await response.json();
console.log(data);
} catch (error) {
console.error("Fetch error: ", error);
}
}
fetchData();
```
### Modules and Import/Export
Using ES6 modules to organize code into separate files makes your projects more maintainable.
### Example:
```javascript
// math.js
export function add(a, b) {
return a + b;
}
// main.js
import { add } from './math.js';
console.log(add(2, 3));
```
With these foundational topics and practical examples, you'll be well-equipped to tackle JavaScript programming challenges and build sophisticated web applications. Happy coding! | dharamgfx |
1,878,789 | Unveiling the Principles of Kafka Migration Tool MirrorMaker2 | MirrorMaker2 (referred to as MM2 hereafter) was introduced in December 2019 alongside Kafka 2.4.0. As... | 0 | 2024-06-06T06:13:59 | https://dev.to/automq/unveiling-the-principles-of-kafka-migration-tool-mirrormaker2-4fmo | javascript, kafka | MirrorMaker2 (referred to as MM2 hereafter) was introduced in December 2019 alongside Kafka 2.4.0. As the name suggests, it is an official Kafka tool designed to address data replication and synchronization issues between Kafka clusters. In practice, it is commonly used for Kafka data backup, reassignment, and disaster recovery purposes.
We are also excited to announce that AutoMQ's productization of MM2-based reassignment features will soon be available. This will facilitate a smoother and faster transition from self-managed Kafka environments to AutoMQ. We invite you to utilize this service upon its release.
## Installation and Deployment
MM2 offers three deployment modes: dedicated mode, standalone mode, and Kafka connect mode.
**Deployment Modes**
**Dedicated mode**
To deploy Kafka MM2, use the following start command:
```
./bin/connect-mirror-maker.sh connect-mirror-maker.properties
```
In this setup, MM2 is still based on Kafka Connect but encapsulates the complexity of Kafka Connect for external users, supporting distributed deployment as well. One-line commands can launch MM2 and the underlying Kafka Connect, though it also sacrifices some of Kafka Connect's flexibility by eliminating the external RESTful API.
**Standalone mode**
The standalone mode is more suited for testing environments and does not support distributed deployment. This is also noted in KIP-382[1]. As it is not a production-ready version, further details are not elaborated here.
**Kafka Connect mode**
At present, deploying MM2 requires an existing Kafka Connect cluster. MM2 will deploy its own Connectors on Kafka Connect to complete the entire reassignment process. Since Kafka Connect mode is the most complex deployment mode of MM2, and the underlying principles are the same for both Dedicated mode and Kafka Connect mode—with the former being a packaged solution—it is advantageous to understand MM2's workflow on Kafka Connect for a comprehensive grasp of MM2.
Kafka Connect was introduced in Kafka version 0.9.0 with the aim to simplify the construction of data integration and data flow pipelines, offering a scalable and reliable method to connect Kafka with external systems. Based on this design, it is quite natural for MM2 to be implemented on Kafka Connect.
In Kafka Connect mode, the scheduling resources within MM2 can be categorized as follows:
- Worker: An MM2 or Kafka Connect process, which is the basic unit for distributed deployment.
- Connector: A connector within a single Worker that performs reassignment tasks, where multiple Connectors can exist within a Worker, each responsible for a relatively independent function.
- Task: A Connector splits the reassignment tasks into Tasks, which are the smallest units of concurrent execution.
**Kafka Connect cluster**
In Kafka Connect Mode, a Kafka Connect cluster needs to be prepared first. The following commands can be executed on each node to start the Kafka Connect cluster.
```
./bin/connect-distributed.sh config/connect-distributed.properties
```
Once the Kafka Connect cluster is deployed, we can use the RESTful API provided by Kafka Connect to start all the Connectors required by MM2. By default, the port offered by Kafka Connect is 8083. Even if there are multiple nodes in the Kafka Connect cluster, the following command can be issued to any node in the cluster.
**Connector**
Assuming the node IP is localhost, the command to start three Connectors is as follows (in reality, the request can be made to any node in the current Kafka Connect cluster):
```
# MirrorSourceConnector
curl -X POST -H "Content-Type: application/json" --data @mirror-source-connector.properties http://127.0.0.1:8083/connectors
# MirrorCheckpointConnector
curl -X POST -H "Content-Type: application/json" --data @mirror-checkpoint-connector.properties http://127.0.0.1:8083/connectors
# MirrorHeartbeatConnector
curl -X POST -H "Content-Type: application/json" --data @mirror-heartbeat-connector.properties http://127.0.0.1:8083/connectors
```
The configuration files for these Connectors are mirror-source-connector.properties, mirror-checkpoint-connector.properties, and mirror-heartbeat-connector.properties.
After launching the Connectors, we can also use the following command to view the Connectors that are currently available in the Kafka Connect cluster.
```
$ curl http://127.0.0.1:8083/connectors
["mm2-heartbeat-connector","mm2-source-connector","mm2-checkpoint-connector"]%
```
For more details on the Kafka Connect RESTful API, refer to Kafka Connect 101: Kafka Connect's REST API[2].
## Workflow
As discussed above, in MM2, there are three Connectors responsible for completing the entire replication process. These three Connectors include:
- MirrorSourceConnector: Synchronizes message data from topics in the source cluster to the target cluster.
- MirrorCheckpointConnector: Translates and synchronizes the consumer offsets from the source cluster to the target cluster.
- MirrorHeartbeatConnector: Sends heartbeats periodically to the source cluster to verify and monitor the connection and the progress of reassignment tasks between the two clusters.
JMX monitoring information is available for both MirrorSourceConnector and MirrorCheckpointConnector, providing a comprehensive view of the reassignment progress and health.
MM2 creates the following types of Topics (all Topics, except for heartbeats, are created in the target cluster):
- connect-configs: Stores the configuration information of connectors in MM2.
- connect-offsets: Stores the consumer offsets for MirrorSourceConnector and MirrorCheckpointConnector in MM2.
- connect-status: Stores the status information of connectors in MM2.
- mm2-offset-syncs.A.internal: Stores the offset mapping information for message synchronization between the source and target clusters (i.e., OffsetSync messages) used for translating consumer offsets. Messages in this Topic are emitted by MirrorSourceConnector (the 'A' in the Topic name represents the alias of the source cluster).
- A.checkpoints.internal: Stores the consumption progress synchronized with the GroupId. The stored information includes GroupId, Partition, and the consumption points in both the source and target clusters. This information is emitted by the MirrorCheckpointConnector (the 'A' in the Topic name represents the alias of the source cluster).
- heartbeats: Regularly sends heartbeat messages to the source cluster, which are then synchronized to the target cluster. The body of messages in this Topic mainly stores simple timestamp information, emitted by the MirrorHeartbeatConnector.
Understanding the specific MM2 workflow is crucial, especially grasping the roles of the mm2-offset-syncs.A.internal and A.checkpoints.internal Topics.
Message Synchronization and Offset Mapping
The MirrorSourceConnector starts synchronizing messages from the earliest offset. During message synchronization, it generates OffsetSync messages. These OffsetSync messages record the partition information of the synchronized messages and the offset mappings in both the source and target clusters.
Recording the offset mapping information in the OffsetSync messages is essential, as a message synchronized from the source to the target cluster is likely to have different offsets before and after synchronization, and there might be scenarios of message duplication and topics from multiple source clusters being synchronized to a single target topic. Offset mapping greatly assists in aligning messages from the source cluster with those in the target cluster.
This OffsetSync message is stored in mm2-offset-syncs.A.internal. However, an OffsetSync message is not generated for every synchronized message. By default, an OffsetSync message is generated every 100 messages, a parameter that can be adjusted using offset.lag.max. For synchronization judgments of OffsetSync messages, refer to the specific implementation details in org.apache.kafka.connect.mirror.MirrorSourceTask.PartitionState#update.
**Offset Translation**
The MirrorCheckpointConnector performs the specific task of translating checkpoint positions. It consumes OffsetSync messages from mm2-offset-syncs.A.internal, then translates the consumer offsets from the source cluster to the target cluster, and executes the alterConsumerGroupOffsets method to reset the consumer offsets.
Since OffsetSync does not synchronize based on time intervals, the result is that if the latest message offset in the current partition does not exceed 100 from the last synchronized offset, a new OffsetSync will not be generated. As MirrorCheckpointConnector relies on the message offsets in OffsetSync to synchronize consumer progress, the consumer offsets in the target cluster can hardly be fully synchronized and may lag behind the source cluster by up to 100 offsets. However, in version 3.7.0 and later, a fallback logic based on time synchronization has been added to OffsetSync, which has resolved this issue [3].
Specifically, if the current message is within 100 offsets of the latest message in the previous OffsetSync, but there has been a significant time since the last synchronization of OffsetSync messages, a forced synchronization of OffsetSync messages will occur (controlled by the offset.flush.internal.ms parameter, defaulting to 10s).
The content of the OffsetSync messages can be conveniently viewed using the following command.
```
$ ./bin/kafka-console-consumer.sh --formatter "org.apache.kafka.connect.mirror.formatters.OffsetSyncFormatter" --bootstrap-server 127.0.0.1:9592 --from-beginning --topic mm2-offset-syncs.A.internal
OffsetSync{topicPartition=heartbeats-0, upstreamOffset=0, downstreamOffset=0}
OffsetSync{topicPartition=test-0-0, upstreamOffset=0, downstreamOffset=0}
OffsetSync{topicPartition=test-0-0, upstreamOffset=101, downstreamOffset=101}
OffsetSync{topicPartition=heartbeats-0, upstreamOffset=2, downstreamOffset=2}
In the case of the HeartbeatConnector within MM2, it primarily serves to monitor the current synchronization status of the MM2 cluster. The content of the HeartbeatTopic can be viewed using the following command.
$ ./bin/kafka-console-consumer.sh --formatter "org.apache.kafka.connect.mirror.formatters.HeartbeatFormatter" --bootstrap-server 127.0.0.1:9092 --from-beginning --topic heartbeats --property print.key=true
Heartbeat{sourceClusterAlias=A, targetClusterAlias=B, timestamp=1712564822022}
Heartbeat{sourceClusterAlias=A, targetClusterAlias=B, timestamp=1712564842185}
Heartbeat{sourceClusterAlias=A, targetClusterAlias=B, timestamp=1712564862192}
Heartbeat{sourceClusterAlias=A, targetClusterAlias=B, timestamp=1712564882197}
Heartbeat{sourceClusterAlias=A, targetClusterAlias=B, timestamp=1712564902202}
```
Here, a heartbeat message is generated every 20 seconds, containing a timestamp of the current time. Thus, by viewing the synchronized heartbeat Topic messages in the target cluster, one can monitor the current message synchronization status.
## Load Balancing
In Kafka Connect, an individual Kafka Connect process is referred to as a worker. In a distributed environment, a group of workers with the same group.id forms a Kafka Connect cluster.
Although both Connectors and Tasks participate in the load balancing process, Connectors and Tasks are not orthogonal. Tasks are subordinate to Connectors. A Connector's involvement in load balancing simply indicates which worker will execute the logic specific to a Connector class. The specific implementation logic can be referred to in EagerAssigner#performTaskAssignment:
```
private Map<String, ByteBuffer> performTaskAssignment(String leaderId, long maxOffset,
Map<String, ExtendedWorkerState> memberConfigs,
WorkerCoordinator coordinator) {
// 用于记录 Connector 分配结果
Map<String /* member */, Collection<String /* connector */>> connectorAssignments = new HashMap<>();
// 用于记录 Task 分配结果
Map<String /* member */, Collection<ConnectorTaskId>> taskAssignments = new HashMap<>();
List<String> connectorsSorted = sorted(coordinator.configSnapshot().connectors());
// 使用一个环形迭代器,将 connector 和 task 分别分配给不同的 worker
CircularIterator<String> memberIt = new CircularIterator<>(sorted(memberConfigs.keySet()));
// 先分配 Connector
for (String connectorId : connectorsSorted) {
String connectorAssignedTo = memberIt.next();
log.trace("Assigning connector {} to {}", connectorId, connectorAssignedTo);
Collection<String> memberConnectors = connectorAssignments.computeIfAbsent(connectorAssignedTo, k -> new ArrayList<>());
memberConnectors.add(connectorId);
}
// 在分配具体的 Task,延续 member 迭代器中的顺序
for (String connectorId : connectorsSorted) {
for (ConnectorTaskId taskId : sorted(coordinator.configSnapshot().tasks(connectorId))) {
String taskAssignedTo = memberIt.next();
log.trace("Assigning task {} to {}", taskId, taskAssignedTo);
Collection<ConnectorTaskId> memberTasks = taskAssignments.computeIfAbsent(taskAssignedTo, k -> new ArrayList<>());
memberTasks.add(taskId);
}
}
// 序列化分配结果并返回
......
}
```
The figure below illustrates the load balancing situation with 3 Workers, 1 Connector, and 5 Tasks, as well as the scenario before and after Worker2 crashes.
However, this method of load balancing can cause a significant thundering herd effect, such as during the scaling of a Kafka Connect cluster. Nodes not involved in the scaling may experience lengthy stop-the-world issues. Similar issues may arise during rolling upgrades in a Kubernetes environment. This type of load balancing in Kafka is referred to as Eager Rebalance.
Later, Kafka introduced Incremental Cooperative Rebalance[4], which incorporates a delay to postpone the rebalance process. With this improvement, when a node undergoes a rolling upgrade, load balancing does not occur immediately, as the upgraded node may quickly return. The results of previous load balancing can be maximally preserved, minimizing the impact on the overall message synchronization process. Compared to Eager Rebalance, which can quickly achieve a final state of load balancing, Incremental Cooperative Rebalance significantly reduces the global impact of scenarios like rolling upgrades on load balancing.
| automq |
1,878,788 | ASSISTIR Os Observadores (2024) FILMECOMPLETO Online Download Grátis 720p 1080p HD em Português 🔥🔥🔥 | ASSISTIR Os Observadores (2024) FILMECOMPLETO Online Download Grátis 720p 1080p HD em Português... | 0 | 2024-06-06T06:13:32 | https://dev.to/tubeplus/assistir-os-observadores-2024-filmecompleto-online-download-gratis-720p-1080p-hd-em-portugues-50od | **ASSISTIR [Os Observadores (2024)](https://www.artstation.com/os-observadores/profile) FILMECOMPLETO Online Download Grátis 720p 1080p HD em Português 🔥🔥🔥**
Assista aqui 🔴👉 https://tubeplus.biz/pt/movie/1086747/?artstation
Baixe aqui 🔴👉 https://ontv.biz.id/pt/movie/1086747/?artstation

"07 minutos atrás - [wo????u??Z] Embora existam vários caminhos para assistir ao filme altamente elogiado Os Observadores, o streaming online oferece um meio versátil para acessar sua maravilha cinematográfica De músicas sinceras a humor alegre, este trabalho inovador explora o poder da amizade para up Os Observadores comunidades durante tempos difíceis Dirigido com cores diferenciadas e anima??o vivaz momentos mais leves s?o misturados perfeitamente com introspec??o comovente Cinéfilos e f?s casuais encontrar?o seus espíritos Os Observadores influenciados por esta história inspiradora de diversos personagens se unindo em solidariedade Por que n?o passe uma noite imerso no mundo vibrante de Os Observadores ? N?o perca o filme #Os Observadores!
A nova prequela de Os Observadores, Os Observadores, estará disponível para streaming primeiro no Starz para assinantes. Mais tarde, o filme também será lan?ado no Peacock, gra?as ao acordo entre a distribuidora Lionsgate e a plataforma de streaming NBC Universal que determina a data exata de chegada do o filme é um assunto ligeiramente mais complexo da Lionsgate, como John Wick 4, leva aproximadamente seis meses para ficar disponível no Starz, onde eles tendem a reamar você até a dívida por um período considerável Quanto a quando Songbirds Snakes estará acessível no Peacock pode levar quase um ano após seu lan?amento, embora só receberemos a confirma??o quando a Lionsgate fizer um anúncio oficial. No entanto, se você quiser assistir ao filme ainda mais cedo, poderá alugá-lo em Vídeo sob Demanda (VOD), que provavelmente estará disponível antes da transmiss?o. encontro no Starz
e Warner Bros, durante o fim de semana do feriado de Ano Novo, com “Os Observadores” agora superando “The Color Purple” e “Os Observadores”. O estúdio reivindicou três dos cinco primeiros lugares nas bilheterias nacionais durante a temporada de férias.
O musical estrelado por Timothée Chalamet adicionou outros US$ 8,6 milh?es em Os Observadores y, um aumento de 32% em rela??o à semana anterior. O filme de Paul King emergiu como o favorito nos cinemas para as férias, ultrapassando US$ 100 milh?es no mercado interno no início desta semana. Com um faturamento de US$ 119 milh?es até o momento, o filme continua mostrando for?a e alcan?ará US$ 300 milh?es globalmente antes da virada do calendário.
Embora tenha caído para o segundo lugar para Os Observadores y, com US$ 6,75 milh?es, “Os Observadores” da Warner Bros. caiu 51% desde seu dia de estreia na semana passada. A última e última entrada na atual continuidade das adapta??es da DC Comics tem lutado para ir ao ar, alcan?ando apenas US$ 65 milh?es em sua primeira semana de lan?amento. O primeiro “Aquaman”, lan?ado em 2018, superou esse número apenas no fim de semana de estreia. Críticas negativas e fadiga de super-heróis atormentaram “Reino Perdido”, que muito provavelmente n?o atingirá nem metade do total doméstico de US$ 335 milh?es de seu antecessor, e muito menos justificará um or?amento de produ??o de US$ 205 milh?es.
Ocupando um terceiro lugar, “Os Observadores” da Illumination e Universal é Os Observadores mantendo sua posi??o com $ 6,7 Os Observadores y depois de uma estreia silenciosa de $ 12 milh?es no fim de semana passado. “Os Observadores” n?o surpreendeu até agora, mas seu aumento de 17% em rela??o ao último Os Observadores e reOs Observadores é encorajador, especialmente para um filme de anima??o original com um or?amento de produ??o de apenas US$ 70 milh?es. No entanto, é aqui que você pode trazer Os Observadores of AOs Observadores antis para sua casa.
Onde e posso transmitir Love You para dívidas? Os Observadores está sendo transmitido?
Onde posso transmitir os filmes originais Os Observadores enquanto isso?
Enquanto isso, você pode atualOs Observadores e transmitir todos os quatro filmes originais Os Observadores no Peacock até o final de novembro. A disponibilidade dos filmes Os Observadores no Peacock varia dependendo do mês, ent?o certifique-se de aproveitar a disponibilidade atual Como assistir Os Observadores em inglês online gratuitamente:
A partir de agora, a única maneira de assistir Os Observadores é ir ao cinema quando for lan?ado em Os Observadores y, 8 de setembro. Você pode encontrar uma exibi??o local no Fandango. Caso contrário, você terá que esperar até que esteja disponível para aluguel ou compra em plataformas digitais como Vudu, Apple, YouTube e Amazon ou disponível para transmiss?o no Max. Os Observadores ainda é atualOs Observadores y nos cinemas se você quiser vivenciar todas as reviravoltas do filme em um cinema tradicional. Mas agora também existe a op??o de assistir ao filme em casa. A partir de 25 de novembro de 2024, Os Observadores estará disponível na HBO Max. Somente quem possui assinatura do servi?o pode assistir ao filme. Como o filme é distribuído pela 20th Century Studios, é um dos últimos filmes do ano a ir para a HBO Max devido a um acordo de streaming em vez da Disney adquirir a 20th Century Studios, como relata a Variety. No final de 2024, os filmes da 20th Century Studios ir?o para o Hulu ou Disney+ assim que saírem dos cinemas. O filme Os Observadores está no Netflix, Crunchyroll, Hulu ou Amazon Prime?
Hulu: Infelizmente, Os Observadores n?o está disponível para streaming no Hulu. No entanto, o Hulu oferece uma variedade de outras op??es interessantes, como Afro Samurai Resurrection ou Ninja Scroll, para mantê-lo entretido.
Disney+: Os Observadores n?o está disponível para streaming no Disney+. Os f?s ter?o que esperar até o final de dezembro, quando deverá ser lan?ado na plataforma. A Disney normalmente lan?a seus filmes no Disney+ cerca de 45-60 dias após seu lan?amento nos cinemas, garantindo uma experiência cinematográfica envolvente para os espectadores. é Os Observadores NO AMAZON PRIME VIDEO?
Netflix: Os Observadores é atualmente Os Observadores e n?o está disponível na Netflix. No entanto, os f?s de filmes de fantasia sombria podem explorar outras op??es emocionantes, como Doutor Estranho, para se manterem entretidos.
Crunchyroll: Crunchyroll e Funimation adquiriram os direitos de distribui??o de Os Observadores na América do Norte. Fique ligado no seu lan?amento na plataforma nos próximos meses. Enquanto isso, desfrute de programas de fantasia sombria como o Homem-Aranha para atender às suas necessidades de entretenimento.
O filme Os Observadores pode eventualmente estar disponível para assistir no Prime Video, embora provavelmente seja um lan?amento digital pago em vez de ser incluído em uma assinatura do Amazon Prime. Isso significa que, em vez de assistir ao filme como parte de uma taxa de assinatura existente, você pode ter que pagar para alugar o filme digitalmente na Amazon. No entanto, a Warner Bros. e a Amazon ainda n?o discutiram se esse será ou n?o o caso.
QUANDO 'Os Observadores' ESTARá DISPONíVEL EM DVD E BLU-RAY?
No momento, n?o sabemos. Embora o filme acabe chegando em Blu-ray, DVD e 4KUltraHD, a Warner Bros ainda n?o revelou uma data específica de quando isso aconteceria. O primeiro filme da Freira também estreou nos cinemas no início de setembro e foi lan?ado em Blu-ray e DVD em dezembro. Nosso melhor palpite é que a sequência seguirá um caminho semelhante e estará disponível na época das festas de fim de ano. AQUI ESTá COMO ASSISTIR 'Os Observadores' TRANSMISS?O ONLINE NA AUSTRáLIA
Para assistir ‘Os Observadores’ (2024) para streaming online gratuito na Austrália e na Nova Zelandia, você pode explorar op??es como as mencionadas nos resultados da pesquisa. No entanto, observe que a legalidade e a seguran?a do uso de tais sites podem variar, portanto, tenha cuidado ao acessá-los. Além disso, você pode verificar se o filme está disponível em plataformas de streaming populares como Netflix, Hulu ou Amazon Prime Video, já que elas geralmente oferecem uma ampla sele??o de filmes e programas de TV.
Marque em sua agenda o dia 8 de julho, pois é quando Os Observadores estará disponível no Disney +. Este aguardado capítulo da franquia está repleto de a??o e aventura emocionantes, prometendo cativar o público e deixá-lo ansioso por mais. Cative o público e deixe-o desejando mais.
Aqui está um guia completo sobre como assistir Os Observadores online na íntegra, no conforto da sua casa. Você pode acessar o filme completo gratuitamente na respeitada plataforma conhecida como 123Movies. Mergulhe na experiência cativante de Os Observadores assistindo online gratuitamente. Alternativamente, você também pode curtir o filme baixando-o em alta defini??o. Melhore a sua experiência de visualiza??o de filmes assistindo Os Observadores no 123movies, uma fonte confiável para streaming de filmes online.
Infelizmente Os Observadores n?o está atualmente Os Observadores y disponível no Disney Plus e n?o se espera que o filme seja lan?ado no Disney Plus até o final de dezembro, no mínimo
Embora a Disney eventualmente lance os filmes de seus vários estúdios no Disney Plus para assinantes do Watch por meio de sua plataforma, a maioria dos lan?amentos importantes n?o chega ao Disney Plus até pelo menos 45-60 dias após o lan?amento do filme nos cinemas
A sequência estreou com US$ 150 milh?es internacionalmente, o que a Disney relata estar 4% à frente do primeiro filme quando comparado com as taxas de cambio atuais. No geral, o valor global chega a US$ 330 milh?es. Será que ele pode se tornar o terceiro filme do ano a ultrapassar US$ 1 bilh?o em todo o mundo, apesar China e Rússia, que representaram cerca de US$ 124 milh?es da bilheteria internacional de US$ 682 milh?es do primeiro filme, est?o fora de jogo? Pode ser difícil, mas n?o é impossível Ultrapassar os US$ 500 milh?es é plausível no front doméstico (isso seria um multiplicador de pelo menos 27) e outros US$ 500 milh?es no exterior representariam uma queda de cerca de US$ 58 milh?es em rela??o ao original, após excluir os dois Mercados MIA Seria outra história se o público n?o gostasse do filme, mas a recep??o positiva sugere que Wakanda Forever superará as pernas do MCU anterior deste ano, tiOs Observadores es (Multiverse of Madness and Love and Thunder teve multiplicadores de 22 e 23 respectivamente)
Veja como assistir Os Observadores (2024) Online FilmesCompletos At Home
ASSISTIR— Filme Os Observadores [2024] FilmesCompletos Grátis Online EM 123MOVIES
ASSISTIR! Os Observadores (2024) (FilmesCompletos) Grátis Online
ASSISTIR Os Observadores 2024 (Online) Download grátis do filme completo em HD NO YIFY
[ASSISTIR] Filme Os Observadores (FilmesCompletos) online grátis em 123movies
Os Observadores (FilmesCompletos) Online Grátis em 123Movies
Veja como assistir Os Observadores Online em casa
ASSISTIR Os Observadores (grátis) FILME COMPLETO ONLINE INGLêS/DUB/SUB STREAMING
O primeiro lugar esta semana foi Aquaman, com US$ 58,3 milh?es, embora a estrela do filme Jason Momoa recentemente tenha admitido ao Entertainment Tonight que n?o tinha certeza sobre o futuro da franquia. Atrás de Aquaman estava Os Observadores, a estreia de Timothée Chalamet como o proprietário fictício de uma fábrica de chocolate. Durante a segunda semana do filme, ele arrecadou US$ 53,1 milh?es, além de liderar todos os filmes na quinta-feira, com US$ 8 milh?es. No total, Os Observadores ostenta US$ 110,6 milh?es no mercado interno, atualmente Os Observadores é mais do que qualquer outro filme desta temporada.
De acordo com o Deadline, a bilheteria nacional acumulou US$ 281,4 milh?es durante a semana do Natal, um salto de 14% em rela??o a 23 a 29 de dezembro do ano passado (US$ 246,4). A competi??o de férias foi acirrada, já que 25 de dezembro marcou o lan?amento do drama musical The Color Purple e da cinebiografia do drama esportivo Os Observadores, enquanto Os Observadores, Os Observadores, Os Observadores, Os Observadores, Os Observadores, Os Observadores, Os Observadores, Os Observadores, Os Observadores, Os Observadores, Os Observadores You to Debt e Os Observadores foram lan?ados poucos dias antes.
Pesquisas relacionadas:
[ASSISTIR]— Os Observadores (2024) FILMECOMPLETO ONLINE DUBLADO E LEGENDADO
[ASSISTIR] Os Observadores (2024) FILMECOMPLETO DUBLADO ONLINE DOWNLOAD GRáTIS
Assistir Os Observadores (2024) Online Dublado e Legendado
Os Observadores filme completo dublado
Os Observadores assistir online
uma ideia de voce filme
Os Observadores
Os Observadores filme completo dublado youtube
Os Observadores FilmesCompletos
Os Observadores volledigefilm
Os Observadores filme completo
Amo você até a dívida helfilme
Os Observadores ca?yfilm
Amo você até a dívida _???? ?????
Os Observadores
Os Observadores plenafilme
Assistir filme Os Observadores online
Os Observadores PeliculaCompleta
Amo você em dívida por phim??y_??
Os Observadores
Amo você em dívida com Kokoelokuva
'Os Observadores' está em exibi??o agora nos cinemas de todo o mundo. Obrigado?? | tubeplus | |
1,878,787 | Engineered Brilliance: Professionalism Meets Innovation in Stone | screenshot-1717307199635.png JESTONE: Professionalism Meets Innovation in Stone When it comes to... | 0 | 2024-06-06T06:12:25 | https://dev.to/ronald_woodgo_ba03f686524/engineered-brilliance-professionalism-meets-innovation-in-stone-ecj | design | screenshot-1717307199635.png
JESTONE: Professionalism Meets Innovation in Stone
When it comes to building and construction, there are many materials to choose from. One of the most popular materials is stone, which has been used in buildings for centuries. However, traditional stone can be heavy, difficult to cut, and not as durable as some other materials. That is where JESTONE comes in. With its unique blend of professionalism and innovation, JESTONE is transforming the world of stone.
Benefits of JESTONE
There are lots of advantageous assets to JESTONE products like utilizing in projects
One of the most benefits which can be significant its durability
JESTONE includes a variety of normal resin and stone like top-notch black matte quartz countertops rendering it much more resilient than traditional rock
Furthermore much lighter, rendering it better to transport while making utilization of
An advantage like extra of JESTONE is its range like wide of
It might be utilized for floors, walls, countertops, and many other things
Its versatility helps it be a selection like great both domestic and projects that are commercial
Innovation in JESTONE
JESTONE owes its success to its production like revolutionary process
This is actually both stunning and durable instead of relying entirely on natural rock, JESTONE combines natural rock with a binding agent to make a product
This method enables a wider selection of black quartz slab colors and habits than natural rock alone, giving architects and designers more freedom within their designs
The production procedure additionally makes JESTONE products safer than old-fashioned stone
It is less likely to want to break or shatter, making it a safer selection for floors as well as other high-traffic areas since it is actually a product like composite
How exactly to Use JESTONE
Making use of JESTONE is easy
It could be cut and shaped just like natural stone, aided by the added asset like advantageous of lighter to utilize
It may possibly be installed use like making of like standard for stone, such as for instance adhesive and grouting
JESTONE is additionally super easy to steadfastly keep up
It takes no cleansing like special and will be cleaned with soap and water
Provider and Quality
At JESTONE, we are dedicated to providing top-quality items and solution like exemplary
All of us of experts is present to answer any appropriate concerns and supply assistance with the utmost effective approaches to use our services and products
We likewise have confidence into the need for sustainability
Our manufacturing process ended up being made to be as environmentally friendly you can and waste like minimizing possible, using recycled materials whenever
Applications of JESTONE
JESTONE can be used within an array of applications
It is an choice like ideal floors in high-traffic areas, such as for example black and white quartz commercial structures and airports
Its durability also helps it be an option like popular countertops both in domestic and commercial kitchens
Its flexibility means it may be utilized for walls and facades, creating a wonderful impact like visual
In conclusion, JESTONE is a game-changer in the world of stone. Its unique blend of professionalism and innovation has made it a popular choice for architects, designers, and builders all over the world. With its durability, versatility, and visual impact, JESTONE is sure to continue to be a popular choice for years to come.
| ronald_woodgo_ba03f686524 |
1,878,786 | What to Look for When Hiring a Content Marketing Agency | Content marketing has become a crucial component of a successful marketing strategy in today's... | 0 | 2024-06-06T06:12:04 | https://dev.to/carmentyler/what-to-look-for-when-hiring-a-content-marketing-agency-1aa7 | contentmarketingagency | Content marketing has become a crucial component of a successful marketing strategy in today's digital landscape. As businesses strive to engage their audience and build their brand, the demand for high-quality content marketing agencies has surged. However, not all agencies are created equal, and selecting the right one can be daunting. Here are some key factors to consider when hiring a content marketing agency.
## Expertise and Experience
When evaluating potential agencies, expertise and experience should be at the forefront of your considerations. Look for an agency with a proven track record in your industry. They should have a portfolio showcasing their previous work, highlighting their ability to craft compelling content that resonates with your target audience. An experienced agency will understand the nuances of your industry and be able to create content that speaks directly to your customers' needs and interests.
## Strategic Approach
A top-notch [content marketing agency](https://www.madx.digital/learn/content-marketing-agencies) should produce high-quality content and have a strategic approach to content creation and distribution. Ask about their content strategy process. How do they plan, create, and distribute content? Do they conduct thorough market research and audience analysis? A well-thought-out strategy ensures that your content reaches the right people and achieves your marketing goals.
## Creative Talent
Content marketing is as much about creativity as it is about strategy. The agency should have a team of skilled writers, designers, and multimedia specialists who can produce engaging and original content. Look at their past work to assess their creativity and versatility. Can they compellingly tell your brand's story? Do they use different content formats, such as blog posts, videos, infographics, and social media posts, to engage the audience?
## SEO Knowledge
Search engine optimisation (SEO) is a critical component of content marketing. The agency you choose should have a strong understanding of SEO best practices and be able to integrate these into your content strategy. They should know how to conduct keyword research, optimise content for search engines, and track SEO performance. Effective SEO will help increase your content's visibility and drive organic traffic.
## Analytical Capabilities
Data-driven decision-making is key to successful content marketing. The agency should be proficient in using analytics tools to measure the performance of your content. They should report regularly on key metrics such as traffic, engagement, and conversion rates. This data will help you understand what's working and what's not and how to improve your content marketing efforts continually.
## Communication and Collaboration
Effective communication and collaboration are vital for a successful partnership. The agency should be responsive and easy to work with. They should be willing to listen to your ideas and feedback and provide regular updates on their progress. Clear communication ensures everyone is on the same page and working towards the same goals.
## Client Testimonials and References
Client testimonials and references provide valuable insights into the agency's reliability and effectiveness. Ask for references and contact past or current clients to learn about their experiences. Were they satisfied with the results? Did the agency meet their expectations and deliver on their promises? Positive testimonials and references are strong indicators of a trustworthy and competent agency.
## Pricing and ROI
While cost should not be the sole determining factor, finding an agency that offers good value for your investment is important. Be clear about your budget and ask for detailed pricing information. Additionally, discuss how they measure and report on return on investment (ROI). The agency should demonstrate how its efforts will contribute to your bottom line.
Hiring the right [content marketing agency](https://cleary.instructure.com/eportfolios/3594/Home/What_Content_Marketing_Agency_Can_Achieve_for_Your_Company) can significantly impact your business's success. You can make an informed decision by considering factors such as expertise, strategic approach, creativity, SEO knowledge, analytical capabilities, communication, client testimonials, and pricing. A well-chosen agency will enhance your brand's visibility and engagement and drive growth and profitability. Take time, research, and choose an agency that aligns with your business goals and values. | carmentyler |
1,878,784 | Tech Essentials on a Budget: Must-Have Software for Every Enthusiast | Hey there, tech fans! We all know how expensive it can get to fuel our digital obsessions. Between... | 0 | 2024-06-06T06:08:34 | https://dev.to/cdrbsoftwares/tech-essentials-on-a-budget-must-have-software-for-every-enthusiast-3loo |

Hey there, tech fans! We all know how expensive it can get to fuel our digital obsessions. Between the latest gadgets, premium software subscriptions, and cutting-edge apps, the costs add up quickly. But what if we told you it's totally possible to satisfy your inner geek without emptying your wallet?
Today, we're dishing out the inside scoop on affordable and cheap software essentials that every tech enthusiast needs in their arsenal. These budget-friendly tools pack a punch while being easy on your bank account. Get ready to upgrade your digital setup without spending a fortune!
**Productivity Powerhouses for the Work Grind**
As a tech enthusiast, you likely manage multiple projects, ideas, and to-do lists simultaneously. That's where affordable productivity software comes in handy. These handy tools will help you stay organized, focused, and on top of your game without burning through your savings.
Options like Trello and Notion offer sleek, user-friendly interfaces for managing tasks, taking notes, and collaborating with others. And let's not forget the classic Microsoft Office Suite – you can often find deeply discounted pricing or free alternatives like LibreOffice or Google Workspace.
**Photo and Video Editors for Your Creativity**
Who says you need to be a professional photographer or videographer to flex your creative muscles? With the right affordable software, you can unleash your inner artist and create stunning visuals right from your humble abode.
For photo editing on a budget, GIMP and Pixlr are fantastic free options packed with powerful features. And for video editing, tools like Shotcut, Olive, and DaVinci Resolve (which has a free version!) allow you to edit, color grade, and add special effects like a pro.
**The Cloud Storage Solution for Backup Bliss**
In the age of digital everything, data backup and cloud storage are necessities, not luxuries. But don't worry; you won't have to splurge on expensive plans to keep your files safe and accessible from anywhere.
Services like Google Drive, Dropbox, and pCloud all offer free storage tiers, often with the option to upgrade to larger, budget-friendly plans as your needs grow. This way, you can rest easy knowing your precious photos, documents, and memories are securely backed up without breaking the bank.
**Top-Notch Antivirus for Max Protection**
Let's kick things off with online security, shall we? In this crazy digital world, you can't afford to skimp on antivirus software. But guess what? You don't have to splurge on pricey options to keep your devices safe from malware and cyber threats.
There are plenty of free and low-cost antivirus solutions out there that'll have your back without putting a massive dent in your budget. Free options like Avast and AVG offer robust protection, real-time scanning, and regular updates to tackle the latest threats. You could also opt for a cheap premium option like Bitdefender or Kaspersky for advanced features and top-notch performance.
**The Bottom Line**
So, there you have it, tech fanatics – a roundup of discount software gems that'll level up your digital game without putting you in the poor house. From antivirus protection to creative suites and productivity enhancers to cloud storage solutions, these tools prove that you don't need to be a high-roller to indulge your tech passion.
Stay tuned for more cost-effective tips and tricks to maximize your digital lifestyle on a dime. Until next time, happy (and frugal) teching! | cdrbsoftwares | |
1,878,783 | Web Development training in Dehradun | Web development is a critical talent that opens doors to many professional prospects in the quickly... | 0 | 2024-06-06T06:07:24 | https://dev.to/digital_9453ba19752fb6017/web-development-training-in-dehradun-2e0d | webdev, programming, javascript | Web development is a critical talent that opens doors to many professional prospects in the quickly changing digital world. Aspiring developers in Dehradun can take advantage of VerveGen Ed IT's excellent web development training, which blends a thorough curriculum, professional coaching, and practical experience to help you stay ahead in the IT sector. [](url)At [VerveGen Ed Tech](https://vervegenedtech.com/web-development-training-in-dehradun), we recognize the value of a good education and how it helps people launch prosperous professions. Both newcomers and seasoned pros can benefit from our web development training program in Dehradun. Our emphasis is on hands-on learning to provide our students practical experience and the self-assurance to take on challenging assignments.
Visit Now: https://vervegenedtech.com/web-development-training-in-dehradun
| digital_9453ba19752fb6017 |
1,878,045 | Mike learning: REPLACE, UPDATE, wordforms | About me Hello, it's Mike again. I recently started working at Manticore as a... | 0 | 2024-06-06T06:04:53 | https://dev.to/anstalf/mike-learning-replace-update-wordforms-17f7 | ### About me

Hello, it's Mike again.
I recently started working at Manticore as a Developer Advocate. I am someone not completely distant from IT, but I'm catching up with modern technologies. In this blog, I'll share my experiences and what I learn about Manticore. I plan to document my journey in a diary format, explaining what Manticore is and how to use it. Let's discover how things work together, identify issues, and engage with developers in real time.
This is my second blog post. If you are interested in learning about Manticore with me, I will keep you updated in:
<ul>
<li>
<a href="https://twitter.com/manticoresearch">Twitter</a>
</li>
<li>
Telegram: <a href="https://t.me/manticoresearch_en">EN</a> / <a href="https://t.me/manticore_chat">RU</a>
</li>
<li>
<a href="https://slack.manticoresearch.com/">Slack</a>
</li>
</ul>
### Step two: REPLACE, UPDATE, wordforms
While I was writing my [first article](/blog/mike-first-table/), my friends from the pet store reached out to me. They want to use the database for their store, and since their salesperson is still getting confused with leashes and collars, I want to implement additional features of the database.
This article serves as a continuation of [the previous one](/blog/mike-first-table/) and is based on it.
Unlike most databases, Manticore uses an advanced model to recognize the texts it stores. The text processing system is based on NLP (Natural Language Processing) solutions.
A little description of the technology for a general understanding will not hurt here. NLP is designed to recognize the “natural” language in which we communicate. At first glance, it seems that there is nothing complicated in text recognition, technically it has become so with the advent of text processing solutions using machine learning algorithms. In our case, we will not go so deep and will use ready-made text processing solutions from Manticore Search, which are already built into the database. This system uses tokenization (separation of text) into small separate parts: by sentences and by individual words, which allows you to quickly find the desired words, phrases, and paragraphs as a whole in the database. (For more info on data tokenization, check out this [link.](https://manual.manticoresearch.com/Creating_a_table/NLP_and_tokenization/Data_tokenization))
Here are a few words about the technologies Manticore exploits:
- Stemming is the process of reducing words to their root form. For example, "walking," "walks," and "walked" are all stems of the word "walk."
- Lemmatization is the process of changing different forms of a word back to its basic form, called a lemma. For instance, the word "eat" can appear as "eating," "eats," and "ate." The lemma for all these variations is "eat," which is its basic dictionary form.
- To improve the accuracy and quality of advanced search, several other solutions are involved in the work: word forms, exceptions, and stop words.
The lemmatizer and stemmer perform one common function of normalizing words to the same form, but in different ways, each of which has its advantages and disadvantages.
Also, stopword files with lists of common words for the chosen language, like articles, conjunctions, and exclamations, help speed up the process. Basically, all those little words that make our language sound nice but don't really mean much to a computer.
If the standard set of functions is not enough for the comfortable operation of the search engine, for example, when the database has professional jargon or local slang, and there are logical connections between words with additional semantic meaning, you can use an **additional word form files**. The database administrator can add links between words in the file that differ in terms of definition rules but are similar in context to this database. For example, a leash and a harnesses. In different contexts, these two words may have the same meaning or be completely different.
### Using a word forms file in a table
#### New tables
The guys from the pet store mentioned that their seller is not very knowledgeable about leashes and harnesses. They suggest that when inquiring about a leash, you should also consider asking about harnesses, and vice versa.
Since leashes and harnesses fall under the same product category and there is no specific field in the database to indicate their group, the use of a word form file can be beneficial. This file can help by allowing the addition of related words when searching for "leash." For instance, by adding words like "harness" or "flexi" to the word form dictionary, searching for "leash" will also yield results for "harness" and "flexi."
Let's examine the products available at this pet store:
| Title | Description | Price | Availability |
|-----------------------------------------------|-------------------------------------------------------------------------------------------|--------|--------------|
| Canvas leash, green, up to 50 kg, 5m | Sturdy canvas dog leash for 5 meters, suitable for large dog breeds | 5.00€ | yes |
| Elastic leash, pink, up to 10 kg, 3m | A beautiful leash for sophisticated ladies and their four-legged companions | 12.00€ | no |
| Pink harness, up to 10 kg | For room guards released into the street and mistakenly called a dog | 8.00€ | yes |
| The flexi retractable dog leash, 10 kg, 5m | A flexi for dogs up to 10 kg. The length is 5 meters, taking into account the length of the owner's pulled out arm | 7.50€ | yes |
| Dog food, 1kg | Dry food for your pet | 4.30€ | no |
| Cat food, 1kg | If your cat is yelling loudly and demanding food! | 2.80€ | yes |
| Flea collar for cats | Cats shouldn't be flea carriers. | 23.20€ | yes |
| Flea drops for dogs up to 10 kg | Drops from uninvited passengers on the skin of your defender | 14.30€ | yes |
We will make the `Title` field just a string, use the `Description` for full-text search, set the `Price` as a floating-point number, and `Availability` as a Boolean value.
To build a logical word connection between "leashes," "harness," and "flexi," we will place them in a file in `/tmp/wordforms/` and ensure it is shared with all users on the system.
```bash
mkdir /tmp/wordforms
cd /tmp/wordforms
mcedit wf_pet_products.txt
```
*The built-in editor in MC is called `mcedit`. To execute it, type `mcedit <file name>`.*
Let's add our wordforms there:
```bash
flexi > leash
harness > leash
```
If you do everything right, you'll see something like this in your terminal:

<kbd>F2</kbd> Save
<kbd>Enter</kbd> Confirm
<kbd>F10</kbd> Exit
Now we have a file with words that we'll use later with the new table. Remember or note down where it's saved:
```bash
/tmp/wordforms/wf_pet_products.txt
```
Now, to make more changes to the database, we have to connect to it and set up a table with our columns. Then, we need to link a stemmer and the wordforms file that we made earlier:
```bash
mysql -h0 -P9306
```
```sql
CREATE TABLE products (name STRING, info TEXT, price FLOAT, avl BOOL) morphology = 'stem_en' wordforms='/tmp/wordforms/wf_pet_products.txt';
```
Now let's check which fields have been created in our table:
```sql
DESC products;
```

All the fields that we specified are present, but an additional field has emerged - `id`. This field is intended for Manticore to uniquely identify a document in the database, so it is automatically created when tables are initialized, irrespective of specification. The info field has the properties `indexed stored`, indicating its involvement in the full-text search process. It is important to note that the order of the fields differs from the sequence specified when creating the table. Therefore, when populating the table, this must be considered, especially when updating entire rows without specifying the field sequence in the command. For instance, in the `REPLACE` command, which we will discuss shortly.
Next, we should verify the table's general parameters, such as the word form file and the previously connected stemmer. When creating a table, if there is an error in the wordforms file name, the system will disregard it and not produce any errors or warnings.
```sql
SHOW TABLE products SETTINGS;
```

Above, you may notice that although we specified the path to the file in `/tmp/wordforms/`, Manticore saved it in `/var/lib/manticore/products/`. This indicates that Manticore has attached a copy of the file to the created table. The file is now fixed for indexing this table. Replacing the word form file on the fly is not available by design, as it would require reindexing the entire table, which may not be desirable if you have a very large table. We will discuss how to safely and predictably replace such a file later.
This completes the table setup, and the next step is to enter the required data. Data entry is done similarly to any SQL database.
```sql
INSERT INTO products (name, price, avl) VALUES ('Canvas leash, green, up to 50 kg, 5m', 5.0, 1);
INSERT INTO products (name, price, avl, info) VALUES ('Elastic leash, pink, up to 10 kg, 3m', 12.00, 0, 'A beautiful leash for sophisticated ladies and their four-legged companions');
INSERT INTO products (name, price, avl, info) VALUES ('Pink harness, up to 10 kg', 8.00, 1, 'For room guards released into the street and mistakenly called a dog');
INSERT INTO products (name, price, avl, info) VALUES ('The flexi retractable dog leash, 10 kg, 5m', 7.50, 1, 'A flexi for dogs up to 10 kg. The length is 5 meters, taking into account the length of the owner\'s pulled out arm');
INSERT INTO products (name, price, avl, info) VALUES ('Dog food, 1kg', 4.30, 0, 'Dry food for your pet');
INSERT INTO products (name, price, avl, info) VALUES ('Cat food, 1kg', 2.80, 1, 'If your cat is yelling loudly and demanding food!');
INSERT INTO products (name, price, avl, info) VALUES ('Flea collar for cats , 1kg', 23.20, 1, 'Cats shouldn\'t be flea carriers.');
INSERT INTO products (name, price, avl, info) VALUES ('Flea drops for dogs up to 10 kg', 14.30, 1, 'Drops from uninvited passengers on the skin of your defender');
```
> Be careful with apostrophes; there are abbreviations in the text that use them, and it is important to isolate them from the rest of the text with `\`: `'Isn\'t it'`. Manticore **does not support double quotes** for strings, which would be useful to avoid escaping single apostrophes.
In the first request above, the `info` field was intentionally omitted to demonstrate how to update a full-text field. It's important to note that updating text fields and attribute fields is handled differently. Full-text fields are updated with the `REPLACE` command, which triggers reindexing of the new values, while the `UPDATE` command is sufficient for other fields. This is because attribute fields are not involved in the full-text search indexing process.
Now, let's use the `REPLACE` command to add data to certain fields of existing records. To use this command, you will need the unique ID of the row where we want to make changes or add information. First, we'll get the necessary data by using `SELECT * FROM products`;
```sql
SELECT * FROM products WHERE name = 'Canvas leash, green, up to 50 kg, 5m';
```

Make sure to remember where the fields are located. We'll need this information later. Also, we need all the current data in the fields because the replace command will update the entire file with this data. If we don't specify all the data, the fields not specified will be reset. Fill in the `REPLACE` command based on the field locations.
```sql
REPLACE INTO products VALUES (<id>, <info>, <avl>, <price>, <name>);
```
> In the development version, which may already be released by the time you read this, it is possible to replace specific fields. For more details, refer to the [documentation](https://manual.manticoresearch.com/Data_creation_and_modification/Updating_documents/REPLACE#SQL-REPLACE).
```sql
REPLACE INTO products VALUES (8217224102746783745, 'Sturdy canvas dog leash for 5 meters, suitable for large dog breeds', 1, 5.0, 'Canvas leash, green, up to 50 kg, 5m');
```
> Be careful with the code here, if you simply copy commands from the article, the ID field value in your table will be different! If the Manticore does not find a record with the specified ID, a new record will be created.
To update the "attributes" fields, you can use the `UPDATE` command. Just as a side note, while entering the data, the price dropped slightly on the green leash:
```sql
update products set price = 4.6 where id = 8217224102746783745;
```
Let's check the result:
```sql
SELECT * FROM products WHERE id = 8217224102746783745;
```

We have achieved the desired result, now let's try the search, because we are creating a database of products for the store, to make it easier for the seller to find the product. The command used to search in the table is `select * from <table> where match('<query>')`.
```sql
SELECT * FROM products WHERE match('harness');
SELECT * FROM products WHERE match ('leash');
```

Great, now the database is providing answers to our queries, using the connection we created through the word form file. But it seems like something is missing in the output? Where is the entry for a pink leash for indoor guards?
In the `info` field, there are no words like leash or collar, they only appear in the `name` field, so that entry didn't make it into the output. Let's fix that:
```sql
SELECT * FROM products WHERE name = 'Pink harness, up to 10 kg';
```

```sql
REPLACE INTO products VALUES (8217224102746783747,'Harness for room guards released into the street and mistakenly called a dog', 1, 8.0, 'Pink harness, up to 10 kg');
```
Let's check what happened:
```sql
SELECT * FROM products WHERE match('harness');
```

Now this record is included in the output. As you can see from the example, only the information related to indexed fields is involved in the search; the rest of the fields are attributes for indexed fields.
#### Extending the table
At the pet store they brought in new stuff, now they have aquarium equipment too. To make sure we can easily find words related to aquarium stuff, like pump or drive, we need to add entries to our word list.
| Title | Description | Price | Availability |
|------- |------------- |------- |-------------- |
| The pump for the aquarium. | A pump with a built-in filter for the aquarium. Capacity 150 l/h | 32.00€ | yes |
| Automatic filter for aquarium | Disposable drive with filter, capacity 100 l/h. | 28.00€ | yes |
| Fish net | Atraumatic aquarium fish net | 3.00€ | yes |
Let's add them to the database:
```sql
INSERT INTO products (name, info, price, avl) VALUES ('The pump for the aquarium.', 'Pump with built-in aquarium filter. Capacity 150 l/h', 32, 1), ('Automatic filter for aquarium', 'Disposable drive with filter, capacity 100 l/h', 28.00, 1), ('Fish net', 'Atraumatic aquarium fish net', 3, 1);
```
> Here we did the filling with one command with a comma-separated enumeration of new rows, so you can add a large batch of documents with one command.
Let's check the search:
Let's check the search:
```sql
SELECT * FROM products WHERE match ('pump');
SELECT * FROM products WHERE match ('filter');
```

Okay, that means something. However, the drive is not considered a pump. This should be added to the list of words we use…
Let's do it.
Oh, there's a little problem here. It's not that easy...
When we create a search system for text, we place all the words into a table and convert them into tokens to enhance the efficiency of the search. These tokens are not updated subsequently to expedite the search process. Nevertheless, there are cases when we need to update the wordforms file and consequently modify the tokens as well. Let's update the list of words in our wordforms file and also include the product name in the `name` field to the search index.
To update the wordforms file in the table, I followed these steps:
1. Create a dump of this table using `mysqldump`.
2. Update the wordforms file.
3. Drop the old table.
4. Create a new table with the updated word forms in the morphology section.
5. Populate the new table from the dump file.
##### Creating dump file (backup):
In any unclear situation, make a backup of the table to prevent data loss. (This rule can be displayed on the wall as a reminder).
This also helps us reach our goal.
To do this job, we need to disconnect from the SQL connection and use the `mysqldump` tool.
```sql
exit;
```
```bash
mkdir /tmp/manticore_dumps
cd /tmp/manticore_dumps
mysqldump -h0 -P9306 -tc --compact manticore products > products.sql
```
The flags I used were:
- `-t` - to exclude the `create table` statement from the dump.
- `-c` - to specify column names in the `INSERT` commands.
- `--compact` - to perform a database dump in a compact format, which omits procedures for checking the availability of tables, deleting them, creating new ones, prescribing configurations for created tables, and other organizational actions for deployment. In our case, these procedures were not necessary, as we needed to register a new dictionary file in the table.
- `manticore` - is the database name for `mysqldump`, and must always be `manticore` when using `mysqldump` with Manticore.
- `products` - is the name of our table for which the dump is being created.
- `products.sql` - is the name of the file where the dump will be uploaded. The directory for placing the file defaults to the directory from which `mysqldump` was launched. I recommend specifying `/tmp/` to ensure the examples work successfully further. Alternatively, you can type the full path: `/tmp/manticore_dumps/products.sql`.
>Don't worry if you see: "-- Warning: column statistics not supported by the server." It's normal when you use this mysql tool with Manticore.
Great, we have our first dump!

##### Updating wordforms file:
Have you forgotten where the source file for the word forms is located?
```bash
cd /tmp/wordforms
```
*If you are using MC and for some reason do not see columns with files, try using the <kbd>Ctrl</kbd> + <kbd>O</kbd> combination. If nothing changes, perhaps MC is not running.*

Next, use the arrow keys to navigate. When you need to select a file, press <kbd>F4</kbd> to open the selected file.
Add new string: "drive > pump"

Save & close. <kbd>F2</kbd>, <kbd>Enter</kbd>, <kbd>F10</kbd>.
File updated.
##### Deleting the table and creating a new one:
Before deleting the table, please make sure that you have the dump and that it definitely contains our data.
```bash
cd /tmp/manticore_dumps/
```
Choose the dump file and press the <kbd>F3</kbd> button to view it.
You can do the same in the console using the command `cat /tmp/manticore_dumps/products.sql`.
You should see something like this:

OK, let's go ahead and drop our old table and create a new one:
```bash
mysql -h0 -P9306
```
```sql
DROP TABLE products;
CREATE TABLE products (name TEXT, info TEXT, price FLOAT, avl BOOL) morphology = 'stem_en' wordforms='/tmp/wordforms/wf_pet_products.txt';
```
So, we removed this table, and then made it again right away (using the same command as before but with a small change: now the name field is also for text), and now we have to add information to it.
```sql
exit;
```
##### Repopulating from the dump:
```bash
mysql -h0 -P9306 < /tmp/manticore_dumps/products.sql
mysql -h0 -P9306
```
We filled it out. Let's check what we have in the end:
```sql
SELECT * FROM products WHERE match ('pump');
```
Great, all working!

> When updating a table, especially a large one, there is a period when the old table has been deleted and the new one has not yet been created. During this interval, the system may respond to requests with errors. To ensure smooth operations on Manticore, there are several systems in place that help avoid losing user requests. I will learn how to implement that later.
In this article, I showed how I set up and used Manticore Search for a pet store's inventory. Using wordforms and morphology, Manticore helps improve search results by linking related product names and types. I covered how I added new items, updated existing ones, and ensured data consistency during major updates like changing wordforms files. This helps beginners understand and apply Manticore Search's features effectively, making data searches more efficient. Future posts will explore more features, so let's keep experimenting with Manticore together to enhance your projects.
That's all for today. Mike, signing off.

| anstalf | |
1,878,782 | JESTONE Colored Articles: Bringing Life to Living Spaces | Jestone Colored Articles: Making Your Home Look Awesome Then Jestone could be the option perfect you... | 0 | 2024-06-06T06:04:17 | https://dev.to/ronald_woodgo_ba03f686524/jestone-colored-articles-bringing-life-to-living-spaces-2ekb | design, product | Jestone Colored Articles: Making Your Home Look Awesome
Then Jestone could be the option perfect you if you should be finding some awesome colored articles for your house! Their products or services are made to bring life to spaces which may be cause residing to look cool. We intend to inform you supposed to be about a variety of top features of selecting Jestone colored articles, their products being revolutionary just how to utilize them, and their quality and solution.
Benefits of Jestone Colored Articles
Jestone colored articles have actually actually a benefits that are few other brands. Firstly, they have been made from top-notch black and white quartz materials and they are durable. They're designed to withstand harm, for a extremely time long assistance you like them. Next, their products or services can be purchased in a variety of colors to match your flavor. You'll be able to pick from a selection of vibrant hues and tones to character incorporate character to your residence decor. Lastly, Jestone colored articles are affordable, so you will not have to worry about breaking the bank to redesign your living spaces.
Innovation
Jestone colored articles have been in the forefront of innovation. Their products are created to provide a variety wide of. Whether you wish to put in an impression ornamental your family room or entirely revamp brand new gear to your restrooms, Jestone can help. They bring revolutionary services and products towards the marketplace which can be both durable and stylish. Their products or services are created to be user friendly, so you can get the specified try to look for your living area reason quickly sufficient minimal work.
Safety
Protection is a priority top it comes right down to Jestone colored articles. Their products or services or solutions are made of top-notch materials and this can be safe to utilize and keep maintaining. Their products or solutions are with no chemicals which are harmful generally are hypoallergenic. You'll be assured that using Jestone colored articles in your space liveable is for all of us whether you have got pets or kiddies.
Use
Jestone colored articles are particularly user-friendly. They will have easy-to-follow tips, making them perfect for home owners who wants to do-it-yourself. You certainly do not need any abilities which are specific tools to make use of their best place to buy quartz countertops products. Their products or services or services are particularly developed to fit into any living space and will be precisely utilized in a real wide range of applications. Whether you wish to put in a splash of color to your walls or revamp your bathrooms fixtures, Jestone colored articles are well suited for you.
Utilizing
Jestone colored articles are very simple to use. They are often used by you to definitely enhance nearly every right section of your home design. As an example, their hooks that are colored be used to hang clothing, bags, or other products. Their wall colored surface could be used to keep image structures or other items which are decorative. They also provide colored knobs for cabinets, compartments and doors. In order to add a touch of design to effort minimal your property.
Provider
Jestone is well-known for the exemplary service. They value customer care and strive to offer clients along with the experience better feasible. They have a united team of certain experts that are often ready to enable you to with any nagging dilemmas or concerns you might have. For you personally whether there is a appropriate question about their products or need help with installation, Jestone is meant become here.
Quality
Jestone colored articles are notable for their quality. They normally use just the most readily of good use materials and make use of a quality process rigorous be sure that their black quartz kitchen countertops products or services meet and surpass industry requirements. Additionally they stand behind their products or services and provide a warranty on all acquisitions.
| ronald_woodgo_ba03f686524 |
1,878,713 | Understanding the "SELECT FOR UPDATE" SQL Statement | What is "SELECT FOR UPDATE"? SELECT FOR UPDATE is a clause in SQL that is appended to a... | 0 | 2024-06-06T06:03:31 | https://dev.to/jacktt/understanding-the-select-for-update-sql-statement-900 | postgres, database |
## What is "SELECT FOR UPDATE"?
`SELECT FOR UPDATE` is a clause in SQL that is appended to a SELECT statement. It locks the selected rows, preventing other transactions from modifying them until the **current transaction** is committed or rolled back. This ensures that the data being read and potentially updated remains consistent throughout the transaction.
### Syntax of "SELECT FOR UPDATE"
The basic syntax for using "SELECT FOR UPDATE" is:
```sql
BEGIN;
SELECT stock
FROM items
WHERE item_id = ?
FOR UPDATE;
-- Check stock and update if available
UPDATE items
SET stock = stock - 1
WHERE item_id = ?;
COMMIT;
```
Here, the `FOR UPDATE` clause at the end indicates that the selected rows should be locked for the duration of the transaction.
## How Does "SELECT FOR UPDATE" Work?
When a transaction issues a "SELECT FOR UPDATE" statement, the following steps occur:
1. **Row Selection:** The database engine identifies the rows that match the specified condition.
2. **Row Locking:** The selected rows are locked, preventing other transactions from acquiring locks that would conflict with the current transaction. This typically means other transactions cannot update or delete these rows until the lock is released.
3. **Data Access:** The transaction can read and potentially update the locked rows.
4. **Transaction Completion:** Once the transaction is committed or rolled back, the locks are released, making the rows available for other transactions.
Postgres: Row-level locks do not affect data querying; they block only writers and lockers to the same row. ([ref](https://www.postgresql.org/docs/current/explicit-locking.html#LOCKING-ROWS))
## Benefits of Using "SELECT FOR UPDATE"
1. **Data Consistency:** By locking the rows during a transaction, "SELECT FOR UPDATE" ensures that the data being read is not changed by other transactions, maintaining consistency.
2. **Avoiding Deadlocks:** Proper use of "SELECT FOR UPDATE" can help avoid deadlocks by managing locks in a controlled manner.
3. **Concurrency Control:** It provides a way to handle concurrent data access and modification efficiently, particularly in applications with high transaction volumes.
## Use Cases of "SELECT FOR UPDATE"
1. **Banking Systems:** Ensuring that account balances are accurate by locking rows representing accounts during transactions.
2. **Inventory Management:** Preventing the same item from being sold to multiple customers simultaneously by locking the inventory records.
3. **Reservation Systems:** Managing bookings by locking the rows representing available slots or seats during the reservation process.
### Conclusion
"SELECT FOR UPDATE" is a vital tool for managing data integrity and consistency in relational databases. By understanding its functionality and applying it thoughtfully, developers can handle concurrent transactions effectively, ensuring reliable and accurate data manipulation. However, it is equally important to be aware of its implications on performance and system architecture to make the best use of this feature. | jacktt |
1,878,781 | Boost Your eCommerce Success Understanding and Improving Net Promoter Score (NPS) | A post by mobisoftinfotech | 0 | 2024-06-06T06:03:10 | https://dev.to/mobisoftinfotech/boost-your-ecommerce-success-understanding-and-improving-net-promoter-score-nps-4gna | webdev, softwaredevelopment |
 | mobisoftinfotech |
1,878,703 | Managing Concurrent Purchases of Limited Items in a Database | Imagine that we're developing an e-commerce website. In this case, we have a limited number of items... | 0 | 2024-06-06T06:00:26 | https://dev.to/jacktt/managing-concurrent-purchases-of-limited-items-in-a-database-2gm0 | distributedlock, systemdesign | _Imagine that we're developing an e-commerce website. In this case, we have a limited number of items while many users are trying to buy them at the same time. In this article, let's try to resolve this problem with some solutions_
### Database-Level Locking
_You can read this article beforehand to understand Pros an Cons of Optimistic lock & Pessimistic lock: [link](https://dev.to/jacktt/optimistic-lock-pessimistic-lock-4h36)_
#### Optimistic Locking
Optimistic locking operates on the premise that most database transactions do not conflict. It uses a versioning system to detect conflicts and resolve them without locking the entire database row.
**How It Works:**
1. Each item in the database has a version number.
2. When a user attempts to purchase an item, the current version number is checked.
3. If the version number hasn't changed during the transaction, the purchase is processed and the version number is updated.
4. If the version number has changed, indicating another transaction has modified the item, the current transaction must retry or fail.
In this case, we can use `stock` field itself as the version of item.
**Implementation Example:**
```sql
UPDATE items
SET stock = stock - 1
WHERE item_id = ? AND stock = ?;
```
This SQL statement ensures that the item is updated only if the stock value has not been changed.
#### Pessimistic Locking
With pessimistic locking, we lock the item for the duration of the transaction, preventing other transactions from updating it.
**How It Works:**
1. Begin a transaction.
2. Lock the item row.
3. Check the stock and perform the purchase if stock is available.
4. Commit the transaction.
**Implementation Example:**
```sql
BEGIN;
SELECT stock
FROM items
WHERE item_id = ?
FOR UPDATE;
-- Check stock and update if available
UPDATE items
SET stock = stock - 1
WHERE item_id = ?;
COMMIT;
```
This approach locks the row when checking and updating the stock, preventing other transactions from interfering.
### Application-Level Handling
#### Distributed Locking
**How It Works:**
1. Acquire a distributed lock for the item when a user attempts to purchase it.
2. Perform the purchase operation while holding the lock.
3. Release the lock after the operation.
To implement this solution, we can use `SETNX` command, that returns 1 if acquire successfully and 0 if other one acquired. Don't forget to set expire time to prevent deadlock in case the owner of the lock crashes before releasing it.
### Combining Strategies
A robust solution often combines database and application-level strategies:
- Use optimistic or pessimistic locking to maintain immediate consistency in the database.
- Implement distributed locking for higher-level application logic.
| jacktt |
1,875,886 | Combining Edge Stack & Istio to Unlock the Full Potential of Your K8s Microservices | There is a key challenge with microservices architecture: communication. Your service... | 0 | 2024-06-06T06:00:00 | https://www.getambassador.io/blog/edge-stack-istio-kubernetes-microservices-integration | apigateway, api, servicemesh, security | ## There is a key challenge with microservices architecture: communication.
Your service needs to communicate with the outside world, but every service must also communicate with each other. From there, you end up with a whole host of other questions. How do you route all the traffic effectively? How do you do this securely? How do you track whether everything is working correctly?
The answer for [Kubernetes microservices ](https://www.getambassador.io/blog/emerging-trends-microservices-kubernetes)lies within not one but two separate but related services that work better together: [API gateways and service meshes](https://www.youtube.com/watch?v=Gci6sZOfxn0). With [Edge Stack](https://www.getambassador.io/products/edge-stack/api-gateway) as your API gateway and an Istio service mesh (or other relevant service meshes like Linkerd), each will handle a specific part of communication, and each comes with an array of other features to ensure secure, reliable, and observable interactions both within the cluster and with the outside world.
## What’s a Service Mesh vs. an API Gateway?
Let's think about how microservice architectures work. You have numerous small, independently deployable services, each focusing on a specific capability.
[Traffic](https://www.getambassador.io/products/edge-stack/api-gateway/traffic-management) needs to be routed to the appropriate service. That traffic can be “north-south” traffic from an external client or “east-west” traffic from other services. API gateways handle the former, while[ service meshes](https://www.getambassador.io/blog/microservices-discovery-api-gateway-vs-service-mesh) handle the latter.
## Service Mesh vs. API Gateway
**Route North-South Traffic With An API Gateway
**An API Gateway is the entry point for external client requests into a [microservices architecture.](https://www.getambassador.io/docs/edge-stack/latest/topics/concepts/microservices-api-gateways/) It handles the "north-south" traffic between clients and the backend services. Edge Stack is an example of a modern API gateway that provides these capabilities in a Kubernetes-native way. In a Kubernetes environment, an API Gateway serves several vital functions:
**Routing and composition:** The API Gateway routes incoming requests to the appropriate backend services based on URL paths, headers, or other criteria. It can also aggregate responses from multiple services to fulfill a single client request.
Protocol translation: The API Gateway can translate between different protocols used by clients and backend services, such as HTTP/REST, gRPC, or WebSocket.
**Security:** API Gateways often handle authentication, authorization, and rate limiting for external client requests, providing an additional layer of protection for the backend services.
**API management:** API Gateways enable centralized management of APIs, including versioning, documentation, and lifecycle management.
The API gateway provides a unified interface for clients to interact with the microservices, abstracting away the internal service architecture and exposing well-defined APIs.
## Route East-West Traffic With A Service Mesh
A [service mesh](https://www.getambassador.io/blog/service-mesh) is a dedicated infrastructure layer that handles service-to-service communication within a microservices architecture. It manages the internal "east-west" traffic between services within a single cluster. Istio is a popular open-source service mesh with a rich feature set for managing and securing microservices communication in a Kubernetes environment.
In a Kubernetes environment, services are dynamically scheduled across a cluster, making managing communication challenging. A service mesh is implemented by deploying lightweight network proxies (sidecars) alongside each service instance. It addresses this complexity by providing a consistent and transparent way to handle service-to-service communication. It offers several benefits:
**Service discovery:** A service mesh automatically discovers services and tracks their locations, allowing services to communicate with each other without having to hardcode network details.
Traffic management: Fine-grained control over traffic routing, allowing for canary deployments, A/B testing, and traffic splitting based on weights or percentages.
**Resilience**: Features like circuit breaking, retries, and timeouts help improve the resilience of inter-service communication, preventing cascading failures and ensuring graceful degradation.
**Security**: Service meshes like Istio can enforce mutual TLS (mTLS) authentication and encryption for all service-to-service communication, enhancing security within the cluster.
**Observability**: By capturing detailed metrics, logs, and traces for all service interactions, service meshes provide deep visibility into the behavior and performance of the microservices architecture.
A service mesh enables all these features without requiring changes to the application code.
## How API Gateways and Service Mesh Work Together
API gateways and service meshes complement each other. They work together to provide a comprehensive solution for managing and securing traffic in a Kubernetes[ microservices architecture.
](https://www.getambassador.io/blog/deploy-first-application-kubernetes-step-by-step-tutorial)
The value of having both an API gateway and a service mesh lies in their ability to address different aspects of communication within a microservices architecture. By leveraging the strengths of each technology, you can achieve a more secure, reliable, and observable system.
## Security
API gateways act as the first line of defense for external client requests, handling authentication, authorization, and rate limiting. They validate JWT tokens, API keys, or OAuth credentials to ensure only authorized clients can access the backend services. The API Gateway can protect against common security threats like denial-of-service (DoS) attacks.
An API gateway can also enforce access control policies for external client requests, determining which clients can access specific APIs or services. It can apply role-based access control (RBAC) or attribute-based access control (ABAC) based on client identities, scopes, or permissions. The API Gateway can also implement IP allowlisting or blocklisting to restrict access from specific network locations.
A service mesh provides security for inter-service communication within the cluster. It can also apply fine-grained access control policies based on service identities and attributes and enforce least-privilege access, ensuring that services can only communicate with the necessary dependencies and limiting the blast radius in case of a security breach.
## Resilience
API gateways implement resilience patterns like timeouts, retries, and circuit breakers to handle failures and latency issues when communicating with backend services. They can route requests to healthy service instances and prevent cascading failures.
Service meshes then provide advanced resilience features for inter-service communication. It can automatically detect and handle service failures, perform load balancing across service instances, and implement circuit breaking and fault injection. The service mesh ensures the system can gracefully handle and recover from failures without impacting overall functionality.
## Observability
An API gateway captures and logs all incoming client requests and outgoing responses, providing visibility into the usage and performance of the exposed APIs. It can generate detailed access logs, including request metadata, response status codes, and latency metrics. The API Gateway can also integrate with centralized logging and monitoring solutions to enable real-time analytics and alerting.
A service mesh provides deep observability of inter-service communication within the cluster. It captures fine-grained metrics, distributed traces, and logs for all service-to-service interactions. The service mesh can generate detailed telemetry data for performance monitoring, troubleshooting, and anomaly detection.
If you must prioritize between implementing an API Gateway or a service mesh, starting with the API Gateway is recommended. The API Gateway acts as the entry point for external client requests, and implementing the API Gateway first provides essential security, access control, and traffic management capabilities at the edge of your system. For more on how they work together, watch our recent webinar for a demo.
**How [Edge Stack API Gateway](https://www.getambassador.io/products/edge-stack/api-gateway) and Istio’s Service Mesh Work Together**
If you have already implemented [Edge Stack](https://www.getambassador.io/products/edge-stack/api-gateway), Istio’s service mesh is one option that layers your existing application transparently. Its key capabilities are precisely those of an ideal service mesh above, including:
Secure service-to-service communication with mutual TLS encryption, strong identity-based authentication and authorization
Automatic load balancing for HTTP, gRPC, WebSocket, and TCP traffic
Fine-grained traffic control with rich routing rules, retries, failovers, and fault injection
Pluggable policy layer and configuration API supporting access controls, rate limits, and quotas
Automatic metrics, logs, and traces for all traffic within a cluster
Under the hood, Istio, like Edge Stack, is built on the Envoy Proxy, making coordination between the two services seamless. Istio is implemented by deploying an Envoy sidecar proxy alongside each service instance in the mesh. The sidecars intercept all network communication between services and are managed by Istio's control plane.
**[Edge Stack API Gateway](https://www.getambassador.io/products/edge-stack/api-gateway) and Istio integration
**
[Edge Stack](https://www.getambassador.io/products/edge-stack/api-gateway) is the Ingress point and API Gateway, handling north-south traffic from external clients into the Kubernetes cluster. Istio handles east-west traffic between services within the mesh.
## When external traffic comes in:
[Edge Stack ](https://www.getambassador.io/products/edge-stack/api-gateway)authenticates the request and applies configured edge policies like rate limiting.
It routes the request to the appropriate backend service based on URL path, headers, etc.
The Istio sidecar next to that service receives the request, applies Istio traffic management rules, and forwards it to the service container.
The sidecar intercepts the service's outbound requests for other services and applies relevant Istio policies before routing them over mTLS to the destination service's sidecar.
Metrics and traces are collected at both the Edge Stack and Istio layers and can be exported to Prometheus or Jaeger.
Once Edge Stack routes the external request to the appropriate backend service, Istio takes over the traffic management.
Istio maintains a service registry that tracks all services in the mesh and their locations. It automatically discovers services and updates the registry as they are added, removed, or scaled. Services can communicate with each other using logical service names instead of IP addresses.
Configuration is handled through Istio's Custom Resource Definitions (CRDs):
Traffic routing rules are configured using such as VirtualService. These rules allow fine-grained control over traffic routing, including canary deployments, A/B testing, and traffic mirroring.
Load balancing can be configured using Istio's DestinationRule CRD, specifying the load balancing algorithm (e.g., round-robin, least-request) and any circuit breaking or outlier detection settings.
`//example DestinationRule CRD with LEAST_REQUEST load balancer
apiVersion: networking.istio.io/v1beta1
kind: DestinationRule
metadata:
name: bookinfo-ratings
spec:
host: ratings.prod.svc.cluster.local
trafficPolicy:
loadBalancer:
simple: LEAST_REQUEST`
Fine-grained access control policies can be applied using Istio's AuthorizationPolicy CRD, defining which services can communicate with each other based on attributes like service identity, namespace, or labels.
Together,[ Edge Stack](https://www.getambassador.io/products/edge-stack/api-gateway) and Istio provide defense-in-depth for the entire application. Edge Stack handles north-south edge security concerns like authenticating external requests and DDoS protection. Istio secures service-to-service east-west traffic with automatic mTLS encryption and fine-grained identity-based access policies.
Failures are isolated and recoverable at both layers. Edge Stack applies resilience policies to traffic entering the cluster. Istio enables client-side load balancing, circuit breaking, retries, and fault injection for inter-service communication.
Edge Stack and Istio, in concert, give you end-to-end observability and the ability to visualize service dependencies. Edge Stack collects detailed telemetry at the edge on north-south traffic. Istio generates granular metrics, distributed traces, and access logs for all east-west service interactions.
Installing Istio’s Service Mesh and Edge Stack for Maximum Results
Implementing an API gateway like Edge Stack with a service mesh like Istio represents a mature and advanced approach to managing microservices architectures. It enables you to handle the intricacies of inter-service communication, enforce consistent policies, and gain deep visibility into your system's behavior. This powerful combination empowers development teams to confidently build and deploy microservices, knowing that their applications are secure, reliable, and observable at every level.
As the complexity of modern applications continues to grow, adopting an API gateway and service mesh becomes increasingly crucial. By embracing Edge Stack and Istio, organizations can future-proof their Kubernetes deployments, enabling them to easily scale and evolve their microservices architectures. This winning combination provides a solid foundation for building robust, resilient, and observable applications. For more, check out [Edge Stack in action.](https://www.getambassador.io/products/edge-stack/api-gateway) | getambassador2024 |
1,878,780 | Unlock Your Potential with Expert VA Job Resume Help | In the competitive landscape of the federal job market, having a standout resume is crucial. If... | 0 | 2024-06-06T05:55:37 | https://dev.to/curtisgonzalez/unlock-your-potential-with-expert-va-job-resume-help-3ep1 | In the competitive landscape of the federal job market, having a standout resume is crucial. If you're eyeing opportunities with the VA or searching for positions on USAJOBS, you need more than just a generic resume. You need tailored **[VA Job Resume Help](https://www.resumeyourway.com/)** and USAJOBS Resume Help that highlights your unique skills and experiences. Our service goes beyond mere document creation; we craft resumes that serve as keys to unlocking your full potential in the federal job market.
Tailored Solutions for Success
When it comes to landing a job with the VA or other federal agencies listed on USAJOBS, a one-size-fits-all approach won't cut it. Our service understands the intricacies of federal hiring processes and tailors each resume to meet individual needs. We delve deep into your background, skills, and career aspirations to create a resume that sets you apart from the competition. Whether you're transitioning from military service, seeking a career change, or advancing within the federal sector, we're here to help.
Expert Guidance Every Step of the Way
Navigating the complexities of federal job applications can be daunting, but you don't have to go it alone. Our team of experienced professionals provides expert guidance at every step of the resume-writing process. From identifying key achievements to crafting compelling narratives, we ensure that your resume showcases your qualifications in the best possible light. With our support, you can approach the federal job market with confidence, knowing that your resume reflects your true potential.
Conclusion
Don't settle for a mediocre resume when aiming for federal opportunities with the VA or USAJOBS. Invest in expert VA Job Resume Help and **[USAJOBS Resume Help](https://www.resumeyourway.com/)** that's tailored to your individual needs. Let us help you unlock your potential and take the next step in your federal career journey.
| curtisgonzalez | |
1,878,779 | Buy GitHub Accounts | https://dmhelpshop.com/product/buy-github-accounts/ Buy GitHub Accounts GitHub holds a crucial... | 0 | 2024-06-06T05:54:33 | https://dev.to/pofax38082/buy-github-accounts-2ai7 | learning, career, typescript, machinelearning | https://dmhelpshop.com/product/buy-github-accounts/

Buy GitHub Accounts
GitHub holds a crucial position in the world of coding, making it an indispensable platform for developers. As the largest global code repository, it acts as a centralized hub where developers can freely share their code and participate in collaborative projects. However, if you find yourself without a GitHub account, you might be missing out on a significant opportunity to contribute to the coding community and enhance your coding skills.
Can You Buy GitHub Accounts?
There are multiple ways to purchase GitHub accounts, catering to different needs and preferences. Online forums and social media platforms like Twitter and LinkedIn are popular avenues where individuals sell these accounts. Moreover, specific companies also specialize in selling buy GitHub accounts.
However, it is crucial to assess your purpose for the account before making a purchase. If you only require access to public repositories, a free account will suffice. However, if you need access to private repositories and other premium features, investing in a paid account is necessary. Consider your intended use carefully to make an informed decision that aligns with your requirements.
When procuring a GitHub account, it is crucial for individuals to verify the seller’s reputation and ensure that the account has not been banned by GitHub due to terms of service violations. Once the acquisition is complete, it is highly recommended to take immediate action in changing both the account’s password and associated email to enhance security measures.
By following these necessary steps, users can safeguard their assets and prevent any potential unauthorized access, ensuring a smooth and secure experience on the platform for everyone.
Is GitHub Pro Gone?
GitHub Pro, a valuable resource for users, remains accessible to everyone. While GitHub discontinued their free plan, GitHub Free, they have introduced new pricing models called GitHub Basic and GitHub Premium.
These pricing options cater to the diverse needs of users, providing enhanced features to paid subscribers. This ensures that regardless of your requirements, GitHub continues to offer exceptional services and benefits to its users.
Is GitHub Paid?
GitHub caters to a diverse range of users, offering both free and paid plans to individuals and organizations alike. The free plan provides users with the advantage of unlimited public and private repositories while allowing up to three collaborators per repository and basic support.
For those seeking enhanced features and capabilities, the paid plan starts at $7 per month for individual users and $25 per month for organizations. With the paid plan, users gain access to unlimited repositories, collaborators, and premium support. Regardless of your needs, GitHub offers a comprehensive platform tailored to meet the requirements of all users and organizations. Buy GitHub accounts.
GitHub provides a variety of pricing options tailored to meet diverse needs. To begin with, there is a basic option that is completely free, providing access to public repositories. However, if users wish to keep their repositories private, a monthly fee is necessary. For individuals, the cost is $7 per month, whereas organizations are required to pay $9 per month.
Additionally, GitHub offers an enterprise option, starting at $21 per user per month, which includes advanced features, enhanced security measures, and priority support. These pricing options allow users to choose the plan that best suits their requirements while ensuring top-quality service and support. buyGitHub accounts.
Investing in a paid GitHub account provides several benefits for developers. With a paid account, you can enjoy unlimited collaborators for private repositories, advanced security features, and priority support. GitHub’s pricing is known to be reasonable when compared to similar services, making it a viable choice for developers who are serious about enhancing their development workflows. Consider leveraging the additional features offered by a paid buy GitHub account to streamline your development process.”
GitHub Organization Pricing:
GitHub’s free version serves as a valuable resource for developers, but as projects expand and require additional functionality, GitHub organizations offer an indispensable solution. With their paid accounts, users gain access to a multitude of essential features that enhance productivity and streamline collaboration.
From advanced security capabilities to team management tools, GitHub organizations cater to the evolving needs of individuals and businesses, making them an invaluable asset for any developer or organization striving to optimize their coding workflow. Buy GitHub accounts.
Team Management Tools:
Having a GitHub organization account is highly beneficial for individuals overseeing teams of developers. It provides a collaborative environment where team members can seamlessly work together on code, fostering efficient cooperation. Buy GitHub accounts.
Moreover, organization accounts offer exclusive functionalities, such as the capability to request modifications to another person’s repository, which are not accessible in personal accounts. To create an organization account, simply navigate to GitHub’s website, locate the “Create an organization” button, and follow the straightforward configuration process, which entails selecting a name and configuring basic settings.
By utilizing GitHub organization accounts, professionals can streamline their development workflow and enhance productivity for their entire team. Buy GitHub accounts.
GitHub Private Repository Free:
GitHub is a crucial tool for developers due to its powerful code hosting and management capabilities. However, one drawback is that all code is initially public, which can be troublesome when dealing with proprietary or sensitive information. Fortunately,
GitHub offers a solution in the form of private repositories, accessible only to authorized users. This ensures that your code remains secure while still taking advantage of the extensive features provided by GitHub. Buy GitHub accounts
GitHub offers a noteworthy feature where users can create private repositories at no cost. This article serves as a professional guide, providing valuable insights on how to create private repositories on GitHub in order to preserve the confidentiality of your code. Furthermore, it offers practical tips and tricks on effectively utilizing private repositories for your various projects. Whether you are a beginner or an experienced developer, this comprehensive resource caters to everyone, helping you maximize the benefits of GitHub’s private repositories.”
GITHUB PRO:
If you are a professional developer, there is a high probability that you are already using GitHub for your coding projects. In this regard, it is advisable to contemplate upgrading to GitHub Pro. GitHub Pro is the enhanced version of GitHub, providing not only all the features of the regular version but also valuable additional benefits. Considering the monthly subscription fee, it proves to be a worthwhile investment for individuals involved in coding endeavors. Buy GitHub accounts.
GitHub Pro offers key advantages, making it an essential tool for everyone. Firstly, it provides unlimited private repositories, allowing users to expand their repository capacity beyond the limitations of the free account, which only offers three private repositories. Moreover, GitHub Pro offers advanced security features that go beyond the basic protections of free accounts.
These include two-factor authentication and encrypted communications, ensuring the utmost safety of your code. But the benefits don’t stop there – GitHub Pro also offers additional protection such as data loss prevention and compliance monitoring. However, one of the standout benefits of GitHub Pro is the priority support from the GitHub team, providing prompt assistance with any issues or inquiries. Buy GitHub accounts.
With GitHub Pro, you have access to enhanced features and the peace of mind knowing that you are fully supported by a dedicated team of professionals.
GitHub Private Repository Limit:
GitHub is a valuable tool for developers managing their code repositories for personal projects. However, if you’ve been wondering about the limit on private repositories, let me provide you with some information. Presently, GitHub’s free accounts have a cap of three private repositories. If this limit is insufficient for your needs, upgrading to a paid GitHub account is the ideal solution.
Paid GitHub accounts offer a plethora of advantages, in addition to the augmented repository limit, catering to a wide range of users. These benefits encompass unlimited collaborators, as well as premium features like GitHub Pages and GitHub Actions. Buy GitHub accounts.
Hence, if your professional endeavors involve handling private projects, and you find yourself coming up against the repository limit, upgrading to a paid account could be a wise choice. Alternatively, you can opt to make your repositories public, aligning with the open-source philosophy cherished by the developer community. Catering to everyone, these options ensure that you make the most of the GitHub platform in a professional and efficient manner. Buy GitHub accounts.
Conclusion
GitHub is an essential platform for code hosting and collaboration, making it indispensable for developers. It allows for seamless sharing and collaboration on code, empowering developers to work together effortlessly. Buy GitHub accounts.
For those considering selling GitHub accounts, it is vital to understand that GitHub offers two types of accounts: personal and organization. Personal accounts are free and offer unlimited public repositories, while organization accounts come with a monthly fee and allow for private repositories. Buy GitHub accounts.
Therefore, clear communication about the account type and included features is crucial when selling GitHub accounts. Regardless of your background or expertise, GitHub is a powerful tool that fosters collaboration and enhances code management for developers worldwide.
GitHub, the leading platform for hosting and collaborating on software projects, does not offer an official means of selling accounts. However, there are third-party websites and services available, such as eBay, that facilitate such transactions. It is crucial to exercise caution and conduct proper research to ensure that you only interact with trustworthy sources, minimizing the associated risks. Buy GitHub accounts.
Moreover, it is imperative to strictly adhere to GitHub’s terms of service to maintain a safe and lawful environment. Whether you are a developer or a technology enthusiast, staying informed about these aspects will help you navigate the platform with confidence and integrity.
Contact Us / 24 Hours Reply
Telegram:dmhelpshop
WhatsApp: +1 (980) 277-2786
Skype:dmhelpshop
Email:dmhelpshop@gmail.com
| pofax38082 |
1,878,778 | Buy Negative Google Reviews | https://dmhelpshop.com/product/buy-negative-google-reviews/ Buy Negative Google Reviews Negative... | 0 | 2024-06-06T05:52:11 | https://dev.to/pofax38082/buy-negative-google-reviews-1fph | ai, productivity, css, opensource | ERROR: type should be string, got "https://dmhelpshop.com/product/buy-negative-google-reviews/\n\n\n\n\nBuy Negative Google Reviews\nNegative reviews on Google are detrimental critiques that expose customers’ unfavorable experiences with a business. These reviews can significantly damage a company’s reputation, presenting challenges in both attracting new customers and retaining current ones. If you are considering purchasing negative Google reviews from dmhelpshop.com, we encourage you to reconsider and instead focus on providing exceptional products and services to ensure positive feedback and sustainable success.\n\nWhy Buy Negative Google Reviews from dmhelpshop\nWe take pride in our fully qualified, hardworking, and experienced team, who are committed to providing quality and safe services that meet all your needs. Our professional team ensures that you can trust us completely, knowing that your satisfaction is our top priority. With us, you can rest assured that you’re in good hands.\n\nIs Buy Negative Google Reviews safe?\nAt dmhelpshop, we understand the concern many business persons have about the safety of purchasing Buy negative Google reviews. We are here to guide you through a process that sheds light on the importance of these reviews and how we ensure they appear realistic and safe for your business. Our team of qualified and experienced computer experts has successfully handled similar cases before, and we are committed to providing a solution tailored to your specific needs. Contact us today to learn more about how we can help your business thrive.\n\nBuy Google 5 Star Reviews\nReviews represent the opinions of experienced customers who have utilized services or purchased products from various online or offline markets. These reviews convey customer demands and opinions, and ratings are assigned based on the quality of the products or services and the overall user experience. Google serves as an excellent platform for customers to leave reviews since the majority of users engage with it organically. When you purchase Buy Google 5 Star Reviews, you have the potential to influence a large number of people either positively or negatively. Positive reviews can attract customers to purchase your products, while negative reviews can deter potential customers.\n\nIf you choose to Buy Google 5 Star Reviews, people will be more inclined to consider your products. However, it is important to recognize that reviews can have both positive and negative impacts on your business. Therefore, take the time to determine which type of reviews you wish to acquire. Our experience indicates that purchasing Buy Google 5 Star Reviews can engage and connect you with a wide audience. By purchasing positive reviews, you can enhance your business profile and attract online traffic. Additionally, it is advisable to seek reviews from reputable platforms, including social media, to maintain a positive flow. We are an experienced and reliable service provider, highly knowledgeable about the impacts of reviews. Hence, we recommend purchasing verified Google reviews and ensuring their stability and non-gropability.\n\nLet us now briefly examine the direct and indirect benefits of reviews:\nReviews have the power to enhance your business profile, influencing users at an affordable cost.\nTo attract customers, consider purchasing only positive reviews, while negative reviews can be acquired to undermine your competitors. Collect negative reports on your opponents and present them as evidence.\nIf you receive negative reviews, view them as an opportunity to understand user reactions, make improvements to your products and services, and keep up with current trends.\nBy earning the trust and loyalty of customers, you can control the market value of your products. Therefore, it is essential to buy online reviews, including Buy Google 5 Star Reviews.\nReviews serve as the captivating fragrance that entices previous customers to return repeatedly.\nPositive customer opinions expressed through reviews can help you expand your business globally and achieve profitability and credibility.\nWhen you purchase positive Buy Google 5 Star Reviews, they effectively communicate the history of your company or the quality of your individual products.\nReviews act as a collective voice representing potential customers, boosting your business to amazing heights.\nNow, let’s delve into a comprehensive understanding of reviews and how they function:\nGoogle, with its significant organic user base, stands out as the premier platform for customers to leave reviews. When you purchase Buy Google 5 Star Reviews , you have the power to positively influence a vast number of individuals. Reviews are essentially written submissions by users that provide detailed insights into a company, its products, services, and other relevant aspects based on their personal experiences. In today’s business landscape, it is crucial for every business owner to consider buying verified Buy Google 5 Star Reviews, both positive and negative, in order to reap various benefits.\n\nWhy are Google reviews considered the best tool to attract customers?\nGoogle, being the leading search engine and the largest source of potential and organic customers, is highly valued by business owners. Many business owners choose to purchase Google reviews to enhance their business profiles and also sell them to third parties. Without reviews, it is challenging to reach a large customer base globally or locally. Therefore, it is crucial to consider buying positive Buy Google 5 Star Reviews from reliable sources. When you invest in Buy Google 5 Star Reviews for your business, you can expect a significant influx of potential customers, as these reviews act as a pheromone, attracting audiences towards your products and services. Every business owner aims to maximize sales and attract a substantial customer base, and purchasing Buy Google 5 Star Reviews is a strategic move.\n\nAccording to online business analysts and economists, trust and affection are the essential factors that determine whether people will work with you or do business with you. However, there are additional crucial factors to consider, such as establishing effective communication systems, providing 24/7 customer support, and maintaining product quality to engage online audiences. If any of these rules are broken, it can lead to a negative impact on your business. Therefore, obtaining positive reviews is vital for the success of an online business\n\nWhat are the benefits of purchasing reviews online?\nIn today’s fast-paced world, the impact of new technologies and IT sectors is remarkable. Compared to the past, conducting business has become significantly easier, but it is also highly competitive. To reach a global customer base, businesses must increase their presence on social media platforms as they provide the easiest way to generate organic traffic. Numerous surveys have shown that the majority of online buyers carefully read customer opinions and reviews before making purchase decisions. In fact, the percentage of customers who rely on these reviews is close to 97%. Considering these statistics, it becomes evident why we recommend buying reviews online. In an increasingly rule-based world, it is essential to take effective steps to ensure a smooth online business journey.\n\nBuy Google 5 Star Reviews\nMany people purchase reviews online from various sources and witness unique progress. Reviews serve as powerful tools to instill customer trust, influence their decision-making, and bring positive vibes to your business. Making a single mistake in this regard can lead to a significant collapse of your business. Therefore, it is crucial to focus on improving product quality, quantity, communication networks, facilities, and providing the utmost support to your customers.\n\nReviews reflect customer demands, opinions, and ratings based on their experiences with your products or services. If you purchase Buy Google 5-star reviews, it will undoubtedly attract more people to consider your offerings. Google is the ideal platform for customers to leave reviews due to its extensive organic user involvement. Therefore, investing in Buy Google 5 Star Reviews can significantly influence a large number of people in a positive way.\n\nHow to generate google reviews on my business profile?\nFocus on delivering high-quality customer service in every interaction with your customers. By creating positive experiences for them, you increase the likelihood of receiving reviews. These reviews will not only help to build loyalty among your customers but also encourage them to spread the word about your exceptional service. It is crucial to strive to meet customer needs and exceed their expectations in order to elicit positive feedback. If you are interested in purchasing affordable Google reviews, we offer that service.\n\n\n\n\n\nContact Us / 24 Hours Reply\nTelegram:dmhelpshop\nWhatsApp: +1 (980) 277-2786\nSkype:dmhelpshop\nEmail:dmhelpshop@gmail.com" | pofax38082 |
1,878,777 | VRK Packers and Movers | Address: Shop No. 20, Narayan Niwas, Hanuman Road, Vile Parle East, Mumbai 400057 Mobile No.:... | 0 | 2024-06-06T05:51:57 | https://dev.to/vrk_100/vrk-packers-and-movers-1b94 | Address: Shop No. 20, Narayan Niwas, Hanuman Road, Vile Parle East, Mumbai 400057
Mobile No.: 9136064187
Email Id: vrkpackersandmovers11@gmail.com.com
Website: www.vrkpackersmovers.com
VRK Packers And Movers company offering their services across the India including Delhi, Noida, Ghaziabad, Gurgaon, Faridabad, Bangalore, Dehradun, Goa, Mumbai, Chennai, Kolkata, Secunderabad, Pune, Hyderabad, Nagpur, Ludhiana, Chandigarh etc. VRK Packers And Movers Shifting is the promising name in the Moving and Packing industry and have expertise in the transportation of goods, Packing of goods with excellent packing material, office shifting, household shifting, loading etc, offering awesome services to its Clients. VRK Packers And Movers operates on the principles of safety, integrity and reliability. We have our Branch offices all over India to cater the needs of our Customers. Our speciality: we provide vacuum packaging service. Vacuum Packaging is essential for export packaging. Now a day’s Vacuum packaging is used for various products including machinery to food products Now a days vacuum packaging is used for various products including machinery to food products. | vrk_100 | |
1,878,768 | Vim-style repeatable key bindings for navigating windows in Emacs | Table of Contents Vim-style repeatable key bindings for navigating windows in Emacs ... | 0 | 2024-06-06T05:51:00 | https://dev.to/rajasegar/vim-style-repeatable-key-bindings-for-navigating-windows-in-emacs-5c4l | productivity, emacs, vim |
# Table of Contents
1. [Vim-style repeatable key bindings for navigating windows in Emacs](#orge85934e)
1. [Navigating windows in Emacs](#org9ab4f54)
2. [windmove](#orge3556e7)
3. [repeat-mode](#org0e39f4f)
4. [Key bindings](#org0158bd7)
5. [References](#orgcf3d17f)
<a id="orge85934e"></a>
# Vim-style repeatable key bindings for navigating windows in Emacs
In this post we are going to see how to create easily accessible
key bindings for jumping around windows inside Emacs in a directional manner. We are also going to make this key bindings repeatable to make the navigation awesome, along with Vim-style navigation using h,j,k,l keys
<a id="org9ab4f54"></a>
## Navigating windows in Emacs
Before I came up with this workflow, I have been using `C-x o` to switch to windows in Emacs. The biggest problem with this for me is to complete the window cycle to switch to the desired window which is the immediate left window from my current one. I stumbled across the `windmove` commands and start using them. Finally I came up with an intuitive key binding in Vim style to use the home row keys like h,j,k,l
<a id="orge3556e7"></a>
## windmove
Windmove is a library built into GnuEmacs starting with version 21.
It lets you move point from window to window using Shift and the arrow keys. This is easier to type than ‘C-x o’ and, for some users, may be more intuitive. To activate all these keybindings, add the following to your InitFile:
```elisp
(when (fboundp 'windmove-default-keybindings)
(windmove-default-keybindings))
```
You also might need to enable `windmove-wrap-around` setting if you wish to enable wrapping around window navigation.
```elisp
(setq windmove-wrap-around t)
```
This setting will control whether movement off the edge of the frame wraps around. If this variable is set to t, moving left from the leftmost window in a frame will find the rightmost one, and similarly for the other directions.
<a id="org0e39f4f"></a>
## repeat-mode
repeat-mode is a global minor mode.
When Repeat mode is enabled, certain commands bound to multi-key
sequences can be repeated by typing a single key, after typing the
full key sequence once. The commands which can be repeated like that are those whose symbol has the property ‘repeat-map’ which specifies a keymap of single keys for repeating.
You can check out the current repeat maps enabled in your Emacs with `M-x describe-repeat-maps`
Please ensure you have enabled repeat-mode in your Emacs config by adding:
```elisp
(repeat-mode 1)
```
<a id="org0158bd7"></a>
## Key bindings
Now let's take a look at mapping the windmove commands to simple
keybindings starting with the `C-c w` prefix:
```elisp
(global-set-key (kbd "C-c w h") 'windmove-left)
(global-set-key (kbd "C-c w j") 'windmove-down)
(global-set-key (kbd "C-c w k") 'windmove-up)
(global-set-key (kbd "C-c w l") 'windmove-right)
```
In order to make the key bindings repeatable we have to define a new repeat-map using the `defvar-keymap` function with the repeat property set to true.
```elisp
(defvar-keymap windmove-repeat-map
:repeat t
"h" #'windmove-left
"j" #'windmove-down
"k" #'windmove-up
"l" #'windmove-right)
```
Hope you enjoyed the post and the new key bindings are helpful for you to navigate your windows in Emacs. Please let me know your thoughts and feedback in the comments section
<a id="orgcf3d17f"></a>
## References
- <https://www.emacswiki.org/emacs/WindMove>
- <https://karthinks.com/software/emacs-window-management-almanac/>
- <https://karthinks.com/software/it-bears-repeating/>
| rajasegar |
1,878,774 | Layer 1 Blockchain: The Foundation of Decentralized Networks | In the realm of blockchain development services, Layer 1 serves as the foundation upon which we build... | 0 | 2024-06-06T05:50:49 | https://dev.to/donnajohnson88/layer-1-blockchain-the-foundation-of-decentralized-networks-5b5l | blockchain, webdev, decentralizednetworks, learning | In the realm of [blockchain development services](https://blockchain.oodles.io/?utm_source=devto), Layer 1 serves as the foundation upon which we build decentralized networks. As the foundational framework supporting the whole ecosystem, it provides consensus methods, scalability, and security.
In this article, we’ll delve into the intricacies of Layer 1 blockchain, exploring its significance, key features, and notable examples.
## What is Layer 1 Blockchain?
Layer 1 blockchain, also known as the base layer or main chain, is the protocol layer laying the foundation of a decentralized network.
It is in charge of maintaining the core functions of the blockchain, including block generation, consensus processes, and transaction validation.
It is the Layer 1 protocols that establish the fundamental guidelines and framework that control the whole blockchain network.
You may also like | [Unveiling the Potential Layer 3 Blockchain Development](https://blockchain.oodles.io/blog/layer-3-blockchain-development/?utm_source=devto)
## Key Features
**Security**
Security is essential to Layer 1 blockchain development. They use cryptographic techniques such as hashing and digital signatures to ensure the integrity and immutability of the data stored on the blockchain.
Layer 1 blockchains reduce the possibility of fraud and tampering by using consensus techniques and spreading data among a network of nodes.
**Decentralization**
The foundation of Layer 1 blockchain networks is decentralization. A distributed network of nodes records and validates transactions in place of a central authority or middleman.
This distributed architecture guarantees that there isn’t a single point of failure in the system and improves resilience and resistance to censorship.
**Consensus Mechanism**
Consensus techniques are utilized by Layer 1 blockchains to attain consensus among network participants over the legitimacy of transactions and the sequence in which they are appended to a blockchain.
Proof of Work (PoW), Proof of Stake (PoS), Delegated Proof of Stake (DPoS), and Practical Byzantine Fault Tolerance (PBFT) are a few examples of consensus procedures.
Security, scalability, and energy efficiency are trade-offs that are unique to each consensus method.
**Scalability**
For Layer 1 blockchains, scalability has been a significant difficulty, particularly when it comes to boosting transaction throughput and cutting latency.
While certain Layer 1 protocols are inherently limited in their ability to scale, others are investigating creative workarounds including sidechains, sharding, and Layer 2 scaling techniques to boost network efficiency and meet rising demand.
## Notable Examples
**Bitcoin (BTC)**
2008 saw the introduction of Bitcoin, the first and most well-known Layer 1 blockchain, by Satoshi Nakamoto.
It functions as a decentralized peer-to-peer digital money that does not require middlemen and allows for safe, censorship-resistant transactions.
Proof of Work (PoW), the consensus process used by Bitcoin, keeps the network secure by forcing miners to compete to validate transactions and add new blocks to the blockchain.
**Ethereum (ETH)**
Ethereum is a Layer 1 blockchain platform that allows smart contracts and decentralized applications (DApps) to run, expanding the features of Bitcoin.
The blockchain platform, founded in 2015 by Vitalik Buterin, popularized the idea of programmable money by enabling programmers to create a variety of decentralized apps on its blockchain.
With the Ethereum 2.0 upgrade, the consensus mechanism for Ethereum is now switching from Proof of Work (PoW) to Proof of Stake (PoS), to enhance scalability and energy efficiency.
**Cardano (ADA)**
Cardano is a third-generation Layer 1 blockchain platform that aims to solve the issues existing blockchain networks have with scalability, interoperability, and sustainability.
The blockchain, created by IOHK under Charles Hoskinson’s direction, uses a special Proof of Stake (PoS) consensus algorithm dubbed Ouroboros, which tries to maximize security and scalability while consuming the least amount of energy.
Cardano is unique among blockchain projects that follow scientific rigor because of its formal verification and methods of peer-reviewed research.
**Polkadot (DOT)**
A Layer 1 blockchain protocol called Polkadot makes it easier for blockchains to scale and interact with one another. Polkadot is a new multi-chain architectural startup founded by Dr. Gavin Wood, one of the co-founders of Ethereum.
It enables separate blockchains, or parachains, to interact and share security via a single relay chain. The Polkadot consensus process, known as Nominated Proof of Stake (NPoS), allows token holders to participate in block production and network governance.
## Conclusion
Layer 1 blockchain serves as the foundational layer of decentralized networks. It provides the necessary infrastructure for secure, transparent, and censorship-resistant transactions.
The emphasis remains on security, decentralization, consensus mechanisms, and scalability while developing Layer 1 protocols. They underpin the entire blockchain ecosystem, enabling innovation and empowering users to interact with digital assets and applications in a trustless manner.
To shape the future of decentralized money, governance, and digital identification, Layer 1 protocols will be essential.
Want to develop a Layer 1 blockchain to revolutionize the digital space, the way Bitcoin, Ethereum, and others are doing? Connect with our [blockchain developers](https://blockchain.oodles.io/about-us/?utm_source=devto) to get started. | donnajohnson88 |
1,878,773 | How to create service like Amazon S3 image upload for free using GitHub. | Hello folks! Welcome to this blog on developing the service like s3 image upload for freely using... | 0 | 2024-06-06T05:49:56 | https://dev.to/karanjamadar/how-to-create-service-like-amazon-s3-image-upload-for-free-using-github-4gc7 | webdev, awschallenge, javascript, nestjs | Hello folks! Welcome to this blog on developing the service like s3 image upload for freely using GitHub.
I've been working with technology for over two years now, And I get to know that we have been using s3 image upload service for some prize but if any beginner who's just creating his application in nest js or node js he/she can use this trick to upload the images to GitHub and by getting the URL of that image So that he/she can use it in the front-end So, this weekend, I decided to create this functionality, specifically NestJS.
Uploading images to the web can be a hassle, especially if you're working on a personal project or a small website without a budget for paid services like Amazon S3. Luckily, GitHub provides a neat solution to host your images for free!
GitHub is primarily a platform for hosting source code repositories, but it can also serve as a simple and free image hosting service. Here's how you can leverage GitHub for your image uploading needs:
**1.Create a New Repository** :
First, you'll need a GitHub repository to store your images. Go to github.com and create a new repository. You can name it something like "my-images" or "image-host". Make sure to initialize the repository with a README file. and keep it as public as your need!
I'll consider you have created basic setup for NestJS.
you can install required package:
```
npm install @octokit/rest
```
Simply you can follow my code for creating the github.helper.ts
```
import { Octokit } from '@octokit/rest';
import { encode } from 'base-64';
import { ConfigService } from '@nestjs/config';
import { Injectable, InternalServerErrorException } from '@nestjs/common';
@Injectable()
export class GithubHelper {
private octokit: Octokit;
private owner: string;
private repo: string;
private branch: string;
constructor(private configService: ConfigService) {
const accessToken = this.configService.get('GITHUB_TOKEN');
this.owner = this.configService.get('GITHUB_OWNER');
this.repo = this.configService.get('GITHUB_REPO');
this.branch = this.configService.get('GITHUB_BRANCH');
if (!accessToken || !this.owner || !this.repo) {
throw new Error('Missing GitHub configuration in environment variables');
}
this.octokit = new Octokit({ auth: accessToken });
}
/**
* Function to upload image
*/
async uploadToRepository(folderPath: string, buffer: Buffer) {
try {
const fileData = buffer.toString('base64');
await this.octokit.repos.createOrUpdateFileContents({
owner: this.owner,
repo: this.repo,
path: folderPath,
message: `Uploaded ${folderPath}`,
content: fileData,
branch: this.branch,
});
return {
status: true,
message: 'Image uploaded to GitHub repository successfully',
fileResponse: {
folderPath,
},
};
} catch (error) {
return {
status: false,
message: 'Error while uploading image to GitHub repository',
fileResponse: error,
};
}
}
/**
* Function to delete image from GitHub repository
*/
async deleteFromRepository(filePath: string) {
try {
// Get the file SHA
const response = await this.octokit.repos.getContent({
owner: this.owner,
repo: this.repo,
path: filePath,
ref: this.branch,
});
// Handle different response types
const fileSha = Array.isArray(response.data)
? null
: (response.data as { sha: string }).sha;
if (!fileSha) {
throw new Error(`File SHA not found for ${filePath}`);
}
// Delete the file
await this.octokit.repos.deleteFile({
owner: this.owner,
repo: this.repo,
path: filePath,
message: `Deleted ${filePath}`,
sha: fileSha,
branch: this.branch,
});
return {
status: true,
message: 'File deleted from GitHub repository successfully.',
};
} catch (error) {
console.error(`Error deleting file ${filePath}:`, error);
throw new InternalServerErrorException(error);
}
}
/**
* Function to get the public URL for a file in the repository
*/
async getFileUrl(filePath: string): Promise<string> {
try {
const response = await this.octokit.repos.getContent({
owner: this.owner,
repo: this.repo,
path: filePath,
ref: this.branch,
});
if (Array.isArray(response.data)) {
throw new Error(`${filePath} is a directory, not a file`);
}
const fileUrl = response.data.download_url;
return fileUrl;
} catch (error) {
console.error(`Error getting file URL for ${filePath}:`, error);
throw new InternalServerErrorException(error);
}
}
}
```
Open the image.controller.ts file and update it with the following code:
```
import { Controller, Post, UploadedFile, UseInterceptors } from '@nestjs/common';
import { FileInterceptor } from '@nestjs/platform-express';
import { UploadService } from './upload.service';
@Controller('image')
export class ImageController {
constructor(private readonly uploadService: UploadService) {}
@Post('upload')
@UseInterceptors(FileInterceptor('file'))
async uploadImage(@UploadedFile() file: Express.Multer.File) {
return this.uploadService.uploadToGitHub(file.buffer, file.originalname);
}
}
```
Open the upload.service.ts file and add the following code:
```
import { GithubHelper } from '../../common/helper/github.helper';
import { GlobalHelper } from '../../common/helper/global.helper';
@Injectable()
export class uploadService{
async uploadToGitHub(file:any,payload:any){
if (file) {
const extension = file.file.mimetype.split('/')[1];
const fileName = `${payload.name}.${extension}`;
const foodFolderPath = this.globalHelper.foodFolderPath(data.id);
const totalPath = `${foodFolderPath}/${fileName}`;
const uploadResult = await this.githubHelper.uploadToRepository(
totalPath,
file.file.buffer,
);
const url = await this.githubHelper.getFileUrl(totalPath);
return {
status:true,
message:"image URL"
data:{
url,
}
}
}
}
}
```
get the required environment variables from the .ENV file.
I hope this tutorial helps you understand the concept behind implementing a GitHub service. There are a few alternative approaches as well, but I found this method easier to understand and implement. Please feel free to share your feedback and suggestions.
Thank you for reading 🙏
If you enjoyed this article or found it helpful, give it a thumbs-up 👍
| karanjamadar |
1,878,772 | Buy Verified Paxful Account | https://dmhelpshop.com/product/buy-verified-paxful-account/ Buy Verified Paxful Account There are... | 0 | 2024-06-06T05:48:58 | https://dev.to/pofax38082/buy-verified-paxful-account-31bl | tutorial, react, python, devops | ERROR: type should be string, got "https://dmhelpshop.com/product/buy-verified-paxful-account/\n\n\n\n\n\nBuy Verified Paxful Account\nThere are several compelling reasons to consider purchasing a verified Paxful account. Firstly, a verified account offers enhanced security, providing peace of mind to all users. Additionally, it opens up a wider range of trading opportunities, allowing individuals to partake in various transactions, ultimately expanding their financial horizons.\n\nMoreover, Buy verified Paxful account ensures faster and more streamlined transactions, minimizing any potential delays or inconveniences. Furthermore, by opting for a verified account, users gain access to a trusted and reputable platform, fostering a sense of reliability and confidence.\n\nLastly, Paxful’s verification process is thorough and meticulous, ensuring that only genuine individuals are granted verified status, thereby creating a safer trading environment for all users. Overall, the decision to Buy Verified Paxful account can greatly enhance one’s overall trading experience, offering increased security, access to more opportunities, and a reliable platform to engage with. Buy Verified Paxful Account.\n\nBuy US verified paxful account from the best place dmhelpshop\nWhy we declared this website as the best place to buy US verified paxful account? Because, our company is established for providing the all account services in the USA (our main target) and even in the whole world. With this in mind we create paxful account and customize our accounts as professional with the real documents. Buy Verified Paxful Account.\n\nIf you want to buy US verified paxful account you should have to contact fast with us. Because our accounts are-\n\nEmail verified\nPhone number verified\nSelfie and KYC verified\nSSN (social security no.) verified\nTax ID and passport verified\nSometimes driving license verified\nMasterCard attached and verified\nUsed only genuine and real documents\n100% access of the account\nAll documents provided for customer security\nWhat is Verified Paxful Account?\nIn today’s expanding landscape of online transactions, ensuring security and reliability has become paramount. Given this context, Paxful has quickly risen as a prominent peer-to-peer Bitcoin marketplace, catering to individuals and businesses seeking trusted platforms for cryptocurrency trading.\n\nIn light of the prevalent digital scams and frauds, it is only natural for people to exercise caution when partaking in online transactions. As a result, the concept of a verified account has gained immense significance, serving as a critical feature for numerous online platforms. Paxful recognizes this need and provides a safe haven for users, streamlining their cryptocurrency buying and selling experience.\n\nFor individuals and businesses alike, Buy verified Paxful account emerges as an appealing choice, offering a secure and reliable environment in the ever-expanding world of digital transactions. Buy Verified Paxful Account.\n\nVerified Paxful Accounts are essential for establishing credibility and trust among users who want to transact securely on the platform. They serve as evidence that a user is a reliable seller or buyer, verifying their legitimacy.\n\nBut what constitutes a verified account, and how can one obtain this status on Paxful? In this exploration of verified Paxful accounts, we will unravel the significance they hold, why they are crucial, and shed light on the process behind their activation, providing a comprehensive understanding of how they function. Buy verified Paxful account.\n\n \n\nWhy should to Buy Verified Paxful Account?\nThere are several compelling reasons to consider purchasing a verified Paxful account. Firstly, a verified account offers enhanced security, providing peace of mind to all users. Additionally, it opens up a wider range of trading opportunities, allowing individuals to partake in various transactions, ultimately expanding their financial horizons.\n\nMoreover, a verified Paxful account ensures faster and more streamlined transactions, minimizing any potential delays or inconveniences. Furthermore, by opting for a verified account, users gain access to a trusted and reputable platform, fostering a sense of reliability and confidence. Buy Verified Paxful Account.\n\nLastly, Paxful’s verification process is thorough and meticulous, ensuring that only genuine individuals are granted verified status, thereby creating a safer trading environment for all users. Overall, the decision to buy a verified Paxful account can greatly enhance one’s overall trading experience, offering increased security, access to more opportunities, and a reliable platform to engage with.\n\n \n\nWhat is a Paxful Account\nPaxful and various other platforms consistently release updates that not only address security vulnerabilities but also enhance usability by introducing new features. Buy Verified Paxful Account.\n\nIn line with this, our old accounts have recently undergone upgrades, ensuring that if you purchase an old buy Verified Paxful account from dmhelpshop.com, you will gain access to an account with an impressive history and advanced features. This ensures a seamless and enhanced experience for all users, making it a worthwhile option for everyone.\n\n \n\nIs it safe to buy Paxful Verified Accounts?\nBuying on Paxful is a secure choice for everyone. However, the level of trust amplifies when purchasing from Paxful verified accounts. These accounts belong to sellers who have undergone rigorous scrutiny by Paxful. Buy verified Paxful account, you are automatically designated as a verified account. Hence, purchasing from a Paxful verified account ensures a high level of credibility and utmost reliability. Buy Verified Paxful Account.\n\nPAXFUL, a widely known peer-to-peer cryptocurrency trading platform, has gained significant popularity as a go-to website for purchasing Bitcoin and other cryptocurrencies. It is important to note, however, that while Paxful may not be the most secure option available, its reputation is considerably less problematic compared to many other marketplaces. Buy Verified Paxful Account.\n\nThis brings us to the question: is it safe to purchase Paxful Verified Accounts? Top Paxful reviews offer mixed opinions, suggesting that caution should be exercised. Therefore, users are advised to conduct thorough research and consider all aspects before proceeding with any transactions on Paxful.\n\n \n\nHow Do I Get 100% Real Verified Paxful Accoun?\nPaxful, a renowned peer-to-peer cryptocurrency marketplace, offers users the opportunity to conveniently buy and sell a wide range of cryptocurrencies. Given its growing popularity, both individuals and businesses are seeking to establish verified accounts on this platform.\n\nHowever, the process of creating a verified Paxful account can be intimidating, particularly considering the escalating prevalence of online scams and fraudulent practices. This verification procedure necessitates users to furnish personal information and vital documents, posing potential risks if not conducted meticulously.\n\nIn this comprehensive guide, we will delve into the necessary steps to create a legitimate and verified Paxful account. Our discussion will revolve around the verification process and provide valuable tips to safely navigate through it.\n\nMoreover, we will emphasize the utmost importance of maintaining the security of personal information when creating a verified account. Furthermore, we will shed light on common pitfalls to steer clear of, such as using counterfeit documents or attempting to bypass the verification process.\n\nWhether you are new to Paxful or an experienced user, this engaging paragraph aims to equip everyone with the knowledge they need to establish a secure and authentic presence on the platform.\n\nBenefits Of Verified Paxful Accounts\nVerified Paxful accounts offer numerous advantages compared to regular Paxful accounts. One notable advantage is that verified accounts contribute to building trust within the community.\n\nVerification, although a rigorous process, is essential for peer-to-peer transactions. This is why all Paxful accounts undergo verification after registration. When customers within the community possess confidence and trust, they can conveniently and securely exchange cash for Bitcoin or Ethereum instantly. Buy Verified Paxful Account.\n\nPaxful accounts, trusted and verified by sellers globally, serve as a testament to their unwavering commitment towards their business or passion, ensuring exceptional customer service at all times. Headquartered in Africa, Paxful holds the distinction of being the world’s pioneering peer-to-peer bitcoin marketplace. Spearheaded by its founder, Ray Youssef, Paxful continues to lead the way in revolutionizing the digital exchange landscape.\n\nPaxful has emerged as a favored platform for digital currency trading, catering to a diverse audience. One of Paxful’s key features is its direct peer-to-peer trading system, eliminating the need for intermediaries or cryptocurrency exchanges. By leveraging Paxful’s escrow system, users can trade securely and confidently.\n\nWhat sets Paxful apart is its commitment to identity verification, ensuring a trustworthy environment for buyers and sellers alike. With these user-centric qualities, Paxful has successfully established itself as a leading platform for hassle-free digital currency transactions, appealing to a wide range of individuals seeking a reliable and convenient trading experience. Buy Verified Paxful Account.\n\n \n\nHow paxful ensure risk-free transaction and trading?\nEngage in safe online financial activities by prioritizing verified accounts to reduce the risk of fraud. Platforms like Paxfu implement stringent identity and address verification measures to protect users from scammers and ensure credibility.\n\nWith verified accounts, users can trade with confidence, knowing they are interacting with legitimate individuals or entities. By fostering trust through verified accounts, Paxful strengthens the integrity of its ecosystem, making it a secure space for financial transactions for all users. Buy Verified Paxful Account.\n\nExperience seamless transactions by obtaining a verified Paxful account. Verification signals a user’s dedication to the platform’s guidelines, leading to the prestigious badge of trust. This trust not only expedites trades but also reduces transaction scrutiny. Additionally, verified users unlock exclusive features enhancing efficiency on Paxful. Elevate your trading experience with Verified Paxful Accounts today.\n\nIn the ever-changing realm of online trading and transactions, selecting a platform with minimal fees is paramount for optimizing returns. This choice not only enhances your financial capabilities but also facilitates more frequent trading while safeguarding gains. Buy Verified Paxful Account.\n\nExamining the details of fee configurations reveals Paxful as a frontrunner in cost-effectiveness. Acquire a verified level-3 USA Paxful account from usasmmonline.com for a secure transaction experience. Invest in verified Paxful accounts to take advantage of a leading platform in the online trading landscape.\n\n \n\nHow Old Paxful ensures a lot of Advantages?\n\nExplore the boundless opportunities that Verified Paxful accounts present for businesses looking to venture into the digital currency realm, as companies globally witness heightened profits and expansion. These success stories underline the myriad advantages of Paxful’s user-friendly interface, minimal fees, and robust trading tools, demonstrating its relevance across various sectors.\n\nBusinesses benefit from efficient transaction processing and cost-effective solutions, making Paxful a significant player in facilitating financial operations. Acquire a USA Paxful account effortlessly at a competitive rate from usasmmonline.com and unlock access to a world of possibilities. Buy Verified Paxful Account.\n\nExperience elevated convenience and accessibility through Paxful, where stories of transformation abound. Whether you are an individual seeking seamless transactions or a business eager to tap into a global market, buying old Paxful accounts unveils opportunities for growth.\n\nPaxful’s verified accounts not only offer reliability within the trading community but also serve as a testament to the platform’s ability to empower economic activities worldwide. Join the journey towards expansive possibilities and enhanced financial empowerment with Paxful today. Buy Verified Paxful Account.\n\n \n\nWhy paxful keep the security measures at the top priority?\nIn today’s digital landscape, security stands as a paramount concern for all individuals engaging in online activities, particularly within marketplaces such as Paxful. It is essential for account holders to remain informed about the comprehensive security protocols that are in place to safeguard their information.\n\nSafeguarding your Paxful account is imperative to guaranteeing the safety and security of your transactions. Two essential security components, Two-Factor Authentication and Routine Security Audits, serve as the pillars fortifying this shield of protection, ensuring a secure and trustworthy user experience for all. Buy Verified Paxful Account.\n\nConclusion\nInvesting in Bitcoin offers various avenues, and among those, utilizing a Paxful account has emerged as a favored option. Paxful, an esteemed online marketplace, enables users to engage in buying and selling Bitcoin. Buy Verified Paxful Account.\n\nThe initial step involves creating an account on Paxful and completing the verification process to ensure identity authentication. Subsequently, users gain access to a diverse range of offers from fellow users on the platform. Once a suitable proposal captures your interest, you can proceed to initiate a trade with the respective user, opening the doors to a seamless Bitcoin investing experience.\n\nIn conclusion, when considering the option of purchasing verified Paxful accounts, exercising caution and conducting thorough due diligence is of utmost importance. It is highly recommended to seek reputable sources and diligently research the seller’s history and reviews before making any transactions.\n\nMoreover, it is crucial to familiarize oneself with the terms and conditions outlined by Paxful regarding account verification, bearing in mind the potential consequences of violating those terms. By adhering to these guidelines, individuals can ensure a secure and reliable experience when engaging in such transactions. Buy Verified Paxful Account.\n\n \n\nContact Us / 24 Hours Reply\nTelegram:dmhelpshop\nWhatsApp: +1 (980) 277-2786\nSkype:dmhelpshop\nEmail:dmhelpshop@gmail.com\n\n" | pofax38082 |
1,878,771 | Is distributed technology the panacea for big data processing? | Using distributed cluster to process big data is the mainstream at present, and splitting a big task... | 0 | 2024-06-06T05:48:10 | https://dev.to/esproc_spl/is-distributed-technology-the-panacea-for-big-data-processing-5hgh | bigdata, processing, development, lauguage | Using distributed cluster to process big data is the mainstream at present, and splitting a big task into multiple subtasks and distributing them to multiple nodes for processing can usually achieve significant performance improvement. Therefore, whenever it is found that the processing capability is insufficient, adding nodes to expand the capacity is the easiest way for many supporters to think of. As a result, when we are introduced to a new big data processing technology, the first question we often ask is whether it supports distributed technology and how large a cluster it can support, which indicates that “distributed thinking” is already deeply rooted in our minds.
So, is distributed technology really the panacea for big data processing?
Of course not. There is no panacea for all diseases in the world. Similarly, any technology has its own application scenarios, and so does distributed technology.
Whether the processing capability problem can be solved with distributed technology should be determined based on the characteristics of the calculation task. If a task can be split easily, the distributed technology works well; On the contrary, if a task is relatively complex, and after splitting, it needs to couple and reference the subtasks from each other or even needs to perform a large amount of cross-node data transmission, the distributed technology may not work well. If you insist on using it, the effect may be worse.
Specifically, the distributed technology is more suitable for most transactional (OLTP) scenarios, for the reason that a single task involves a small amount of data but the concurrency number is large, and the task can be split easily (although it will involve a small number of distributed transactions, there are already mature technologies to handle).
For analytical (OLAP) tasks, it is a bit more complex and should be determined depending on specific situation. For some simple query tasks, such as querying the detail data of account (the health QR code query recently popular in China belongs to this kind of query), the distributed technology works well. Such query tasks are characterized as huge data volume in total, small data volume in each account, and each query only needs to find the data of one account and does not involve complex computation. Since such queries are very similar to the characteristics of the above OLTP scenario where a single task involves small and mutually irrelevant data, it is easy to split the query task. In this case, adding distributed nodes can effectively improve the query efficiency, and the distributed technology can be called a panacea.
But for more complex computing scenarios, distributed technology may not work well. Let’s take the common association operation as an example, the association operation will have Shuffle action in a distributed environment, and the data needs to be exchanged between nodes. When the number of nodes is large, the network delay caused by data exchange will offset the performance improvement from multi-machine shared computing. In this case, adding more nodes will decrease the performance rather than improve the performance. That is why many distributed databases set an index “upper limit of node number”. Moreover, this index is usually very low, which is a few dozen or at most a hundred.
More importantly, the computing power of distributed cluster cannot be extended linearly. A cluster consists of multiple physical machines, and they communicate through the network. When one node in the cluster is insufficient, it needs to access the memory of other nodes through network. However, the network is only suitable for bulk access, yet accessing the memory often involves random and small pieces of data. In this case, cross-node memory access through the network will result in a significant decrease in performance, usually by one or two orders of magnitude. To make up for performance loss, it needs to add hardware resources by several times or even tens of times. Although the cluster can increase the computing power, it cannot extend linearly. With the limited number of nodes, cluster plays a very limited role. In this case, there is nothing distributed technology can do for those who want to use distributed technology to play “unlimited computing power”.
In practice, there are many more complex computing scenarios. For example, the common batch job is to process business data into to-be-used results in the free time each day (such as at night). Such jobs are extremely complex; not only is the computing rule complex, but it also needs to accomplish multi-step calculations one by one in order. In the process of a batch job, it will involve a large amount of historical data, and it may need to read and associate historical data repeatedly; this will make it difficult to employ distributed technology. Even if it is possible to split the calculation task, it will often generate intermediate results during data processing, and these results need to be stored for use in the next step. Since it is impossible to distribute these temporarily generated intermediate results to other nodes in a timely manner (these results cannot be redundantly prepared in advance), other nodes have to exchange data through the network before proceeding with calculation, which will greatly decrease the performance. For such complex computing scenarios, it is not easy to take advantage of distributed technology, not to mention the limitation to the number of nodes of distributed technology. As for the panacea, it’s absolutely impossible. Therefore, such complex businesses are still executed on a single large database, which is not only costly, but the capacity easily reaches the upper limit as the number of tasks increases.
So, what should we do when the computing performance in such scenarios hits a bottleneck and cannot be solved in distributed technology?
To solve this problem, we first need to analyze the characteristics of such operations and the reason for the slow operation.
In fact, a deeper study on the characteristics of such scenarios will reveal that many “slow” operations do not involve a very large amount of data. Such operations are usually performed based on structured data that focus on business data. Although the total data volume is large, the data volume in a single task is not large, usually involving tens to hundreds of GBs only and rarely reaching one TB. Let’s take a typical batch job of a bank as an example; suppose there are 20 million accounts in this bank, and each account has an aggregate record each month, and the batch job usually uses the historical data of the past year, the total data volume will be less than 300 million rows. Assuming that each record has 100 statistical values, and the size of each row is estimated as 1K, the total physical size is about 300G, which can be compressed to below 100G with some simple compression technologies. Such a data size can usually be processed on a single machine.
Since the data volume is not large, why does it run so slowly, and why does it frequently occur that a batch job needs hours to accomplish?
There are two main reasons.
First, the calculation is complex. Although the data volume is not large, the association occurs repeatedly during the calculation. As the calculation amount increases, the performance will certainly decrease. Let’s take an extreme example: a computing scenario of NAOC on clustering the celestial bodies is exactly the situation where the data volume is small but the computational complexity is high, resulting in poor performance. In this scenario, there are 11 photos (data) in total, and each photo has 5 million celestial bodies, with the total data volume of no more than 10G. Now we want to cluster together the celestial bodies whose positions are close to each other (astronomical distance) to form a recalculation property. Although the data volume of this task is not large, the amount of calculation is very large, which is proportional to the square of the data size. The number of times to calculate the astronomical distance is about 5 million * 5 million * 10 pieces=250 trillion, which is really an astronomical number. When a certain distributed database was employed to carry out this task, running on 100 CPUs, it still took 3.8 hours to process 500 thousand celestial bodies, and it was estimated that it would take 15 days to process 5 million celestial bodies (yet users hope that the task can be accomplished in a few hours).
Second, the computing performance of a single machine is not fully utilized. In other words, the utilization of hardware resource is low, which is closely related to the data processing technology used. At present, we still use SQL (database) as the main tool to process structured data, this is the important reason for not being able to give the computing performance of a single machine into full play. Because SQL lacks some key data types (such as record type) and basic operations (such as ordered computing), many high-performance algorithms cannot be described. As a result, slow algorithms have to be adopted. Although many databases are now optimized in practice, they can only deal with simple scenarios. Once the computing task becomes complicated, the optimizer of the database will fail, therefore, it cannot solve the root of these problems. This explains the reason why the computation time of the cluster in the NAOC example above still cannot meet the requirements even with the aid of 100 CPUs when coding in SQL.
In fact, if the data processing technology can choose appropriate algorithms based on actual computing scenario, it can reduce the computational complexity and improve the computing performance. The key here is that not only do you need to think of a high-performance algorithm, but you also need to write it out in code. Unfortunately, it is very difficult to achieve this goal in SQL; even if a high-performance algorithm is come up with, it cannot be implemented, and finally you will be at your wits’ end.
In addition to SQL, emerging computing technologies like Spark also have the problem of poor performance (low resource utilization). The RDD in Spark adopts the immutable mechanism, and a new RDD will be copied after each calculation step, resulting in a large occupation and waste of memory and CPU resources. Since the resource utilization is very low, you have to use large cluster and large memory to meet performance requirement.
Therefore, if you want to improve computing efficiency by making full use of hardware resource, you need to choose other technologies. SPL, is exactly such a technology.
Similar to SQL, SPL is also a computing engine specifically for structured data. The difference is that SPL adopts a more open computing system and provides many high-performance algorithm implementation mechanisms (and corresponding high-performance storage schemes). With these mechanisms and schemes, not only can the said goal be achieved, but the goal can be achieved easily. In this way, the role of hardware resources can be brought into full play, and jobs that originally need a cluster can be implemented without a cluster, or you can use a small cluster to replace a large cluster.
Let’s take the above-mentioned NAOC example again. SPL could not speed up if it still performed 250 trillion comparisons. However, we can find ways to optimize the algorithm. Specifically, when solving this problem, we can exploit the monotonicity and orderliness of the distance between celestial bodies to do a coarse screening and then quickly limit the possibly matched celestial bodies to a small range using the binary search. In this way, most of the comparisons can be avoided, and the computational complexity can be reduced to 1/500 of the original one. Finally, by using parallel computing technology, we can effectively improve computational efficiency.
As mentioned earlier, not only do you need to think of a high-performance algorithm, but it also needs to implement this algorithm. Then, how many codes does it need to implement this optimized algorithm in SPL? Only 50 lines in total! How about the effect? The full data of 5 million can be processed in 4 hours with 16 CPUs, and the overall speed is thousands of times faster than that of SQL solution.
Those who are attentive may have found that in this application case, SPL can achieve the user’s performance requirement with very few hardware resources (a single machine), and the distributed technology is unnecessary. This is what we advocate: maximize the performance of a single machine first, and then use distributed technology only when the hardware resource of a single machine is insufficient.
There are many similar cases where SPL implements the effect of a cluster with only a single machine. For example, in the multiple-concurrency account query scenario of mobile banking of a commercial bank, SPL implements the query efficiency with only one server, yet the efficiency originally needs a 6-node ElasticSearch cluster to implement, and at the same time, the problem of real-time association is solved. (For details, visit: [Open-source SPL turns pre-association of query on bank mobile account into real-time association](http://c.raqsoft.com/article/1643533607375)). Let’s see another case that in an e-commerce funnel computing scenario, it only took 29 seconds to get the result in SPL with 8 CPUs, while for the same computing task, the result was not obtained after 3 minutes on Snowflake’s Medium-level server (4-node cluster). For details, visit [SQL Performance Enhancement: Conversion Funnel Analysis.](http://c.raqsoft.com/article/1637830661682)
In addition to achieving the effect of a cluster with only a single machine, for tasks that originally run slowly on a single database, SPL can speed up by many times after making full use of the performance of a single machine. As a result, there is no need to turn to distributed technology anymore. For example, in the corporate loan business calculation of a bank, it took 1.5 hours in AIX+DB2, while it only took less than 10 minutes in SPL; the performance is improved by 10 times (for details, visit: [Open-source SPL speeds up batch operating of bank loan agreements by 10+ times](http://c.raqsoft.com/article/1644215913288)). In another case, in the batch job scenario of car insurance policies of a large insurance company, using SPL to replace the database speeds up the job from 2 hours to 17 minutes, a speedup of 7 times (For details, visit: [Open-source SPL optimizes batch operating of insurance company from 2 hours to 17 minutes](http://c.raqsoft.com/article/1644827119694)). There are many similar application cases. For those who are interested in such cases and principles, please visit [How the performance improvement by orders of magnitude happened.](http://c.raqsoft.com/article/1644827578670)
Of course, this article is not intended to oppose distributed technology, but to avoid the incorrect use of this technology. After giving full play to the performance of a single machine, using distributed technology in the case of insufficient hardware resource is a correct method for solving big data computing.
Moreover, SPL also provides perfect distributed computing functions and boasts corresponding load balancing and fault tolerance mechanisms. It provides different fault tolerance schemes (such as redundancy-pattern fault tolerance and spare-wheel-pattern fault tolerance) for different requirements and computing scenarios. It is worth mentioning that SPL cluster is targeted to small to medium cluster, with preferably no more than 32 nodes. Because SPL has extremely high computing performance and can effectively exploit hardware resources, such cluster sizes are enough in practice, and many scenarios can be handled on a single machine or at most several machines. Of course, if you face a few application scenarios that require a larger cluster, you need to choose other technologies.
In conclusion, the precondition of utilizing distributed technology is that a calculation task can be split easily, and more importantly, the performance of a single machine should be fully exploited before switching to distributed technology. | esproc_spl |
1,878,770 | Drupal Project | Showcasing our Recent most Drupal project! | 0 | 2024-06-06T05:47:00 | https://dev.to/deknows/drupal-project-4mbm | webdev, drupal, javascript | Showcasing our Recent most Drupal project!

| deknows |
1,878,769 | Buy verified cash app account | https://dmhelpshop.com/product/buy-verified-cash-app-account/ Buy verified cash app account Cash... | 0 | 2024-06-06T05:45:42 | https://dev.to/pofax38082/buy-verified-cash-app-account-3mij | webdev, javascript, beginners, programming | ERROR: type should be string, got "https://dmhelpshop.com/product/buy-verified-cash-app-account/\n\n\n\n\nBuy verified cash app account\nCash app has emerged as a dominant force in the realm of mobile banking within the USA, offering unparalleled convenience for digital money transfers, deposits, and trading. As the foremost provider of fully verified cash app accounts, we take pride in our ability to deliver accounts with substantial limits. Bitcoin enablement, and an unmatched level of security.\n\nOur commitment to facilitating seamless transactions and enabling digital currency trades has garnered significant acclaim, as evidenced by the overwhelming response from our satisfied clientele. Those seeking buy verified cash app account with 100% legitimate documentation and unrestricted access need look no further. Get in touch with us promptly to acquire your verified cash app account and take advantage of all the benefits it has to offer.\n\nWhy dmhelpshop is the best place to buy USA cash app accounts?\nIt’s crucial to stay informed about any updates to the platform you’re using. If an update has been released, it’s important to explore alternative options. Contact the platform’s support team to inquire about the status of the cash app service.\n\nClearly communicate your requirements and inquire whether they can meet your needs and provide the buy verified cash app account promptly. If they assure you that they can fulfill your requirements within the specified timeframe, proceed with the verification process using the required documents.\n\nOur account verification process includes the submission of the following documents: [List of specific documents required for verification].\n\nGenuine and activated email verified\nRegistered phone number (USA)\nSelfie verified\nSSN (social security number) verified\nDriving license\nBTC enable or not enable (BTC enable best)\n100% replacement guaranteed\n100% customer satisfaction\nWhen it comes to staying on top of the latest platform updates, it’s crucial to act fast and ensure you’re positioned in the best possible place. If you’re considering a switch, reaching out to the right contacts and inquiring about the status of the buy verified cash app account service update is essential.\n\nClearly communicate your requirements and gauge their commitment to fulfilling them promptly. Once you’ve confirmed their capability, proceed with the verification process using genuine and activated email verification, a registered USA phone number, selfie verification, social security number (SSN) verification, and a valid driving license.\n\nAdditionally, assessing whether BTC enablement is available is advisable, buy verified cash app account, with a preference for this feature. It’s important to note that a 100% replacement guarantee and ensuring 100% customer satisfaction are essential benchmarks in this process.\n\nHow to use the Cash Card to make purchases?\nTo activate your Cash Card, open the Cash App on your compatible device, locate the Cash Card icon at the bottom of the screen, and tap on it. Then select “Activate Cash Card” and proceed to scan the QR code on your card. Alternatively, you can manually enter the CVV and expiration date. How To Buy Verified Cash App Accounts.\n\nAfter submitting your information, including your registered number, expiration date, and CVV code, you can start making payments by conveniently tapping your card on a contactless-enabled payment terminal. Consider obtaining a buy verified Cash App account for seamless transactions, especially for business purposes. Buy verified cash app account.\n\nWhy we suggest to unchanged the Cash App account username?\nTo activate your Cash Card, open the Cash App on your compatible device, locate the Cash Card icon at the bottom of the screen, and tap on it. Then select “Activate Cash Card” and proceed to scan the QR code on your card.\n\nAlternatively, you can manually enter the CVV and expiration date. After submitting your information, including your registered number, expiration date, and CVV code, you can start making payments by conveniently tapping your card on a contactless-enabled payment terminal. Consider obtaining a verified Cash App account for seamless transactions, especially for business purposes. Buy verified cash app account. Purchase Verified Cash App Accounts.\n\nSelecting a username in an app usually comes with the understanding that it cannot be easily changed within the app’s settings or options. This deliberate control is in place to uphold consistency and minimize potential user confusion, especially for those who have added you as a contact using your username. In addition, purchasing a Cash App account with verified genuine documents already linked to the account ensures a reliable and secure transaction experience.\n\n \n\nBuy verified cash app accounts quickly and easily for all your financial needs.\nAs the user base of our platform continues to grow, the significance of verified accounts cannot be overstated for both businesses and individuals seeking to leverage its full range of features. How To Buy Verified Cash App Accounts.\n\nFor entrepreneurs, freelancers, and investors alike, a verified cash app account opens the door to sending, receiving, and withdrawing substantial amounts of money, offering unparalleled convenience and flexibility. Whether you’re conducting business or managing personal finances, the benefits of a verified account are clear, providing a secure and efficient means to transact and manage funds at scale.\n\nWhen it comes to the rising trend of purchasing buy verified cash app account, it’s crucial to tread carefully and opt for reputable providers to steer clear of potential scams and fraudulent activities. How To Buy Verified Cash App Accounts. With numerous providers offering this service at competitive prices, it is paramount to be diligent in selecting a trusted source.\n\nThis article serves as a comprehensive guide, equipping you with the essential knowledge to navigate the process of procuring buy verified cash app account, ensuring that you are well-informed before making any purchasing decisions. Understanding the fundamentals is key, and by following this guide, you’ll be empowered to make informed choices with confidence.\n\n \n\nIs it safe to buy Cash App Verified Accounts?\nCash App, being a prominent peer-to-peer mobile payment application, is widely utilized by numerous individuals for their transactions. However, concerns regarding its safety have arisen, particularly pertaining to the purchase of “verified” accounts through Cash App. This raises questions about the security of Cash App’s verification process.\n\nUnfortunately, the answer is negative, as buying such verified accounts entails risks and is deemed unsafe. Therefore, it is crucial for everyone to exercise caution and be aware of potential vulnerabilities when using Cash App. How To Buy Verified Cash App Accounts.\n\nCash App has emerged as a widely embraced platform for purchasing Instagram Followers using PayPal, catering to a diverse range of users. This convenient application permits individuals possessing a PayPal account to procure authenticated Instagram Followers.\n\nLeveraging the Cash App, users can either opt to procure followers for a predetermined quantity or exercise patience until their account accrues a substantial follower count, subsequently making a bulk purchase. Although the Cash App provides this service, it is crucial to discern between genuine and counterfeit items. If you find yourself in search of counterfeit products such as a Rolex, a Louis Vuitton item, or a Louis Vuitton bag, there are two viable approaches to consider.\n\n \n\nWhy you need to buy verified Cash App accounts personal or business?\nThe Cash App is a versatile digital wallet enabling seamless money transfers among its users. However, it presents a concern as it facilitates transfer to both verified and unverified individuals.\n\nTo address this, the Cash App offers the option to become a verified user, which unlocks a range of advantages. Verified users can enjoy perks such as express payment, immediate issue resolution, and a generous interest-free period of up to two weeks. With its user-friendly interface and enhanced capabilities, the Cash App caters to the needs of a wide audience, ensuring convenient and secure digital transactions for all.\n\nIf you’re a business person seeking additional funds to expand your business, we have a solution for you. Payroll management can often be a challenging task, regardless of whether you’re a small family-run business or a large corporation. How To Buy Verified Cash App Accounts.\n\nImproper payment practices can lead to potential issues with your employees, as they could report you to the government. However, worry not, as we offer a reliable and efficient way to ensure proper payroll management, avoiding any potential complications. Our services provide you with the funds you need without compromising your reputation or legal standing. With our assistance, you can focus on growing your business while maintaining a professional and compliant relationship with your employees. Purchase Verified Cash App Accounts.\n\nA Cash App has emerged as a leading peer-to-peer payment method, catering to a wide range of users. With its seamless functionality, individuals can effortlessly send and receive cash in a matter of seconds, bypassing the need for a traditional bank account or social security number. Buy verified cash app account.\n\nThis accessibility makes it particularly appealing to millennials, addressing a common challenge they face in accessing physical currency. As a result, ACash App has established itself as a preferred choice among diverse audiences, enabling swift and hassle-free transactions for everyone. Purchase Verified Cash App Accounts.\n\n \n\nHow to verify Cash App accounts\nTo ensure the verification of your Cash App account, it is essential to securely store all your required documents in your account. This process includes accurately supplying your date of birth and verifying the US or UK phone number linked to your Cash App account.\n\nAs part of the verification process, you will be asked to submit accurate personal details such as your date of birth, the last four digits of your SSN, and your email address. If additional information is requested by the Cash App community to validate your account, be prepared to provide it promptly. Upon successful verification, you will gain full access to managing your account balance, as well as sending and receiving funds seamlessly. Buy verified cash app account.\n\n \n\nHow cash used for international transaction?\nExperience the seamless convenience of this innovative platform that simplifies money transfers to the level of sending a text message. It effortlessly connects users within the familiar confines of their respective currency regions, primarily in the United States and the United Kingdom.\n\nNo matter if you’re a freelancer seeking to diversify your clientele or a small business eager to enhance market presence, this solution caters to your financial needs efficiently and securely. Embrace a world of unlimited possibilities while staying connected to your currency domain. Buy verified cash app account.\n\nUnderstanding the currency capabilities of your selected payment application is essential in today’s digital landscape, where versatile financial tools are increasingly sought after. In this era of rapid technological advancements, being well-informed about platforms such as Cash App is crucial.\n\nAs we progress into the digital age, the significance of keeping abreast of such services becomes more pronounced, emphasizing the necessity of staying updated with the evolving financial trends and options available. Buy verified cash app account.\n\nOffers and advantage to buy cash app accounts cheap?\nWith Cash App, the possibilities are endless, offering numerous advantages in online marketing, cryptocurrency trading, and mobile banking while ensuring high security. As a top creator of Cash App accounts, our team possesses unparalleled expertise in navigating the platform.\n\nWe deliver accounts with maximum security and unwavering loyalty at competitive prices unmatched by other agencies. Rest assured, you can trust our services without hesitation, as we prioritize your peace of mind and satisfaction above all else.\n\nEnhance your business operations effortlessly by utilizing the Cash App e-wallet for seamless payment processing, money transfers, and various other essential tasks. Amidst a myriad of transaction platforms in existence today, the Cash App e-wallet stands out as a premier choice, offering users a multitude of functions to streamline their financial activities effectively. Buy verified cash app account.\n\nTrustbizs.com stands by the Cash App’s superiority and recommends acquiring your Cash App accounts from this trusted source to optimize your business potential.\n\nHow Customizable are the Payment Options on Cash App for Businesses?\nDiscover the flexible payment options available to businesses on Cash App, enabling a range of customization features to streamline transactions. Business users have the ability to adjust transaction amounts, incorporate tipping options, and leverage robust reporting tools for enhanced financial management.\n\nExplore trustbizs.com to acquire verified Cash App accounts with LD backup at a competitive price, ensuring a secure and efficient payment solution for your business needs. Buy verified cash app account.\n\nDiscover Cash App, an innovative platform ideal for small business owners and entrepreneurs aiming to simplify their financial operations. With its intuitive interface, Cash App empowers businesses to seamlessly receive payments and effectively oversee their finances. Emphasizing customization, this app accommodates a variety of business requirements and preferences, making it a versatile tool for all.\n\nWhere To Buy Verified Cash App Accounts\nWhen considering purchasing a verified Cash App account, it is imperative to carefully scrutinize the seller’s pricing and payment methods. Look for pricing that aligns with the market value, ensuring transparency and legitimacy. Buy verified cash app account.\n\nEqually important is the need to opt for sellers who provide secure payment channels to safeguard your financial data. Trust your intuition; skepticism towards deals that appear overly advantageous or sellers who raise red flags is warranted. It is always wise to prioritize caution and explore alternative avenues if uncertainties arise.\n\nThe Importance Of Verified Cash App Accounts\nIn today’s digital age, the significance of verified Cash App accounts cannot be overstated, as they serve as a cornerstone for secure and trustworthy online transactions.\n\nBy acquiring verified Cash App accounts, users not only establish credibility but also instill the confidence required to participate in financial endeavors with peace of mind, thus solidifying its status as an indispensable asset for individuals navigating the digital marketplace.\n\nWhen considering purchasing a verified Cash App account, it is imperative to carefully scrutinize the seller’s pricing and payment methods. Look for pricing that aligns with the market value, ensuring transparency and legitimacy. Buy verified cash app account.\n\nEqually important is the need to opt for sellers who provide secure payment channels to safeguard your financial data. Trust your intuition; skepticism towards deals that appear overly advantageous or sellers who raise red flags is warranted. It is always wise to prioritize caution and explore alternative avenues if uncertainties arise.\n\nConclusion\nEnhance your online financial transactions with verified Cash App accounts, a secure and convenient option for all individuals. By purchasing these accounts, you can access exclusive features, benefit from higher transaction limits, and enjoy enhanced protection against fraudulent activities. Streamline your financial interactions and experience peace of mind knowing your transactions are secure and efficient with verified Cash App accounts.\n\nChoose a trusted provider when acquiring accounts to guarantee legitimacy and reliability. In an era where Cash App is increasingly favored for financial transactions, possessing a verified account offers users peace of mind and ease in managing their finances. Make informed decisions to safeguard your financial assets and streamline your personal transactions effectively.\n\nContact Us / 24 Hours Reply\nTelegram:dmhelpshop\nWhatsApp: +1 (980) 277-2786\nSkype:dmhelpshop\nEmail:dmhelpshop@gmail.com\n\n" | pofax38082 |
1,878,766 | My Journey As A Young Programmer. | Embarking on the journey of learning programming was like stepping into a vast, unknown world. It was... | 0 | 2024-06-06T05:43:47 | https://dev.to/nila123/my-journey-as-a-young-programmer-em7 | datascience, beginners, programming, learning | Embarking on the journey of learning programming was like stepping into a vast, unknown world. It was a small achievement, yet it felt monumental. I was diving into a realm where logic and creativity intertwined, and the possibilities seemed endless.
The initial days were filled with confusion and curiosity. Understanding syntax, debugging errors, and grasping core concepts were significant hurdles. I often found myself staring at the screen, puzzled by error messages that seemed to be written in an alien language. However, I soon realized that this struggle was a common experience among beginners.
Talking to others who were also new to programming provided immense comfort and insight. Many shared stories of their initial challenges—spending hours debugging a single line of code or feeling overwhelmed by the sheer volume of information. One individual mentioned how they had almost given up after a particularly frustrating week, but the breakthrough came after persisting through their confusion. Another shared their strategy of breaking down complex problems into smaller, manageable tasks, which helped them gradually build confidence.
These shared experiences taught me that perseverance is key. The world of programming is not something that can be mastered overnight. It requires dedication, continuous learning, and a willingness to embrace failure as part of the learning process. The satisfaction of solving a problem or creating a functioning program outweighs the initial struggles. Every error message and every bug fixed is a step forward.
As I progressed, I found that programming is not just about writing code. It's about problem-solving, thinking logically, and being creative. It's about collaborating with others, learning from their experiences, and sharing knowledge. The programming community, with its culture of openness and support, played a crucial role in my journey. Online forums, coding bootcamps, and study groups became invaluable resources, where I could seek help and also assist others.
Reflecting on my journey, I realize that the path of a beginner in programming is a mix of frustration and joy, challenges and triumphs. Each step, whether forward or backward, is a valuable part of the learning process. The initial hurdles make the achievements all the more rewarding. I’ve come to appreciate that being a beginner is not just a phase but a continuous process of learning and growth. The journey has just begun, and with each line of code, I am moving closer to mastering the art of programming.
**THE END** | nila123 |
1,878,764 | List of top free API testing tools and their Comparison | Are you in search of the right API testing tool or a viable alternative? Explore this detailed list... | 0 | 2024-06-06T05:40:15 | https://dev.to/irfanahmadin/list-of-top-free-api-testing-tools-and-their-comparison-2odb | Are you in search of the right API testing tool or a viable alternative?
Explore this detailed list of the top 15 free API testing tools. The list includes information on features, pros, cons, pricing, recommended use cases, and a comparison to help you choose the best fit for your needs.
https://www.checkops.com/top-free-automated-api-testing-tools-2024/
| irfanahmadin | |
1,878,763 | Mastering the Art of Scalability: Best Practices for Building High-performance Flutter Applications | Understanding scalability in Flutter applications As an experienced Flutter developer, I've seen... | 0 | 2024-06-06T05:36:32 | https://dev.to/apptagsolution/mastering-the-art-of-scalability-best-practices-for-building-high-performance-flutter-applications-1m23 | flutter, scalability, performance, optimization | Understanding scalability in Flutter applications
As an experienced[ **Flutter developer**](https://apptagsolution.com/hire-flutter-developers/), I've seen firsthand the importance of building scalable applications that can handle increasing user demands and data loads. Scalability is a crucial aspect of app development, as it ensures your application can adapt and grow with your business needs without compromising performance or user experience.
In the context of Flutter, scalability refers to the ability of your application to handle a growing number of users, data, and features without experiencing significant performance degradation. It's about designing your app architecture and infrastructure in a way that allows for smooth and efficient scaling as your user base expands and your app's functionality evolves.
Importance of scalability in app development
Scalability is not just a technical consideration; it's a strategic one that can have a significant impact on the long-term success of your Flutter application. By building a scalable app, you can:
Accommodate growth: As your user base grows, a scalable app can handle the increased traffic, data, and feature requests without compromising performance.
Improve user experience: A scalable app ensures a consistent and seamless user experience, even as the application's complexity and usage increase.
Reduce maintenance costs: A well-designed, scalable architecture can simplify the maintenance and updates of your Flutter app, saving you time and resources in the long run.
Enhance competitiveness: Delivering a high-performance, scalable app can give you a competitive edge in the market, as users expect reliable and responsive applications.
Factors affecting scalability in Flutter applications
Several factors can influence the scalability of your Flutter application, including:
App architecture: The way you design and structure your app's components, services, and data flows can have a significant impact on its scalability.
State management: The approach you use to manage the state of your application, such as using providers, BLoC, or other state management solutions, can affect how well your app scales.
Network performance: The efficiency and reliability of the network connections used by your app can impact its ability to handle increased data loads and user traffic.
Resource utilization: How your app utilizes system resources, such as CPU, memory, and storage, can determine its capacity to scale without performance degradation.
Third-party dependencies: The scalability of any external libraries, APIs, or services used by your Flutter app can influence the overall scalability of your application.
Best practices for building high-performance Flutter applications
To build a scalable Flutter application, I follow these best practices:
Architectural patterns for scalable Flutter apps
Modular architecture: Organize your app into well-defined, loosely coupled modules that can be developed, tested, and scaled independently.
Microservices: Consider adopting a microservices architecture, where each service is responsible for a specific functionality and can scale independently.
Event-driven architecture: Utilize an event-driven architecture to decouple components and improve the scalability of your app's data flows.
Optimizing app performance in Flutter
Lazy loading: Implement lazy loading techniques to load content and resources only when they are needed, reducing the initial app load time and improving overall performance.
Efficient state management: Choose a state management solution that aligns with your app's complexity and scalability requirements, such as Provider, BLoC, or Riverpod.
Optimized UI rendering: Leverage Flutter's optimized rendering engine and techniques like widget tree optimization to ensure efficient UI updates and smooth animations.
Network optimization: Implement caching, offline support, and other strategies to minimize network requests and improve the app's responsiveness.
Testing and debugging techniques for scalable Flutter apps
Performance testing: Regularly conduct performance tests to identify and address bottlenecks that could hinder your app's scalability.
Load testing: Simulate high-traffic scenarios to assess your app's ability to handle increased user loads and data volumes.
Profiling and monitoring: Use profiling tools and monitoring solutions to gather insights into your app's resource utilization and identify areas for optimization.
Tools and libraries for building scalable Flutter applications
State management solutions: Utilize state management libraries like Provider, BLoC, or Riverpod to manage the state of your Flutter app effectively.
Caching and offline support: Implement caching mechanisms and offline support using libraries like Hive, Sembast, or Sqflite to improve performance and responsiveness.
Networking and data handling: Use libraries like Dio, GraphQL, or Firebase to handle network requests, data fetching, and real-time updates efficiently.
Dependency injection: Leverage dependency injection frameworks like GetIt or Kiwi to manage the dependencies in your Flutter app and improve its scalability.
Case studies of successful scalable Flutter apps
To illustrate the principles of building scalable Flutter applications, let's examine a few real-world examples:
Grab: The popular ride-hailing and delivery app, Grab, was built using Flutter. By adopting a modular architecture and leveraging efficient state management with BLoC, Grab was able to scale its app to handle millions of users and diverse services across Southeast Asia.
Nubank: The Brazilian fintech company Nubank used Flutter to build a highly scalable and performant mobile banking app. By implementing a microservices-based architecture and optimizing network requests, Nubank's app was able to handle rapid user growth and increasing feature demands.
Alibaba: The e-commerce giant Alibaba utilized Flutter to develop its mobile apps, including the Taobao and Tmall apps. By adopting an event-driven architecture and leveraging advanced caching techniques, Alibaba's Flutter apps were able to maintain high performance and responsiveness, even during peak shopping seasons.you might also like the[ **best flutter chart library**](https://apptagsolution.com/blog/flutter-chart-libraries/)
Conclusion: Key takeaways for mastering scalability in Flutter app development
In conclusion, building scalable Flutter applications requires a holistic approach that considers both technical and strategic aspects of app development. By understanding the factors that affect scalability, implementing best practices for performance optimization, and leveraging the right tools and libraries, you can create Flutter apps that are capable of handling growing user demands and evolving business requirements.
Remember, scalability is not just a technical challenge; it's a crucial factor that can make or break the long-term success of your Flutter application. By mastering the art of scalability, you can position your app for sustained growth and deliver exceptional user experiences that set you apart in the competitive mobile app market.
To learn more about building scalable Flutter applications, I invite you to check out our comprehensive guide on [Mastering Scalability in Flutter].In this guide, we delve deeper into the best practices, architectural patterns, and practical strategies to help you create high-performance, scalable Flutter apps that can adapt and thrive in today's dynamic app ecosystem. | apptagsolution |
1,878,762 | Facing issue with selenium while automating PDF reports | An error stating" PDFBox IOException: End of File, expected line" is displayed. Please help | 0 | 2024-06-06T05:35:47 | https://dev.to/rajiv_rajendran_c8b5a331b/facing-issue-with-selenium-while-automating-pdf-reports-1i9b | help | An error stating" PDFBox IOException: End of File, expected line" is displayed. Please help | rajiv_rajendran_c8b5a331b |
1,878,761 | Buy GitHub Accounts | https://dmhelpshop.com/product/buy-github-accounts/ Buy GitHub Accounts GitHub holds a crucial... | 0 | 2024-06-06T05:33:24 | https://dev.to/gemicik648/buy-github-accounts-1p1g | career, typescript, machinelearning, java | https://dmhelpshop.com/product/buy-github-accounts/

Buy GitHub Accounts
GitHub holds a crucial position in the world of coding, making it an indispensable platform for developers. As the largest global code repository, it acts as a centralized hub where developers can freely share their code and participate in collaborative projects. However, if you find yourself without a GitHub account, you might be missing out on a significant opportunity to contribute to the coding community and enhance your coding skills.
Can You Buy GitHub Accounts?
There are multiple ways to purchase GitHub accounts, catering to different needs and preferences. Online forums and social media platforms like Twitter and LinkedIn are popular avenues where individuals sell these accounts. Moreover, specific companies also specialize in selling buy GitHub accounts.
However, it is crucial to assess your purpose for the account before making a purchase. If you only require access to public repositories, a free account will suffice. However, if you need access to private repositories and other premium features, investing in a paid account is necessary. Consider your intended use carefully to make an informed decision that aligns with your requirements.
When procuring a GitHub account, it is crucial for individuals to verify the seller’s reputation and ensure that the account has not been banned by GitHub due to terms of service violations. Once the acquisition is complete, it is highly recommended to take immediate action in changing both the account’s password and associated email to enhance security measures.
By following these necessary steps, users can safeguard their assets and prevent any potential unauthorized access, ensuring a smooth and secure experience on the platform for everyone.
Is GitHub Pro Gone?
GitHub Pro, a valuable resource for users, remains accessible to everyone. While GitHub discontinued their free plan, GitHub Free, they have introduced new pricing models called GitHub Basic and GitHub Premium.
These pricing options cater to the diverse needs of users, providing enhanced features to paid subscribers. This ensures that regardless of your requirements, GitHub continues to offer exceptional services and benefits to its users.
Is GitHub Paid?
GitHub caters to a diverse range of users, offering both free and paid plans to individuals and organizations alike. The free plan provides users with the advantage of unlimited public and private repositories while allowing up to three collaborators per repository and basic support.
For those seeking enhanced features and capabilities, the paid plan starts at $7 per month for individual users and $25 per month for organizations. With the paid plan, users gain access to unlimited repositories, collaborators, and premium support. Regardless of your needs, GitHub offers a comprehensive platform tailored to meet the requirements of all users and organizations. Buy GitHub accounts.
GitHub provides a variety of pricing options tailored to meet diverse needs. To begin with, there is a basic option that is completely free, providing access to public repositories. However, if users wish to keep their repositories private, a monthly fee is necessary. For individuals, the cost is $7 per month, whereas organizations are required to pay $9 per month.
Additionally, GitHub offers an enterprise option, starting at $21 per user per month, which includes advanced features, enhanced security measures, and priority support. These pricing options allow users to choose the plan that best suits their requirements while ensuring top-quality service and support. buyGitHub accounts.
Investing in a paid GitHub account provides several benefits for developers. With a paid account, you can enjoy unlimited collaborators for private repositories, advanced security features, and priority support. GitHub’s pricing is known to be reasonable when compared to similar services, making it a viable choice for developers who are serious about enhancing their development workflows. Consider leveraging the additional features offered by a paid buy GitHub account to streamline your development process.”
GitHub Organization Pricing:
GitHub’s free version serves as a valuable resource for developers, but as projects expand and require additional functionality, GitHub organizations offer an indispensable solution. With their paid accounts, users gain access to a multitude of essential features that enhance productivity and streamline collaboration.
From advanced security capabilities to team management tools, GitHub organizations cater to the evolving needs of individuals and businesses, making them an invaluable asset for any developer or organization striving to optimize their coding workflow. Buy GitHub accounts.
Team Management Tools:
Having a GitHub organization account is highly beneficial for individuals overseeing teams of developers. It provides a collaborative environment where team members can seamlessly work together on code, fostering efficient cooperation. Buy GitHub accounts.
Moreover, organization accounts offer exclusive functionalities, such as the capability to request modifications to another person’s repository, which are not accessible in personal accounts. To create an organization account, simply navigate to GitHub’s website, locate the “Create an organization” button, and follow the straightforward configuration process, which entails selecting a name and configuring basic settings.
By utilizing GitHub organization accounts, professionals can streamline their development workflow and enhance productivity for their entire team. Buy GitHub accounts.
GitHub Private Repository Free:
GitHub is a crucial tool for developers due to its powerful code hosting and management capabilities. However, one drawback is that all code is initially public, which can be troublesome when dealing with proprietary or sensitive information. Fortunately,
GitHub offers a solution in the form of private repositories, accessible only to authorized users. This ensures that your code remains secure while still taking advantage of the extensive features provided by GitHub. Buy GitHub accounts
GitHub offers a noteworthy feature where users can create private repositories at no cost. This article serves as a professional guide, providing valuable insights on how to create private repositories on GitHub in order to preserve the confidentiality of your code. Furthermore, it offers practical tips and tricks on effectively utilizing private repositories for your various projects. Whether you are a beginner or an experienced developer, this comprehensive resource caters to everyone, helping you maximize the benefits of GitHub’s private repositories.”
GITHUB PRO:
If you are a professional developer, there is a high probability that you are already using GitHub for your coding projects. In this regard, it is advisable to contemplate upgrading to GitHub Pro. GitHub Pro is the enhanced version of GitHub, providing not only all the features of the regular version but also valuable additional benefits. Considering the monthly subscription fee, it proves to be a worthwhile investment for individuals involved in coding endeavors. Buy GitHub accounts.
GitHub Pro offers key advantages, making it an essential tool for everyone. Firstly, it provides unlimited private repositories, allowing users to expand their repository capacity beyond the limitations of the free account, which only offers three private repositories. Moreover, GitHub Pro offers advanced security features that go beyond the basic protections of free accounts.
These include two-factor authentication and encrypted communications, ensuring the utmost safety of your code. But the benefits don’t stop there – GitHub Pro also offers additional protection such as data loss prevention and compliance monitoring. However, one of the standout benefits of GitHub Pro is the priority support from the GitHub team, providing prompt assistance with any issues or inquiries. Buy GitHub accounts.
With GitHub Pro, you have access to enhanced features and the peace of mind knowing that you are fully supported by a dedicated team of professionals.
GitHub Private Repository Limit:
GitHub is a valuable tool for developers managing their code repositories for personal projects. However, if you’ve been wondering about the limit on private repositories, let me provide you with some information. Presently, GitHub’s free accounts have a cap of three private repositories. If this limit is insufficient for your needs, upgrading to a paid GitHub account is the ideal solution.
Paid GitHub accounts offer a plethora of advantages, in addition to the augmented repository limit, catering to a wide range of users. These benefits encompass unlimited collaborators, as well as premium features like GitHub Pages and GitHub Actions. Buy GitHub accounts.
Hence, if your professional endeavors involve handling private projects, and you find yourself coming up against the repository limit, upgrading to a paid account could be a wise choice. Alternatively, you can opt to make your repositories public, aligning with the open-source philosophy cherished by the developer community. Catering to everyone, these options ensure that you make the most of the GitHub platform in a professional and efficient manner. Buy GitHub accounts.
Conclusion
GitHub is an essential platform for code hosting and collaboration, making it indispensable for developers. It allows for seamless sharing and collaboration on code, empowering developers to work together effortlessly. Buy GitHub accounts.
For those considering selling GitHub accounts, it is vital to understand that GitHub offers two types of accounts: personal and organization. Personal accounts are free and offer unlimited public repositories, while organization accounts come with a monthly fee and allow for private repositories. Buy GitHub accounts.
Therefore, clear communication about the account type and included features is crucial when selling GitHub accounts. Regardless of your background or expertise, GitHub is a powerful tool that fosters collaboration and enhances code management for developers worldwide.
GitHub, the leading platform for hosting and collaborating on software projects, does not offer an official means of selling accounts. However, there are third-party websites and services available, such as eBay, that facilitate such transactions. It is crucial to exercise caution and conduct proper research to ensure that you only interact with trustworthy sources, minimizing the associated risks. Buy GitHub accounts.
Moreover, it is imperative to strictly adhere to GitHub’s terms of service to maintain a safe and lawful environment. Whether you are a developer or a technology enthusiast, staying informed about these aspects will help you navigate the platform with confidence and integrity.
Contact Us / 24 Hours Reply
Telegram:dmhelpshop
WhatsApp: +1 (980) 277-2786
Skype:dmhelpshop
Email:dmhelpshop@gmail.com
| gemicik648 |
1,878,760 | Buy Negative Google Reviews | https://dmhelpshop.com/product/buy-negative-google-reviews/ Buy Negative Google Reviews Negative... | 0 | 2024-06-06T05:30:42 | https://dev.to/gemicik648/buy-negative-google-reviews-493b | aws, node, news, learning | ERROR: type should be string, got "https://dmhelpshop.com/product/buy-negative-google-reviews/\n\n\n\n\nBuy Negative Google Reviews\nNegative reviews on Google are detrimental critiques that expose customers’ unfavorable experiences with a business. These reviews can significantly damage a company’s reputation, presenting challenges in both attracting new customers and retaining current ones. If you are considering purchasing negative Google reviews from dmhelpshop.com, we encourage you to reconsider and instead focus on providing exceptional products and services to ensure positive feedback and sustainable success.\n\nWhy Buy Negative Google Reviews from dmhelpshop\nWe take pride in our fully qualified, hardworking, and experienced team, who are committed to providing quality and safe services that meet all your needs. Our professional team ensures that you can trust us completely, knowing that your satisfaction is our top priority. With us, you can rest assured that you’re in good hands.\n\nIs Buy Negative Google Reviews safe?\nAt dmhelpshop, we understand the concern many business persons have about the safety of purchasing Buy negative Google reviews. We are here to guide you through a process that sheds light on the importance of these reviews and how we ensure they appear realistic and safe for your business. Our team of qualified and experienced computer experts has successfully handled similar cases before, and we are committed to providing a solution tailored to your specific needs. Contact us today to learn more about how we can help your business thrive.\n\nBuy Google 5 Star Reviews\nReviews represent the opinions of experienced customers who have utilized services or purchased products from various online or offline markets. These reviews convey customer demands and opinions, and ratings are assigned based on the quality of the products or services and the overall user experience. Google serves as an excellent platform for customers to leave reviews since the majority of users engage with it organically. When you purchase Buy Google 5 Star Reviews, you have the potential to influence a large number of people either positively or negatively. Positive reviews can attract customers to purchase your products, while negative reviews can deter potential customers.\n\nIf you choose to Buy Google 5 Star Reviews, people will be more inclined to consider your products. However, it is important to recognize that reviews can have both positive and negative impacts on your business. Therefore, take the time to determine which type of reviews you wish to acquire. Our experience indicates that purchasing Buy Google 5 Star Reviews can engage and connect you with a wide audience. By purchasing positive reviews, you can enhance your business profile and attract online traffic. Additionally, it is advisable to seek reviews from reputable platforms, including social media, to maintain a positive flow. We are an experienced and reliable service provider, highly knowledgeable about the impacts of reviews. Hence, we recommend purchasing verified Google reviews and ensuring their stability and non-gropability.\n\nLet us now briefly examine the direct and indirect benefits of reviews:\nReviews have the power to enhance your business profile, influencing users at an affordable cost.\nTo attract customers, consider purchasing only positive reviews, while negative reviews can be acquired to undermine your competitors. Collect negative reports on your opponents and present them as evidence.\nIf you receive negative reviews, view them as an opportunity to understand user reactions, make improvements to your products and services, and keep up with current trends.\nBy earning the trust and loyalty of customers, you can control the market value of your products. Therefore, it is essential to buy online reviews, including Buy Google 5 Star Reviews.\nReviews serve as the captivating fragrance that entices previous customers to return repeatedly.\nPositive customer opinions expressed through reviews can help you expand your business globally and achieve profitability and credibility.\nWhen you purchase positive Buy Google 5 Star Reviews, they effectively communicate the history of your company or the quality of your individual products.\nReviews act as a collective voice representing potential customers, boosting your business to amazing heights.\nNow, let’s delve into a comprehensive understanding of reviews and how they function:\nGoogle, with its significant organic user base, stands out as the premier platform for customers to leave reviews. When you purchase Buy Google 5 Star Reviews , you have the power to positively influence a vast number of individuals. Reviews are essentially written submissions by users that provide detailed insights into a company, its products, services, and other relevant aspects based on their personal experiences. In today’s business landscape, it is crucial for every business owner to consider buying verified Buy Google 5 Star Reviews, both positive and negative, in order to reap various benefits.\n\nWhy are Google reviews considered the best tool to attract customers?\nGoogle, being the leading search engine and the largest source of potential and organic customers, is highly valued by business owners. Many business owners choose to purchase Google reviews to enhance their business profiles and also sell them to third parties. Without reviews, it is challenging to reach a large customer base globally or locally. Therefore, it is crucial to consider buying positive Buy Google 5 Star Reviews from reliable sources. When you invest in Buy Google 5 Star Reviews for your business, you can expect a significant influx of potential customers, as these reviews act as a pheromone, attracting audiences towards your products and services. Every business owner aims to maximize sales and attract a substantial customer base, and purchasing Buy Google 5 Star Reviews is a strategic move.\n\nAccording to online business analysts and economists, trust and affection are the essential factors that determine whether people will work with you or do business with you. However, there are additional crucial factors to consider, such as establishing effective communication systems, providing 24/7 customer support, and maintaining product quality to engage online audiences. If any of these rules are broken, it can lead to a negative impact on your business. Therefore, obtaining positive reviews is vital for the success of an online business\n\nWhat are the benefits of purchasing reviews online?\nIn today’s fast-paced world, the impact of new technologies and IT sectors is remarkable. Compared to the past, conducting business has become significantly easier, but it is also highly competitive. To reach a global customer base, businesses must increase their presence on social media platforms as they provide the easiest way to generate organic traffic. Numerous surveys have shown that the majority of online buyers carefully read customer opinions and reviews before making purchase decisions. In fact, the percentage of customers who rely on these reviews is close to 97%. Considering these statistics, it becomes evident why we recommend buying reviews online. In an increasingly rule-based world, it is essential to take effective steps to ensure a smooth online business journey.\n\nBuy Google 5 Star Reviews\nMany people purchase reviews online from various sources and witness unique progress. Reviews serve as powerful tools to instill customer trust, influence their decision-making, and bring positive vibes to your business. Making a single mistake in this regard can lead to a significant collapse of your business. Therefore, it is crucial to focus on improving product quality, quantity, communication networks, facilities, and providing the utmost support to your customers.\n\nReviews reflect customer demands, opinions, and ratings based on their experiences with your products or services. If you purchase Buy Google 5-star reviews, it will undoubtedly attract more people to consider your offerings. Google is the ideal platform for customers to leave reviews due to its extensive organic user involvement. Therefore, investing in Buy Google 5 Star Reviews can significantly influence a large number of people in a positive way.\n\nHow to generate google reviews on my business profile?\nFocus on delivering high-quality customer service in every interaction with your customers. By creating positive experiences for them, you increase the likelihood of receiving reviews. These reviews will not only help to build loyalty among your customers but also encourage them to spread the word about your exceptional service. It is crucial to strive to meet customer needs and exceed their expectations in order to elicit positive feedback. If you are interested in purchasing affordable Google reviews, we offer that service.\n\n\n\n\n\nContact Us / 24 Hours Reply\nTelegram:dmhelpshop\nWhatsApp: +1 (980) 277-2786\nSkype:dmhelpshop\nEmail:dmhelpshop@gmail.com" | gemicik648 |
1,878,759 | Suggestions needed to modify my Gaming Store Website | Here's my GitHub link for my project Gaming Store website- Gaming-Store I would really appreciate... | 0 | 2024-06-06T05:30:33 | https://dev.to/akanksha_sinha_e601cbaa40/suggestions-needed-to-modify-my-gaming-store-website-3ohp | webdev, javascript, beginners, productivity | Here's my GitHub link for my project Gaming Store website-
[Gaming-Store](https://github.com/Akanksha12-i/Gaming-Store-Website)
I would really appreciate your suggestion about any modification needed. Please provide the method to implement the modification along with the suggestion. It will help me learn more.
Akanksha Sinha | akanksha_sinha_e601cbaa40 |
1,852,254 | Book Recommendations | This blog is all about the curated list of books that I suggest you read to enhance your knowledge... | 0 | 2024-06-06T05:30:00 | https://www.jobreadyprogrammer.com/p/blog/book-recommendations | softwaredevelopment, datascience, programming, books | <p class="MsoNormal"><span lang="EN-US" style="font-size: 12.0pt; line-height: 106%; font-family: 'Times New Roman',serif; mso-fareast-font-family: 'Times New Roman';">This blog is all about the curated list of books that I suggest you read to enhance your knowledge and to get prepared for your interview. So, let's first explore the benefits of self-preparation through reading before moving on to the recommendation.<o:p></o:p></span></p>
<p class="MsoNormal"><span lang="EN-US" style="font-size: 12.0pt; line-height: 106%; font-family: 'Times New Roman',serif; mso-fareast-font-family: 'Times New Roman';">Everyone has experienced the anxiety of missing out on a wonderful opportunity because of a single mistake, a sweaty handshake, or the interviewer's choice of question. It is also interesting to note that very few candidates realize the importance and prepare for the job interview the way they should. <o:p></o:p></span></p>
<p class="MsoNormal"><span lang="EN-US" style="font-size: 12.0pt; line-height: 106%; font-family: 'Times New Roman',serif; mso-fareast-font-family: 'Times New Roman';">In this scenario, any candidate taking even the slightest interest in the development of his or her interview skills can do wonders in the job interview. Hence, the key to preventing misfortune and disappointment is preparation. So, here are five books that can help you during your job interview preparation.<o:p></o:p></span></p>
<h2 style="text-align: left;">Algorithms Unlocked</h2>
<p class="MsoNormal"><span lang="EN-US" style="font-size: 12.0pt; line-height: 106%; font-family: 'Times New Roman',serif; mso-fareast-font-family: 'Times New Roman';">#1. The first book which I recommend is “<b style="mso-bidi-font-weight: normal;">Algorithms Unlocked</b>”. It's by Thomas Cormen. This is a really easy read, compared to his other book that he wrote “Introduction to algorithms” which is the bible of algorithms. And that's way too math-heavy. I would never recommend anyone going through that, in my opinion. Unless you're interested in it.<o:p></o:p></span></p>
<p class="MsoNormal"><span lang="EN-US" style="font-size: 12.0pt; line-height: 106%; font-family: 'Times New Roman',serif; mso-fareast-font-family: 'Times New Roman';">But “Algorithms Unlocked” is a very practical book. It's short. It goes over all of the different kinds of algorithms and data structures that you'd need to know in an interview. And they explain it in layman’s terms. So even someone that hasn't even coded a line of code can go through this and process some of this information. <o:p></o:p></span></p>
<p class="MsoNormal"><span lang="EN-US" style="font-size: 12.0pt; line-height: 106%; font-family: 'Times New Roman',serif; mso-fareast-font-family: 'Times New Roman';">But if you have been coding for a couple of months and you've solved a bunch of puzzles. For you, this should be piece of cake and this is a great book. So definitely check it out. <o:p></o:p></span></p>
<p class="MsoNormal"><span lang="EN-US" style="font-size: 12.0pt; line-height: 106%; font-family: 'Times New Roman',serif; mso-fareast-font-family: 'Times New Roman';">So that's what I recommend everyone to do. First, learn SQL. I've got courses on that. <o:p></o:p></span></p>
<p class="MsoNormal"><span lang="EN-US" style="font-size: 12.0pt; line-height: 106%; font-family: 'Times New Roman',serif; mso-fareast-font-family: 'Times New Roman';">Then learn the granular components of programming. I've got courses on that. And do assignments that either you do in my courses or you go to “coding bat” and practice those puzzles there on the website. That's really what you should do.<o:p></o:p></span></p>
<p class="MsoNormal"><span lang="EN-US" style="font-size: 12.0pt; line-height: 106%; font-family: 'Times New Roman',serif; mso-fareast-font-family: 'Times New Roman';">You just need to strengthen your coding logic. Once your coding logic is in place and you can pass any interview that you want. Because you also learn Data Structures and Algorithms from “<b style="mso-bidi-font-weight: normal;">Algorithms Unlocked</b>” (for example).<o:p></o:p></span></p>
<p class="MsoNormal"><span lang="EN-US" style="font-size: 12.0pt; line-height: 106%; font-family: 'Times New Roman',serif; mso-fareast-font-family: 'Times New Roman';">Then any app is going to be very easy for you to build, believe it or not. You can learn React JS if you want or flutter or iOS or Android programming. Whatever you want to get into like web development. It's going to be very easy for you to learn any framework too.<o:p></o:p></span></p>
<p class="MsoNormal"><span lang="EN-US" style="font-size: 12.0pt; line-height: 106%; font-family: 'Times New Roman',serif; mso-fareast-font-family: 'Times New Roman';">Because the tough sticking points in your logic are just completely gone and you're just really sharp at coding. And that you can achieve that state in about two years of coding every day. You could be considered an expert in two to three maybe four years, you could be an expert in the industry if you work hard.</span></p>
<h2 class="MsoNormal" style="text-align: left;">Cracking the Coding Interview</h2>
<p class="MsoNormal"><span lang="EN-US" style="font-size: 12.0pt; line-height: 106%; font-family: 'Times New Roman',serif; mso-fareast-font-family: 'Times New Roman';">#2. The second book on the list is “<b style="mso-bidi-font-weight: normal;">Cracking the Coding Interview</b>”, which was written by Gayle Laakmann McDowell. About 500 pages of content, mostly about landing the best employment for software developers, make up the book. <o:p></o:p></span></p>
<p class="MsoNormal"><span lang="EN-US" style="font-size: 12.0pt; line-height: 106%; font-family: 'Times New Roman',serif; mso-fareast-font-family: 'Times New Roman';">This book offers useful advice to those looking for careers in software development regarding general software programming questions and solutions, as well as the author's insights regarding typical interview errors. This book has been published in several editions, each of which has more questions and answers than the one preceding it, but the overall structure stays the same.<o:p></o:p></span></p>
<p class="MsoNormal"><b style="mso-bidi-font-weight: normal;"><span lang="EN-US" style="font-size: 12.0pt; line-height: 106%; font-family: 'Times New Roman',serif; mso-fareast-font-family: 'Times New Roman';">The key takeaways from this book are as follows: </span></b></p>
<ul>
<li class="MsoNormal"><b style="mso-bidi-font-weight: normal;"><span lang="EN-US" style="font-size: 12.0pt; line-height: 106%; font-family: 'Times New Roman',serif; mso-fareast-font-family: 'Times New Roman';"><o:p></o:p></span></b><span lang="EN-US" style="font-size: 12.0pt; font-family: 'Times New Roman',serif; mso-fareast-font-family: 'Times New Roman'; color: #212121;">To approach difficult algorithm challenges and how to make decisions in those kinds of scenarios, a special and well-researched approach is provided.</span></li>
<li class="MsoNormal"><span lang="EN-US" style="font-size: 12.0pt; font-family: 'Times New Roman',serif; mso-fareast-font-family: 'Times New Roman'; color: #212121;"><o:p></o:p></span><span lang="EN-US" style="font-size: 10.0pt; font-family: 'Noto Sans Symbols'; mso-fareast-font-family: 'Noto Sans Symbols'; mso-bidi-font-family: 'Noto Sans Symbols'; color: #212121;"><span style="mso-list: Ignore;"><span style="font: 7.0pt 'Times New Roman';"></span></span></span><!--[endif]--><span lang="EN-US" style="font-size: 12.0pt; font-family: 'Times New Roman',serif; mso-fareast-font-family: 'Times New Roman'; color: #212121;">He also discussed methods for technical and behavioral problems. </span></li>
<li class="MsoNormal"><span lang="EN-US" style="font-size: 12.0pt; font-family: 'Times New Roman',serif; mso-fareast-font-family: 'Times New Roman'; color: #212121;"><o:p></o:p></span><span lang="EN-US" style="font-size: 10.0pt; font-family: 'Noto Sans Symbols'; mso-fareast-font-family: 'Noto Sans Symbols'; mso-bidi-font-family: 'Noto Sans Symbols'; color: #212121;"><span style="mso-list: Ignore;"><span style="font: 7.0pt 'Times New Roman';"></span></span></span><!--[endif]--><span lang="EN-US" style="font-size: 12.0pt; font-family: 'Times New Roman',serif; mso-fareast-font-family: 'Times New Roman'; color: #212121;">Gayle has discussed 150+ software programming questions that are typically addressed by recruiters and has attempted to offer advice on how the ideal answer should be presented. </span></li>
<li class="MsoNormal"><span lang="EN-US" style="font-size: 12.0pt; font-family: 'Times New Roman',serif; mso-fareast-font-family: 'Times New Roman'; color: #212121;"><o:p></o:p></span><span lang="EN-US" style="font-size: 10.0pt; font-family: 'Noto Sans Symbols'; mso-fareast-font-family: 'Noto Sans Symbols'; mso-bidi-font-family: 'Noto Sans Symbols'; color: #212121;"><span style="mso-list: Ignore;"><span style="font: 7.0pt 'Times New Roman';"></span></span></span><!--[endif]--><span lang="EN-US" style="font-size: 12.0pt; font-family: 'Times New Roman',serif; mso-fareast-font-family: 'Times New Roman'; color: #212121;">To understand real-world practice and assist candidates to prepare for such employment, this book also describes typical mistakes made by job seekers and the behind-the-scenes interview procedure undertaken at Google, Facebook, etc.<o:p></o:p></span></li>
</ul>
<p class="MsoNormal"><span lang="EN-US" style="font-size: 12.0pt; line-height: 106%; font-family: 'Times New Roman',serif; mso-fareast-font-family: 'Times New Roman';">In addition to these, this book also discusses special circumstances that a candidate may encounter during an interview, the offer evaluation procedure and other helpful hints, concepts of data structures and algorithms, and certain complicated concepts needed for interview preparation. So, grab one and start preparing; trust me, it's an excellent book to get.<o:p></o:p></span></p>
<h2 class="MsoNormal" style="text-align: left;">60 Seconds and You're Hired</h2>
<p class="MsoNormal"><span lang="EN-US" style="font-size: 12.0pt; line-height: 106%; font-family: 'Times New Roman',serif; mso-fareast-font-family: 'Times New Roman';">#3. The third book that I would suggest is, “<b style="mso-bidi-font-weight: normal;">60 Seconds and You’re Hired!</b>” You'll get the most benefit and ease out of this book because of the author's short and straightforward explanations of concepts. The key takeaways of this book are as follows: <o:p></o:p></span></p>
<ul>
<li><span lang="EN-US" style="font-size: 12.0pt; line-height: 106%; font-family: 'Times New Roman',serif; mso-fareast-font-family: 'Times New Roman'; color: black;">Some distinctive and observation-based approaches developed by the author, like "the 5-Point Agenda, "How to sell in 60 Seconds," etc.</span></li>
<li><span lang="EN-US"><o:p></o:p></span><span lang="EN-US" style="font-family: 'Noto Sans Symbols'; mso-fareast-font-family: 'Noto Sans Symbols'; mso-bidi-font-family: 'Noto Sans Symbols';"><span style="mso-list: Ignore;"><span style="font: 7.0pt 'Times New Roman';"></span></span></span><!--[endif]--><span lang="EN-US" style="font-size: 12.0pt; line-height: 106%; font-family: 'Times New Roman',serif; mso-fareast-font-family: 'Times New Roman'; color: black;">Interview questions that are frequently asked and how to respond to them after creating your analysis report and evaluating it using the author's scale of measurement.</span></li>
<li><span lang="EN-US"><o:p></o:p></span><span lang="EN-US" style="font-family: 'Noto Sans Symbols'; mso-fareast-font-family: 'Noto Sans Symbols'; mso-bidi-font-family: 'Noto Sans Symbols';"><span style="mso-list: Ignore;"><span style="font: 7.0pt 'Times New Roman';"></span></span></span><!--[endif]--><span lang="EN-US" style="font-size: 12.0pt; line-height: 106%; font-family: 'Times New Roman',serif; mso-fareast-font-family: 'Times New Roman'; color: black;">It also includes some traps you should stay away from</span></li>
<li><span lang="EN-US"><o:p></o:p></span><span lang="EN-US" style="font-family: 'Noto Sans Symbols'; mso-fareast-font-family: 'Noto Sans Symbols'; mso-bidi-font-family: 'Noto Sans Symbols';"><span style="mso-list: Ignore;"><span style="font: 7.0pt 'Times New Roman';"></span></span></span><!--[endif]--><span lang="EN-US" style="font-size: 12.0pt; line-height: 106%; font-family: 'Times New Roman',serif; mso-fareast-font-family: 'Times New Roman'; color: black;">Techniques and abilities for negotiating to achieve your goals and acquire the best results possible.</span><span lang="EN-US"><o:p></o:p></span><span lang="EN-US" style="font-size: 12.0pt; line-height: 106%; font-family: 'Times New Roman',serif; mso-fareast-font-family: 'Times New Roman'; color: black;"></span><span lang="EN-US" style="font-size: 12.0pt; line-height: 106%; font-family: 'Times New Roman',serif; mso-fareast-font-family: 'Times New Roman'; color: black;"></span></li>
</ul>
<h2 style="text-align: left;">Automate the Boring Stuff with Python: Practical Programming</h2>
<p class="MsoNormal"><span lang="EN-US" style="font-size: 12.0pt; line-height: 106%; font-family: 'Times New Roman',serif; mso-fareast-font-family: 'Times New Roman';">#4. The fourth book suggestion on the list is “<b style="mso-bidi-font-weight: normal;">Automate the Boring Stuff with Python: Practical Programming</b>”. If you've ever wasted hours renaming files or updating hundreds of spreadsheet cells, and you are aware of how tiring such activities can be, then this book is for you. You may learn how to develop Python programs that accomplish tasks that would often take you hours to complete by hand in Automate the Boring Stuff with Python without any prior programming knowledge.</span></p>
<p class="MsoNormal"><span lang="EN-US" style="font-size: 12.0pt; line-height: 106%; font-family: 'Times New Roman',serif; mso-fareast-font-family: 'Times New Roman';">As soon as you have a clear understanding of the fundamentals of programming, you'll be able to easily develop Python programs that accomplish necessary and amazing automation tasks such as Searching text across multiple files, renaming multiple files, surfing the web, and downloading contents, send email and messages, and various PDF operations(Splitting, Editing, Watermarks, encrypting), etc.<o:p></o:p></span></p>
<p class="MsoNormal"><span lang="EN-US" style="font-size: 12.0pt; line-height: 106%; font-family: 'Times New Roman',serif; mso-fareast-font-family: 'Times New Roman';">As a result, this book may be incredibly helpful to you in learning the functional principles of programming, which can help you become a better developer in addition to automating things. Try this book, learn how to automate tasks, and have fun.</span></p>
<h2 class="MsoNormal" style="text-align: left;">Clean Code: A Handbook of Agile Software Craftsmanship</h2>
<p class="MsoNormal"><span lang="EN-US" style="font-size: 12.0pt; line-height: 106%; font-family: 'Times New Roman',serif; mso-fareast-font-family: 'Times New Roman';">#5 The last book in the book recommendation is, “<b style="mso-bidi-font-weight: normal;">Clean Code: A Handbook of Agile Software Craftsmanship</b>”, by Robert C. Martin. Martin has collaborated with his coworkers at Object Mentor to condense their best agile technique of cleaning code "on the fly" into a book that, if you put the effort into it, will instill in you the values of a software developer and improve your program. <o:p></o:p></span></p>
<p class="MsoNormal"><span lang="EN-US" style="font-size: 12.0pt; line-height: 106%; font-family: 'Times New Roman',serif; mso-fareast-font-family: 'Times New Roman';">Even unreliable code can run. However, unclean code can bring down an entire development team. Every year, countless hours and substantial resources are wasted as a result of bad programming. This book is all about the ways of good programming. With this, you can identify good code and bad code. <o:p></o:p></span></p>
<p class="MsoNormal"><span lang="EN-US" style="font-size: 12.0pt; line-height: 106%; font-family: 'Times New Roman',serif; mso-fareast-font-family: 'Times New Roman';">You'll learn how to write clear code, give functions and variables meaningful names, comment when it's necessary, format your code, and use other techniques to make your code functional and agile so that it's simple to test and assess its boundaries. Additionally, error handling and its best practices will be covered.<o:p></o:p></span></p>
<p class="MsoNormal"><span lang="EN-US" style="font-size: 12.0pt; line-height: 106%; font-family: 'Times New Roman',serif; mso-fareast-font-family: 'Times New Roman';">As a result, this book will teach you how to write clean code, which makes your code more agile and simple for other developers to understand. Therefore, acquiring the skill of creating clean code, which many software developers lack, will help you save a lot of time and effort while also improving yourself as an experienced software developer. <o:p></o:p></span></p>
<p class="MsoNormal"><span lang="EN-US" style="font-size: 12.0pt; line-height: 106%; font-family: 'Times New Roman',serif; mso-fareast-font-family: 'Times New Roman';">So those are the five books I would suggest; remember, these are just my recommendations, and you are not mandated to read them all. The major objective of this blog is to help you in interview preparation and to improve your abilities as a programmer, developer, analyst, or in any other role that you may be in. Therefore, if you have time to read, then give these books a try and enhance your skills.<o:p></o:p></span></p>
<h3>Resources</h3>
<ul>
<li>Job Ready Programmer Courses: <a href="https://www.jobreadyprogrammer.com/p/all-access-pass?coupon_code=GET_HIRED_ALREADY">https://www.jobreadyprogrammer.com/p/all-access-pass?coupon_code=GET_HIRED_ALREADY</a></li>
<li>Job Ready Curriculum, our free Programming Guide (PDF): <a href="https://pages.jobreadyprogrammer.com/curriculum">https://pages.jobreadyprogrammer.com/curriculum</a></li>
</ul>
<p>
<script src="https://exciting-painter-102.ck.page/b013e6a27f/index.js" async="" data-uid="b013e6a27f"></script>
</p>
#### About the Author
Imtiaz Ahmad is an award-winning Udemy Instructor who is highly experienced in big data technologies and enterprise software architectures. Imtiaz has spent a considerable amount of time building financial software on Wall St. and worked with companies like S&P, Goldman Sachs, AOL and JP Morgan along with helping various startups solve mission-critical software problems. In his 13+ years of experience, Imtiaz has also taught software development in programming languages like Java, C++, Python, PL/SQL, Ruby and JavaScript. He’s the founder of Job Ready Programmer — an online programming school that prepares students of all backgrounds to become professional job-ready software developers through real-world programming courses. | jobreadyprogrammer |
1,878,757 | Conventional Commits for Writing Effective Git Commit Messages | Conventional Commits is a compact, well-organized way of making commit messages. It provides a set of... | 0 | 2024-06-06T05:27:30 | https://dev.to/armanrahman/conventional-commits-for-writing-effective-git-commit-messages-47b6 | git, github, gitlab, armanrahman | Conventional Commits is a compact, well-organized way of making commit messages. It provides a set of principles for adding human and computer-readable meaning to commits. Its principal objective is to enable the development of automated tools based on commit messages.
In this regard, it adds some distinctive items in the commit messages where the type of the commit stands out as one. The next table gives an overview of common types of commits that are described in the specification:
_**Structure:**_
```
<type>: <subject-description>
```

_**Example:**_
> $git commit -m "feat: added new nav bar on template"
## In addition,
A convention that sets the subject for a commit message thusly:
Following this structure, a commit that adds, for example, a new endpoint to an API to allow the creation of coupons, should have a subject that looks like this:
_**Structure:**_
```
<type>(optional scope): <subject-description>
```
A commit that adds a new endpoint to an API to allow the creation of coupons, for instance, should have a subject that looks like this:
_**Example:**_
> $git commit -m "feat(api): Add support to create coupons"
Besides, we can append BREAKING CHANGE: in the footer of the commit to indicate that it introduces breaking changes. On the other hand, after the commit type, we can insert ! to highlight the breaking changes.
_**Example:**_
> "chore!: Update PHP version to min 8.2
also you can add '**BREAKING CHANGE**' footer for extra description to the commit.
> "chore!: downgraded PHP version to 8.1 from 8.2
>
> BREAKING CHANGE: use packages that supports php 8.1"
| armanrahman |
1,878,755 | List of Top Affiliate Networks | OpenAFF OpenAFF is the first technology affiliate network, using artificial intelligence technologies... | 0 | 2024-06-06T05:25:54 | https://dev.to/tehecnical_arjrjhuse_a6/list-of-top-affiliate-networks-39j3 | [](url)OpenAFF
OpenAFF is the first technology affiliate network, using artificial intelligence technologies in processing incoming traffic to achieve better conversion rates. With years of experience and working with large volumes of traffic, OpenAFF offers the best CPA, CPL, and CRG terms from direct advertisers to their partners. Continue []()https://brolinks.com/Ptyhfq | tehecnical_arjrjhuse_a6 | |
1,878,022 | CA Intermediate Registration 2025: May Exam Guide | The CA Intermediate Registration 2025, organized thrice annually by the Institute of Chartered... | 0 | 2024-06-06T05:25:54 | https://dev.to/saumya03/ca-intermediate-registration-2025-may-exam-guide-390i | The [CA Intermediate Registration 2025](https://www.studyathome.org/ca-intermediate-registration-may-2025/), organized thrice annually by the Institute of Chartered Accountants of India (ICAI), is a crucial step for aspiring chartered accountants in India. With the May 2025 session fast approaching, this guide provides a straightforward roadmap for registration.
In this overview, you'll find essential information on eligibility criteria, registration steps, associated fees, and key dates for the May 2025 CA Inter Registration. By following these guidelines, you can simplify the registration process and confidently prepare for the CA Inter Registration for May 2025 exam.
## Register now for the May 2025 CA Inter Exam
Attention aspiring Chartered Accountants! The Institute of Chartered Accountants of India (ICAI) has opened registration for the CA Intermediate Registration 2025 exam. You can register online through the ICAI website until September 1, 2024.
For those registering, the fees are Rs. 18,000 for both groups and Rs. 13,000 for one group. Remember, eligibility for the May exam requires registration at least eight months in advance. By registering early and following these guidelines, you’ll ensure a smooth start to your CA Intermediate journey. Additionally, regularly check the ICAI website for any updates or announcements to avoid last-minute surprises with the CA Inter Registration for May 2025.
The Institute of Chartered Accountants of India (ICAI) conducts the CA Intermediate exam three times a year, with the May 2025 session being a key goal for many aspiring accountants. Exams are held in May/June, September, and January. While the deadline for CA Intermediate Registration 2025 has yet to be announced, it's important to register at least eight months in advance to be eligible. Registrations completed in 2024 are valid for five years, and candidates can qualify either through the Direct Entry Route (for graduates/postgraduates) or by passing the CA Foundation Exam.
Regularly check the ICAI website for updates and announcements. Once registration opens, sign up promptly to ensure a smooth start to your CA Inter Registration for May 2025 journey.

## Requirements for Taking the 2025 CA Intermediate Exam
Planning to take the May 2025 CA Intermediate exam? Here's essential eligibility information:
Academic Qualifications: Register by passing the CA Foundation exam, holding an equivalent recognized qualification, or graduating from a recognized university.
Age Limit: There's no upper age limit for registration, so age won't be an obstacle!
Early Bird Gets the Exam Seat: To qualify for the CA Intermediate Registration 2025 exam, complete your registration at least eight months in advance.
Deadlines Matter: Stay updated! Regularly check the official ICAI website for registration deadlines and announcements.
Accurate Documentation is Key: Submit all required documents correctly to avoid any processing delays.
## Critical Dates for May 2025 CA Intermediate Registration
Seize the chance to register for the CA Intermediate exam in 2025! The Institute of Chartered Accountants of India (ICAI) imposes strict registration deadlines, emphasizing timely submission for eligibility.
A crucial date to keep in mind is the CA Inter Registration for May 2025.
Ensure you mark your calendars! The deadline is September 1, 2024. Missing this cutoff can result in a delay in your exam attempt. Therefore, it's imperative to register well in advance. For further details and updates regarding the May 2025 CA Inter Registration Date, visit the official ICAI website.
## Navigating CA Intermediate Registration Routes
Two Paths to Your CA Intermediate Registration 2025 Dream: Direct Entry vs. Foundation
Eyeing the May 2025 CA Intermediate exam? Here’s a breakdown of the two primary registration routes:
Direct Entry: Tailored for Graduates
Graduates and postgraduates can dive straight into the CA Intermediate Registration program, bypassing the CA Foundation exam. Designed for individuals with robust academic backgrounds, this route entails specific eligibility criteria:
- Commerce graduates/postgraduates: Require a minimum of 55% aggregate marks.
- Non-commerce graduates/postgraduates: Must achieve a minimum of 60% aggregate marks.
Meeting these requirements showcases a firm groundwork for success at the CA Intermediate level and, ultimately, as a Chartered Accountant.
Foundation Route: Establishing a Solid Base
Furthermore, for those lacking a graduate degree, the Foundation Route provides a clear pathway. Passing the CA Intermediate Registration 2025 exam serves as the crucial initial step. Through rigorous preparation and triumph in this exam, you exhibit readiness for the CA Intermediate level. It's an opportunity to lay a robust foundation for your journey as a Chartered Accountant. Both Direct Entry and the Foundation Route lead to CA Inter Registration for May 2025. Carefully assess your qualifications to select the most suitable path forward for your career in Chartered Accountancy.
Choosing Your Path
Both the Direct Entry and the Foundation Route ultimately converge at CA Inter Registration for the May 2025 program. Deliberately weigh your qualifications and opt for the path that aligns best with your background and readiness. This decision will propel you closer to realizing your aspirations in the realm of Chartered Accountancy.
## Planning Your Budget for May 2025 CA Intermediate Registration Fees
Taking the CA Intermediate Registration 2025 exam? Here's an overview of the registration fees to assist you in managing your finances:
Direct Entry Fee: If you're registering without a graduate degree, factor in an additional Rs. 200 (US$20) for the Cost of Prospectus.
Exam Group Fees:
For the May 2025 CA Intermediate exam, registration fees vary depending on the number of exam groups selected. Opting for both groups incurs a fee of Rs. 18,000 (US$1,000). Conversely, selecting either Group 1 or Group 2 alone requires a fee of Rs. 13,000 (US$600).
Additional Fees to Consider:
- Students' Activities Fee: Amounting to Rs. 2,000, this fee is likely a one-time payment.
- Registration Fee (Articled Assistants): This fee of Rs. 1,000 applies if enrolled as an articled assistant.
Stay Updated:
- These fees are subject to change, so it's advisable to regularly check the official ICAI website for updates.
- Registration fees may be required for each exam attempt.
Bear in mind: While this information provides a starting point, it's crucial to refer to the ICAI website for the most current details to avoid any unexpected surprises.
## How to Register for the 2025 CA Intermediate Exam
To enroll for the CA Intermediate Registration 2025 Date Exam, meticulously follow these steps:
1. Head to eservices.icai.org and access the "Students Services" tab.
2. Opt for "entry-level forms" and accurately input all necessary details.
3. Generate an OTP and retrieve your login credentials from the registered email and mobile number.
4. Log in using the acquired credentials and proceed with the registration process.
5. Upload the required documents and complete the payment process.
6. Retain the registration receipt for your records regarding the May 2025 CA Inter Registration.
## Essential Documentation for CA Intermediate Registration
Upon completing your online registration for the CA Inter Registration for 2025 Exam, the subsequent steps should be taken within seven days:
1. Take a signed printout of your online registration form to your designated ICAI regional office.
2. Furnish proof of education:
- If opting for the CA Foundation Route, present an attested Class 12 marksheet or equivalent exam pass certificate.
- For those pursuing the Direct Entry Route, provide an attested Graduation/Post Graduation marksheet or equivalent from ICSI/ICMAI.
3. Affix a recent color photograph to your registration form printout.
4. If applicable, present:
- Attested proof of nationality (for foreign applicants).
- Additionally, furnish an attested certificate for special categories (SC/ST, OBC, Differently Abled) for May 2025 CA Inter Registration.
## Guidance for a Successful CA Intermediate Registration
To navigate the CA Intermediate Registration 2025 Date Exam effectively, meticulous planning and early action are essential. Initiate the process promptly to mitigate the risk of encountering last-minute hurdles or technical issues. Allocating ample time to collect all necessary documents and thoroughly understand the eligibility criteria ensures a seamless registration process. Additionally, verifying the accuracy and format of your documents before submission is crucial. Incomplete or incorrect entries may lead to registration rejection, underscoring the importance of attention to detail. Furthermore, staying abreast of updates and announcements on the ICAI website regarding the May 2025 CA Inter Registration Date Exam is vital. Setting reminders for key dates and deadlines ensures that you remain informed and on track throughout the registration period.
Throughout the CA Intermediate Registration 2025 Exam registration process, promptly seek guidance if uncertainties arise. Utilize resources such as the ICAI helpline and professionals with hands-on experience to gain valuable insights and ensure clarity while preventing errors. Addressing doubts early not only saves time but also enhances efficiency. Additionally, maintaining meticulous records of all documents is crucial for future reference, serving as a safeguard against discrepancies. By diligently following these steps, you'll navigate the registration journey smoothly for the May 2025 CA Inter Registration Date.
Therefore, remember to proactively utilize available resources and seek assistance as needed. This approach contributes to a smoother and more successful registration experience overall. | saumya03 | |
1,878,754 | Buy verified cash app account | https://dmhelpshop.com/product/buy-verified-cash-app-account/ Buy verified cash app account Cash... | 0 | 2024-06-06T05:25:04 | https://dev.to/gemicik648/buy-verified-cash-app-account-44c4 | webdev, javascript, beginners, programming | ERROR: type should be string, got "https://dmhelpshop.com/product/buy-verified-cash-app-account/\n\n\n\n\nBuy verified cash app account\nCash app has emerged as a dominant force in the realm of mobile banking within the USA, offering unparalleled convenience for digital money transfers, deposits, and trading. As the foremost provider of fully verified cash app accounts, we take pride in our ability to deliver accounts with substantial limits. Bitcoin enablement, and an unmatched level of security.\n\nOur commitment to facilitating seamless transactions and enabling digital currency trades has garnered significant acclaim, as evidenced by the overwhelming response from our satisfied clientele. Those seeking buy verified cash app account with 100% legitimate documentation and unrestricted access need look no further. Get in touch with us promptly to acquire your verified cash app account and take advantage of all the benefits it has to offer.\n\nWhy dmhelpshop is the best place to buy USA cash app accounts?\nIt’s crucial to stay informed about any updates to the platform you’re using. If an update has been released, it’s important to explore alternative options. Contact the platform’s support team to inquire about the status of the cash app service.\n\nClearly communicate your requirements and inquire whether they can meet your needs and provide the buy verified cash app account promptly. If they assure you that they can fulfill your requirements within the specified timeframe, proceed with the verification process using the required documents.\n\nOur account verification process includes the submission of the following documents: [List of specific documents required for verification].\n\nGenuine and activated email verified\nRegistered phone number (USA)\nSelfie verified\nSSN (social security number) verified\nDriving license\nBTC enable or not enable (BTC enable best)\n100% replacement guaranteed\n100% customer satisfaction\nWhen it comes to staying on top of the latest platform updates, it’s crucial to act fast and ensure you’re positioned in the best possible place. If you’re considering a switch, reaching out to the right contacts and inquiring about the status of the buy verified cash app account service update is essential.\n\nClearly communicate your requirements and gauge their commitment to fulfilling them promptly. Once you’ve confirmed their capability, proceed with the verification process using genuine and activated email verification, a registered USA phone number, selfie verification, social security number (SSN) verification, and a valid driving license.\n\nAdditionally, assessing whether BTC enablement is available is advisable, buy verified cash app account, with a preference for this feature. It’s important to note that a 100% replacement guarantee and ensuring 100% customer satisfaction are essential benchmarks in this process.\n\nHow to use the Cash Card to make purchases?\nTo activate your Cash Card, open the Cash App on your compatible device, locate the Cash Card icon at the bottom of the screen, and tap on it. Then select “Activate Cash Card” and proceed to scan the QR code on your card. Alternatively, you can manually enter the CVV and expiration date. How To Buy Verified Cash App Accounts.\n\nAfter submitting your information, including your registered number, expiration date, and CVV code, you can start making payments by conveniently tapping your card on a contactless-enabled payment terminal. Consider obtaining a buy verified Cash App account for seamless transactions, especially for business purposes. Buy verified cash app account.\n\nWhy we suggest to unchanged the Cash App account username?\nTo activate your Cash Card, open the Cash App on your compatible device, locate the Cash Card icon at the bottom of the screen, and tap on it. Then select “Activate Cash Card” and proceed to scan the QR code on your card.\n\nAlternatively, you can manually enter the CVV and expiration date. After submitting your information, including your registered number, expiration date, and CVV code, you can start making payments by conveniently tapping your card on a contactless-enabled payment terminal. Consider obtaining a verified Cash App account for seamless transactions, especially for business purposes. Buy verified cash app account. Purchase Verified Cash App Accounts.\n\nSelecting a username in an app usually comes with the understanding that it cannot be easily changed within the app’s settings or options. This deliberate control is in place to uphold consistency and minimize potential user confusion, especially for those who have added you as a contact using your username. In addition, purchasing a Cash App account with verified genuine documents already linked to the account ensures a reliable and secure transaction experience.\n\n \n\nBuy verified cash app accounts quickly and easily for all your financial needs.\nAs the user base of our platform continues to grow, the significance of verified accounts cannot be overstated for both businesses and individuals seeking to leverage its full range of features. How To Buy Verified Cash App Accounts.\n\nFor entrepreneurs, freelancers, and investors alike, a verified cash app account opens the door to sending, receiving, and withdrawing substantial amounts of money, offering unparalleled convenience and flexibility. Whether you’re conducting business or managing personal finances, the benefits of a verified account are clear, providing a secure and efficient means to transact and manage funds at scale.\n\nWhen it comes to the rising trend of purchasing buy verified cash app account, it’s crucial to tread carefully and opt for reputable providers to steer clear of potential scams and fraudulent activities. How To Buy Verified Cash App Accounts. With numerous providers offering this service at competitive prices, it is paramount to be diligent in selecting a trusted source.\n\nThis article serves as a comprehensive guide, equipping you with the essential knowledge to navigate the process of procuring buy verified cash app account, ensuring that you are well-informed before making any purchasing decisions. Understanding the fundamentals is key, and by following this guide, you’ll be empowered to make informed choices with confidence.\n\n \n\nIs it safe to buy Cash App Verified Accounts?\nCash App, being a prominent peer-to-peer mobile payment application, is widely utilized by numerous individuals for their transactions. However, concerns regarding its safety have arisen, particularly pertaining to the purchase of “verified” accounts through Cash App. This raises questions about the security of Cash App’s verification process.\n\nUnfortunately, the answer is negative, as buying such verified accounts entails risks and is deemed unsafe. Therefore, it is crucial for everyone to exercise caution and be aware of potential vulnerabilities when using Cash App. How To Buy Verified Cash App Accounts.\n\nCash App has emerged as a widely embraced platform for purchasing Instagram Followers using PayPal, catering to a diverse range of users. This convenient application permits individuals possessing a PayPal account to procure authenticated Instagram Followers.\n\nLeveraging the Cash App, users can either opt to procure followers for a predetermined quantity or exercise patience until their account accrues a substantial follower count, subsequently making a bulk purchase. Although the Cash App provides this service, it is crucial to discern between genuine and counterfeit items. If you find yourself in search of counterfeit products such as a Rolex, a Louis Vuitton item, or a Louis Vuitton bag, there are two viable approaches to consider.\n\n \n\nWhy you need to buy verified Cash App accounts personal or business?\nThe Cash App is a versatile digital wallet enabling seamless money transfers among its users. However, it presents a concern as it facilitates transfer to both verified and unverified individuals.\n\nTo address this, the Cash App offers the option to become a verified user, which unlocks a range of advantages. Verified users can enjoy perks such as express payment, immediate issue resolution, and a generous interest-free period of up to two weeks. With its user-friendly interface and enhanced capabilities, the Cash App caters to the needs of a wide audience, ensuring convenient and secure digital transactions for all.\n\nIf you’re a business person seeking additional funds to expand your business, we have a solution for you. Payroll management can often be a challenging task, regardless of whether you’re a small family-run business or a large corporation. How To Buy Verified Cash App Accounts.\n\nImproper payment practices can lead to potential issues with your employees, as they could report you to the government. However, worry not, as we offer a reliable and efficient way to ensure proper payroll management, avoiding any potential complications. Our services provide you with the funds you need without compromising your reputation or legal standing. With our assistance, you can focus on growing your business while maintaining a professional and compliant relationship with your employees. Purchase Verified Cash App Accounts.\n\nA Cash App has emerged as a leading peer-to-peer payment method, catering to a wide range of users. With its seamless functionality, individuals can effortlessly send and receive cash in a matter of seconds, bypassing the need for a traditional bank account or social security number. Buy verified cash app account.\n\nThis accessibility makes it particularly appealing to millennials, addressing a common challenge they face in accessing physical currency. As a result, ACash App has established itself as a preferred choice among diverse audiences, enabling swift and hassle-free transactions for everyone. Purchase Verified Cash App Accounts.\n\n \n\nHow to verify Cash App accounts\nTo ensure the verification of your Cash App account, it is essential to securely store all your required documents in your account. This process includes accurately supplying your date of birth and verifying the US or UK phone number linked to your Cash App account.\n\nAs part of the verification process, you will be asked to submit accurate personal details such as your date of birth, the last four digits of your SSN, and your email address. If additional information is requested by the Cash App community to validate your account, be prepared to provide it promptly. Upon successful verification, you will gain full access to managing your account balance, as well as sending and receiving funds seamlessly. Buy verified cash app account.\n\n \n\nHow cash used for international transaction?\nExperience the seamless convenience of this innovative platform that simplifies money transfers to the level of sending a text message. It effortlessly connects users within the familiar confines of their respective currency regions, primarily in the United States and the United Kingdom.\n\nNo matter if you’re a freelancer seeking to diversify your clientele or a small business eager to enhance market presence, this solution caters to your financial needs efficiently and securely. Embrace a world of unlimited possibilities while staying connected to your currency domain. Buy verified cash app account.\n\nUnderstanding the currency capabilities of your selected payment application is essential in today’s digital landscape, where versatile financial tools are increasingly sought after. In this era of rapid technological advancements, being well-informed about platforms such as Cash App is crucial.\n\nAs we progress into the digital age, the significance of keeping abreast of such services becomes more pronounced, emphasizing the necessity of staying updated with the evolving financial trends and options available. Buy verified cash app account.\n\nOffers and advantage to buy cash app accounts cheap?\nWith Cash App, the possibilities are endless, offering numerous advantages in online marketing, cryptocurrency trading, and mobile banking while ensuring high security. As a top creator of Cash App accounts, our team possesses unparalleled expertise in navigating the platform.\n\nWe deliver accounts with maximum security and unwavering loyalty at competitive prices unmatched by other agencies. Rest assured, you can trust our services without hesitation, as we prioritize your peace of mind and satisfaction above all else.\n\nEnhance your business operations effortlessly by utilizing the Cash App e-wallet for seamless payment processing, money transfers, and various other essential tasks. Amidst a myriad of transaction platforms in existence today, the Cash App e-wallet stands out as a premier choice, offering users a multitude of functions to streamline their financial activities effectively. Buy verified cash app account.\n\nTrustbizs.com stands by the Cash App’s superiority and recommends acquiring your Cash App accounts from this trusted source to optimize your business potential.\n\nHow Customizable are the Payment Options on Cash App for Businesses?\nDiscover the flexible payment options available to businesses on Cash App, enabling a range of customization features to streamline transactions. Business users have the ability to adjust transaction amounts, incorporate tipping options, and leverage robust reporting tools for enhanced financial management.\n\nExplore trustbizs.com to acquire verified Cash App accounts with LD backup at a competitive price, ensuring a secure and efficient payment solution for your business needs. Buy verified cash app account.\n\nDiscover Cash App, an innovative platform ideal for small business owners and entrepreneurs aiming to simplify their financial operations. With its intuitive interface, Cash App empowers businesses to seamlessly receive payments and effectively oversee their finances. Emphasizing customization, this app accommodates a variety of business requirements and preferences, making it a versatile tool for all.\n\nWhere To Buy Verified Cash App Accounts\nWhen considering purchasing a verified Cash App account, it is imperative to carefully scrutinize the seller’s pricing and payment methods. Look for pricing that aligns with the market value, ensuring transparency and legitimacy. Buy verified cash app account.\n\nEqually important is the need to opt for sellers who provide secure payment channels to safeguard your financial data. Trust your intuition; skepticism towards deals that appear overly advantageous or sellers who raise red flags is warranted. It is always wise to prioritize caution and explore alternative avenues if uncertainties arise.\n\nThe Importance Of Verified Cash App Accounts\nIn today’s digital age, the significance of verified Cash App accounts cannot be overstated, as they serve as a cornerstone for secure and trustworthy online transactions.\n\nBy acquiring verified Cash App accounts, users not only establish credibility but also instill the confidence required to participate in financial endeavors with peace of mind, thus solidifying its status as an indispensable asset for individuals navigating the digital marketplace.\n\nWhen considering purchasing a verified Cash App account, it is imperative to carefully scrutinize the seller’s pricing and payment methods. Look for pricing that aligns with the market value, ensuring transparency and legitimacy. Buy verified cash app account.\n\nEqually important is the need to opt for sellers who provide secure payment channels to safeguard your financial data. Trust your intuition; skepticism towards deals that appear overly advantageous or sellers who raise red flags is warranted. It is always wise to prioritize caution and explore alternative avenues if uncertainties arise.\n\nConclusion\nEnhance your online financial transactions with verified Cash App accounts, a secure and convenient option for all individuals. By purchasing these accounts, you can access exclusive features, benefit from higher transaction limits, and enjoy enhanced protection against fraudulent activities. Streamline your financial interactions and experience peace of mind knowing your transactions are secure and efficient with verified Cash App accounts.\n\nChoose a trusted provider when acquiring accounts to guarantee legitimacy and reliability. In an era where Cash App is increasingly favored for financial transactions, possessing a verified account offers users peace of mind and ease in managing their finances. Make informed decisions to safeguard your financial assets and streamline your personal transactions effectively.\n\nContact Us / 24 Hours Reply\nTelegram:dmhelpshop\nWhatsApp: +1 (980) 277-2786\nSkype:dmhelpshop\nEmail:dmhelpshop@gmail.com\n\n" | gemicik648 |
1,878,753 | How to Create Custom Product Tours in WooCommerce | Giving users a simple and enjoyable experience is crucial in the cutthroat e-commerce market of... | 0 | 2024-06-06T05:24:51 | https://dev.to/elightwalk/how-to-create-custom-product-tours-in-woocommerce-5faf | woocommerce, producttours, woocommercehook, woocommerceplugin | Giving users a simple and enjoyable experience is crucial in the cutthroat e-commerce market of today. Developers can personalise the product tour with WooCommerce, a well-liked WordPress plugin which improves the user experience when creating products. Using the experimental woocommerce admin product tour steps JavaScript filter. This guest post will walk you through adding a custom product tour to your WooCommerce store.
Before you start customizing, ensure you have a basic understanding of JavaScript and PHP. Your WordPress website must have WooCommerce 8.8 or later installed.
## Adding a JavaScript Filter
We will use the @wordpress/hooks package, particularly the addFilter function, to create a customized product tour. With this package, you can add or modify features within the WordPress and WooCommerce ecosystems without having to change the core code.
Step 1: Install @wordpress/hooks
Ensure you have the @wordpress/hooks package installed. You can add it to your project using npm or yarn:
```
npm install @wordpress/hooks
```
## Step 2: Add Custom JavaScript Code
Add the following JavaScript code to your project. This snippet shows you how to replace the product tour with a customized one:
```
/**
* External dependencies
*/
import { addFilter } from '@wordpress/hooks';
import { __ } from '@wordpress/i18n';
addFilter(
'experimental_woocommerce_admin_product_tour_steps',
'custom-product',
(tourSteps, tourType) => {
if ('custom-product' !== tourType) {
return tourSteps;
}
return [
{
referenceElements: {
desktop: '#title', // The element to highlight
},
focusElement: {
desktop: '#title', // A form element to be focused
},
meta: {
name: 'product-name', // Step name
heading: __( 'Product name', 'custom-product' ),
descriptions: {
desktop: __(
'Start typing your new product name here. This will be what your customers will see in your store.',
'custom-product'
),
},
},
},
];
}
);
```
This filter replaces the entire product tour for a custom-product product. You can use JavaScript array manipulation functions to modify, add, or remove steps from the default tour. The tutorial_type GET parameter specifies the tour type.
## Step 3: Customise the Tour Steps
You can modify the tour steps to meet your specific requirements. Here's an example of adding an extra step to the tour:
```
{
referenceElements: {
desktop: '#price', // The element to highlight for the price
},
focusElement: {
desktop: '#price', // A form element to be focused for the price
},
meta: {
name: 'product-price', // Step name
heading: __( 'Product Price', 'custom-product' ),
descriptions: {
desktop: __(
'Enter the price of your product here. This is the amount your customers will pay.',
'custom-product'
),
},
},
},
```
Repeating this structure will allow you to create a comprehensive and engaging product tour tailored to your store's needs.
## In-short
WooCommerce provides a flexible and powerful framework for extending and customizing the product tour, allowing you to provide a more personalized and engaging onboarding experience. You can improve the Add Products tour's relevance and usefulness to your particular requirements by implementing the steps described in this tutorial, which will improve the user experience on your [WooCommerce store](https://www.elightwalk.com/services/woocommerce-development).
| elightwalk |
1,878,752 | IBOSLOT DAFTAR SITUS SLOT GACOR TERPERCAYA | IBOSLOT merupakan salah satu situs slot online terpercaya yang dikenal sebagai situs slot gacor... | 0 | 2024-06-06T05:24:17 | https://dev.to/akunproblack12/iboslot-daftar-situs-slot-gacor-terpercaya-37i | programming, python, css, webdev | [IBOSLOT ](https://ft.unimar.ac.id/wp-content/slot/black/
)merupakan salah satu situs slot online terpercaya yang dikenal sebagai situs slot gacor dengan berbagai permainan yang menarik dan menguntungkan. Dengan berbagai fitur unggulan dan layanan yang profesional, IBOSLOT menjadi pilihan favorit bagi para penggemar slot online di Indonesia.
**LINK DAFTAR / LOGIN** **[KLIK DISINI](https://t.ly/blackk)**
Keunggulan IBOSLOT
Permainan Slot Gacor
IBOSLOT dikenal sebagai situs slot gacor yang menawarkan permainan dengan tingkat kemenangan tinggi. Pemain memiliki peluang besar untuk meraih kemenangan besar dalam setiap permainan.
Minimal Deposit Terjangkau
Hanya dengan minimal deposit 10 ribu rupiah, semua pemain bisa bergabung dan menikmati berbagai permainan yang tersedia di IBOSLOT. Ini memungkinkan pemain dengan berbagai anggaran untuk bermain dan bersenang-senang.
Provider Terpercaya
IBOSLOT bekerja sama dengan berbagai provider ternama seperti Pragmatic Play, Habanero, dan lainnya. Setiap provider dikenal dengan permainan berkualitas tinggi dan fair play.
Bonus dan Promosi Menarik
IBOSLOT menawarkan berbagai bonus dan promosi menarik untuk para pemainnya. Mulai dari bonus selamat datang, bonus deposit, hingga cashback, semuanya dirancang untuk memberikan nilai tambah bagi pemain.
Layanan Pelanggan 24/7
Layanan pelanggan yang responsif dan profesional siap membantu pemain kapan saja. Dengan layanan 24/7, setiap pertanyaan atau masalah akan segera ditangani dengan baik.
Cara Bergabung dengan IBOSLOT
Registrasi Akun
Kunjungi situs resmi IBOSLOT dan lakukan registrasi dengan mengisi formulir pendaftaran. Pastikan data yang diisi benar dan lengkap untuk memudahkan proses verifikasi.
Deposit Dana
Setelah akun terdaftar, lakukan deposit minimal 10 ribu rupiah melalui metode pembayaran yang tersedia. IBOSLOT menyediakan berbagai metode pembayaran yang aman dan cepat.
Pilih Permainan Slot
Pilih permainan slot yang diinginkan dari berbagai pilihan yang tersedia. Nikmati pengalaman bermain slot yang seru dan menguntungkan.
Tarik Kemenangan
Jika berhasil menang, lakukan penarikan dana melalui menu withdraw. Proses penarikan akan dilakukan dengan cepat dan aman.
Tips Bermain di IBOSLOT
Pahami Aturan Permainan: Sebelum mulai bermain, pahami aturan dan cara bermain setiap permainan untuk meningkatkan peluang menang.
Kelola Keuangan dengan Baik: Tetapkan anggaran bermain dan jangan melebihi batas yang telah ditentukan untuk menghindari kerugian besar.
Manfaatkan Bonus dan Promosi: IBOSLOT sering menawarkan bonus dan promosi menarik. Manfaatkan kesempatan ini untuk meningkatkan saldo permainan Anda.
IBOSLOT adalah pilihan tepat bagi para pencinta slot yang mencari situs slot gacor terpercaya. Bergabunglah sekarang dan nikmati pengalaman bermain slot yang mengasyikkan dan menguntungkan di IBOSLOT!

| akunproblack12 |
1,878,751 | Trading strategy optimization | Summary The essence of trading strategy is to summarize the market principles and rules.... | 0 | 2024-06-06T05:22:17 | https://dev.to/fmzquant/trading-strategy-optimization-46g4 | trading, strategy, fmzquant, cryptocurrency | ## Summary
The essence of trading strategy is to summarize the market principles and rules. The deeper your understanding of the market, the higher the ability to express ideas with code, the closer your strategy is to the market. This section will continue to explain how to optimize your trading strategy and make final preparations for your real market trading.
## Optimize entry and exit
Most trend tracking strategies use breakouts or technical indicators to capture the market. Usually, the entry and exit of these signals is less time-efficient. If the strategy uses the closing price model, the entry point will be on the next K-line opening price. It will miss the best entry time for breaking through the current K-line, it also will miss a lot of profit.
So the effective way is to use a more advantageous real-time price in the strategy implementation, and when the signal appears, immediately place the order. This way, when the signal is established, you can open position immediately and you will not miss the profit. But not all real-time prices are better than the closing price, it should be determined by the trading strategy. Some trading logic is simple, the difference between real-time price and closing price effect is small. But if the closing price model can't handle more detailed trading logic, you need to use real-time prices.
## Parameter optimization
The strategy itself is a multidimensional instance. Each parameter is a dimension of this instance. All the parameter combinations construct the shape of this instance. When the shape of the instance is highly aligned with the shape of the market, the maximum profit is generated. Finally, the final rate of return for the selection domain of all parameters constitutes a complex multidimensional surface. When the strategy has only two parameters, they form an intuitive three-dimensional surface with the final rate of return.

As shown in the above figure, it is a two-parameter strategy performance graph. As the parameters are different, the final results also changes greatly, and the surface is strongly distorted, forming different “peaks” and “valleys”. Usually the first result of the optimization result is the highest point of all surfaces. However, from the perspective of parameter sensitivity and objectivity, sometimes this result may not be "optimal". Because the market is constantly changing.
Therefore, the important principle of parameter optimization is to choose the "parameter plateau" instead of the "parameter island". The so-called "parametric plateau" refers to the existence of a wide range of parameters, and the strategy can achieve better performance within this parameter range. A normal distribution is generally formed at the center of the "plateau". The so-called "parameter island", referring to only when the parameter value is within a small range, the strategy will have better performance, when it is not within the range, the strategy's performance is significantly deteriorated.
Parameter plateau
As shown in the above figure, the good strategy parameter distribution should be like the "parameter plateau". Even if the parameter settings are deviated , the profitability of the strategy can still be guaranteed. Such parameters have strong stability, which can make the strategy have strong universality when encountering various market conditions in actual combat in the future .
Parameter island
As shown in the above figure, if the backtesting performance presents a parameter island, when the parameter has a small offset, the profitability of the strategy will be much lower. In this way, such parameter is often difficult to cope with the change in the actual trading due to poor universality.
Therefore, if the performance of nearby parameters is far worse than the performance of the optimal parameters, then this optimal parameter may be a result of over-fitting, which can be considered mathematically as a singular point solution rather than the maximum value solution to be sought. From a mathematical point of view, the singularity is unstable. In the uncertain future market, once the market characteristics changes, the optimal parameters may become the worst parameters.
## Adding Filter
A lot of trend strategies, when the trend occurring, can grasp the trend very well and achieve profitable rich returns, but in the long run, the final results are alway not good, so, what's the problem?
The reason is that the strategy is constantly trading repeatedly in the oscillating market, and most of the oscillating trading are stop-losses or small profits. According to statistics, all market has about 70% of the time is in a oscillating market, long-term continuous small losses, leading to the profit hard to accumulate.
The solution is to increase the filter mechanism. There are many kinds of filters on the market, including profit and loss filter, risk value filter, trend type filter, technical indicator filter and so on. For example, adding a large cycle moving average filter can reduce the number of transactions and filter out half of the wrong transactions in the oscillating market.
## Smooth Fund Curve
Quantitative trading pursuits a stable and sustainable profit method, which is what most traders want to see. No one wants to earn 50% this year, lose 30% next year, and earn 40% again next year after that. we would rather accept each year of 20% growth, but can last for more than ten years. This is what quantitative investment can do. Because quantitative investment is a trading model with sustainable performance.
To achieve a smooth funding curve, you need a multi-strategy, multi-variety, multi-cycle, multi-parameter build portfolio. But not necessarily the more the better, there is a marginal diminishing effect. The more the combination is added at the beginning, the better the dispersion, but when the strategy reaches an order of magnitude, the effect of diminishing dispersion begins to appear. The benefit of the combination is dispersion, although the overall rate of return is not the highest, but the most robust.
## Give up on looking for the Holy Grail
Whether or not we can use the quantitative trading to find the Holy Grail is a problem that many traders will consider. Some traders took a simple backtesting so-called perfect strategy rushed into the market. hoping can win over and over again and become a professional quants.
But is there a holy grail? In fact, it is very simple, the answer is no. it is not difficult to understand. If the market is really has a pattern, after all these years, eventually, people will find the rules, whether it is mathematical analysis, information monopoly, or other Analytical methods, in the end they will earn most of the money in the market, and in the long run, these people will monopolize the trading market until the market is not functioning properly.
## To sum up
If the trading time is long enough, anyone may face a variety of market trends during the trading process, and these trends are not likely to be completely repeated. As a quantitative trader, in addition to correctly reviewing and optimizing your trading strategy, it is also necessary to continuously monitor the market status and continuously improve the strategy in response to changes in the market.
At the same time, we must also realize that the profit and loss are homologous. Loss is part of the overall trading progress. Even the best trading strategy may go through a series of retracement periods. When each transaction has a loss, your shouldn't question your trading rules and strategies all the time. At the very least, don't change your strategy logic framework easily, unless your logical framework is wrong at first.
## After-school exercises
1. Build a portfolio based on the characteristics of your strategy and use the FMZ Quant platform to backtest it
2. Try to optimize your own quantitative trading strategy based on the content of this section.
From: https://blog.mathquant.com/2019/05/11/5-5-trading-strategy-optimization.html | fmzquant |
1,878,795 | Custom AI Agent: how to build an AI Agent | The advent of Large Language Models (LLMs) has revolutionized the field of artificial intelligence,... | 0 | 2024-06-11T14:29:22 | https://blog.composio.dev/custom-ai-agent/ | ---
title: Custom AI Agent: how to build an AI Agent
published: true
date: 2024-06-06 05:20:58 UTC
tags:
canonical_url: https://blog.composio.dev/custom-ai-agent/
---

The advent of Large Language Models (LLMs) has revolutionized the field of artificial intelligence, introducing new ways to interact with software. These models excel in reasoning, mathematics, programming, summarizing, and more. They can comprehend complex problems, decompose them into simpler sub-problems, and provide solutions. This makes them ideal for automating tasks that require logical and situational reasoning and decision-making capabilities. The systems that enable LLMs to understand and solve problems using tools are known as custom [AI agents](https://dev.to/sohamganatra/ai-agents-101-types-examples-and-trends-4jcf-temp-slug-8170323).
This article will explore the concept of custom AI agents, their applications, and the steps involved in creating them.
## Learning Objectives while Building Custom AI Agents
- Understand what custom AI agents are.
- Learn when to use custom AI agents.
- Learn how to build custom AI agents.
- Discover the benefits and drawbacks of using custom AI agents.
- Explore how Composio can help you build custom AI agents.
- Build a to-do list to Google calender AI agents using LangChain and Composio.
## **What are Custom AI Agents?**
AI agents are systems powered by AI models that autonomously perform tasks, interact with their environment, and make decisions based on their programming and the data they process. These custom agents can handle tasks requiring reasoning and decision-making abilities, such as scheduling meetings, managing emails, reading from files, and determining subsequent actions.
For instance, you can use an automation tool to sync your project tasks between GitHub and a project management platform like Trello or Asana. Alternatively, you can develop a custom AI agent to send personalized sales emails crafted specifically for your customers. These are just a few examples. You can automate more complicated tasks with the right [AI agent tool](https://dev.to/sohamganatra/making-the-most-of-llms-with-ai-agent-tools-5g02-temp-slug-7459543) integrations and LLMs like GPT-4.
## **When to Create Custom AI Agents?**
Creating custom AI agents becomes particularly valuable when you need to automate complex workflows that involve multiple decision points and require high adaptability. Here are some scenarios where developing custom AI agents can be beneficial:
### 1. Custom AI Agent for Personalized Customer Interaction
Building custom AI agents can be highly beneficial for businesses that need to interact with customers in a personalized and efficient manner. They can handle a variety of tasks, including:
- **Customer Support** : AI agents with access to user data can provide automated user-specific tailored assistance.
- **Personalized Recommendation** : By analyzing customer data, AI agents can offer product or service recommendations that cater to individual preferences and needs.
### 2. Custom Sales and Marketing Agent
This custom AI agents can automate many routine tasks to help focus the sales and marketing team on what is important. They can automate tasks like:
- **Lead Scoring** : The agent can score sales leads based on custom criteria like company size, industry, likelihood of conversion, etc. The agent can ingest lead data from CSVs and score them.
- **Sales Forecasting** : The agents can process a dataset of historical data, analyze the data, and provide future sales insights with necessary plots, graphs, and textual summaries.
### 3. Make your own Media and News Agent
Custom AI agents can streamline the creation and distribution of content across websites. Here are a few examples of how agents can automate your social media strategy.
- **Podcast-Tweet Writer** : The agent takes in a URL to a podcast and a topic. The agent will find the interesting part of the podcast related to the topic and post a tweeter thread on behalf of the user. This can be extended to writing an article or Instagram post.
- **Subreddit Analysis** : The AI agent can take a subreddit (r/shopify) and analyze user posts to create a report on trends, general sentiment, etc.
### 4. Building HR/Hiring Agent
AI agents can efficiently handle many routine tasks from shortlisting candidates to conducting employee surveys. Here are some use cases where agents can aid HR processes:
- **LinkedIn Profile Processing** : The agent can process potential LinkedIn profiles, score candidates, summarize their work experiences, and put them in the organization’s database for manual evaluation.
- **Employee Survey** : HR professionals can streamline the survey process to gauge employee sentiment and gather relevant metrics, ultimately improving workplace productivity.
### 5. Administration Custom Agent
An intelligent agent can automate many tedious workflows in administrative processes. This subsequently frees personnel to devote more time to improving the quality of services.
- **Event Creator** : An intelligent agent can read emails, and extract relevant information like date, event name, time, date, and participants to create a calendar event.
- **Response Scorer** : An AI agent with Typeform integration can read user surveys to evaluate user preferences, monitor customer satisfaction, and prioritize product features based on user responses.
## How to Build your Own AI Agents?
Building custom AI agents for solving unique problems can be interesting and challenging at the same time. Building a custom AI agent involves several steps, each critical to the agent's functionality and effectiveness. Here's a high-level overview of the process:
1. **Goal Initialization** : The AI models used in most software-based agents are LLMs (Large Language Models) or LMM (Large Multi-modal Models). To perform tasks, you need to give agents an objective. The model can understand objectives and will further proceed to solve them.
2. **Choosing Models** : Choosing models is an important step. While GPT-4 and Claude Opus are excellent at solving problems, they can be expensive. For less complicated tasks, models like GPT-4o, Llama 3, and Claude Sonnet are better suited. Factors such as cost, inference speed, model capability, and the nature of the model (whether open-source or proprietary) need to be considered.
3. **Tool Integration** : The custom ai agents require access to the appropriate tools to perform meaningful tasks. For instance, an agent needs a web search tool to browse the web and to execute code, it needs a code interpreter. These tools are software components that encapsulate the functionalities of external applications.
4. **Develop the Logic and Workflow:** Design the logic that governs how the AI agent interacts with its environment and makes decisions. This involves creating algorithms, setting up rules, and defining workflows.
5. **Test and Refine:** Thoroughly test the AI agent to ensure it performs as expected. Collect feedback, identify issues, and refine the agent’s algorithms and workflows to improve accuracy and efficiency.
6. **Deploy and Monitor:** Once the AI agent is ready, deploy it in your desired environment. Continuously monitor its performance and adjust as needed to ensure it remains effective and aligned with your objectives.
## Benefits of Using Custom AI Agents
There are many advantages to using custom AI agents in your workflows that can significantly impact business operations.
- **Improved Efficiency:** Custom AI agents can manage tedious and repetitive tasks such as data entry, scheduling, and basic analysis. This allows companies to free up time and resources for more demanding and creative projects. Businesses can allocate their resources more effectively by delegating these routine tasks to AI agents,
- **Enhanced Personalization:** Custom AI agents excel at delivering personalized experiences by analyzing customer data. By integrating AI agents into their products, companies can provide tailored interactions based on customer data and browsing history. This enables AI agents to offer customized solutions to customer queries, enhancing overall satisfaction.
- **Higher Availability:** In scenarios requiring 24/7 availability, Building custom AI agents can complement human staff to improve the overall customer experience. They can handle simpler tasks and queries, allowing human staff to focus on more complex issues that require a human touch. This ensures continuous service and support.
- **Scalability:** Own Custom AI agents are highly scalable. The agents can be scaled to meet surging demands without requiring additional human resources. The scalability ensures that businesses can continue to deliver quality services even during peak times.
## Drawbacks of Building Custom AI Agents
While custom AI agents offer numerous benefits, there are also several drawbacks to consider:
- **Reliability** : One of the biggest issues with current AI agents is reliability. The AI models that power these agents are stochastic, it is hard to get consistent results in every agent run. It is necessary to employ state-of-the-art models and extensive prompt engineering to ensure their reliability and usefulness,
- **Integration Challenges:** Integrating custom AI agents with existing systems and workflows can be complex and time-consuming. Compatibility issues may arise, requiring additional customization and development efforts to ensure seamless integration.
- **Complexity and maintenance** : custom AI agents for automating complex tasks can be difficult to build, deploy, and maintain. They require ongoing updates and maintenance to ensure they function correctly and efficiently. This can demand significant technical expertise and resources.
- **Cost** : While custom AI agents can automate numerous tasks, it is crucial to consider the cost-to-efficiency ratio. A complex multi-agent setup requires constant back-and-forth communication between different agents, which will use a lot of tokens. Powering these agents with frontier AI models can rack up bills easily.
- **Security** : When custom AI agents require access to external tools and APIs managing user authorization and authentication is crucial. Ensuring secure access involves implementing robust authentication mechanisms and safeguarding sensitive credentials.
## **How Can Composio Assist with Your Custom AI Agent Needs?**
Composio offers a comprehensive tooling solution for custom AI agents, empowering developers to create custom AI agents for production use cases. These tools allow custom AI agents to interact with external systems dynamically. For example, to use Slack, or Discord functionalities in an agentic workflow, you would need integration modules that allow the AI agents to send messages, manage channels, or perform administrative tasks within these platforms.
These integrations are essential for own AI agents to perform meaningful actions based on real-time data and interactions. Composio offers a range of pre-built integrations that facilitate seamless connectivity between AI agents and various external applications. This allows developers to focus on building intelligent workflows without worrying about the complexities of interfacing with third-party services.
Furthermore, Composio implements robust security measures. The developers can manage user authentication and authorization efficiently, protecting sensitive information and maintaining compliance with industry standards.
## Custom AI Agent Tutorials - Composio
Composio has native support for popular AI Agent AI-building frameworks like LangChain, AutoGen, CrewAI, and more. You can add Composio tool sets to your new AI agent or existing agents by adding a few lines of code. This seamless integration ensures secure access to tools through robust authorization and authentication mechanisms.
So, let’s build a custom AI agent that converts Todo lists to Google Calendar events.
### To-do to Google Calender Custom Agent
We need CrewAI, a framework for building collaborative multi-agent systems, access to an LLM API, and Composio SDK to create the AI agent, For this project, we will use Gemini Flash. So, get the API keys for Gemini from Google AI Studio. Save the API key in a ._env_ file.
As with any Python project create a virtual environment and install the below dependencies.
```
composio_core
composio-crewai
crewai
python-dotenv
langchain-google-genai
```
Now log in to your Composio account and add the Google Calendar integration by running the below commands.
```
composio update
composio login
composio add googlecalendar
```
This will prompt you to grant access to the integration, once approved you can use it in the magnetic workflows.
Create a Python file and add these import statements.
```
# Import base packages
import os
import dotenv
from datetime import datetime
from crewai import Agent, Task
from composio_crewai import ComposioToolSet, App
from langchain_google_genai import ChatGoogleGenerativeAI
```
Now, configure the LLM and Composio Google calendar tool.
```
dotenv.load_dotenv()
llm = ChatGoogleGenerativeAI(google_api_key=os.environ["GEMINI_API_KEY"], model="gemini-1.5-flash")
composiotoolset = ComposioToolSet()
tools = composiotoolset.get_tools(apps=[App.GOOGLECALENDAR])
date = datetime.today().strftime('%Y-%m-%d')
timezone = datetime.now().astimezone().tzinfo
```
Define a sample to-do list that you want to add to your calendar.
```
todo = '''
1PM - 3PM -> Code,
5PM - 7PM -> Meeting,
9AM - 12AM -> Learn soemthing
8PM - 10PM -> Game
'''
```
Now, define the CrewAI agent with the LLM, a task, a goal, and a backstory.
```
def run_crew():
gcal_agent = Agent(role='Google Calendar Agent',
goal="""You take action on Google Calendar using Google Calendar APIs""",
backstory="""You are an AI agent that is responsible for taking actions on
Google Calendar on users' behalf. You need to take action on
Calendar using Google Calendar APIs. Use the Correct tools to run
APIs from the given tool-set""",
verbose=True,
tools=tools,
llm=llm)
task = Task(
description=f"book slots according to {todo}. Label them with the work provided to be done in that time period. Schedule it for today. Today's date is {date} (it's in YYYY-MM-DD format) and make the timezone be {timezone}.",
agent=gcal_agent,
expected_output="if a free slot is found"
)
task.execute()
return "Crew run initiated", 200
run_crew()
```
Run the code.
```
python todo.py
```
This will trigger the agent and you can observe the logs on your terminal.

Once the agent run is finished, you can visit your Google calendar and see the to-dos.

You can also monitor the live tools on Composio’s dedicated [dashboard](https://app.composio.dev/your_apps?ref=blog.composio.dev). You can explore the available actions, triggers, and logs of past runs on the dashboard.

GitHub link for the code: [https://github.com/anonthedev/composio-todo-to-calendar](https://github.com/anonthedev/composio-todo-to-calendar?ref=blog.composio.dev)
Another examples of custom AI Agents
1. [Code Agent](https://dev.to/sohamganatra/code-agent-revolutionizing-coding-with-ai-2amp-temp-slug-3941956)
2. [PR Agent](https://dev.to/sohamganatra/crewai-pr-agent-accelerate-pull-requests-with-code-pr-3mo3-temp-slug-4297203)
## Conclusion
The custom AI agents are here to stay and with the improvement in LLMs, especially in tool-calling capacities, the potential for automating complex workflows and enhancing decision-making processes will only continue to grow. As these models become more sophisticated and capable, the range of tasks AI agents can handle will expand.
Custom AI agents, powered by these LLMs and tool integrations, can handle complex workflows and make intelligent decisions based on real-time data. Composio stands out as a comprehensive solution for developing these agents, offering seamless integration with popular frameworks and robust support for various tools and APIs. Additionally, Composio provides efficient user authorization and authentication management, ensuring secure access to integrated tools and data. This allows developers to build efficient, reliable, and production-ready AI agents with confidence.
## Frequently Asked Questions
### 1. What are custom AI agent solutions?
Custom AI agent solutions are tailored systems powered by AI models that autonomously perform specific tasks, interact with their environment, and make decisions based on programmed instructions and data processing. They are designed to automate complex workflows and enhance operational efficiency for unique business needs.
### 2. How can custom AI agents be developed rapidly for individual use cases?
Custom AI agents can be rapidly developed by leveraging platforms like Composio, which offer pre-built integrations with popular AI frameworks and provide tools and APIs for quick and seamless integration, requiring minimal code.
### 3. What are the benefits of using custom AI agents for individual use cases?
Custom AI agents improve efficiency by automating repetitive tasks, enhance personalization through data analysis, provide 24/7 availability, and easily scale to meet increasing demands.
### 4. Can custom AI agents be tailored to specific industries or sectors?
Yes, custom AI agents can be tailored to specific industries by leveraging industry-specific data and integrating relevant tools, ensuring they address unique challenges and requirements.
### 5. How much does a custom AI agent cost?
The cost of custom AI agent development varies based on task complexity, model used, tool integration, and scale of deployment. While it is easy to build agents for simple use-cases, complex multi-agent systems may require more engineering hours. | sohamganatra | |
1,878,746 | Buy GitHub Accounts | https://dmhelpshop.com/product/buy-github-accounts/ Buy GitHub Accounts GitHub holds a crucial... | 0 | 2024-06-06T05:16:22 | https://dev.to/pijom65691/buy-github-accounts-4ag0 | typescript, machinelearning, java, html | https://dmhelpshop.com/product/buy-github-accounts/

Buy GitHub Accounts
GitHub holds a crucial position in the world of coding, making it an indispensable platform for developers. As the largest global code repository, it acts as a centralized hub where developers can freely share their code and participate in collaborative projects. However, if you find yourself without a GitHub account, you might be missing out on a significant opportunity to contribute to the coding community and enhance your coding skills.
Can You Buy GitHub Accounts?
There are multiple ways to purchase GitHub accounts, catering to different needs and preferences. Online forums and social media platforms like Twitter and LinkedIn are popular avenues where individuals sell these accounts. Moreover, specific companies also specialize in selling buy GitHub accounts.
However, it is crucial to assess your purpose for the account before making a purchase. If you only require access to public repositories, a free account will suffice. However, if you need access to private repositories and other premium features, investing in a paid account is necessary. Consider your intended use carefully to make an informed decision that aligns with your requirements.
When procuring a GitHub account, it is crucial for individuals to verify the seller’s reputation and ensure that the account has not been banned by GitHub due to terms of service violations. Once the acquisition is complete, it is highly recommended to take immediate action in changing both the account’s password and associated email to enhance security measures.
By following these necessary steps, users can safeguard their assets and prevent any potential unauthorized access, ensuring a smooth and secure experience on the platform for everyone.
Is GitHub Pro Gone?
GitHub Pro, a valuable resource for users, remains accessible to everyone. While GitHub discontinued their free plan, GitHub Free, they have introduced new pricing models called GitHub Basic and GitHub Premium.
These pricing options cater to the diverse needs of users, providing enhanced features to paid subscribers. This ensures that regardless of your requirements, GitHub continues to offer exceptional services and benefits to its users.
Is GitHub Paid?
GitHub caters to a diverse range of users, offering both free and paid plans to individuals and organizations alike. The free plan provides users with the advantage of unlimited public and private repositories while allowing up to three collaborators per repository and basic support.
For those seeking enhanced features and capabilities, the paid plan starts at $7 per month for individual users and $25 per month for organizations. With the paid plan, users gain access to unlimited repositories, collaborators, and premium support. Regardless of your needs, GitHub offers a comprehensive platform tailored to meet the requirements of all users and organizations. Buy GitHub accounts.
GitHub provides a variety of pricing options tailored to meet diverse needs. To begin with, there is a basic option that is completely free, providing access to public repositories. However, if users wish to keep their repositories private, a monthly fee is necessary. For individuals, the cost is $7 per month, whereas organizations are required to pay $9 per month.
Additionally, GitHub offers an enterprise option, starting at $21 per user per month, which includes advanced features, enhanced security measures, and priority support. These pricing options allow users to choose the plan that best suits their requirements while ensuring top-quality service and support. buyGitHub accounts.
Investing in a paid GitHub account provides several benefits for developers. With a paid account, you can enjoy unlimited collaborators for private repositories, advanced security features, and priority support. GitHub’s pricing is known to be reasonable when compared to similar services, making it a viable choice for developers who are serious about enhancing their development workflows. Consider leveraging the additional features offered by a paid buy GitHub account to streamline your development process.”
GitHub Organization Pricing:
GitHub’s free version serves as a valuable resource for developers, but as projects expand and require additional functionality, GitHub organizations offer an indispensable solution. With their paid accounts, users gain access to a multitude of essential features that enhance productivity and streamline collaboration.
From advanced security capabilities to team management tools, GitHub organizations cater to the evolving needs of individuals and businesses, making them an invaluable asset for any developer or organization striving to optimize their coding workflow. Buy GitHub accounts.
Team Management Tools:
Having a GitHub organization account is highly beneficial for individuals overseeing teams of developers. It provides a collaborative environment where team members can seamlessly work together on code, fostering efficient cooperation. Buy GitHub accounts.
Moreover, organization accounts offer exclusive functionalities, such as the capability to request modifications to another person’s repository, which are not accessible in personal accounts. To create an organization account, simply navigate to GitHub’s website, locate the “Create an organization” button, and follow the straightforward configuration process, which entails selecting a name and configuring basic settings.
By utilizing GitHub organization accounts, professionals can streamline their development workflow and enhance productivity for their entire team. Buy GitHub accounts.
GitHub Private Repository Free:
GitHub is a crucial tool for developers due to its powerful code hosting and management capabilities. However, one drawback is that all code is initially public, which can be troublesome when dealing with proprietary or sensitive information. Fortunately,
GitHub offers a solution in the form of private repositories, accessible only to authorized users. This ensures that your code remains secure while still taking advantage of the extensive features provided by GitHub. Buy GitHub accounts
GitHub offers a noteworthy feature where users can create private repositories at no cost. This article serves as a professional guide, providing valuable insights on how to create private repositories on GitHub in order to preserve the confidentiality of your code. Furthermore, it offers practical tips and tricks on effectively utilizing private repositories for your various projects. Whether you are a beginner or an experienced developer, this comprehensive resource caters to everyone, helping you maximize the benefits of GitHub’s private repositories.”
GITHUB PRO:
If you are a professional developer, there is a high probability that you are already using GitHub for your coding projects. In this regard, it is advisable to contemplate upgrading to GitHub Pro. GitHub Pro is the enhanced version of GitHub, providing not only all the features of the regular version but also valuable additional benefits. Considering the monthly subscription fee, it proves to be a worthwhile investment for individuals involved in coding endeavors. Buy GitHub accounts.
GitHub Pro offers key advantages, making it an essential tool for everyone. Firstly, it provides unlimited private repositories, allowing users to expand their repository capacity beyond the limitations of the free account, which only offers three private repositories. Moreover, GitHub Pro offers advanced security features that go beyond the basic protections of free accounts.
These include two-factor authentication and encrypted communications, ensuring the utmost safety of your code. But the benefits don’t stop there – GitHub Pro also offers additional protection such as data loss prevention and compliance monitoring. However, one of the standout benefits of GitHub Pro is the priority support from the GitHub team, providing prompt assistance with any issues or inquiries. Buy GitHub accounts.
With GitHub Pro, you have access to enhanced features and the peace of mind knowing that you are fully supported by a dedicated team of professionals.
GitHub Private Repository Limit:
GitHub is a valuable tool for developers managing their code repositories for personal projects. However, if you’ve been wondering about the limit on private repositories, let me provide you with some information. Presently, GitHub’s free accounts have a cap of three private repositories. If this limit is insufficient for your needs, upgrading to a paid GitHub account is the ideal solution.
Paid GitHub accounts offer a plethora of advantages, in addition to the augmented repository limit, catering to a wide range of users. These benefits encompass unlimited collaborators, as well as premium features like GitHub Pages and GitHub Actions. Buy GitHub accounts.
Hence, if your professional endeavors involve handling private projects, and you find yourself coming up against the repository limit, upgrading to a paid account could be a wise choice. Alternatively, you can opt to make your repositories public, aligning with the open-source philosophy cherished by the developer community. Catering to everyone, these options ensure that you make the most of the GitHub platform in a professional and efficient manner. Buy GitHub accounts.
Conclusion
GitHub is an essential platform for code hosting and collaboration, making it indispensable for developers. It allows for seamless sharing and collaboration on code, empowering developers to work together effortlessly. Buy GitHub accounts.
For those considering selling GitHub accounts, it is vital to understand that GitHub offers two types of accounts: personal and organization. Personal accounts are free and offer unlimited public repositories, while organization accounts come with a monthly fee and allow for private repositories. Buy GitHub accounts.
Therefore, clear communication about the account type and included features is crucial when selling GitHub accounts. Regardless of your background or expertise, GitHub is a powerful tool that fosters collaboration and enhances code management for developers worldwide.
GitHub, the leading platform for hosting and collaborating on software projects, does not offer an official means of selling accounts. However, there are third-party websites and services available, such as eBay, that facilitate such transactions. It is crucial to exercise caution and conduct proper research to ensure that you only interact with trustworthy sources, minimizing the associated risks. Buy GitHub accounts.
Moreover, it is imperative to strictly adhere to GitHub’s terms of service to maintain a safe and lawful environment. Whether you are a developer or a technology enthusiast, staying informed about these aspects will help you navigate the platform with confidence and integrity.
Contact Us / 24 Hours Reply
Telegram:dmhelpshop
WhatsApp: +1 (980) 277-2786
Skype:dmhelpshop
Email:dmhelpshop@gmail.com | pijom65691 |
1,878,744 | Buy Negative Google Reviews | https://dmhelpshop.com/product/buy-negative-google-reviews/ Buy Negative Google Reviews Negative... | 0 | 2024-06-06T05:13:52 | https://dev.to/pijom65691/buy-negative-google-reviews-1f23 | node, news, learning, career | ERROR: type should be string, got "https://dmhelpshop.com/product/buy-negative-google-reviews/\n\n\n\n\nBuy Negative Google Reviews\nNegative reviews on Google are detrimental critiques that expose customers’ unfavorable experiences with a business. These reviews can significantly damage a company’s reputation, presenting challenges in both attracting new customers and retaining current ones. If you are considering purchasing negative Google reviews from dmhelpshop.com, we encourage you to reconsider and instead focus on providing exceptional products and services to ensure positive feedback and sustainable success.\n\nWhy Buy Negative Google Reviews from dmhelpshop\nWe take pride in our fully qualified, hardworking, and experienced team, who are committed to providing quality and safe services that meet all your needs. Our professional team ensures that you can trust us completely, knowing that your satisfaction is our top priority. With us, you can rest assured that you’re in good hands.\n\nIs Buy Negative Google Reviews safe?\nAt dmhelpshop, we understand the concern many business persons have about the safety of purchasing Buy negative Google reviews. We are here to guide you through a process that sheds light on the importance of these reviews and how we ensure they appear realistic and safe for your business. Our team of qualified and experienced computer experts has successfully handled similar cases before, and we are committed to providing a solution tailored to your specific needs. Contact us today to learn more about how we can help your business thrive.\n\nBuy Google 5 Star Reviews\nReviews represent the opinions of experienced customers who have utilized services or purchased products from various online or offline markets. These reviews convey customer demands and opinions, and ratings are assigned based on the quality of the products or services and the overall user experience. Google serves as an excellent platform for customers to leave reviews since the majority of users engage with it organically. When you purchase Buy Google 5 Star Reviews, you have the potential to influence a large number of people either positively or negatively. Positive reviews can attract customers to purchase your products, while negative reviews can deter potential customers.\n\nIf you choose to Buy Google 5 Star Reviews, people will be more inclined to consider your products. However, it is important to recognize that reviews can have both positive and negative impacts on your business. Therefore, take the time to determine which type of reviews you wish to acquire. Our experience indicates that purchasing Buy Google 5 Star Reviews can engage and connect you with a wide audience. By purchasing positive reviews, you can enhance your business profile and attract online traffic. Additionally, it is advisable to seek reviews from reputable platforms, including social media, to maintain a positive flow. We are an experienced and reliable service provider, highly knowledgeable about the impacts of reviews. Hence, we recommend purchasing verified Google reviews and ensuring their stability and non-gropability.\n\nLet us now briefly examine the direct and indirect benefits of reviews:\nReviews have the power to enhance your business profile, influencing users at an affordable cost.\nTo attract customers, consider purchasing only positive reviews, while negative reviews can be acquired to undermine your competitors. Collect negative reports on your opponents and present them as evidence.\nIf you receive negative reviews, view them as an opportunity to understand user reactions, make improvements to your products and services, and keep up with current trends.\nBy earning the trust and loyalty of customers, you can control the market value of your products. Therefore, it is essential to buy online reviews, including Buy Google 5 Star Reviews.\nReviews serve as the captivating fragrance that entices previous customers to return repeatedly.\nPositive customer opinions expressed through reviews can help you expand your business globally and achieve profitability and credibility.\nWhen you purchase positive Buy Google 5 Star Reviews, they effectively communicate the history of your company or the quality of your individual products.\nReviews act as a collective voice representing potential customers, boosting your business to amazing heights.\nNow, let’s delve into a comprehensive understanding of reviews and how they function:\nGoogle, with its significant organic user base, stands out as the premier platform for customers to leave reviews. When you purchase Buy Google 5 Star Reviews , you have the power to positively influence a vast number of individuals. Reviews are essentially written submissions by users that provide detailed insights into a company, its products, services, and other relevant aspects based on their personal experiences. In today’s business landscape, it is crucial for every business owner to consider buying verified Buy Google 5 Star Reviews, both positive and negative, in order to reap various benefits.\n\nWhy are Google reviews considered the best tool to attract customers?\nGoogle, being the leading search engine and the largest source of potential and organic customers, is highly valued by business owners. Many business owners choose to purchase Google reviews to enhance their business profiles and also sell them to third parties. Without reviews, it is challenging to reach a large customer base globally or locally. Therefore, it is crucial to consider buying positive Buy Google 5 Star Reviews from reliable sources. When you invest in Buy Google 5 Star Reviews for your business, you can expect a significant influx of potential customers, as these reviews act as a pheromone, attracting audiences towards your products and services. Every business owner aims to maximize sales and attract a substantial customer base, and purchasing Buy Google 5 Star Reviews is a strategic move.\n\nAccording to online business analysts and economists, trust and affection are the essential factors that determine whether people will work with you or do business with you. However, there are additional crucial factors to consider, such as establishing effective communication systems, providing 24/7 customer support, and maintaining product quality to engage online audiences. If any of these rules are broken, it can lead to a negative impact on your business. Therefore, obtaining positive reviews is vital for the success of an online business\n\nWhat are the benefits of purchasing reviews online?\nIn today’s fast-paced world, the impact of new technologies and IT sectors is remarkable. Compared to the past, conducting business has become significantly easier, but it is also highly competitive. To reach a global customer base, businesses must increase their presence on social media platforms as they provide the easiest way to generate organic traffic. Numerous surveys have shown that the majority of online buyers carefully read customer opinions and reviews before making purchase decisions. In fact, the percentage of customers who rely on these reviews is close to 97%. Considering these statistics, it becomes evident why we recommend buying reviews online. In an increasingly rule-based world, it is essential to take effective steps to ensure a smooth online business journey.\n\nBuy Google 5 Star Reviews\nMany people purchase reviews online from various sources and witness unique progress. Reviews serve as powerful tools to instill customer trust, influence their decision-making, and bring positive vibes to your business. Making a single mistake in this regard can lead to a significant collapse of your business. Therefore, it is crucial to focus on improving product quality, quantity, communication networks, facilities, and providing the utmost support to your customers.\n\nReviews reflect customer demands, opinions, and ratings based on their experiences with your products or services. If you purchase Buy Google 5-star reviews, it will undoubtedly attract more people to consider your offerings. Google is the ideal platform for customers to leave reviews due to its extensive organic user involvement. Therefore, investing in Buy Google 5 Star Reviews can significantly influence a large number of people in a positive way.\n\nHow to generate google reviews on my business profile?\nFocus on delivering high-quality customer service in every interaction with your customers. By creating positive experiences for them, you increase the likelihood of receiving reviews. These reviews will not only help to build loyalty among your customers but also encourage them to spread the word about your exceptional service. It is crucial to strive to meet customer needs and exceed their expectations in order to elicit positive feedback. If you are interested in purchasing affordable Google reviews, we offer that service.\n\n\n\n\n\nContact Us / 24 Hours Reply\nTelegram:dmhelpshop\nWhatsApp: +1 (980) 277-2786\nSkype:dmhelpshop\nEmail:dmhelpshop@gmail.com" | pijom65691 |
1,878,743 | Buy Verified Paxful Account | https://dmhelpshop.com/product/buy-verified-paxful-account/ Buy Verified Paxful Account There are... | 0 | 2024-06-06T05:11:20 | https://dev.to/pijom65691/buy-verified-paxful-account-346c | tutorial, react, python, aws | ERROR: type should be string, got "https://dmhelpshop.com/product/buy-verified-paxful-account/\n\n\n\n\nBuy Verified Paxful Account\nThere are several compelling reasons to consider purchasing a verified Paxful account. Firstly, a verified account offers enhanced security, providing peace of mind to all users. Additionally, it opens up a wider range of trading opportunities, allowing individuals to partake in various transactions, ultimately expanding their financial horizons.\n\nMoreover, Buy verified Paxful account ensures faster and more streamlined transactions, minimizing any potential delays or inconveniences. Furthermore, by opting for a verified account, users gain access to a trusted and reputable platform, fostering a sense of reliability and confidence.\n\nLastly, Paxful’s verification process is thorough and meticulous, ensuring that only genuine individuals are granted verified status, thereby creating a safer trading environment for all users. Overall, the decision to Buy Verified Paxful account can greatly enhance one’s overall trading experience, offering increased security, access to more opportunities, and a reliable platform to engage with. Buy Verified Paxful Account.\n\nBuy US verified paxful account from the best place dmhelpshop\nWhy we declared this website as the best place to buy US verified paxful account? Because, our company is established for providing the all account services in the USA (our main target) and even in the whole world. With this in mind we create paxful account and customize our accounts as professional with the real documents. Buy Verified Paxful Account.\n\nIf you want to buy US verified paxful account you should have to contact fast with us. Because our accounts are-\n\nEmail verified\nPhone number verified\nSelfie and KYC verified\nSSN (social security no.) verified\nTax ID and passport verified\nSometimes driving license verified\nMasterCard attached and verified\nUsed only genuine and real documents\n100% access of the account\nAll documents provided for customer security\nWhat is Verified Paxful Account?\nIn today’s expanding landscape of online transactions, ensuring security and reliability has become paramount. Given this context, Paxful has quickly risen as a prominent peer-to-peer Bitcoin marketplace, catering to individuals and businesses seeking trusted platforms for cryptocurrency trading.\n\nIn light of the prevalent digital scams and frauds, it is only natural for people to exercise caution when partaking in online transactions. As a result, the concept of a verified account has gained immense significance, serving as a critical feature for numerous online platforms. Paxful recognizes this need and provides a safe haven for users, streamlining their cryptocurrency buying and selling experience.\n\nFor individuals and businesses alike, Buy verified Paxful account emerges as an appealing choice, offering a secure and reliable environment in the ever-expanding world of digital transactions. Buy Verified Paxful Account.\n\nVerified Paxful Accounts are essential for establishing credibility and trust among users who want to transact securely on the platform. They serve as evidence that a user is a reliable seller or buyer, verifying their legitimacy.\n\nBut what constitutes a verified account, and how can one obtain this status on Paxful? In this exploration of verified Paxful accounts, we will unravel the significance they hold, why they are crucial, and shed light on the process behind their activation, providing a comprehensive understanding of how they function. Buy verified Paxful account.\n\n \n\nWhy should to Buy Verified Paxful Account?\nThere are several compelling reasons to consider purchasing a verified Paxful account. Firstly, a verified account offers enhanced security, providing peace of mind to all users. Additionally, it opens up a wider range of trading opportunities, allowing individuals to partake in various transactions, ultimately expanding their financial horizons.\n\nMoreover, a verified Paxful account ensures faster and more streamlined transactions, minimizing any potential delays or inconveniences. Furthermore, by opting for a verified account, users gain access to a trusted and reputable platform, fostering a sense of reliability and confidence. Buy Verified Paxful Account.\n\nLastly, Paxful’s verification process is thorough and meticulous, ensuring that only genuine individuals are granted verified status, thereby creating a safer trading environment for all users. Overall, the decision to buy a verified Paxful account can greatly enhance one’s overall trading experience, offering increased security, access to more opportunities, and a reliable platform to engage with.\n\n \n\nWhat is a Paxful Account\nPaxful and various other platforms consistently release updates that not only address security vulnerabilities but also enhance usability by introducing new features. Buy Verified Paxful Account.\n\nIn line with this, our old accounts have recently undergone upgrades, ensuring that if you purchase an old buy Verified Paxful account from dmhelpshop.com, you will gain access to an account with an impressive history and advanced features. This ensures a seamless and enhanced experience for all users, making it a worthwhile option for everyone.\n\n \n\nIs it safe to buy Paxful Verified Accounts?\nBuying on Paxful is a secure choice for everyone. However, the level of trust amplifies when purchasing from Paxful verified accounts. These accounts belong to sellers who have undergone rigorous scrutiny by Paxful. Buy verified Paxful account, you are automatically designated as a verified account. Hence, purchasing from a Paxful verified account ensures a high level of credibility and utmost reliability. Buy Verified Paxful Account.\n\nPAXFUL, a widely known peer-to-peer cryptocurrency trading platform, has gained significant popularity as a go-to website for purchasing Bitcoin and other cryptocurrencies. It is important to note, however, that while Paxful may not be the most secure option available, its reputation is considerably less problematic compared to many other marketplaces. Buy Verified Paxful Account.\n\nThis brings us to the question: is it safe to purchase Paxful Verified Accounts? Top Paxful reviews offer mixed opinions, suggesting that caution should be exercised. Therefore, users are advised to conduct thorough research and consider all aspects before proceeding with any transactions on Paxful.\n\n \n\nHow Do I Get 100% Real Verified Paxful Accoun?\nPaxful, a renowned peer-to-peer cryptocurrency marketplace, offers users the opportunity to conveniently buy and sell a wide range of cryptocurrencies. Given its growing popularity, both individuals and businesses are seeking to establish verified accounts on this platform.\n\nHowever, the process of creating a verified Paxful account can be intimidating, particularly considering the escalating prevalence of online scams and fraudulent practices. This verification procedure necessitates users to furnish personal information and vital documents, posing potential risks if not conducted meticulously.\n\nIn this comprehensive guide, we will delve into the necessary steps to create a legitimate and verified Paxful account. Our discussion will revolve around the verification process and provide valuable tips to safely navigate through it.\n\nMoreover, we will emphasize the utmost importance of maintaining the security of personal information when creating a verified account. Furthermore, we will shed light on common pitfalls to steer clear of, such as using counterfeit documents or attempting to bypass the verification process.\n\nWhether you are new to Paxful or an experienced user, this engaging paragraph aims to equip everyone with the knowledge they need to establish a secure and authentic presence on the platform.\n\nBenefits Of Verified Paxful Accounts\nVerified Paxful accounts offer numerous advantages compared to regular Paxful accounts. One notable advantage is that verified accounts contribute to building trust within the community.\n\nVerification, although a rigorous process, is essential for peer-to-peer transactions. This is why all Paxful accounts undergo verification after registration. When customers within the community possess confidence and trust, they can conveniently and securely exchange cash for Bitcoin or Ethereum instantly. Buy Verified Paxful Account.\n\nPaxful accounts, trusted and verified by sellers globally, serve as a testament to their unwavering commitment towards their business or passion, ensuring exceptional customer service at all times. Headquartered in Africa, Paxful holds the distinction of being the world’s pioneering peer-to-peer bitcoin marketplace. Spearheaded by its founder, Ray Youssef, Paxful continues to lead the way in revolutionizing the digital exchange landscape.\n\nPaxful has emerged as a favored platform for digital currency trading, catering to a diverse audience. One of Paxful’s key features is its direct peer-to-peer trading system, eliminating the need for intermediaries or cryptocurrency exchanges. By leveraging Paxful’s escrow system, users can trade securely and confidently.\n\nWhat sets Paxful apart is its commitment to identity verification, ensuring a trustworthy environment for buyers and sellers alike. With these user-centric qualities, Paxful has successfully established itself as a leading platform for hassle-free digital currency transactions, appealing to a wide range of individuals seeking a reliable and convenient trading experience. Buy Verified Paxful Account.\n\n \n\nHow paxful ensure risk-free transaction and trading?\nEngage in safe online financial activities by prioritizing verified accounts to reduce the risk of fraud. Platforms like Paxfu implement stringent identity and address verification measures to protect users from scammers and ensure credibility.\n\nWith verified accounts, users can trade with confidence, knowing they are interacting with legitimate individuals or entities. By fostering trust through verified accounts, Paxful strengthens the integrity of its ecosystem, making it a secure space for financial transactions for all users. Buy Verified Paxful Account.\n\nExperience seamless transactions by obtaining a verified Paxful account. Verification signals a user’s dedication to the platform’s guidelines, leading to the prestigious badge of trust. This trust not only expedites trades but also reduces transaction scrutiny. Additionally, verified users unlock exclusive features enhancing efficiency on Paxful. Elevate your trading experience with Verified Paxful Accounts today.\n\nIn the ever-changing realm of online trading and transactions, selecting a platform with minimal fees is paramount for optimizing returns. This choice not only enhances your financial capabilities but also facilitates more frequent trading while safeguarding gains. Buy Verified Paxful Account.\n\nExamining the details of fee configurations reveals Paxful as a frontrunner in cost-effectiveness. Acquire a verified level-3 USA Paxful account from usasmmonline.com for a secure transaction experience. Invest in verified Paxful accounts to take advantage of a leading platform in the online trading landscape.\n\n \n\nHow Old Paxful ensures a lot of Advantages?\n\nExplore the boundless opportunities that Verified Paxful accounts present for businesses looking to venture into the digital currency realm, as companies globally witness heightened profits and expansion. These success stories underline the myriad advantages of Paxful’s user-friendly interface, minimal fees, and robust trading tools, demonstrating its relevance across various sectors.\n\nBusinesses benefit from efficient transaction processing and cost-effective solutions, making Paxful a significant player in facilitating financial operations. Acquire a USA Paxful account effortlessly at a competitive rate from usasmmonline.com and unlock access to a world of possibilities. Buy Verified Paxful Account.\n\nExperience elevated convenience and accessibility through Paxful, where stories of transformation abound. Whether you are an individual seeking seamless transactions or a business eager to tap into a global market, buying old Paxful accounts unveils opportunities for growth.\n\nPaxful’s verified accounts not only offer reliability within the trading community but also serve as a testament to the platform’s ability to empower economic activities worldwide. Join the journey towards expansive possibilities and enhanced financial empowerment with Paxful today. Buy Verified Paxful Account.\n\n \n\nWhy paxful keep the security measures at the top priority?\nIn today’s digital landscape, security stands as a paramount concern for all individuals engaging in online activities, particularly within marketplaces such as Paxful. It is essential for account holders to remain informed about the comprehensive security protocols that are in place to safeguard their information.\n\nSafeguarding your Paxful account is imperative to guaranteeing the safety and security of your transactions. Two essential security components, Two-Factor Authentication and Routine Security Audits, serve as the pillars fortifying this shield of protection, ensuring a secure and trustworthy user experience for all. Buy Verified Paxful Account.\n\nConclusion\nInvesting in Bitcoin offers various avenues, and among those, utilizing a Paxful account has emerged as a favored option. Paxful, an esteemed online marketplace, enables users to engage in buying and selling Bitcoin. Buy Verified Paxful Account.\n\nThe initial step involves creating an account on Paxful and completing the verification process to ensure identity authentication. Subsequently, users gain access to a diverse range of offers from fellow users on the platform. Once a suitable proposal captures your interest, you can proceed to initiate a trade with the respective user, opening the doors to a seamless Bitcoin investing experience.\n\nIn conclusion, when considering the option of purchasing verified Paxful accounts, exercising caution and conducting thorough due diligence is of utmost importance. It is highly recommended to seek reputable sources and diligently research the seller’s history and reviews before making any transactions.\n\nMoreover, it is crucial to familiarize oneself with the terms and conditions outlined by Paxful regarding account verification, bearing in mind the potential consequences of violating those terms. By adhering to these guidelines, individuals can ensure a secure and reliable experience when engaging in such transactions. Buy Verified Paxful Account.\n\n \n\nContact Us / 24 Hours Reply\nTelegram:dmhelpshop\nWhatsApp: +1 (980) 277-2786\nSkype:dmhelpshop\nEmail:dmhelpshop@gmail.com" | pijom65691 |
1,878,742 | Latest JavaScript Tool Releases: PM2 5.4, Melange 4.0, Neutralinojs 5.2, and More! | ✅ ReleasesKnip 5.17.0 – Finds and removes unused files, dependencies and exports. Now with more. ✅... | 0 | 2024-06-06T05:10:04 | https://dev.to/mohammed_jobairhossain_c/latest-javascript-tool-releases-pm2-54-melange-40-neutralinojs-52-and-more-2l6m | javascript, release, tools | ✅ **ReleasesKnip 5.17.0** – Finds and removes unused files, dependencies and exports. Now with more.
✅ **PM2 5.4** – Popular Node.js-based process manager for production.
✅ **Melange 4.0** – OCaml compiler for JavaScript developers.
✅ **Neutralinojs 5.2** – Lightweight cross-platform desktop app framework.
✅ **Billboard.js 3.12** – The popular chart library gets funnel charts.
✅ **Peaks.js 3.4** – BBC-created audio waveform UI component.
✅ **Happy DOM 14.12** – JS implementation of a web browser sans UI.
✅ **Retire.js 5.0** – Scans for JS libraries with known vulnerabilities.
✅ **React Native Boilerplate 4.2** – A starter template for RN apps.
✅ **RE:DOM 4.1** – Tiny library for creating user interfaces.
✅ **AlaSQL.js 4.4** – Isomorphic JavaScript SQL database.
✅ **is-what 5.0** – Simple, small JS type check functions.
✅ **FxTS 1.0** – Functional programming library.
| mohammed_jobairhossain_c |
1,878,741 | Diamond Perfection Home & Property Inspections | When it comes to ensuring the integrity of your home investment in Salt Lake City, UT, trust Diamond... | 0 | 2024-06-06T05:09:34 | https://dev.to/perfectiondiamond359/diamond-perfection-home-property-inspections-42mb | home, inspector | When it comes to ensuring the integrity of your home investment in Salt Lake City, UT, trust [Diamond Perfection Home & Property Inspections](https://www.diamondperfectionhpi.com/). Our seasoned inspectors meticulously evaluate every aspect of your property, from the foundation to the roof, providing you with a comprehensive understanding of its condition. With our detailed reports, you'll gain invaluable insights into potential issues and necessary repairs, empowering you to make informed decisions. Whether you're buying, selling, or maintaining a home, Diamond Perfection is committed to delivering thorough, professional, and reliable inspection services. Schedule your inspection with us today for peace of mind and confidence in your investment.
Address : 4225 Long Valley Dr., Salt Lake City, UT 84128, United States
Email : diamondperfectionhpi@gmail.com
Phone : 8019071612
Visit : https://www.diamondperfectionhpi.com/
| perfectiondiamond359 |
1,878,740 | Buy verified cash app account | https://dmhelpshop.com/product/buy-verified-cash-app-account/ Buy verified cash app account Cash... | 0 | 2024-06-06T05:08:02 | https://dev.to/pijom65691/buy-verified-cash-app-account-5c7h | webdev, javascript, beginners, programming | ERROR: type should be string, got "https://dmhelpshop.com/product/buy-verified-cash-app-account/\n\n\n\n\nBuy verified cash app account\nCash app has emerged as a dominant force in the realm of mobile banking within the USA, offering unparalleled convenience for digital money transfers, deposits, and trading. As the foremost provider of fully verified cash app accounts, we take pride in our ability to deliver accounts with substantial limits. Bitcoin enablement, and an unmatched level of security.\n\nOur commitment to facilitating seamless transactions and enabling digital currency trades has garnered significant acclaim, as evidenced by the overwhelming response from our satisfied clientele. Those seeking buy verified cash app account with 100% legitimate documentation and unrestricted access need look no further. Get in touch with us promptly to acquire your verified cash app account and take advantage of all the benefits it has to offer.\n\nWhy dmhelpshop is the best place to buy USA cash app accounts?\nIt’s crucial to stay informed about any updates to the platform you’re using. If an update has been released, it’s important to explore alternative options. Contact the platform’s support team to inquire about the status of the cash app service.\n\nClearly communicate your requirements and inquire whether they can meet your needs and provide the buy verified cash app account promptly. If they assure you that they can fulfill your requirements within the specified timeframe, proceed with the verification process using the required documents.\n\nOur account verification process includes the submission of the following documents: [List of specific documents required for verification].\n\nGenuine and activated email verified\nRegistered phone number (USA)\nSelfie verified\nSSN (social security number) verified\nDriving license\nBTC enable or not enable (BTC enable best)\n100% replacement guaranteed\n100% customer satisfaction\nWhen it comes to staying on top of the latest platform updates, it’s crucial to act fast and ensure you’re positioned in the best possible place. If you’re considering a switch, reaching out to the right contacts and inquiring about the status of the buy verified cash app account service update is essential.\n\nClearly communicate your requirements and gauge their commitment to fulfilling them promptly. Once you’ve confirmed their capability, proceed with the verification process using genuine and activated email verification, a registered USA phone number, selfie verification, social security number (SSN) verification, and a valid driving license.\n\nAdditionally, assessing whether BTC enablement is available is advisable, buy verified cash app account, with a preference for this feature. It’s important to note that a 100% replacement guarantee and ensuring 100% customer satisfaction are essential benchmarks in this process.\n\nHow to use the Cash Card to make purchases?\nTo activate your Cash Card, open the Cash App on your compatible device, locate the Cash Card icon at the bottom of the screen, and tap on it. Then select “Activate Cash Card” and proceed to scan the QR code on your card. Alternatively, you can manually enter the CVV and expiration date. How To Buy Verified Cash App Accounts.\n\nAfter submitting your information, including your registered number, expiration date, and CVV code, you can start making payments by conveniently tapping your card on a contactless-enabled payment terminal. Consider obtaining a buy verified Cash App account for seamless transactions, especially for business purposes. Buy verified cash app account.\n\nWhy we suggest to unchanged the Cash App account username?\nTo activate your Cash Card, open the Cash App on your compatible device, locate the Cash Card icon at the bottom of the screen, and tap on it. Then select “Activate Cash Card” and proceed to scan the QR code on your card.\n\nAlternatively, you can manually enter the CVV and expiration date. After submitting your information, including your registered number, expiration date, and CVV code, you can start making payments by conveniently tapping your card on a contactless-enabled payment terminal. Consider obtaining a verified Cash App account for seamless transactions, especially for business purposes. Buy verified cash app account. Purchase Verified Cash App Accounts.\n\nSelecting a username in an app usually comes with the understanding that it cannot be easily changed within the app’s settings or options. This deliberate control is in place to uphold consistency and minimize potential user confusion, especially for those who have added you as a contact using your username. In addition, purchasing a Cash App account with verified genuine documents already linked to the account ensures a reliable and secure transaction experience.\n\n \n\nBuy verified cash app accounts quickly and easily for all your financial needs.\nAs the user base of our platform continues to grow, the significance of verified accounts cannot be overstated for both businesses and individuals seeking to leverage its full range of features. How To Buy Verified Cash App Accounts.\n\nFor entrepreneurs, freelancers, and investors alike, a verified cash app account opens the door to sending, receiving, and withdrawing substantial amounts of money, offering unparalleled convenience and flexibility. Whether you’re conducting business or managing personal finances, the benefits of a verified account are clear, providing a secure and efficient means to transact and manage funds at scale.\n\nWhen it comes to the rising trend of purchasing buy verified cash app account, it’s crucial to tread carefully and opt for reputable providers to steer clear of potential scams and fraudulent activities. How To Buy Verified Cash App Accounts. With numerous providers offering this service at competitive prices, it is paramount to be diligent in selecting a trusted source.\n\nThis article serves as a comprehensive guide, equipping you with the essential knowledge to navigate the process of procuring buy verified cash app account, ensuring that you are well-informed before making any purchasing decisions. Understanding the fundamentals is key, and by following this guide, you’ll be empowered to make informed choices with confidence.\n\n \n\nIs it safe to buy Cash App Verified Accounts?\nCash App, being a prominent peer-to-peer mobile payment application, is widely utilized by numerous individuals for their transactions. However, concerns regarding its safety have arisen, particularly pertaining to the purchase of “verified” accounts through Cash App. This raises questions about the security of Cash App’s verification process.\n\nUnfortunately, the answer is negative, as buying such verified accounts entails risks and is deemed unsafe. Therefore, it is crucial for everyone to exercise caution and be aware of potential vulnerabilities when using Cash App. How To Buy Verified Cash App Accounts.\n\nCash App has emerged as a widely embraced platform for purchasing Instagram Followers using PayPal, catering to a diverse range of users. This convenient application permits individuals possessing a PayPal account to procure authenticated Instagram Followers.\n\nLeveraging the Cash App, users can either opt to procure followers for a predetermined quantity or exercise patience until their account accrues a substantial follower count, subsequently making a bulk purchase. Although the Cash App provides this service, it is crucial to discern between genuine and counterfeit items. If you find yourself in search of counterfeit products such as a Rolex, a Louis Vuitton item, or a Louis Vuitton bag, there are two viable approaches to consider.\n\n \n\nWhy you need to buy verified Cash App accounts personal or business?\nThe Cash App is a versatile digital wallet enabling seamless money transfers among its users. However, it presents a concern as it facilitates transfer to both verified and unverified individuals.\n\nTo address this, the Cash App offers the option to become a verified user, which unlocks a range of advantages. Verified users can enjoy perks such as express payment, immediate issue resolution, and a generous interest-free period of up to two weeks. With its user-friendly interface and enhanced capabilities, the Cash App caters to the needs of a wide audience, ensuring convenient and secure digital transactions for all.\n\nIf you’re a business person seeking additional funds to expand your business, we have a solution for you. Payroll management can often be a challenging task, regardless of whether you’re a small family-run business or a large corporation. How To Buy Verified Cash App Accounts.\n\nImproper payment practices can lead to potential issues with your employees, as they could report you to the government. However, worry not, as we offer a reliable and efficient way to ensure proper payroll management, avoiding any potential complications. Our services provide you with the funds you need without compromising your reputation or legal standing. With our assistance, you can focus on growing your business while maintaining a professional and compliant relationship with your employees. Purchase Verified Cash App Accounts.\n\nA Cash App has emerged as a leading peer-to-peer payment method, catering to a wide range of users. With its seamless functionality, individuals can effortlessly send and receive cash in a matter of seconds, bypassing the need for a traditional bank account or social security number. Buy verified cash app account.\n\nThis accessibility makes it particularly appealing to millennials, addressing a common challenge they face in accessing physical currency. As a result, ACash App has established itself as a preferred choice among diverse audiences, enabling swift and hassle-free transactions for everyone. Purchase Verified Cash App Accounts.\n\n \n\nHow to verify Cash App accounts\nTo ensure the verification of your Cash App account, it is essential to securely store all your required documents in your account. This process includes accurately supplying your date of birth and verifying the US or UK phone number linked to your Cash App account.\n\nAs part of the verification process, you will be asked to submit accurate personal details such as your date of birth, the last four digits of your SSN, and your email address. If additional information is requested by the Cash App community to validate your account, be prepared to provide it promptly. Upon successful verification, you will gain full access to managing your account balance, as well as sending and receiving funds seamlessly. Buy verified cash app account.\n\n \n\nHow cash used for international transaction?\nExperience the seamless convenience of this innovative platform that simplifies money transfers to the level of sending a text message. It effortlessly connects users within the familiar confines of their respective currency regions, primarily in the United States and the United Kingdom.\n\nNo matter if you’re a freelancer seeking to diversify your clientele or a small business eager to enhance market presence, this solution caters to your financial needs efficiently and securely. Embrace a world of unlimited possibilities while staying connected to your currency domain. Buy verified cash app account.\n\nUnderstanding the currency capabilities of your selected payment application is essential in today’s digital landscape, where versatile financial tools are increasingly sought after. In this era of rapid technological advancements, being well-informed about platforms such as Cash App is crucial.\n\nAs we progress into the digital age, the significance of keeping abreast of such services becomes more pronounced, emphasizing the necessity of staying updated with the evolving financial trends and options available. Buy verified cash app account.\n\nOffers and advantage to buy cash app accounts cheap?\nWith Cash App, the possibilities are endless, offering numerous advantages in online marketing, cryptocurrency trading, and mobile banking while ensuring high security. As a top creator of Cash App accounts, our team possesses unparalleled expertise in navigating the platform.\n\nWe deliver accounts with maximum security and unwavering loyalty at competitive prices unmatched by other agencies. Rest assured, you can trust our services without hesitation, as we prioritize your peace of mind and satisfaction above all else.\n\nEnhance your business operations effortlessly by utilizing the Cash App e-wallet for seamless payment processing, money transfers, and various other essential tasks. Amidst a myriad of transaction platforms in existence today, the Cash App e-wallet stands out as a premier choice, offering users a multitude of functions to streamline their financial activities effectively. Buy verified cash app account.\n\nTrustbizs.com stands by the Cash App’s superiority and recommends acquiring your Cash App accounts from this trusted source to optimize your business potential.\n\nHow Customizable are the Payment Options on Cash App for Businesses?\nDiscover the flexible payment options available to businesses on Cash App, enabling a range of customization features to streamline transactions. Business users have the ability to adjust transaction amounts, incorporate tipping options, and leverage robust reporting tools for enhanced financial management.\n\nExplore trustbizs.com to acquire verified Cash App accounts with LD backup at a competitive price, ensuring a secure and efficient payment solution for your business needs. Buy verified cash app account.\n\nDiscover Cash App, an innovative platform ideal for small business owners and entrepreneurs aiming to simplify their financial operations. With its intuitive interface, Cash App empowers businesses to seamlessly receive payments and effectively oversee their finances. Emphasizing customization, this app accommodates a variety of business requirements and preferences, making it a versatile tool for all.\n\nWhere To Buy Verified Cash App Accounts\nWhen considering purchasing a verified Cash App account, it is imperative to carefully scrutinize the seller’s pricing and payment methods. Look for pricing that aligns with the market value, ensuring transparency and legitimacy. Buy verified cash app account.\n\nEqually important is the need to opt for sellers who provide secure payment channels to safeguard your financial data. Trust your intuition; skepticism towards deals that appear overly advantageous or sellers who raise red flags is warranted. It is always wise to prioritize caution and explore alternative avenues if uncertainties arise.\n\nThe Importance Of Verified Cash App Accounts\nIn today’s digital age, the significance of verified Cash App accounts cannot be overstated, as they serve as a cornerstone for secure and trustworthy online transactions.\n\nBy acquiring verified Cash App accounts, users not only establish credibility but also instill the confidence required to participate in financial endeavors with peace of mind, thus solidifying its status as an indispensable asset for individuals navigating the digital marketplace.\n\nWhen considering purchasing a verified Cash App account, it is imperative to carefully scrutinize the seller’s pricing and payment methods. Look for pricing that aligns with the market value, ensuring transparency and legitimacy. Buy verified cash app account.\n\nEqually important is the need to opt for sellers who provide secure payment channels to safeguard your financial data. Trust your intuition; skepticism towards deals that appear overly advantageous or sellers who raise red flags is warranted. It is always wise to prioritize caution and explore alternative avenues if uncertainties arise.\n\nConclusion\nEnhance your online financial transactions with verified Cash App accounts, a secure and convenient option for all individuals. By purchasing these accounts, you can access exclusive features, benefit from higher transaction limits, and enjoy enhanced protection against fraudulent activities. Streamline your financial interactions and experience peace of mind knowing your transactions are secure and efficient with verified Cash App accounts.\n\nChoose a trusted provider when acquiring accounts to guarantee legitimacy and reliability. In an era where Cash App is increasingly favored for financial transactions, possessing a verified account offers users peace of mind and ease in managing their finances. Make informed decisions to safeguard your financial assets and streamline your personal transactions effectively.\n\nContact Us / 24 Hours Reply\nTelegram:dmhelpshop\nWhatsApp: +1 (980) 277-2786\nSkype:dmhelpshop\nEmail:dmhelpshop@gmail.com" | pijom65691 |
1,838,294 | Design Quality: The Cornerstone of a Lasting Brand Legacy | In today's fast-paced world, brands are constantly vying for our attention. But what truly sets a... | 27,354 | 2024-06-06T05:00:00 | https://dev.to/shieldstring/design-quality-the-cornerstone-of-a-lasting-brand-legacy-1fh7 | startup, productivity, design, product | In today's fast-paced world, brands are constantly vying for our attention. But what truly sets a brand apart and ensures its longevity? The answer lies in design quality. High-quality design isn't just about aesthetics; it's a strategic approach that shapes user experience, fosters emotional connections, and ultimately, contributes to a brand's enduring legacy.
**The Power of Design:**
* **Building Brand Identity:** Design is the visual language of a brand. High-quality design establishes a distinct visual identity that is memorable, consistent, and reflects the brand's core values.
* **Elevating User Experience:** Good design goes beyond aesthetics. It prioritizes usability, functionality, and intuitive navigation. This creates user experiences that are positive, efficient, and leave a lasting impression.
* **Emotional Connection:** Design has the power to evoke emotions. Well-crafted design elements like color palettes, imagery, and typography can build trust, inspire confidence, and create an emotional connection between users and the brand.
* **Differentiation in a Crowded Market:** In a sea of competitors, high-quality design can make a brand stand out. Innovative and user-centric design solutions can position a brand as a leader and attract a loyal following.
**Investing in Design for Long-Term Success:**
A brand's legacy is built over time. Here's how design quality contributes to a lasting impact:
* **Brand Consistency:** Maintaining high-quality design standards across all touchpoints, from packaging to marketing materials and digital platforms, fosters brand recognition and trust.
* **Adaptability and Evolution:** Effective design is not static. The best brands can adapt their design language while retaining core elements to stay relevant in a changing market.
* **Building Brand Equity:** High-quality design contributes to a brand's perceived value. Well-designed products and user experiences create a sense of exclusivity and desirability, strengthening brand equity.
**Examples of Design-Centric Brands:**
Several brands have built their legacy on a foundation of exceptional design:
* **Apple:** Apple's minimalist aesthetic, user-friendly interfaces, and focus on innovation have solidified its position as a leader in technology and design.
* **Coca-Cola:** Coca-Cola's iconic logo and consistent brand identity have transcended generations, making it a globally recognized symbol.
* **Nike:** Nike's focus on performance and cutting-edge design has established it as a leading sportswear brand with a strong emotional connection to athletes and consumers.
**Conclusion:**
Design quality is not an afterthought; it's a strategic investment in a brand's future. By prioritizing user experience, fostering emotional connections, and maintaining consistent standards, brands can leverage design to build a lasting legacy. In today's competitive landscape, exceptional design is not a luxury, but a necessity for brands that aspire to leave a mark on the world.
| shieldstring |
1,878,738 | Buy GitHub Accounts | https://dmhelpshop.com/product/buy-github-accounts/ Buy GitHub Accounts GitHub holds a crucial... | 0 | 2024-06-06T04:54:31 | https://dev.to/bibis58604/buy-github-accounts-4ioh | node, news, learning, career | https://dmhelpshop.com/product/buy-github-accounts/

Buy GitHub Accounts
GitHub holds a crucial position in the world of coding, making it an indispensable platform for developers. As the largest global code repository, it acts as a centralized hub where developers can freely share their code and participate in collaborative projects. However, if you find yourself without a GitHub account, you might be missing out on a significant opportunity to contribute to the coding community and enhance your coding skills.
Can You Buy GitHub Accounts?
There are multiple ways to purchase GitHub accounts, catering to different needs and preferences. Online forums and social media platforms like Twitter and LinkedIn are popular avenues where individuals sell these accounts. Moreover, specific companies also specialize in selling buy GitHub accounts.
However, it is crucial to assess your purpose for the account before making a purchase. If you only require access to public repositories, a free account will suffice. However, if you need access to private repositories and other premium features, investing in a paid account is necessary. Consider your intended use carefully to make an informed decision that aligns with your requirements.
When procuring a GitHub account, it is crucial for individuals to verify the seller’s reputation and ensure that the account has not been banned by GitHub due to terms of service violations. Once the acquisition is complete, it is highly recommended to take immediate action in changing both the account’s password and associated email to enhance security measures.
By following these necessary steps, users can safeguard their assets and prevent any potential unauthorized access, ensuring a smooth and secure experience on the platform for everyone.
Is GitHub Pro Gone?
GitHub Pro, a valuable resource for users, remains accessible to everyone. While GitHub discontinued their free plan, GitHub Free, they have introduced new pricing models called GitHub Basic and GitHub Premium.
These pricing options cater to the diverse needs of users, providing enhanced features to paid subscribers. This ensures that regardless of your requirements, GitHub continues to offer exceptional services and benefits to its users.
Is GitHub Paid?
GitHub caters to a diverse range of users, offering both free and paid plans to individuals and organizations alike. The free plan provides users with the advantage of unlimited public and private repositories while allowing up to three collaborators per repository and basic support.
For those seeking enhanced features and capabilities, the paid plan starts at $7 per month for individual users and $25 per month for organizations. With the paid plan, users gain access to unlimited repositories, collaborators, and premium support. Regardless of your needs, GitHub offers a comprehensive platform tailored to meet the requirements of all users and organizations. Buy GitHub accounts.
GitHub provides a variety of pricing options tailored to meet diverse needs. To begin with, there is a basic option that is completely free, providing access to public repositories. However, if users wish to keep their repositories private, a monthly fee is necessary. For individuals, the cost is $7 per month, whereas organizations are required to pay $9 per month.
Additionally, GitHub offers an enterprise option, starting at $21 per user per month, which includes advanced features, enhanced security measures, and priority support. These pricing options allow users to choose the plan that best suits their requirements while ensuring top-quality service and support. buyGitHub accounts.
Investing in a paid GitHub account provides several benefits for developers. With a paid account, you can enjoy unlimited collaborators for private repositories, advanced security features, and priority support. GitHub’s pricing is known to be reasonable when compared to similar services, making it a viable choice for developers who are serious about enhancing their development workflows. Consider leveraging the additional features offered by a paid buy GitHub account to streamline your development process.”
GitHub Organization Pricing:
GitHub’s free version serves as a valuable resource for developers, but as projects expand and require additional functionality, GitHub organizations offer an indispensable solution. With their paid accounts, users gain access to a multitude of essential features that enhance productivity and streamline collaboration.
From advanced security capabilities to team management tools, GitHub organizations cater to the evolving needs of individuals and businesses, making them an invaluable asset for any developer or organization striving to optimize their coding workflow. Buy GitHub accounts.
Team Management Tools:
Having a GitHub organization account is highly beneficial for individuals overseeing teams of developers. It provides a collaborative environment where team members can seamlessly work together on code, fostering efficient cooperation. Buy GitHub accounts.
Moreover, organization accounts offer exclusive functionalities, such as the capability to request modifications to another person’s repository, which are not accessible in personal accounts. To create an organization account, simply navigate to GitHub’s website, locate the “Create an organization” button, and follow the straightforward configuration process, which entails selecting a name and configuring basic settings.
By utilizing GitHub organization accounts, professionals can streamline their development workflow and enhance productivity for their entire team. Buy GitHub accounts.
GitHub Private Repository Free:
GitHub is a crucial tool for developers due to its powerful code hosting and management capabilities. However, one drawback is that all code is initially public, which can be troublesome when dealing with proprietary or sensitive information. Fortunately,
GitHub offers a solution in the form of private repositories, accessible only to authorized users. This ensures that your code remains secure while still taking advantage of the extensive features provided by GitHub. Buy GitHub accounts
GitHub offers a noteworthy feature where users can create private repositories at no cost. This article serves as a professional guide, providing valuable insights on how to create private repositories on GitHub in order to preserve the confidentiality of your code. Furthermore, it offers practical tips and tricks on effectively utilizing private repositories for your various projects. Whether you are a beginner or an experienced developer, this comprehensive resource caters to everyone, helping you maximize the benefits of GitHub’s private repositories.”
GITHUB PRO:
If you are a professional developer, there is a high probability that you are already using GitHub for your coding projects. In this regard, it is advisable to contemplate upgrading to GitHub Pro. GitHub Pro is the enhanced version of GitHub, providing not only all the features of the regular version but also valuable additional benefits. Considering the monthly subscription fee, it proves to be a worthwhile investment for individuals involved in coding endeavors. Buy GitHub accounts.
GitHub Pro offers key advantages, making it an essential tool for everyone. Firstly, it provides unlimited private repositories, allowing users to expand their repository capacity beyond the limitations of the free account, which only offers three private repositories. Moreover, GitHub Pro offers advanced security features that go beyond the basic protections of free accounts.
These include two-factor authentication and encrypted communications, ensuring the utmost safety of your code. But the benefits don’t stop there – GitHub Pro also offers additional protection such as data loss prevention and compliance monitoring. However, one of the standout benefits of GitHub Pro is the priority support from the GitHub team, providing prompt assistance with any issues or inquiries. Buy GitHub accounts.
With GitHub Pro, you have access to enhanced features and the peace of mind knowing that you are fully supported by a dedicated team of professionals.
GitHub Private Repository Limit:
GitHub is a valuable tool for developers managing their code repositories for personal projects. However, if you’ve been wondering about the limit on private repositories, let me provide you with some information. Presently, GitHub’s free accounts have a cap of three private repositories. If this limit is insufficient for your needs, upgrading to a paid GitHub account is the ideal solution.
Paid GitHub accounts offer a plethora of advantages, in addition to the augmented repository limit, catering to a wide range of users. These benefits encompass unlimited collaborators, as well as premium features like GitHub Pages and GitHub Actions. Buy GitHub accounts.
Hence, if your professional endeavors involve handling private projects, and you find yourself coming up against the repository limit, upgrading to a paid account could be a wise choice. Alternatively, you can opt to make your repositories public, aligning with the open-source philosophy cherished by the developer community. Catering to everyone, these options ensure that you make the most of the GitHub platform in a professional and efficient manner. Buy GitHub accounts.
Conclusion
GitHub is an essential platform for code hosting and collaboration, making it indispensable for developers. It allows for seamless sharing and collaboration on code, empowering developers to work together effortlessly. Buy GitHub accounts.
For those considering selling GitHub accounts, it is vital to understand that GitHub offers two types of accounts: personal and organization. Personal accounts are free and offer unlimited public repositories, while organization accounts come with a monthly fee and allow for private repositories. Buy GitHub accounts.
Therefore, clear communication about the account type and included features is crucial when selling GitHub accounts. Regardless of your background or expertise, GitHub is a powerful tool that fosters collaboration and enhances code management for developers worldwide.
GitHub, the leading platform for hosting and collaborating on software projects, does not offer an official means of selling accounts. However, there are third-party websites and services available, such as eBay, that facilitate such transactions. It is crucial to exercise caution and conduct proper research to ensure that you only interact with trustworthy sources, minimizing the associated risks. Buy GitHub accounts.
Moreover, it is imperative to strictly adhere to GitHub’s terms of service to maintain a safe and lawful environment. Whether you are a developer or a technology enthusiast, staying informed about these aspects will help you navigate the platform with confidence and integrity.
Contact Us / 24 Hours Reply
Telegram:dmhelpshop
WhatsApp: +1 (980) 277-2786
Skype:dmhelpshop
Email:dmhelpshop@gmail.com
| bibis58604 |
1,878,737 | HTTP/2 Server Push Arrives: Faster Delivery for a Smoother User Experience | Node.js 21 introduces HTTP/2 Server Push, a feature that allows servers to anticipate client requests... | 0 | 2024-06-06T04:52:45 | https://dev.to/akaksha/http2-server-push-arrives-faster-delivery-for-a-smoother-user-experience-13l8 | [Node.js 21](https://www.clariontech.com/blog/exploring-whats-new-in-node.js-21) introduces HTTP/2 Server Push, a feature that allows servers to anticipate client requests and proactively deliver additional resources. This can significantly improve page load times and enhance the overall user experience.
The enhancements to Worker Threads in Node.js 21 solidify their position as a valuable tool for developers working with computationally intensive tasks. By leveraging Worker Threads effectively, developers can create more responsive and performant Node.js applications, ultimately providing a better user experience. As Node.js continues to evolve, Worker Threads are poised to play an even more significant role in the future of server-side JavaScript development.
| akaksha | |
1,878,735 | Buy Negative Google Reviews | https://dmhelpshop.com/product/buy-negative-google-reviews/ Buy Negative Google Reviews Negative... | 0 | 2024-06-06T04:48:02 | https://dev.to/bibis58604/buy-negative-google-reviews-252l | productivity, css, opensource, aws | ERROR: type should be string, got "https://dmhelpshop.com/product/buy-negative-google-reviews/\n\n\n\n\nBuy Negative Google Reviews\nNegative reviews on Google are detrimental critiques that expose customers’ unfavorable experiences with a business. These reviews can significantly damage a company’s reputation, presenting challenges in both attracting new customers and retaining current ones. If you are considering purchasing negative Google reviews from dmhelpshop.com, we encourage you to reconsider and instead focus on providing exceptional products and services to ensure positive feedback and sustainable success.\n\nWhy Buy Negative Google Reviews from dmhelpshop\nWe take pride in our fully qualified, hardworking, and experienced team, who are committed to providing quality and safe services that meet all your needs. Our professional team ensures that you can trust us completely, knowing that your satisfaction is our top priority. With us, you can rest assured that you’re in good hands.\n\nIs Buy Negative Google Reviews safe?\nAt dmhelpshop, we understand the concern many business persons have about the safety of purchasing Buy negative Google reviews. We are here to guide you through a process that sheds light on the importance of these reviews and how we ensure they appear realistic and safe for your business. Our team of qualified and experienced computer experts has successfully handled similar cases before, and we are committed to providing a solution tailored to your specific needs. Contact us today to learn more about how we can help your business thrive.\n\nBuy Google 5 Star Reviews\nReviews represent the opinions of experienced customers who have utilized services or purchased products from various online or offline markets. These reviews convey customer demands and opinions, and ratings are assigned based on the quality of the products or services and the overall user experience. Google serves as an excellent platform for customers to leave reviews since the majority of users engage with it organically. When you purchase Buy Google 5 Star Reviews, you have the potential to influence a large number of people either positively or negatively. Positive reviews can attract customers to purchase your products, while negative reviews can deter potential customers.\n\nIf you choose to Buy Google 5 Star Reviews, people will be more inclined to consider your products. However, it is important to recognize that reviews can have both positive and negative impacts on your business. Therefore, take the time to determine which type of reviews you wish to acquire. Our experience indicates that purchasing Buy Google 5 Star Reviews can engage and connect you with a wide audience. By purchasing positive reviews, you can enhance your business profile and attract online traffic. Additionally, it is advisable to seek reviews from reputable platforms, including social media, to maintain a positive flow. We are an experienced and reliable service provider, highly knowledgeable about the impacts of reviews. Hence, we recommend purchasing verified Google reviews and ensuring their stability and non-gropability.\n\nLet us now briefly examine the direct and indirect benefits of reviews:\nReviews have the power to enhance your business profile, influencing users at an affordable cost.\nTo attract customers, consider purchasing only positive reviews, while negative reviews can be acquired to undermine your competitors. Collect negative reports on your opponents and present them as evidence.\nIf you receive negative reviews, view them as an opportunity to understand user reactions, make improvements to your products and services, and keep up with current trends.\nBy earning the trust and loyalty of customers, you can control the market value of your products. Therefore, it is essential to buy online reviews, including Buy Google 5 Star Reviews.\nReviews serve as the captivating fragrance that entices previous customers to return repeatedly.\nPositive customer opinions expressed through reviews can help you expand your business globally and achieve profitability and credibility.\nWhen you purchase positive Buy Google 5 Star Reviews, they effectively communicate the history of your company or the quality of your individual products.\nReviews act as a collective voice representing potential customers, boosting your business to amazing heights.\nNow, let’s delve into a comprehensive understanding of reviews and how they function:\nGoogle, with its significant organic user base, stands out as the premier platform for customers to leave reviews. When you purchase Buy Google 5 Star Reviews , you have the power to positively influence a vast number of individuals. Reviews are essentially written submissions by users that provide detailed insights into a company, its products, services, and other relevant aspects based on their personal experiences. In today’s business landscape, it is crucial for every business owner to consider buying verified Buy Google 5 Star Reviews, both positive and negative, in order to reap various benefits.\n\nWhy are Google reviews considered the best tool to attract customers?\nGoogle, being the leading search engine and the largest source of potential and organic customers, is highly valued by business owners. Many business owners choose to purchase Google reviews to enhance their business profiles and also sell them to third parties. Without reviews, it is challenging to reach a large customer base globally or locally. Therefore, it is crucial to consider buying positive Buy Google 5 Star Reviews from reliable sources. When you invest in Buy Google 5 Star Reviews for your business, you can expect a significant influx of potential customers, as these reviews act as a pheromone, attracting audiences towards your products and services. Every business owner aims to maximize sales and attract a substantial customer base, and purchasing Buy Google 5 Star Reviews is a strategic move.\n\nAccording to online business analysts and economists, trust and affection are the essential factors that determine whether people will work with you or do business with you. However, there are additional crucial factors to consider, such as establishing effective communication systems, providing 24/7 customer support, and maintaining product quality to engage online audiences. If any of these rules are broken, it can lead to a negative impact on your business. Therefore, obtaining positive reviews is vital for the success of an online business\n\nWhat are the benefits of purchasing reviews online?\nIn today’s fast-paced world, the impact of new technologies and IT sectors is remarkable. Compared to the past, conducting business has become significantly easier, but it is also highly competitive. To reach a global customer base, businesses must increase their presence on social media platforms as they provide the easiest way to generate organic traffic. Numerous surveys have shown that the majority of online buyers carefully read customer opinions and reviews before making purchase decisions. In fact, the percentage of customers who rely on these reviews is close to 97%. Considering these statistics, it becomes evident why we recommend buying reviews online. In an increasingly rule-based world, it is essential to take effective steps to ensure a smooth online business journey.\n\nBuy Google 5 Star Reviews\nMany people purchase reviews online from various sources and witness unique progress. Reviews serve as powerful tools to instill customer trust, influence their decision-making, and bring positive vibes to your business. Making a single mistake in this regard can lead to a significant collapse of your business. Therefore, it is crucial to focus on improving product quality, quantity, communication networks, facilities, and providing the utmost support to your customers.\n\nReviews reflect customer demands, opinions, and ratings based on their experiences with your products or services. If you purchase Buy Google 5-star reviews, it will undoubtedly attract more people to consider your offerings. Google is the ideal platform for customers to leave reviews due to its extensive organic user involvement. Therefore, investing in Buy Google 5 Star Reviews can significantly influence a large number of people in a positive way.\n\nHow to generate google reviews on my business profile?\nFocus on delivering high-quality customer service in every interaction with your customers. By creating positive experiences for them, you increase the likelihood of receiving reviews. These reviews will not only help to build loyalty among your customers but also encourage them to spread the word about your exceptional service. It is crucial to strive to meet customer needs and exceed their expectations in order to elicit positive feedback. If you are interested in purchasing affordable Google reviews, we offer that service.\n\n\n\n\n\nContact Us / 24 Hours Reply\nTelegram:dmhelpshop\nWhatsApp: +1 (980) 277-2786\nSkype:dmhelpshop\nEmail:dmhelpshop@gmail.com" | bibis58604 |
1,878,734 | Taming Complexity: Exploring Redux and React.lazy for a Smoother Front-End Experience | In today's web development landscape, building complex and dynamic single-page applications (SPAs)... | 0 | 2024-06-06T04:47:28 | https://dev.to/epakconsultant/taming-complexity-exploring-redux-and-reactlazy-for-a-smoother-front-end-experience-10fg | In today's web development landscape, building complex and dynamic single-page applications (SPAs) requires efficient management of application state and code organization. This article delves into two powerful tools – Redux and React.lazy – that can significantly enhance your front-end development workflow.
Redux: Centralized State Management
• What is Redux? Redux is a predictable state container for JavaScript applications. It provides a centralized store for application state, allowing components across your app to access and update it in a predictable manner.
• Benefits of Redux:
o Improved Predictability: Redux enforces unidirectional data flow, making debugging and reasoning about state changes much easier.
o Single Source of Truth: A centralized store ensures all components have access to the latest application state, preventing inconsistencies.
o Scalability: Redux promotes code reusability and simplifies managing complex application state as your app grows.
[Raspberry Pi Robotics: Building and Programming a Robot Dog with Python and AI Tools](https://www.amazon.com/dp/B0CTGB34JW)
• Redux Concepts:
o Store: The central repository that holds the entire application state.
o Actions: Plain JavaScript objects describing the type of state change and optionally carrying additional information.
o Reducers: Pure functions that take the current state and an action object as arguments and return the new state based on the action type.
React.lazy: Code Splitting for Optimal Performance
• What is React.lazy? React.lazy is a built-in feature of React that allows for code splitting. This means you can load components dynamically on demand, rather than bundling everything into a single large bundle.
• Benefits of React.lazy:
o Faster Initial Load Time: Only essential components are loaded initially, improving the perceived performance of your SPA, especially on slower connections.
o Improved Memory Management: By loading components only when needed, you reduce the memory footprint of your application.
o Better User Experience: Faster loading times lead to a smoother and more responsive user experience.
• React.lazy Implementation:
1.Define a lazy-loaded component using React.lazy(() => import('./MyComponent')).
2.Wrap the lazy component with Suspense to provide a fallback UI while the component is loading asynchronously.
Combining Redux and React.lazy:
Redux and React.lazy can be powerful allies in building performant and well-structured SPAs. Here's how they can work together:
• Redux Stores Per Feature: Consider using separate Redux stores for distinct features or functionalities within your application. This allows for granular code splitting using React.lazy, loading only the necessary stores and components for the current user interaction.
• Redux Selectors: Utilize Redux selectors to extract specific pieces of data from the state tree. This allows components to access only the data they need, further promoting code reusability and reducing unnecessary re-renders.
• Container Components: Create container components that connect React components to the Redux store. These container components can handle data fetching, dispatching actions, and passing down relevant state and dispatch functions as props to the presentational components.
Additional Considerations:
• Trade-offs of Code Splitting: While beneficial, code splitting introduces additional complexity in managing loading states and handling potential race conditions.
• Choosing the Right Approach: Evaluate the complexity of your application and the potential benefits of code splitting before implementing React.lazy.
Conclusion:
Leveraging Redux and React.lazy offers a robust approach to building user-friendly and performant SPAs. By managing application state effectively with Redux and optimizing code loading with React.lazy, you can create a well-structured and scalable front-end architecture that delivers a seamless user experience. Remember, a combination of well-defined state management and efficient code loading paves the way for a more streamlined and enjoyable development journey.
| epakconsultant | |
1,878,733 | Buy Verified Paxful Account | https://dmhelpshop.com/product/buy-verified-paxful-account/ Buy Verified Paxful Account There are... | 0 | 2024-06-06T04:45:19 | https://dev.to/bibis58604/buy-verified-paxful-account-1m7p | tutorial, react, python, devops | ERROR: type should be string, got "https://dmhelpshop.com/product/buy-verified-paxful-account/\n\n\n\n\nBuy Verified Paxful Account\nThere are several compelling reasons to consider purchasing a verified Paxful account. Firstly, a verified account offers enhanced security, providing peace of mind to all users. Additionally, it opens up a wider range of trading opportunities, allowing individuals to partake in various transactions, ultimately expanding their financial horizons.\n\nMoreover, Buy verified Paxful account ensures faster and more streamlined transactions, minimizing any potential delays or inconveniences. Furthermore, by opting for a verified account, users gain access to a trusted and reputable platform, fostering a sense of reliability and confidence.\n\nLastly, Paxful’s verification process is thorough and meticulous, ensuring that only genuine individuals are granted verified status, thereby creating a safer trading environment for all users. Overall, the decision to Buy Verified Paxful account can greatly enhance one’s overall trading experience, offering increased security, access to more opportunities, and a reliable platform to engage with. Buy Verified Paxful Account.\n\nBuy US verified paxful account from the best place dmhelpshop\nWhy we declared this website as the best place to buy US verified paxful account? Because, our company is established for providing the all account services in the USA (our main target) and even in the whole world. With this in mind we create paxful account and customize our accounts as professional with the real documents. Buy Verified Paxful Account.\n\nIf you want to buy US verified paxful account you should have to contact fast with us. Because our accounts are-\n\nEmail verified\nPhone number verified\nSelfie and KYC verified\nSSN (social security no.) verified\nTax ID and passport verified\nSometimes driving license verified\nMasterCard attached and verified\nUsed only genuine and real documents\n100% access of the account\nAll documents provided for customer security\nWhat is Verified Paxful Account?\nIn today’s expanding landscape of online transactions, ensuring security and reliability has become paramount. Given this context, Paxful has quickly risen as a prominent peer-to-peer Bitcoin marketplace, catering to individuals and businesses seeking trusted platforms for cryptocurrency trading.\n\nIn light of the prevalent digital scams and frauds, it is only natural for people to exercise caution when partaking in online transactions. As a result, the concept of a verified account has gained immense significance, serving as a critical feature for numerous online platforms. Paxful recognizes this need and provides a safe haven for users, streamlining their cryptocurrency buying and selling experience.\n\nFor individuals and businesses alike, Buy verified Paxful account emerges as an appealing choice, offering a secure and reliable environment in the ever-expanding world of digital transactions. Buy Verified Paxful Account.\n\nVerified Paxful Accounts are essential for establishing credibility and trust among users who want to transact securely on the platform. They serve as evidence that a user is a reliable seller or buyer, verifying their legitimacy.\n\nBut what constitutes a verified account, and how can one obtain this status on Paxful? In this exploration of verified Paxful accounts, we will unravel the significance they hold, why they are crucial, and shed light on the process behind their activation, providing a comprehensive understanding of how they function. Buy verified Paxful account.\n\n \n\nWhy should to Buy Verified Paxful Account?\nThere are several compelling reasons to consider purchasing a verified Paxful account. Firstly, a verified account offers enhanced security, providing peace of mind to all users. Additionally, it opens up a wider range of trading opportunities, allowing individuals to partake in various transactions, ultimately expanding their financial horizons.\n\nMoreover, a verified Paxful account ensures faster and more streamlined transactions, minimizing any potential delays or inconveniences. Furthermore, by opting for a verified account, users gain access to a trusted and reputable platform, fostering a sense of reliability and confidence. Buy Verified Paxful Account.\n\nLastly, Paxful’s verification process is thorough and meticulous, ensuring that only genuine individuals are granted verified status, thereby creating a safer trading environment for all users. Overall, the decision to buy a verified Paxful account can greatly enhance one’s overall trading experience, offering increased security, access to more opportunities, and a reliable platform to engage with.\n\n \n\nWhat is a Paxful Account\nPaxful and various other platforms consistently release updates that not only address security vulnerabilities but also enhance usability by introducing new features. Buy Verified Paxful Account.\n\nIn line with this, our old accounts have recently undergone upgrades, ensuring that if you purchase an old buy Verified Paxful account from dmhelpshop.com, you will gain access to an account with an impressive history and advanced features. This ensures a seamless and enhanced experience for all users, making it a worthwhile option for everyone.\n\n \n\nIs it safe to buy Paxful Verified Accounts?\nBuying on Paxful is a secure choice for everyone. However, the level of trust amplifies when purchasing from Paxful verified accounts. These accounts belong to sellers who have undergone rigorous scrutiny by Paxful. Buy verified Paxful account, you are automatically designated as a verified account. Hence, purchasing from a Paxful verified account ensures a high level of credibility and utmost reliability. Buy Verified Paxful Account.\n\nPAXFUL, a widely known peer-to-peer cryptocurrency trading platform, has gained significant popularity as a go-to website for purchasing Bitcoin and other cryptocurrencies. It is important to note, however, that while Paxful may not be the most secure option available, its reputation is considerably less problematic compared to many other marketplaces. Buy Verified Paxful Account.\n\nThis brings us to the question: is it safe to purchase Paxful Verified Accounts? Top Paxful reviews offer mixed opinions, suggesting that caution should be exercised. Therefore, users are advised to conduct thorough research and consider all aspects before proceeding with any transactions on Paxful.\n\n \n\nHow Do I Get 100% Real Verified Paxful Accoun?\nPaxful, a renowned peer-to-peer cryptocurrency marketplace, offers users the opportunity to conveniently buy and sell a wide range of cryptocurrencies. Given its growing popularity, both individuals and businesses are seeking to establish verified accounts on this platform.\n\nHowever, the process of creating a verified Paxful account can be intimidating, particularly considering the escalating prevalence of online scams and fraudulent practices. This verification procedure necessitates users to furnish personal information and vital documents, posing potential risks if not conducted meticulously.\n\nIn this comprehensive guide, we will delve into the necessary steps to create a legitimate and verified Paxful account. Our discussion will revolve around the verification process and provide valuable tips to safely navigate through it.\n\nMoreover, we will emphasize the utmost importance of maintaining the security of personal information when creating a verified account. Furthermore, we will shed light on common pitfalls to steer clear of, such as using counterfeit documents or attempting to bypass the verification process.\n\nWhether you are new to Paxful or an experienced user, this engaging paragraph aims to equip everyone with the knowledge they need to establish a secure and authentic presence on the platform.\n\nBenefits Of Verified Paxful Accounts\nVerified Paxful accounts offer numerous advantages compared to regular Paxful accounts. One notable advantage is that verified accounts contribute to building trust within the community.\n\nVerification, although a rigorous process, is essential for peer-to-peer transactions. This is why all Paxful accounts undergo verification after registration. When customers within the community possess confidence and trust, they can conveniently and securely exchange cash for Bitcoin or Ethereum instantly. Buy Verified Paxful Account.\n\nPaxful accounts, trusted and verified by sellers globally, serve as a testament to their unwavering commitment towards their business or passion, ensuring exceptional customer service at all times. Headquartered in Africa, Paxful holds the distinction of being the world’s pioneering peer-to-peer bitcoin marketplace. Spearheaded by its founder, Ray Youssef, Paxful continues to lead the way in revolutionizing the digital exchange landscape.\n\nPaxful has emerged as a favored platform for digital currency trading, catering to a diverse audience. One of Paxful’s key features is its direct peer-to-peer trading system, eliminating the need for intermediaries or cryptocurrency exchanges. By leveraging Paxful’s escrow system, users can trade securely and confidently.\n\nWhat sets Paxful apart is its commitment to identity verification, ensuring a trustworthy environment for buyers and sellers alike. With these user-centric qualities, Paxful has successfully established itself as a leading platform for hassle-free digital currency transactions, appealing to a wide range of individuals seeking a reliable and convenient trading experience. Buy Verified Paxful Account.\n\n \n\nHow paxful ensure risk-free transaction and trading?\nEngage in safe online financial activities by prioritizing verified accounts to reduce the risk of fraud. Platforms like Paxfu implement stringent identity and address verification measures to protect users from scammers and ensure credibility.\n\nWith verified accounts, users can trade with confidence, knowing they are interacting with legitimate individuals or entities. By fostering trust through verified accounts, Paxful strengthens the integrity of its ecosystem, making it a secure space for financial transactions for all users. Buy Verified Paxful Account.\n\nExperience seamless transactions by obtaining a verified Paxful account. Verification signals a user’s dedication to the platform’s guidelines, leading to the prestigious badge of trust. This trust not only expedites trades but also reduces transaction scrutiny. Additionally, verified users unlock exclusive features enhancing efficiency on Paxful. Elevate your trading experience with Verified Paxful Accounts today.\n\nIn the ever-changing realm of online trading and transactions, selecting a platform with minimal fees is paramount for optimizing returns. This choice not only enhances your financial capabilities but also facilitates more frequent trading while safeguarding gains. Buy Verified Paxful Account.\n\nExamining the details of fee configurations reveals Paxful as a frontrunner in cost-effectiveness. Acquire a verified level-3 USA Paxful account from usasmmonline.com for a secure transaction experience. Invest in verified Paxful accounts to take advantage of a leading platform in the online trading landscape.\n\n \n\nHow Old Paxful ensures a lot of Advantages?\n\nExplore the boundless opportunities that Verified Paxful accounts present for businesses looking to venture into the digital currency realm, as companies globally witness heightened profits and expansion. These success stories underline the myriad advantages of Paxful’s user-friendly interface, minimal fees, and robust trading tools, demonstrating its relevance across various sectors.\n\nBusinesses benefit from efficient transaction processing and cost-effective solutions, making Paxful a significant player in facilitating financial operations. Acquire a USA Paxful account effortlessly at a competitive rate from usasmmonline.com and unlock access to a world of possibilities. Buy Verified Paxful Account.\n\nExperience elevated convenience and accessibility through Paxful, where stories of transformation abound. Whether you are an individual seeking seamless transactions or a business eager to tap into a global market, buying old Paxful accounts unveils opportunities for growth.\n\nPaxful’s verified accounts not only offer reliability within the trading community but also serve as a testament to the platform’s ability to empower economic activities worldwide. Join the journey towards expansive possibilities and enhanced financial empowerment with Paxful today. Buy Verified Paxful Account.\n\n \n\nWhy paxful keep the security measures at the top priority?\nIn today’s digital landscape, security stands as a paramount concern for all individuals engaging in online activities, particularly within marketplaces such as Paxful. It is essential for account holders to remain informed about the comprehensive security protocols that are in place to safeguard their information.\n\nSafeguarding your Paxful account is imperative to guaranteeing the safety and security of your transactions. Two essential security components, Two-Factor Authentication and Routine Security Audits, serve as the pillars fortifying this shield of protection, ensuring a secure and trustworthy user experience for all. Buy Verified Paxful Account.\n\nConclusion\nInvesting in Bitcoin offers various avenues, and among those, utilizing a Paxful account has emerged as a favored option. Paxful, an esteemed online marketplace, enables users to engage in buying and selling Bitcoin. Buy Verified Paxful Account.\n\nThe initial step involves creating an account on Paxful and completing the verification process to ensure identity authentication. Subsequently, users gain access to a diverse range of offers from fellow users on the platform. Once a suitable proposal captures your interest, you can proceed to initiate a trade with the respective user, opening the doors to a seamless Bitcoin investing experience.\n\nIn conclusion, when considering the option of purchasing verified Paxful accounts, exercising caution and conducting thorough due diligence is of utmost importance. It is highly recommended to seek reputable sources and diligently research the seller’s history and reviews before making any transactions.\n\nMoreover, it is crucial to familiarize oneself with the terms and conditions outlined by Paxful regarding account verification, bearing in mind the potential consequences of violating those terms. By adhering to these guidelines, individuals can ensure a secure and reliable experience when engaging in such transactions. Buy Verified Paxful Account.\n\n \n\nContact Us / 24 Hours Reply\nTelegram:dmhelpshop\nWhatsApp: +1 (980) 277-2786\nSkype:dmhelpshop\nEmail:dmhelpshop@gmail.com\n\n" | bibis58604 |
1,878,732 | The Importance of Software Quality | A crucial topic that deserves discussion is: when is software quality extremely necessary? To... | 0 | 2024-06-06T04:44:34 | https://dev.to/joaomarques/the-importance-of-software-quality-8f8 | java | A crucial topic that deserves discussion is: when is software quality extremely necessary?
To illustrate, let's imagine a hypothetical situation: a global beverage company decides to create a points program. The customer receives a code from the bottle cap, goes to the website, registers, enters the code, and receives points that can be used to purchase various products.
In this case, whether the software runs quickly or not, or if there are small UI bugs, it doesn't affect the quality of the company's main product: the beverage. The following week, the customer will likely buy another beverage after the marketing strategists launch the next promotion.
However, this situation does not apply to all types of companies, especially those offering software subscriptions, banking services, digital systems, and even e-commerce.
For these companies, customers are directly interested in the software solutions they offer. When these customers notice system failures, unwanted errors, or even a confusing user interface, they might lose confidence in the company's main product. This can lead them to choose competitors that offer more robust and reliable software solutions.
Therefore, it is essential that technology companies prioritize software quality, perhaps even more than merely achieving project milestones, as customer loyalty depends on factors such as:
💨 Speed: Agile software provides a more satisfying user experience.
💎 Data Integrity: Ensuring customer data is accurate and secure is fundamental.
🔐 Security: Protecting user information from threats is a critical priority.
🖥️ Usability: An intuitive and bug-free interface improves customer experience and reduces frustration.
## Experience ⚗️
Let's consider a scenario where a method was initially developed as follows:
```
public static long sumOfNumbers(long n) {
long sum = 0;
for (long i = 1; i <= n; i++) {
sum += i;
}
return sum;
}
```
However, with a more detailed review, it can be optimized using the formula for sum of arithmetic series:
```
public static long optimizedSumOfNumbers(long n) {
return (n * (n + 1)) / 2;
}
```
let's execute this two methods to see the difference when 'n' has a high value.
```
public class Main {
public static void main(String[] args) {
long startTime = System.nanoTime();
long result = sumOfNumbers(1000000000L);
long endTime = System.nanoTime();
long elapsedTimeNano = endTime - startTime;
System.out.println("Elapsed Time (Nanoseconds): " + elapsedTimeNano);
double elapsedTimeSeconds = (double) elapsedTimeNano / 1_000_000_000.0;
System.out.println("Elapsed Time (Seconds): " + elapsedTimeSeconds + " seconds");
}
public static long sumOfNumbers(long n) {
long sum = 0;
for (long i = 1; i <= n; i++) {
sum += i;
}
return sum;
}
public static long optimizedSumOfNumbers(long n) {
return (n * (n + 1)) / 2;
}
}
```
with this we got this output:
```
Elapsed Time (Nanoseconds): 247997400
Elapsed Time (Seconds): 0.2479974 seconds
```
and this is the output when we call the efficient method:
```
Elapsed Time (Nanoseconds): 900
Elapsed Time (Seconds): 9.0E-7 seconds
```
In conclusion, the comparison between the two methods highlights the importance of optimizing code for efficiency, especially when dealing with large values of n. While the original method took 0.2479974 seconds to compute the sum for n = 1,000,000,000, the optimized method achieved the same result in just 9,0 x 10-7 seconds. This drastic reduction in execution time demonstrates the power of algorithmic optimization in improving software performance.
As software developers, it is crucial for us to continually review and refine our code to ensure that it not only functions correctly but also operates efficiently. By prioritizing efficiency and employing optimized algorithms, we can deliver better user experiences and maximize the resources of our systems.
Remember, a small optimization in code can lead to significant improvements in performance, making our software more reliable, responsive, and scalable. So, let's embrace the ethos of optimization and strive to write code that not only works but works efficiently. | joaomarques |
1,878,722 | Buy Verified Paxful Account | https://dmhelpshop.com/product/buy-verified-paxful-account/ Buy Verified Paxful Account There are... | 0 | 2024-06-06T04:23:27 | https://dev.to/hifika6987/buy-verified-paxful-account-57d1 | tutorial, react, python, devops | ERROR: type should be string, got "https://dmhelpshop.com/product/buy-verified-paxful-account/\n\n\n\n\nBuy Verified Paxful Account\nThere are several compelling reasons to consider purchasing a verified Paxful account. Firstly, a verified account offers enhanced security, providing peace of mind to all users. Additionally, it opens up a wider range of trading opportunities, allowing individuals to partake in various transactions, ultimately expanding their financial horizons.\n\nMoreover, Buy verified Paxful account ensures faster and more streamlined transactions, minimizing any potential delays or inconveniences. Furthermore, by opting for a verified account, users gain access to a trusted and reputable platform, fostering a sense of reliability and confidence.\n\nLastly, Paxful’s verification process is thorough and meticulous, ensuring that only genuine individuals are granted verified status, thereby creating a safer trading environment for all users. Overall, the decision to Buy Verified Paxful account can greatly enhance one’s overall trading experience, offering increased security, access to more opportunities, and a reliable platform to engage with. Buy Verified Paxful Account.\n\nBuy US verified paxful account from the best place dmhelpshop\nWhy we declared this website as the best place to buy US verified paxful account? Because, our company is established for providing the all account services in the USA (our main target) and even in the whole world. With this in mind we create paxful account and customize our accounts as professional with the real documents. Buy Verified Paxful Account.\n\nIf you want to buy US verified paxful account you should have to contact fast with us. Because our accounts are-\n\nEmail verified\nPhone number verified\nSelfie and KYC verified\nSSN (social security no.) verified\nTax ID and passport verified\nSometimes driving license verified\nMasterCard attached and verified\nUsed only genuine and real documents\n100% access of the account\nAll documents provided for customer security\nWhat is Verified Paxful Account?\nIn today’s expanding landscape of online transactions, ensuring security and reliability has become paramount. Given this context, Paxful has quickly risen as a prominent peer-to-peer Bitcoin marketplace, catering to individuals and businesses seeking trusted platforms for cryptocurrency trading.\n\nIn light of the prevalent digital scams and frauds, it is only natural for people to exercise caution when partaking in online transactions. As a result, the concept of a verified account has gained immense significance, serving as a critical feature for numerous online platforms. Paxful recognizes this need and provides a safe haven for users, streamlining their cryptocurrency buying and selling experience.\n\nFor individuals and businesses alike, Buy verified Paxful account emerges as an appealing choice, offering a secure and reliable environment in the ever-expanding world of digital transactions. Buy Verified Paxful Account.\n\nVerified Paxful Accounts are essential for establishing credibility and trust among users who want to transact securely on the platform. They serve as evidence that a user is a reliable seller or buyer, verifying their legitimacy.\n\nBut what constitutes a verified account, and how can one obtain this status on Paxful? In this exploration of verified Paxful accounts, we will unravel the significance they hold, why they are crucial, and shed light on the process behind their activation, providing a comprehensive understanding of how they function. Buy verified Paxful account.\n\n \n\nWhy should to Buy Verified Paxful Account?\nThere are several compelling reasons to consider purchasing a verified Paxful account. Firstly, a verified account offers enhanced security, providing peace of mind to all users. Additionally, it opens up a wider range of trading opportunities, allowing individuals to partake in various transactions, ultimately expanding their financial horizons.\n\nMoreover, a verified Paxful account ensures faster and more streamlined transactions, minimizing any potential delays or inconveniences. Furthermore, by opting for a verified account, users gain access to a trusted and reputable platform, fostering a sense of reliability and confidence. Buy Verified Paxful Account.\n\nLastly, Paxful’s verification process is thorough and meticulous, ensuring that only genuine individuals are granted verified status, thereby creating a safer trading environment for all users. Overall, the decision to buy a verified Paxful account can greatly enhance one’s overall trading experience, offering increased security, access to more opportunities, and a reliable platform to engage with.\n\n \n\nWhat is a Paxful Account\nPaxful and various other platforms consistently release updates that not only address security vulnerabilities but also enhance usability by introducing new features. Buy Verified Paxful Account.\n\nIn line with this, our old accounts have recently undergone upgrades, ensuring that if you purchase an old buy Verified Paxful account from dmhelpshop.com, you will gain access to an account with an impressive history and advanced features. This ensures a seamless and enhanced experience for all users, making it a worthwhile option for everyone.\n\n \n\nIs it safe to buy Paxful Verified Accounts?\nBuying on Paxful is a secure choice for everyone. However, the level of trust amplifies when purchasing from Paxful verified accounts. These accounts belong to sellers who have undergone rigorous scrutiny by Paxful. Buy verified Paxful account, you are automatically designated as a verified account. Hence, purchasing from a Paxful verified account ensures a high level of credibility and utmost reliability. Buy Verified Paxful Account.\n\nPAXFUL, a widely known peer-to-peer cryptocurrency trading platform, has gained significant popularity as a go-to website for purchasing Bitcoin and other cryptocurrencies. It is important to note, however, that while Paxful may not be the most secure option available, its reputation is considerably less problematic compared to many other marketplaces. Buy Verified Paxful Account.\n\nThis brings us to the question: is it safe to purchase Paxful Verified Accounts? Top Paxful reviews offer mixed opinions, suggesting that caution should be exercised. Therefore, users are advised to conduct thorough research and consider all aspects before proceeding with any transactions on Paxful.\n\n \n\nHow Do I Get 100% Real Verified Paxful Accoun?\nPaxful, a renowned peer-to-peer cryptocurrency marketplace, offers users the opportunity to conveniently buy and sell a wide range of cryptocurrencies. Given its growing popularity, both individuals and businesses are seeking to establish verified accounts on this platform.\n\nHowever, the process of creating a verified Paxful account can be intimidating, particularly considering the escalating prevalence of online scams and fraudulent practices. This verification procedure necessitates users to furnish personal information and vital documents, posing potential risks if not conducted meticulously.\n\nIn this comprehensive guide, we will delve into the necessary steps to create a legitimate and verified Paxful account. Our discussion will revolve around the verification process and provide valuable tips to safely navigate through it.\n\nMoreover, we will emphasize the utmost importance of maintaining the security of personal information when creating a verified account. Furthermore, we will shed light on common pitfalls to steer clear of, such as using counterfeit documents or attempting to bypass the verification process.\n\nWhether you are new to Paxful or an experienced user, this engaging paragraph aims to equip everyone with the knowledge they need to establish a secure and authentic presence on the platform.\n\nBenefits Of Verified Paxful Accounts\nVerified Paxful accounts offer numerous advantages compared to regular Paxful accounts. One notable advantage is that verified accounts contribute to building trust within the community.\n\nVerification, although a rigorous process, is essential for peer-to-peer transactions. This is why all Paxful accounts undergo verification after registration. When customers within the community possess confidence and trust, they can conveniently and securely exchange cash for Bitcoin or Ethereum instantly. Buy Verified Paxful Account.\n\nPaxful accounts, trusted and verified by sellers globally, serve as a testament to their unwavering commitment towards their business or passion, ensuring exceptional customer service at all times. Headquartered in Africa, Paxful holds the distinction of being the world’s pioneering peer-to-peer bitcoin marketplace. Spearheaded by its founder, Ray Youssef, Paxful continues to lead the way in revolutionizing the digital exchange landscape.\n\nPaxful has emerged as a favored platform for digital currency trading, catering to a diverse audience. One of Paxful’s key features is its direct peer-to-peer trading system, eliminating the need for intermediaries or cryptocurrency exchanges. By leveraging Paxful’s escrow system, users can trade securely and confidently.\n\nWhat sets Paxful apart is its commitment to identity verification, ensuring a trustworthy environment for buyers and sellers alike. With these user-centric qualities, Paxful has successfully established itself as a leading platform for hassle-free digital currency transactions, appealing to a wide range of individuals seeking a reliable and convenient trading experience. Buy Verified Paxful Account.\n\n \n\nHow paxful ensure risk-free transaction and trading?\nEngage in safe online financial activities by prioritizing verified accounts to reduce the risk of fraud. Platforms like Paxfu implement stringent identity and address verification measures to protect users from scammers and ensure credibility.\n\nWith verified accounts, users can trade with confidence, knowing they are interacting with legitimate individuals or entities. By fostering trust through verified accounts, Paxful strengthens the integrity of its ecosystem, making it a secure space for financial transactions for all users. Buy Verified Paxful Account.\n\nExperience seamless transactions by obtaining a verified Paxful account. Verification signals a user’s dedication to the platform’s guidelines, leading to the prestigious badge of trust. This trust not only expedites trades but also reduces transaction scrutiny. Additionally, verified users unlock exclusive features enhancing efficiency on Paxful. Elevate your trading experience with Verified Paxful Accounts today.\n\nIn the ever-changing realm of online trading and transactions, selecting a platform with minimal fees is paramount for optimizing returns. This choice not only enhances your financial capabilities but also facilitates more frequent trading while safeguarding gains. Buy Verified Paxful Account.\n\nExamining the details of fee configurations reveals Paxful as a frontrunner in cost-effectiveness. Acquire a verified level-3 USA Paxful account from usasmmonline.com for a secure transaction experience. Invest in verified Paxful accounts to take advantage of a leading platform in the online trading landscape.\n\n \n\nHow Old Paxful ensures a lot of Advantages?\n\nExplore the boundless opportunities that Verified Paxful accounts present for businesses looking to venture into the digital currency realm, as companies globally witness heightened profits and expansion. These success stories underline the myriad advantages of Paxful’s user-friendly interface, minimal fees, and robust trading tools, demonstrating its relevance across various sectors.\n\nBusinesses benefit from efficient transaction processing and cost-effective solutions, making Paxful a significant player in facilitating financial operations. Acquire a USA Paxful account effortlessly at a competitive rate from usasmmonline.com and unlock access to a world of possibilities. Buy Verified Paxful Account.\n\nExperience elevated convenience and accessibility through Paxful, where stories of transformation abound. Whether you are an individual seeking seamless transactions or a business eager to tap into a global market, buying old Paxful accounts unveils opportunities for growth.\n\nPaxful’s verified accounts not only offer reliability within the trading community but also serve as a testament to the platform’s ability to empower economic activities worldwide. Join the journey towards expansive possibilities and enhanced financial empowerment with Paxful today. Buy Verified Paxful Account.\n\n \n\nWhy paxful keep the security measures at the top priority?\nIn today’s digital landscape, security stands as a paramount concern for all individuals engaging in online activities, particularly within marketplaces such as Paxful. It is essential for account holders to remain informed about the comprehensive security protocols that are in place to safeguard their information.\n\nSafeguarding your Paxful account is imperative to guaranteeing the safety and security of your transactions. Two essential security components, Two-Factor Authentication and Routine Security Audits, serve as the pillars fortifying this shield of protection, ensuring a secure and trustworthy user experience for all. Buy Verified Paxful Account.\n\nConclusion\nInvesting in Bitcoin offers various avenues, and among those, utilizing a Paxful account has emerged as a favored option. Paxful, an esteemed online marketplace, enables users to engage in buying and selling Bitcoin. Buy Verified Paxful Account.\n\nThe initial step involves creating an account on Paxful and completing the verification process to ensure identity authentication. Subsequently, users gain access to a diverse range of offers from fellow users on the platform. Once a suitable proposal captures your interest, you can proceed to initiate a trade with the respective user, opening the doors to a seamless Bitcoin investing experience.\n\nIn conclusion, when considering the option of purchasing verified Paxful accounts, exercising caution and conducting thorough due diligence is of utmost importance. It is highly recommended to seek reputable sources and diligently research the seller’s history and reviews before making any transactions.\n\nMoreover, it is crucial to familiarize oneself with the terms and conditions outlined by Paxful regarding account verification, bearing in mind the potential consequences of violating those terms. By adhering to these guidelines, individuals can ensure a secure and reliable experience when engaging in such transactions. Buy Verified Paxful Account.\n\n \n\nContact Us / 24 Hours Reply\nTelegram:dmhelpshop\nWhatsApp: +1 (980) 277-2786\nSkype:dmhelpshop\nEmail:dmhelpshop@gmail.com" | hifika6987 |
1,878,726 | Ditch the Pixels: The Small and Vectorized Web | If it were up to me, the small web would also be a vectorized web. | 0 | 2024-06-06T04:44:23 | https://dev.to/yordiverkroost/ditch-the-pixels-the-small-and-vectorized-web-1f4e | development, web, html, css | ---
title: Ditch the Pixels: The Small and Vectorized Web
published: true
description: If it were up to me, the small web would also be a vectorized web.
tags: Development, Web, html, css
cover_image: https://bear-images.sfo2.cdn.digitaloceanspaces.com/yordi-1717596969-0.png
# Use a ratio of 100:42 for best results.
# published_at: 2024-06-06 04:44 +0000
---
If it were up to me, the [small web](https://ar.al/2020/08/07/what-is-the-small-web/) would also be a vectorized web.
The homepage of [my personal website](https://yordi.me/) contains only scalable vector graphics (SVGs). These vectors are small by definition (essentially just lines stored as mathematical formulas) and they scale automatically. Gone are the days of pixelated header images.
When I first wrote this article, my website looked like this (*text continues below the picture*):

Apart from the fact that the image above is not vectorized (shame on me), there are three sections:
1. A header with menu icons.
2. A body with the main content.
3. A footer with social media icons.
Let me explain how I managed to vectorize each section.
## Header
The header contains the menu for my website. I chose to make this icon-based rather than text-based to make it language-independent. Each icon originates from [Tabler Icons](https://tablericons.com/), a very useful website offering all kinds of vectorized icons. It lets you customize the size, stroke width, and color of each icon and then copy the SVG code by clicking it.
My full menu looks like this:
{% codepen https://codepen.io/Froodooo/pen/bGyRRoN %}
These icons all have an HTML anchor (`<a>`) element as their parent, and each anchor is a child of a navigation (`<nav>`) element. The structure looks like this:
```html
<nav>
<a href="/home/">
<svg></svg>
</a>
<a>
...
</a>
</nav>
```
No images, just vectors.
## Body
Apart from plain text with some applied styles, the eye-catcher of the main content is the vectorized avatar. Since I'm not a digital artist, I outsourced the creation of it to some tools on the web. Here’s how I did it:
1. Create a [Bitmoji](https://www.bitmoji.com/) account.
2. Design an avatar that looks like me (I'd say it ended up pretty accurate).
3. Download the avatar (Bitmoji offers many different "stickers" based on your avatar design; you can pick the one you like most).
4. Convert the downloaded avatar to a vector. There are many tools for this; I used [Picsvg](https://picsvg.com/).
5. Download the vector.
The format of the vector you downloaded is exactly the same as the menu icons from the [header](#header), meaning you can put this vector right inside the HTML of your website:
```html
<body>
...
<svg>...</svg>
...
</body>
```
## Footer
Not much new stuff here. My footer actually uses the same techniques as the [header](#header) of my website. The only differences here are the type of icon and the color of the icon.
For completeness, my footer looks like this:
{% codepen https://codepen.io/Froodooo/pen/eYaRRGW %}
## A last word on vectors
A vector (SVG file) is actually just a plain text file containing mathematical formulas to describe the vector path. Apart from this path, the file usually has some properties with values that you can change. Just open the vector file with a plain-text editor like Notepad to see what I mean.
The following properties are interesting:
- `fill`: defines the fill color (or inside) of the vector.
- `stroke`: defines the stroke color (or border) of the vector.
You can put any hex-formatted color code here, prefixed by a hashtag (`#`). However, if you want to be able to set this color via CSS, change the value of these properties to `currentColor`. Then, in the CSS, set the `color` property for the vector to whatever you want.
For example:
HTML:
```html
<svg class="my-vector" fill="currentColor" stroke="currentColor">
...
</svg>
```
CSS:
```css
.my-vector {
color: #133337
}
``` | yordiverkroost |
1,878,730 | Crafting a Robust Web App: A Tech Stack Powerhouse of Metronic, Bootstrap, React, Node, Express, and MySQL | The modern web development landscape offers a plethora of powerful tools. This article explores how... | 0 | 2024-06-06T04:42:44 | https://dev.to/epakconsultant/crafting-a-robust-web-app-a-tech-stack-powerhouse-of-metronic-bootstrap-react-node-express-and-mysql-ooc | The modern web development landscape offers a plethora of powerful tools. This article explores how to leverage a powerful tech stack – Metronic, Bootstrap, React, Node.js, Express.js, and MySQL – to build a basic web application.
Understanding the Tech Stack:
• Metronic: A premium admin dashboard template offering pre-built UI components, layouts, and functionalities, accelerating the development process.
• Bootstrap: A popular front-end framework providing responsive design elements, styling utilities, and JavaScript components for a user-friendly foundation.
• React: A JavaScript library for building dynamic user interfaces. React allows for component-based development, promoting code reusability and maintainability.
• Node.js: A server-side JavaScript runtime environment that enables you to write JavaScript code that runs outside of a web browser.
• Express.js: A web application framework built on top of Node.js that simplifies server-side development, allowing you to define routes, handle HTTP requests and responses, and manage data.
• MySQL: A popular open-source relational database management system (RDBMS) for storing and managing persistent data for your web application.
Project Setup:
1.Frontend with React and Bootstrap: Set up a React project using create-react-app. Integrate Bootstrap following its official documentation for React integration.
2.Backend with Node.js and Express: Initialize a Node.js project and install Express using npm install express.
3.Database with MySQL: Set up a MySQL database server. Utilize tools like MySQL Workbench to create your database schema and tables.
Building the Application:
1.Component Structure: Design your application's user interface using React components. Leverage Metronic's pre-built components for layout, navigation, and common UI elements.
2.API Routes: Define API routes in your Express application to handle data requests from the React frontend. These routes can perform operations like fetching data from the MySQL database or handling user actions.
3.Data Interaction: Utilize libraries like axios or the built-in fetch API in React to make requests to your Express API endpoints. Parse and display the received data within your React components.
4.Data Persistence: Within your Express routes, connect to your MySQL database using a library like mysql2. Write queries to interact with the database, such as retrieving, creating, updating, or deleting data based on user actions or application logic.
Deployment:
1.Build React App: Use npm run build in your React project to create an optimized production build of your frontend code.
2.Deploy Backend: Deploy your Node.js Express application server to a hosting platform like Heroku or AWS.
3.Configure Frontend: Update your React application's environment variables to point to the deployed backend API endpoint URL.
4.Deploy Frontend: Deploy your built React application code to a web hosting service or a Content Delivery Network (CDN) for optimal performance.
Beyond the Basics:
This article provides a foundational structure. As you progress, consider incorporating additional features such as:
• User Authentication and Authorization: Implement secure login and user management functionalities using libraries like passport.js in your Express backend.
• State Management: For complex applications, explore state management solutions like Redux or Context API in React to manage application state effectively.
[Raspberry Pi Robotics: Programming with Python and Building Your First Robot: From Zero to Hero](https://www.amazon.com/dp/B0CTG9RGFM)
• Error Handling and Security: Implement robust error handling mechanisms on both the frontend and backend to gracefully handle unexpected situations and protect your application from vulnerabilities.
Conclusion:
By leveraging the combined power of Metronic, Bootstrap, React, Node.js, Express.js, and MySQL, you can build a feature-rich and visually appealing web application. Remember, this is a starting point. As your skills and project requirements evolve, delve deeper into each technology to unlock its full potential and create robust and scalable web applications.
| epakconsultant | |
1,878,729 | Buy verified cash app account | https://dmhelpshop.com/product/buy-verified-cash-app-account/ Buy verified cash app account Cash... | 0 | 2024-06-06T04:42:34 | https://dev.to/bibis58604/buy-verified-cash-app-account-12gb | webdev, javascript, beginners, programming | ERROR: type should be string, got "https://dmhelpshop.com/product/buy-verified-cash-app-account/\n\n\n\n\nBuy verified cash app account\nCash app has emerged as a dominant force in the realm of mobile banking within the USA, offering unparalleled convenience for digital money transfers, deposits, and trading. As the foremost provider of fully verified cash app accounts, we take pride in our ability to deliver accounts with substantial limits. Bitcoin enablement, and an unmatched level of security.\n\nOur commitment to facilitating seamless transactions and enabling digital currency trades has garnered significant acclaim, as evidenced by the overwhelming response from our satisfied clientele. Those seeking buy verified cash app account with 100% legitimate documentation and unrestricted access need look no further. Get in touch with us promptly to acquire your verified cash app account and take advantage of all the benefits it has to offer.\n\nWhy dmhelpshop is the best place to buy USA cash app accounts?\nIt’s crucial to stay informed about any updates to the platform you’re using. If an update has been released, it’s important to explore alternative options. Contact the platform’s support team to inquire about the status of the cash app service.\n\nClearly communicate your requirements and inquire whether they can meet your needs and provide the buy verified cash app account promptly. If they assure you that they can fulfill your requirements within the specified timeframe, proceed with the verification process using the required documents.\n\nOur account verification process includes the submission of the following documents: [List of specific documents required for verification].\n\nGenuine and activated email verified\nRegistered phone number (USA)\nSelfie verified\nSSN (social security number) verified\nDriving license\nBTC enable or not enable (BTC enable best)\n100% replacement guaranteed\n100% customer satisfaction\nWhen it comes to staying on top of the latest platform updates, it’s crucial to act fast and ensure you’re positioned in the best possible place. If you’re considering a switch, reaching out to the right contacts and inquiring about the status of the buy verified cash app account service update is essential.\n\nClearly communicate your requirements and gauge their commitment to fulfilling them promptly. Once you’ve confirmed their capability, proceed with the verification process using genuine and activated email verification, a registered USA phone number, selfie verification, social security number (SSN) verification, and a valid driving license.\n\nAdditionally, assessing whether BTC enablement is available is advisable, buy verified cash app account, with a preference for this feature. It’s important to note that a 100% replacement guarantee and ensuring 100% customer satisfaction are essential benchmarks in this process.\n\nHow to use the Cash Card to make purchases?\nTo activate your Cash Card, open the Cash App on your compatible device, locate the Cash Card icon at the bottom of the screen, and tap on it. Then select “Activate Cash Card” and proceed to scan the QR code on your card. Alternatively, you can manually enter the CVV and expiration date. How To Buy Verified Cash App Accounts.\n\nAfter submitting your information, including your registered number, expiration date, and CVV code, you can start making payments by conveniently tapping your card on a contactless-enabled payment terminal. Consider obtaining a buy verified Cash App account for seamless transactions, especially for business purposes. Buy verified cash app account.\n\nWhy we suggest to unchanged the Cash App account username?\nTo activate your Cash Card, open the Cash App on your compatible device, locate the Cash Card icon at the bottom of the screen, and tap on it. Then select “Activate Cash Card” and proceed to scan the QR code on your card.\n\nAlternatively, you can manually enter the CVV and expiration date. After submitting your information, including your registered number, expiration date, and CVV code, you can start making payments by conveniently tapping your card on a contactless-enabled payment terminal. Consider obtaining a verified Cash App account for seamless transactions, especially for business purposes. Buy verified cash app account. Purchase Verified Cash App Accounts.\n\nSelecting a username in an app usually comes with the understanding that it cannot be easily changed within the app’s settings or options. This deliberate control is in place to uphold consistency and minimize potential user confusion, especially for those who have added you as a contact using your username. In addition, purchasing a Cash App account with verified genuine documents already linked to the account ensures a reliable and secure transaction experience.\n\n \n\nBuy verified cash app accounts quickly and easily for all your financial needs.\nAs the user base of our platform continues to grow, the significance of verified accounts cannot be overstated for both businesses and individuals seeking to leverage its full range of features. How To Buy Verified Cash App Accounts.\n\nFor entrepreneurs, freelancers, and investors alike, a verified cash app account opens the door to sending, receiving, and withdrawing substantial amounts of money, offering unparalleled convenience and flexibility. Whether you’re conducting business or managing personal finances, the benefits of a verified account are clear, providing a secure and efficient means to transact and manage funds at scale.\n\nWhen it comes to the rising trend of purchasing buy verified cash app account, it’s crucial to tread carefully and opt for reputable providers to steer clear of potential scams and fraudulent activities. How To Buy Verified Cash App Accounts. With numerous providers offering this service at competitive prices, it is paramount to be diligent in selecting a trusted source.\n\nThis article serves as a comprehensive guide, equipping you with the essential knowledge to navigate the process of procuring buy verified cash app account, ensuring that you are well-informed before making any purchasing decisions. Understanding the fundamentals is key, and by following this guide, you’ll be empowered to make informed choices with confidence.\n\n \n\nIs it safe to buy Cash App Verified Accounts?\nCash App, being a prominent peer-to-peer mobile payment application, is widely utilized by numerous individuals for their transactions. However, concerns regarding its safety have arisen, particularly pertaining to the purchase of “verified” accounts through Cash App. This raises questions about the security of Cash App’s verification process.\n\nUnfortunately, the answer is negative, as buying such verified accounts entails risks and is deemed unsafe. Therefore, it is crucial for everyone to exercise caution and be aware of potential vulnerabilities when using Cash App. How To Buy Verified Cash App Accounts.\n\nCash App has emerged as a widely embraced platform for purchasing Instagram Followers using PayPal, catering to a diverse range of users. This convenient application permits individuals possessing a PayPal account to procure authenticated Instagram Followers.\n\nLeveraging the Cash App, users can either opt to procure followers for a predetermined quantity or exercise patience until their account accrues a substantial follower count, subsequently making a bulk purchase. Although the Cash App provides this service, it is crucial to discern between genuine and counterfeit items. If you find yourself in search of counterfeit products such as a Rolex, a Louis Vuitton item, or a Louis Vuitton bag, there are two viable approaches to consider.\n\n \n\nWhy you need to buy verified Cash App accounts personal or business?\nThe Cash App is a versatile digital wallet enabling seamless money transfers among its users. However, it presents a concern as it facilitates transfer to both verified and unverified individuals.\n\nTo address this, the Cash App offers the option to become a verified user, which unlocks a range of advantages. Verified users can enjoy perks such as express payment, immediate issue resolution, and a generous interest-free period of up to two weeks. With its user-friendly interface and enhanced capabilities, the Cash App caters to the needs of a wide audience, ensuring convenient and secure digital transactions for all.\n\nIf you’re a business person seeking additional funds to expand your business, we have a solution for you. Payroll management can often be a challenging task, regardless of whether you’re a small family-run business or a large corporation. How To Buy Verified Cash App Accounts.\n\nImproper payment practices can lead to potential issues with your employees, as they could report you to the government. However, worry not, as we offer a reliable and efficient way to ensure proper payroll management, avoiding any potential complications. Our services provide you with the funds you need without compromising your reputation or legal standing. With our assistance, you can focus on growing your business while maintaining a professional and compliant relationship with your employees. Purchase Verified Cash App Accounts.\n\nA Cash App has emerged as a leading peer-to-peer payment method, catering to a wide range of users. With its seamless functionality, individuals can effortlessly send and receive cash in a matter of seconds, bypassing the need for a traditional bank account or social security number. Buy verified cash app account.\n\nThis accessibility makes it particularly appealing to millennials, addressing a common challenge they face in accessing physical currency. As a result, ACash App has established itself as a preferred choice among diverse audiences, enabling swift and hassle-free transactions for everyone. Purchase Verified Cash App Accounts.\n\n \n\nHow to verify Cash App accounts\nTo ensure the verification of your Cash App account, it is essential to securely store all your required documents in your account. This process includes accurately supplying your date of birth and verifying the US or UK phone number linked to your Cash App account.\n\nAs part of the verification process, you will be asked to submit accurate personal details such as your date of birth, the last four digits of your SSN, and your email address. If additional information is requested by the Cash App community to validate your account, be prepared to provide it promptly. Upon successful verification, you will gain full access to managing your account balance, as well as sending and receiving funds seamlessly. Buy verified cash app account.\n\n \n\nHow cash used for international transaction?\nExperience the seamless convenience of this innovative platform that simplifies money transfers to the level of sending a text message. It effortlessly connects users within the familiar confines of their respective currency regions, primarily in the United States and the United Kingdom.\n\nNo matter if you’re a freelancer seeking to diversify your clientele or a small business eager to enhance market presence, this solution caters to your financial needs efficiently and securely. Embrace a world of unlimited possibilities while staying connected to your currency domain. Buy verified cash app account.\n\nUnderstanding the currency capabilities of your selected payment application is essential in today’s digital landscape, where versatile financial tools are increasingly sought after. In this era of rapid technological advancements, being well-informed about platforms such as Cash App is crucial.\n\nAs we progress into the digital age, the significance of keeping abreast of such services becomes more pronounced, emphasizing the necessity of staying updated with the evolving financial trends and options available. Buy verified cash app account.\n\nOffers and advantage to buy cash app accounts cheap?\nWith Cash App, the possibilities are endless, offering numerous advantages in online marketing, cryptocurrency trading, and mobile banking while ensuring high security. As a top creator of Cash App accounts, our team possesses unparalleled expertise in navigating the platform.\n\nWe deliver accounts with maximum security and unwavering loyalty at competitive prices unmatched by other agencies. Rest assured, you can trust our services without hesitation, as we prioritize your peace of mind and satisfaction above all else.\n\nEnhance your business operations effortlessly by utilizing the Cash App e-wallet for seamless payment processing, money transfers, and various other essential tasks. Amidst a myriad of transaction platforms in existence today, the Cash App e-wallet stands out as a premier choice, offering users a multitude of functions to streamline their financial activities effectively. Buy verified cash app account.\n\nTrustbizs.com stands by the Cash App’s superiority and recommends acquiring your Cash App accounts from this trusted source to optimize your business potential.\n\nHow Customizable are the Payment Options on Cash App for Businesses?\nDiscover the flexible payment options available to businesses on Cash App, enabling a range of customization features to streamline transactions. Business users have the ability to adjust transaction amounts, incorporate tipping options, and leverage robust reporting tools for enhanced financial management.\n\nExplore trustbizs.com to acquire verified Cash App accounts with LD backup at a competitive price, ensuring a secure and efficient payment solution for your business needs. Buy verified cash app account.\n\nDiscover Cash App, an innovative platform ideal for small business owners and entrepreneurs aiming to simplify their financial operations. With its intuitive interface, Cash App empowers businesses to seamlessly receive payments and effectively oversee their finances. Emphasizing customization, this app accommodates a variety of business requirements and preferences, making it a versatile tool for all.\n\nWhere To Buy Verified Cash App Accounts\nWhen considering purchasing a verified Cash App account, it is imperative to carefully scrutinize the seller’s pricing and payment methods. Look for pricing that aligns with the market value, ensuring transparency and legitimacy. Buy verified cash app account.\n\nEqually important is the need to opt for sellers who provide secure payment channels to safeguard your financial data. Trust your intuition; skepticism towards deals that appear overly advantageous or sellers who raise red flags is warranted. It is always wise to prioritize caution and explore alternative avenues if uncertainties arise.\n\nThe Importance Of Verified Cash App Accounts\nIn today’s digital age, the significance of verified Cash App accounts cannot be overstated, as they serve as a cornerstone for secure and trustworthy online transactions.\n\nBy acquiring verified Cash App accounts, users not only establish credibility but also instill the confidence required to participate in financial endeavors with peace of mind, thus solidifying its status as an indispensable asset for individuals navigating the digital marketplace.\n\nWhen considering purchasing a verified Cash App account, it is imperative to carefully scrutinize the seller’s pricing and payment methods. Look for pricing that aligns with the market value, ensuring transparency and legitimacy. Buy verified cash app account.\n\nEqually important is the need to opt for sellers who provide secure payment channels to safeguard your financial data. Trust your intuition; skepticism towards deals that appear overly advantageous or sellers who raise red flags is warranted. It is always wise to prioritize caution and explore alternative avenues if uncertainties arise.\n\nConclusion\nEnhance your online financial transactions with verified Cash App accounts, a secure and convenient option for all individuals. By purchasing these accounts, you can access exclusive features, benefit from higher transaction limits, and enjoy enhanced protection against fraudulent activities. Streamline your financial interactions and experience peace of mind knowing your transactions are secure and efficient with verified Cash App accounts.\n\nChoose a trusted provider when acquiring accounts to guarantee legitimacy and reliability. In an era where Cash App is increasingly favored for financial transactions, possessing a verified account offers users peace of mind and ease in managing their finances. Make informed decisions to safeguard your financial assets and streamline your personal transactions effectively.\n\nContact Us / 24 Hours Reply\nTelegram:dmhelpshop\nWhatsApp: +1 (980) 277-2786\nSkype:dmhelpshop\nEmail:dmhelpshop@gmail.com\n\n" | bibis58604 |
1,878,725 | Integrating Communication: Installing and Configuring the WhatsApp Module in Odoo | Odoo, a powerful open-source ERP system, empowers businesses to manage various aspects of their... | 0 | 2024-06-06T04:34:00 | https://dev.to/epakconsultant/integrating-communication-installing-and-configuring-the-whatsapp-module-in-odoo-5875 | Odoo, a powerful open-source ERP system, empowers businesses to manage various aspects of their operations. Integrating the WhatsApp module unlocks a new level of communication, allowing businesses to interact directly with customers through their preferred messaging platform. This article guides you through installing and configuring the WhatsApp module in Odoo, streamlining customer interactions, and enhancing communication efficiency.
Prerequisites:
Before diving into the installation process, ensure you have the following:
• Functional Odoo Instance: A running Odoo instance with administrator access is essential.
• WhatsApp Business Account: A verified WhatsApp Business Account is required to connect with the Odoo module.
• Meta Developer Account: Create a Meta developer account to obtain the necessary API credentials for connecting WhatsApp to Odoo.
Installation Process:
1.Odoo App Store: Access the Odoo App Store within your Odoo instance and navigate to the "Modules" section.
2.Search for WhatsApp Module: Search for a reputable WhatsApp integration module. Popular options include "Odoo WhatsApp Connector" or "Odoo WhatsApp Integration."
3.Install and Activate: Click on the chosen module and select "Install." Once installed, activate the module by ticking the checkbox next to it.
Configuration Steps:
1. Access Configuration Menu: Navigate to the "Configuration" menu within your Odoo instance and locate the option for "WhatsApp Business Accounts" (might differ slightly depending on the specific module).
2. Create New Account: Click on "Create" to configure your WhatsApp Business Account within Odoo.
3. API Credentials: Input the necessary API credentials obtained from your Meta developer account. These typically include the Phone Number, Access Token, and Facebook Business Account ID.
4. Callback URL and Verification Token: Locate the sections for "Callback URL" and "Webhook Verify Token" within the Odoo configuration. Copy these values for later use.
5. Meta Developer Console Configuration: Navigate to your Meta developer console and locate the WhatsApp Business Account settings. Paste the copied Callback URL and webhook Verify Token from Odoo into the designated fields.
6. Sync Templates (Optional): Some modules allow you to pre-configure message templates for Odoo actions like order confirmations or delivery updates. These templates require approval from Meta before use. Utilize the "Sync Templates" function within the Odoo module if available.
Testing and Usage:
1. Test Connection: Once the configuration is complete, initiate a test message through the Odoo module to ensure successful communication with your WhatsApp Business Account.
2. Sending and Receiving Messages: Depending on the module's functionality, you might be able to send WhatsApp messages directly from Odoo for various purposes like marketing campaigns or customer support interactions. You can also receive incoming customer messages through the module, centralizing communication within Odoo.
[From Novice to Pro: Uncover the World of Trading View and Learn Fundamental Trading Concepts](https://www.amazon.com/dp/B0CTFPD4QT)
Additional Considerations:
• Compliance with WhatsApp Business Policies: Ensure your usage of the WhatsApp module adheres to WhatsApp Business Policies. Avoid unsolicited messages and prioritize providing value to customers through your communication.
• Data Privacy: Comply with data privacy regulations in your region regarding customer communication through WhatsApp.
• Advanced Features (Optional): Some modules offer advanced features like two-way communication, automated message triggers based on Odoo events, and integration with CRM functionalities. Explore these features if your business needs necessitate them.
Benefits of WhatsApp Integration:
• Improved Customer Communication: Connect with customers on their preferred platform, leading to faster response times and increased engagement.
• Enhanced Customer Experience: Offer a convenient and familiar communication channel for customer inquiries and support.
• Streamlined Workflow: Centralize communication within Odoo, improving team collaboration and response efficiency.
Conclusion:
By installing and configuring the WhatsApp module in Odoo, you can unlock a powerful communication channel. Remember to prioritize responsible use, data privacy, and explore advanced features if needed. This integration can empower your business to connect with customers more effectively and elevate the overall customer experience.
| epakconsultant | |
1,878,724 | Diabetes Prediction Bot | Overview: The "Diabetes Prediction Bot" is a machine learning-based software application designed to... | 0 | 2024-06-06T04:33:08 | https://dev.to/sudhanshuambastha/diabetes-prediction-bot-1fh3 | python, diabetespredictionsystem, database, github | **Overview:**
The "Diabetes Prediction Bot" is a machine learning-based software application designed to predict whether an individual is likely to have diabetes. Users can provide relevant medical and lifestyle data, and the bot analyzes this information to provide a predictive outcome. This tool is useful for early detection and risk assessment of diabetes, allowing individuals to take preventive measures and seek medical advice when necessary.
**Files:**
- trained_model.sav: This file contains the trained machine learning model for diabetes prediction.
- Diabetes-Prediction-bot deployment in Spyder.py: This Python script is used for deploying the Diabetes Prediction Bot in the Spyder IDE and running it using 'Streamlit'.
- diabetes.csv: This data file contains the dataset used to train and test the diabetes prediction model.
- diabetes_prediction.py: This Python script is designated for use in Google Colab.
**Usage:**
- Ensure you have the necessary dependencies and libraries installed (e.g., NumPy, Pandas, Scikit-Learn).
- Run the provided Python script (Spyder multiple disease prediction(combo of heart & diabetes prediction bot).py) in the Spyder IDE to deploy the bot.
- Provide the required medical and lifestyle data as input.
- The bot will analyze the data and provide a prediction regarding the likelihood of diabetes.
_GitHub Repository:_ [Diabetes Prediction Bot](https://github.com/Sudhanshu-Ambastha/Diabetes-Prediction-Bot)
_Deployed Model:_ [Diabetes Prediction Bot](https://poly-disease-predictor.onrender.com/)
This repository has garnered 2 stars, 5 clones, and 50 views, making it a popular tool for health-conscious individuals seeking quick and reliable body metrics assessment. Give it a try and stay informed about your body composition! While many have cloned my projects, only a few have shown interest by granting them a star. **Plagiarism is bad**, and even if you are copying it, just consider giving it a star.
**Check out the other posts related to this one:-**
- [Multiple Disease Prediction](https://dev.to/sudhanshuambastha/multiple-disease-prediction-system-hnj)
- [Poly Disease Predictor](https://dev.to/sudhanshuambastha/poly-disease-predictor-2881)
- [Heart Disease Prediction System](https://dev.to/sudhanshuambastha/heart-disease-prediction-system-2e4k) | sudhanshuambastha |
1,878,720 | Deep Dive into the Java Virtual Machine (JVM) | 1. Preface The Java Virtual Machine (JVM) is the core component of the Java platform,... | 0 | 2024-06-06T04:22:27 | https://dev.to/happyer/deep-dive-into-the-java-virtual-machine-jvm-2257 | android, java, development, mobile | ### 1. Preface
The Java Virtual Machine (JVM) is the core component of the Java platform, enabling Java programs to "write once, run anywhere." In this article, we will delve into the JVM to help you better understand it.
### 2. Basic Concepts of JVM
#### 2.1. What is JVM?
The JVM (Java Virtual Machine) is an **abstract computing machine** that does not interact directly with hardware but executes Java bytecode through the operating system. This design gives Java programs the "write once, run anywhere" feature, as Java bytecode can run wherever there is a JVM.
#### 2.2. Components of JVM
The JVM consists of several key components:
- **ClassLoader**: Responsible for reading `.class` files (Java bytecode files) and loading them into the JVM. The ClassLoader follows a strategy called the "parent delegation model" to ensure class uniqueness and security.
- **Runtime Data Area**: This is where the JVM allocates and manages memory for Java programs. It includes the Heap, Stack, Method Area, etc.
- **Heap**: Used to store all Java object instances.
- **Stack**: Each thread has a private stack for storing local variables, method calls, etc.
- **Method Area**: Also known as the "Permanent Generation" (PermGen, but replaced by Metaspace in Java 8), used to store class metadata.
- **Execution Engine**: The core of the JVM, responsible for interpreting and executing Java bytecode instructions. Modern JVMs typically use Just-In-Time (JIT) compilers to optimize bytecode execution.
- **Native Interface**: Allows Java programs to call native methods, i.e., functions written in languages like C or C++.
### 3. Working Principle of JVM
#### 3.1. Loading Process
When a Java program starts, the JVM loads the required `.class` files. This process includes:
1. **Loading**: The ClassLoader reads the `.class` file into memory.
2. **Verification**: The JVM checks if the class file conforms to Java bytecode specifications.
3. **Preparation**: Memory is allocated for class variables, and default values are set.
4. **Resolution**: Symbolic references (like method names, field names) in the class are resolved to direct references (i.e., memory addresses).
5. **Initialization**: Static initialization blocks and static variable assignments in the class are executed.
#### 3.2. Bytecode Execution
The JVM executes bytecode in two main ways:
- **Interpretation**: The JVM reads and executes bytecode instructions one by one. This method is simple but less efficient.
- **Just-In-Time (JIT) Compilation**: The JVM compiles frequently executed code (hotspots) into native machine code to improve execution efficiency.
#### 3.3. Memory Management
The JVM manages memory for Java programs, including:
- **Heap**: Stores all Java object instances. The JVM's garbage collector periodically cleans up objects in the heap that are no longer in use.
- **Stack**: Each thread has its own stack for storing local variables, method calls, etc. When a method is called, the JVM allocates a stack frame for it.
- **Method Area**: Stores class metadata, such as class names, field names, method signatures, etc.
### 4. JVM Performance Optimization and Monitoring
#### 4.1. Performance Optimization
To improve JVM performance, developers can take the following measures:
1. **Configure Heap Memory Reasonably**
- **Set Heap Size**: Set the JVM heap size based on the application's memory requirements and available physical memory. Avoid setting the heap too small, which can lead to frequent garbage collection, and avoid setting it too large, which can waste memory.
- **Adjust the Ratio of Young and Old Generations**: Allocate the sizes of the young and old generations reasonably to balance the frequency and overhead of garbage collection.
2. **Choose an Appropriate Garbage Collector**
- **Select Based on Application Characteristics**: Different garbage collectors are suitable for different application scenarios. For latency-sensitive applications, consider using the G1 or ZGC garbage collector.
3. **Enable Just-In-Time (JIT) Compilation**
- **Use the C2 Compiler**: In production environments, enabling the C2 (server-side) compiler can improve the execution efficiency of hotspot code.
4. **Optimize Thread Configuration**
- **Set Thread Stack Size Reasonably**: Set the thread stack size based on the application's thread usage and available memory.
- **Use Thread Pools**: Manage threads through thread pools to avoid the overhead of frequent thread creation and destruction.
5. **Reduce Object Creation and Long-Lived Objects**
- **Avoid Unnecessary Object Creation**: Reuse objects as much as possible to reduce the number of object creations.
- **Use Weak References**: Use weak references for objects that do not need to be held for a long time to reduce memory usage.
6. **Use Compressed Pointers**
- **Enable Compressed Pointers**: In a 64-bit JVM, enabling compressed pointers (Compressed Oops) can reduce memory usage and improve cache efficiency.
7. **Optimize Class Loading**
- **Reduce Class Loading Times**: Avoid unnecessary class loading, such as through lazy loading or on-demand loading.
8. **Monitoring and Diagnosis**
- **Use JVM Monitoring Tools**: Tools like VisualVM, JProfiler, etc., can regularly monitor JVM performance metrics such as CPU usage, memory usage, etc.
- **Analyze Garbage Collection Logs**: Enable garbage collection logs to analyze garbage collection behavior and identify potential performance bottlenecks.
9. **Use Ahead-Of-Time (AOT) Compilation**
- **GraalVM AOT**: For certain types of applications, using GraalVM's Ahead-Of-Time compilation can improve startup time and runtime performance.
10. **Avoid Memory Leaks**
- **Check and Fix Memory Leaks**: Regularly perform memory analysis to ensure no objects are being held erroneously, leading to memory leaks.
11. **Use Appropriate Data Structures and Algorithms**
- **Optimize Data Structures**: Choosing appropriate data structures and algorithms can significantly improve program performance.
12. **Code Optimization**
- **Avoid Excessive Local Variables**: Minimize the use of local variables to reduce memory usage and garbage collection overhead.
- **Use StringBuilder Instead of String**: Use StringBuilder instead of String in scenarios that require frequent string concatenation.
13. **Reduce System Calls**
- **Reduce I/O Operations**: Optimize I/O operations to reduce the number of system calls and improve performance.
14. **Use the Latest JVM Version**
- **Upgrade JVM**: Use the latest JVM version, which usually includes performance improvements and bug fixes.
#### 4.2. Monitoring
Monitoring JVM performance is crucial for timely identifying and resolving issues. Common monitoring tools include:
- **JDK Built-in Tools**: Tools like `jconsole`, `jvisualvm`, etc., can monitor JVM performance metrics in real-time, such as CPU usage, memory usage, etc.
- **Third-Party Monitoring Tools**: Tools like Prometheus, Grafana, etc., can provide more advanced monitoring and alerting capabilities.
These tools help developers gain deep insights into the JVM's running state, thereby optimizing Java program performance.
### 5. JVM Garbage Collection Mechanism
Garbage Collection (GC) is a crucial mechanism for JVM memory management. It automatically detects and recycles memory occupied by objects that are no longer in use, ensuring that the JVM has enough memory space for new objects.
#### 5.1. Basic Principles of Garbage Collection
The garbage collector uses a series of algorithms to detect which objects are "garbage," i.e., no longer referenced by any live objects. Once an object is deemed garbage, it is marked as collectible and will be cleaned up in the next garbage collection cycle.
#### 5.2. Common Garbage Collection Algorithms
- **Mark-and-Sweep Algorithm**: This is the most basic garbage collection algorithm, consisting of two phases: the marking phase and the sweeping phase. The marking phase traverses all live objects, while the sweeping phase recycles the memory occupied by all unmarked objects.
- **Copying Algorithm**: This algorithm divides the available memory into two halves and uses only one half at a time. When one half is full, it copies all live objects to the other half and then clears the used memory space in one go.
- **Generational Collection Algorithm**: This algorithm divides memory into several sections based on the lifespan of objects, typically splitting the Java heap into the young generation and the old generation. This allows the use of the most appropriate collection algorithm for each section. In the young generation, where most objects die quickly, the copying algorithm is used to minimize the cost of copying live objects. In the old generation, where objects have a higher survival rate and there is no extra space for allocation guarantees, the mark-and-sweep or mark-and-compact algorithms are used.
#### 5.3. Garbage Collection Tuning
Tuning the garbage collector is a complex process that involves considering multiple factors, such as heap size, garbage collection frequency, and application characteristics. Some common tuning strategies include:
- **Adjusting Heap Size**: Set the heap size based on the application's requirements to avoid frequent garbage collection.
- **Choosing the Right Garbage Collector**: Different garbage collectors are suitable for different application scenarios, so choose based on the application's characteristics.
- **Tuning Garbage Collection Parameters**: Adjust parameters such as the ratio of the young and old generations and the conditions that trigger Full GC.
### 6. JVM Class Loading Mechanism
Class loading is a crucial step in the JVM startup process, involving loading bytecode files (.class files) into the JVM and initializing classes.
#### 6.1. Class Loading Process
The class loading process includes the following steps:
- **Loading**: The ClassLoader reads the bytecode file into memory and assigns it a unique identifier.
- **Verification**: The JVM checks if the bytecode file conforms to Java bytecode specifications to ensure its security.
- **Preparation**: Memory is allocated for class variables, and default values are set.
- **Resolution**: Symbolic references in the class are resolved to direct references.
- **Initialization**: Static initialization blocks and static variable assignments in the class are executed.
#### 6.2. Parent Delegation Model
Java ClassLoaders use a strategy called the "parent delegation model." According to this model, when a ClassLoader receives a class loading request, it first delegates the request to its parent ClassLoader. Each level of ClassLoader does the same, so all loading requests eventually reach the top-level bootstrap ClassLoader. If the parent ClassLoader cannot handle the request (i.e., it cannot find the required class in its search scope), the current ClassLoader handles it.
This mechanism ensures class uniqueness because each class is loaded only once and ensures security because untrusted ClassLoaders cannot replace already loaded system classes.
### 7. JVM Thread Management
The JVM uses threads to achieve concurrent execution and multitasking. Each thread has its own execution stack and program counter, which together define the thread's execution state.
#### 7.1. Thread Creation and Management
In the JVM, thread creation and management are handled by the `Thread` class and the JVM thread scheduler. Developers can create new threads by creating `Thread` objects and starting them by calling the `start()` method.
#### 7.2. Thread Synchronization and Deadlock
In a multithreaded environment, synchronization and data contention between threads are significant issues. The JVM provides various synchronization mechanisms, such as the `synchronized` keyword and the locks and synchronization utilities in the `java.util.concurrent` package, to help developers manage thread synchronization.
However, improper synchronization can lead to deadlocks. A deadlock occurs when two or more threads are waiting for each other to release resources, causing them to be stuck indefinitely. To avoid deadlocks, developers need to carefully design synchronization strategies and use the synchronization tools provided by the JVM appropriately.
### 8. JVM Exception Handling
Exception handling is a crucial aspect of Java programming. The JVM manages runtime errors through an exception handling mechanism, providing developers with an elegant way to handle these errors.
#### 8.1. Exception Class Hierarchy
In Java, exception classes form a hierarchy, with `Throwable` as the base class for all exceptions. The `Exception` class, derived from `Throwable`, represents recoverable exceptions, while the `Error` class, also derived from `Throwable`, represents unrecoverable errors.
#### 8.2. try-catch and finally Blocks
Java uses `try-catch` blocks to catch and handle exceptions. Developers can place code that might throw an exception in the `try` block. If an exception is thrown, control is transferred to the `catch` block that matches the exception type.
The `finally` block ensures that a segment of code is always executed after the `try-catch` block, regardless of whether an exception occurred. This is useful for releasing resources, such as closing files or database connections.
#### 8.3. Custom Exceptions
Developers can create custom exceptions by extending the `Exception` class or its subclasses. This makes exception handling more flexible, allowing different types of exceptions to be handled according to specific business logic.
### 9. JVM Debugging and Diagnostic Tools
The JVM provides a range of debugging and diagnostic tools to help developers understand and resolve runtime issues.
#### 9.1. jstack and jmap
The `jstack` tool prints the thread stack traces of a running JVM process, which is useful for diagnosing deadlocks and performance issues. The `jmap` tool generates heap dump files, which can be used to analyze memory leaks and garbage collection issues.
#### 9.2. jhat and jvisualvm
The `jhat` tool is a command-line utility for analyzing heap dump files. It can generate HTML reports to help developers view and analyze objects in the heap. `jvisualvm` is a graphical tool that provides a more intuitive interface for viewing and analyzing JVM performance metrics and heap dump files.
#### 9.3. Java Mission Control
Java Mission Control (JMC) is a powerful flight recorder and monitoring tool for collecting and analyzing JVM performance data. It helps developers identify performance bottlenecks, memory leaks, and other runtime issues.
By using these tools, developers can gain deep insights into the JVM's running state, enabling them to optimize Java program performance and resolve issues effectively.
### 10. Codia AI's products
Codia AI has rich experience in multimodal, image processing, development, and AI.
1.[**Codia AI Figma to code:HTML, CSS, React, Vue, iOS, Android, Flutter, Tailwind, Web, Native,...**](https://codia.ai/s/YBF9)

2.[**Codia AI DesignGen: Prompt to UI for Website, Landing Page, Blog**](https://codia.ai/t/pNFx)

3.[**Codia AI Design: Screenshot to Editable Figma Design**](https://codia.ai/d/5ZFb)

4.[**Codia AI VectorMagic: Image to Full-Color Vector/PNG to SVG**](https://codia.ai/v/bqFJ)
 | happyer |
1,878,719 | Battling Bugs: Top 5 Most Common Unity App Errors and How to Fix Them | Unity, a powerful game engine, empowers developers to create immersive and interactive experiences.... | 0 | 2024-06-06T04:21:20 | https://dev.to/epakconsultant/battling-bugs-top-5-most-common-unity-app-errors-and-how-to-fix-them-1mn6 | unity3d | Unity, a powerful game engine, empowers developers to create immersive and interactive experiences. However, even the most seasoned developers encounter bugs during the development process. This article explores the top 5 most common Unity app bugs, providing insights into their causes and solutions to help you streamline your development workflow.
1. Logic Errors:
• Description: Logic errors stem from mistakes in your code's logic or reasoning. These can manifest as unexpected behavior, incorrect calculations, or crashes. Examples include:
o Using incorrect comparison operators (e.g., == instead of != for inequality).
o Forgetting to handle edge cases in conditional statements.
o Performing calculations with the wrong data types.
• Solutions:
o Thorough Code Review: Implement a meticulous code review process, either individually or with a team, to identify potential logic errors.
o Utilize Debugging Tools: Unity offers debugging tools like breakpoints and the console to step through your code and pinpoint the source of errors.
o Test Early and Often: Rigorous testing throughout the development process helps uncover logic errors before they reach production.
2. Missing References:
• Description: This occurs when your code tries to access a game object, script, or component that doesn't exist or hasn't been properly assigned in the Inspector. This can lead to null reference exceptions and prevent your app from functioning as intended.
[Mastering OWL 2 Web Ontology Language: From Foundations to Practical Applications](https://www.amazon.com/dp/B0CT93LVJV)
• Solutions:
o Double-Check References: Meticulously verify that all scripts and components are correctly assigned in the Inspector window.
o Use Editor Scripts for Automation: Consider using editor scripts to automate repetitive tasks like assigning references, reducing the chance of manual errors.
o Utilize Debugging Tools: The Unity console often displays error messages indicating missing references, guiding you towards a solution.
3. Physics Glitches:
• Description: Physics-related bugs can cause objects to behave erratically, fall through the world, or get stuck in unexpected positions. These can significantly impact gameplay and immersion.
• Solutions:
o Fine-tune Physics Settings: Experiment with Physics settings within the Inspector, adjusting parameters like gravity, collision detection, and Rigidbody properties.
o Utilize Debug Visualizations: Enable physics debug visualizations in Unity to see how colliders interact with each other and identify potential issues.
o Consider Alternative Approaches: If complex physics simulations cause glitches, explore simpler collision detection methods or alternative movement mechanics.
4. Memory Leaks:
• Description: Memory leaks occur when your app allocates memory for objects but fails to release it when they're no longer needed. Over time, this can lead to performance degradation, crashes, and instability.
• Solutions:
o Optimize Code: Utilize memory-efficient coding practices like properly disposing of objects and avoiding unnecessary allocations.
o Utilize Memory Profiling Tools: Unity provides memory profiling tools to identify areas where your app might be leaking memory.
o Consider Alternative Implementations: If a specific functionality is causing memory leaks, explore alternative approaches or libraries that might be more memory-efficient.
5. Cross-Platform Compatibility Issues:
• Description: If you're developing for multiple platforms (mobile, PC, consoles), you might encounter issues specific to each platform. These can range from rendering differences to input handling problems.
• Solutions:
o Thorough Platform Testing: Test your app extensively on all target platforms to identify and address platform-specific issues.
o Utilize Platform-Specific Features: Leverage Unity's features for building cross-platform apps while customizing certain aspects for each platform to ensure optimal performance.
o Consult Platform Documentation: Refer to official documentation and resources from each platform provider to understand best practices and potential limitations.
Conclusion:
By understanding these common Unity app bugs and their solutions, you can streamline your development process and create more robust and polished applications. Remember, a proactive approach to debugging, combined with meticulous testing and code review, can significantly reduce the number of bugs encountered and ensure a smoother development journey. Happy coding!
| epakconsultant |
1,878,718 | Introduction to Feature Flags and OTA Updates with CodePush in React Native | Hey devs! In this post, we will explore two powerful techniques that can revolutionize how you... | 0 | 2024-06-06T04:20:33 | https://dev.to/paulocappa/introduction-to-feature-flags-and-ota-updates-with-codepush-in-react-native-4b9j | reactnative, react, javascript, webdev | Hey devs!
In this post, we will explore two powerful techniques that can revolutionize how you develop and deliver mobile apps: Feature Flags and Over-the-Air (OTA) updates with CodePush. We will learn what these tools are, their benefits, how to configure them, and how to integrate them into your React Native project.
### What are Feature Flags?
Feature Flags, also known as Feature Toggles, are a technique that allows you to enable or disable specific functionalities of your app in real-time without needing to deploy new code. Think of them as light switches: you can turn them on or off as needed.
#### Benefits of Feature Flags
1. **Continuous Development**: Allow merging unfinished code into the main branch without affecting end users.
2. **Gradual Release**: Facilitate controlled release of new features, starting with a small group of users and gradually expanding.
3. **A/B Testing**: Enable testing different versions of a feature for different user groups.
4. **Quick Rollback**: Easily disable problematic features instantly in case of issues.
5. **Personalization**: Deliver personalized experiences to users.
### Implementing Feature Flags with API Call
Let's create an example of implementing Feature Flags in a React Native app, including fetching the Feature Flags from an API.
#### Defining Feature Flags
Create a `featureFlags.js` file to load the Feature Flags from an API.
```javascript
// featureFlags.js
let featureFlags = {
newFeature: false,
anotherFeature: false,
};
export const loadFeatureFlags = async () => {
try {
const response = await fetch('https://api.example.com/feature-flags');
const data = await response.json();
featureFlags = { ...featureFlags, ...data };
} catch (error) {
console.error('Error loading Feature Flags:', error);
}
};
export const getFeatureFlags = () => featureFlags;
```
#### Using Feature Flags in the Component
Modify the `App.js` file to load the Feature Flags from the API:
```javascript
// App.js
import React, { useEffect, useState } from 'react';
import { View, Text, ActivityIndicator } from 'react-native';
import { loadFeatureFlags, getFeatureFlags } from './featureFlags';
const App = () => {
const [featureFlags, setFeatureFlags] = useState(getFeatureFlags());
const [loading, setLoading] = useState(true);
useEffect(() => {
const fetchFeatureFlags = async () => {
await loadFeatureFlags();
setFeatureFlags(getFeatureFlags());
setLoading(false);
};
fetchFeatureFlags();
}, []);
if (loading) {
return (
<View>
<ActivityIndicator size="large" color="#0000ff" />
</View>
);
}
return (
<View>
<Text>Main App</Text>
{featureFlags.newFeature && (
<Text>New Feature Enabled!</Text>
)}
{featureFlags.anotherFeature && (
<Text>Another Feature Enabled!</Text>
)}
</View>
);
};
export default App;
```
### What are OTA Updates?
OTA (Over-the-Air) updates allow you to update your app's code directly on users' devices without going through the App Store or Google Play review process. Microsoft CodePush is a popular OTA solution for React Native apps.
#### Benefits of OTA Updates
1. **Rapid Deployment**: Send fixes and improvements to users in minutes.
2. **Reduced Wait Time**: Avoid the app store approval time.
3. **Bug Fixes**: Quickly fix critical bugs in production.
4. **Continuous Experience**: Improve user experience with continuous updates without interruptions.
### Setting Up CodePush in React Native
Let's set up CodePush to manage OTA updates in your app.
1: **Install CodePush**:
```bash
npm install --save react-native-code-push
```
2: **Link CodePush**:
```bash
npx react-native link react-native-code-push
```
3: **Configure CodePush in the Project**:
Modify your `App.js` file to include CodePush:
```javascript
// App.js
import React from 'react';
import { View, Text } from 'react-native';
import codePush from 'react-native-code-push';
let codePushOptions = { checkFrequency: codePush.CheckFrequency.ON_APP_START };
const App = () => {
return (
<View>
<Text>Main App</Text>
</View>
);
};
export default codePush(codePushOptions)(App);
```
### Integrating Feature Flags and CodePush
Let's integrate Feature Flags and CodePush to create a dynamic and powerful solution.
1: **Load and Update Feature Flags with CodePush**:
Update the state of the Feature Flags when a CodePush update is applied.
```javascript
// App.js
import React, { useEffect, useState } from 'react';
import { View, Text, ActivityIndicator } from 'react-native';
import codePush from 'react-native-code-push';
import { loadFeatureFlags, getFeatureFlags } from './featureFlags';
let codePushOptions = { checkFrequency: codePush.CheckFrequency.ON_APP_START };
const App = () => {
const [featureFlags, setFeatureFlags] = useState(getFeatureFlags());
const [loading, setLoading] = useState(true);
useEffect(() => {
const fetchFeatureFlags = async () => {
await loadFeatureFlags();
setFeatureFlags(getFeatureFlags());
setLoading(false);
};
const syncCodePush = () => {
codePush.sync({
updateDialog: true,
installMode: codePush.InstallMode.IMMEDIATE
}, (status) => {
if (status === codePush.SyncStatus.UPDATE_INSTALLED) {
fetchFeatureFlags();
}
});
};
fetchFeatureFlags();
syncCodePush();
}, []);
if (loading) {
return (
<View>
<ActivityIndicator size="large" color="#0000ff" />
</View>
);
}
return (
<View>
<Text>Main App</Text>
{featureFlags.newFeature && (
<Text>New Feature Enabled!</Text>
)}
{featureFlags.anotherFeature && (
<Text>Another Feature Enabled!</Text>
)}
</View>
);
};
export default codePush(codePushOptions)(App);
```
2: **Distribute Updates with CodePush**:
After updating your Feature Flags or any other part of the code, you can distribute the update with CodePush:
```bash
appcenter codepush release-react -a <ownerName>/<appName> -d Production
```
### Conclusion
Combining Feature Flags with OTA updates using CodePush in React Native offers a powerful way to control and update your app in real-time. This not only improves the user experience but also provides flexibility to test, release, and roll back features safely and efficiently. With these tools, you can ensure your app is always up-to-date and functioning according to your users' expectations. | paulocappa |
1,878,717 | Buy verified cash app account | https://dmhelpshop.com/product/buy-verified-cash-app-account/ Buy verified cash app account Cash... | 0 | 2024-06-06T04:19:58 | https://dev.to/hifika6987/buy-verified-cash-app-account-3m9p | webdev, javascript, beginners, programming | ERROR: type should be string, got "https://dmhelpshop.com/product/buy-verified-cash-app-account/\n\n\n\n\nBuy verified cash app account\nCash app has emerged as a dominant force in the realm of mobile banking within the USA, offering unparalleled convenience for digital money transfers, deposits, and trading. As the foremost provider of fully verified cash app accounts, we take pride in our ability to deliver accounts with substantial limits. Bitcoin enablement, and an unmatched level of security.\n\nOur commitment to facilitating seamless transactions and enabling digital currency trades has garnered significant acclaim, as evidenced by the overwhelming response from our satisfied clientele. Those seeking buy verified cash app account with 100% legitimate documentation and unrestricted access need look no further. Get in touch with us promptly to acquire your verified cash app account and take advantage of all the benefits it has to offer.\n\nWhy dmhelpshop is the best place to buy USA cash app accounts?\nIt’s crucial to stay informed about any updates to the platform you’re using. If an update has been released, it’s important to explore alternative options. Contact the platform’s support team to inquire about the status of the cash app service.\n\nClearly communicate your requirements and inquire whether they can meet your needs and provide the buy verified cash app account promptly. If they assure you that they can fulfill your requirements within the specified timeframe, proceed with the verification process using the required documents.\n\nOur account verification process includes the submission of the following documents: [List of specific documents required for verification].\n\nGenuine and activated email verified\nRegistered phone number (USA)\nSelfie verified\nSSN (social security number) verified\nDriving license\nBTC enable or not enable (BTC enable best)\n100% replacement guaranteed\n100% customer satisfaction\nWhen it comes to staying on top of the latest platform updates, it’s crucial to act fast and ensure you’re positioned in the best possible place. If you’re considering a switch, reaching out to the right contacts and inquiring about the status of the buy verified cash app account service update is essential.\n\nClearly communicate your requirements and gauge their commitment to fulfilling them promptly. Once you’ve confirmed their capability, proceed with the verification process using genuine and activated email verification, a registered USA phone number, selfie verification, social security number (SSN) verification, and a valid driving license.\n\nAdditionally, assessing whether BTC enablement is available is advisable, buy verified cash app account, with a preference for this feature. It’s important to note that a 100% replacement guarantee and ensuring 100% customer satisfaction are essential benchmarks in this process.\n\nHow to use the Cash Card to make purchases?\nTo activate your Cash Card, open the Cash App on your compatible device, locate the Cash Card icon at the bottom of the screen, and tap on it. Then select “Activate Cash Card” and proceed to scan the QR code on your card. Alternatively, you can manually enter the CVV and expiration date. How To Buy Verified Cash App Accounts.\n\nAfter submitting your information, including your registered number, expiration date, and CVV code, you can start making payments by conveniently tapping your card on a contactless-enabled payment terminal. Consider obtaining a buy verified Cash App account for seamless transactions, especially for business purposes. Buy verified cash app account.\n\nWhy we suggest to unchanged the Cash App account username?\nTo activate your Cash Card, open the Cash App on your compatible device, locate the Cash Card icon at the bottom of the screen, and tap on it. Then select “Activate Cash Card” and proceed to scan the QR code on your card.\n\nAlternatively, you can manually enter the CVV and expiration date. After submitting your information, including your registered number, expiration date, and CVV code, you can start making payments by conveniently tapping your card on a contactless-enabled payment terminal. Consider obtaining a verified Cash App account for seamless transactions, especially for business purposes. Buy verified cash app account. Purchase Verified Cash App Accounts.\n\nSelecting a username in an app usually comes with the understanding that it cannot be easily changed within the app’s settings or options. This deliberate control is in place to uphold consistency and minimize potential user confusion, especially for those who have added you as a contact using your username. In addition, purchasing a Cash App account with verified genuine documents already linked to the account ensures a reliable and secure transaction experience.\n\n \n\nBuy verified cash app accounts quickly and easily for all your financial needs.\nAs the user base of our platform continues to grow, the significance of verified accounts cannot be overstated for both businesses and individuals seeking to leverage its full range of features. How To Buy Verified Cash App Accounts.\n\nFor entrepreneurs, freelancers, and investors alike, a verified cash app account opens the door to sending, receiving, and withdrawing substantial amounts of money, offering unparalleled convenience and flexibility. Whether you’re conducting business or managing personal finances, the benefits of a verified account are clear, providing a secure and efficient means to transact and manage funds at scale.\n\nWhen it comes to the rising trend of purchasing buy verified cash app account, it’s crucial to tread carefully and opt for reputable providers to steer clear of potential scams and fraudulent activities. How To Buy Verified Cash App Accounts. With numerous providers offering this service at competitive prices, it is paramount to be diligent in selecting a trusted source.\n\nThis article serves as a comprehensive guide, equipping you with the essential knowledge to navigate the process of procuring buy verified cash app account, ensuring that you are well-informed before making any purchasing decisions. Understanding the fundamentals is key, and by following this guide, you’ll be empowered to make informed choices with confidence.\n\n \n\nIs it safe to buy Cash App Verified Accounts?\nCash App, being a prominent peer-to-peer mobile payment application, is widely utilized by numerous individuals for their transactions. However, concerns regarding its safety have arisen, particularly pertaining to the purchase of “verified” accounts through Cash App. This raises questions about the security of Cash App’s verification process.\n\nUnfortunately, the answer is negative, as buying such verified accounts entails risks and is deemed unsafe. Therefore, it is crucial for everyone to exercise caution and be aware of potential vulnerabilities when using Cash App. How To Buy Verified Cash App Accounts.\n\nCash App has emerged as a widely embraced platform for purchasing Instagram Followers using PayPal, catering to a diverse range of users. This convenient application permits individuals possessing a PayPal account to procure authenticated Instagram Followers.\n\nLeveraging the Cash App, users can either opt to procure followers for a predetermined quantity or exercise patience until their account accrues a substantial follower count, subsequently making a bulk purchase. Although the Cash App provides this service, it is crucial to discern between genuine and counterfeit items. If you find yourself in search of counterfeit products such as a Rolex, a Louis Vuitton item, or a Louis Vuitton bag, there are two viable approaches to consider.\n\n \n\nWhy you need to buy verified Cash App accounts personal or business?\nThe Cash App is a versatile digital wallet enabling seamless money transfers among its users. However, it presents a concern as it facilitates transfer to both verified and unverified individuals.\n\nTo address this, the Cash App offers the option to become a verified user, which unlocks a range of advantages. Verified users can enjoy perks such as express payment, immediate issue resolution, and a generous interest-free period of up to two weeks. With its user-friendly interface and enhanced capabilities, the Cash App caters to the needs of a wide audience, ensuring convenient and secure digital transactions for all.\n\nIf you’re a business person seeking additional funds to expand your business, we have a solution for you. Payroll management can often be a challenging task, regardless of whether you’re a small family-run business or a large corporation. How To Buy Verified Cash App Accounts.\n\nImproper payment practices can lead to potential issues with your employees, as they could report you to the government. However, worry not, as we offer a reliable and efficient way to ensure proper payroll management, avoiding any potential complications. Our services provide you with the funds you need without compromising your reputation or legal standing. With our assistance, you can focus on growing your business while maintaining a professional and compliant relationship with your employees. Purchase Verified Cash App Accounts.\n\nA Cash App has emerged as a leading peer-to-peer payment method, catering to a wide range of users. With its seamless functionality, individuals can effortlessly send and receive cash in a matter of seconds, bypassing the need for a traditional bank account or social security number. Buy verified cash app account.\n\nThis accessibility makes it particularly appealing to millennials, addressing a common challenge they face in accessing physical currency. As a result, ACash App has established itself as a preferred choice among diverse audiences, enabling swift and hassle-free transactions for everyone. Purchase Verified Cash App Accounts.\n\n \n\nHow to verify Cash App accounts\nTo ensure the verification of your Cash App account, it is essential to securely store all your required documents in your account. This process includes accurately supplying your date of birth and verifying the US or UK phone number linked to your Cash App account.\n\nAs part of the verification process, you will be asked to submit accurate personal details such as your date of birth, the last four digits of your SSN, and your email address. If additional information is requested by the Cash App community to validate your account, be prepared to provide it promptly. Upon successful verification, you will gain full access to managing your account balance, as well as sending and receiving funds seamlessly. Buy verified cash app account.\n\n \n\nHow cash used for international transaction?\nExperience the seamless convenience of this innovative platform that simplifies money transfers to the level of sending a text message. It effortlessly connects users within the familiar confines of their respective currency regions, primarily in the United States and the United Kingdom.\n\nNo matter if you’re a freelancer seeking to diversify your clientele or a small business eager to enhance market presence, this solution caters to your financial needs efficiently and securely. Embrace a world of unlimited possibilities while staying connected to your currency domain. Buy verified cash app account.\n\nUnderstanding the currency capabilities of your selected payment application is essential in today’s digital landscape, where versatile financial tools are increasingly sought after. In this era of rapid technological advancements, being well-informed about platforms such as Cash App is crucial.\n\nAs we progress into the digital age, the significance of keeping abreast of such services becomes more pronounced, emphasizing the necessity of staying updated with the evolving financial trends and options available. Buy verified cash app account.\n\nOffers and advantage to buy cash app accounts cheap?\nWith Cash App, the possibilities are endless, offering numerous advantages in online marketing, cryptocurrency trading, and mobile banking while ensuring high security. As a top creator of Cash App accounts, our team possesses unparalleled expertise in navigating the platform.\n\nWe deliver accounts with maximum security and unwavering loyalty at competitive prices unmatched by other agencies. Rest assured, you can trust our services without hesitation, as we prioritize your peace of mind and satisfaction above all else.\n\nEnhance your business operations effortlessly by utilizing the Cash App e-wallet for seamless payment processing, money transfers, and various other essential tasks. Amidst a myriad of transaction platforms in existence today, the Cash App e-wallet stands out as a premier choice, offering users a multitude of functions to streamline their financial activities effectively. Buy verified cash app account.\n\nTrustbizs.com stands by the Cash App’s superiority and recommends acquiring your Cash App accounts from this trusted source to optimize your business potential.\n\nHow Customizable are the Payment Options on Cash App for Businesses?\nDiscover the flexible payment options available to businesses on Cash App, enabling a range of customization features to streamline transactions. Business users have the ability to adjust transaction amounts, incorporate tipping options, and leverage robust reporting tools for enhanced financial management.\n\nExplore trustbizs.com to acquire verified Cash App accounts with LD backup at a competitive price, ensuring a secure and efficient payment solution for your business needs. Buy verified cash app account.\n\nDiscover Cash App, an innovative platform ideal for small business owners and entrepreneurs aiming to simplify their financial operations. With its intuitive interface, Cash App empowers businesses to seamlessly receive payments and effectively oversee their finances. Emphasizing customization, this app accommodates a variety of business requirements and preferences, making it a versatile tool for all.\n\nWhere To Buy Verified Cash App Accounts\nWhen considering purchasing a verified Cash App account, it is imperative to carefully scrutinize the seller’s pricing and payment methods. Look for pricing that aligns with the market value, ensuring transparency and legitimacy. Buy verified cash app account.\n\nEqually important is the need to opt for sellers who provide secure payment channels to safeguard your financial data. Trust your intuition; skepticism towards deals that appear overly advantageous or sellers who raise red flags is warranted. It is always wise to prioritize caution and explore alternative avenues if uncertainties arise.\n\nThe Importance Of Verified Cash App Accounts\nIn today’s digital age, the significance of verified Cash App accounts cannot be overstated, as they serve as a cornerstone for secure and trustworthy online transactions.\n\nBy acquiring verified Cash App accounts, users not only establish credibility but also instill the confidence required to participate in financial endeavors with peace of mind, thus solidifying its status as an indispensable asset for individuals navigating the digital marketplace.\n\nWhen considering purchasing a verified Cash App account, it is imperative to carefully scrutinize the seller’s pricing and payment methods. Look for pricing that aligns with the market value, ensuring transparency and legitimacy. Buy verified cash app account.\n\nEqually important is the need to opt for sellers who provide secure payment channels to safeguard your financial data. Trust your intuition; skepticism towards deals that appear overly advantageous or sellers who raise red flags is warranted. It is always wise to prioritize caution and explore alternative avenues if uncertainties arise.\n\nConclusion\nEnhance your online financial transactions with verified Cash App accounts, a secure and convenient option for all individuals. By purchasing these accounts, you can access exclusive features, benefit from higher transaction limits, and enjoy enhanced protection against fraudulent activities. Streamline your financial interactions and experience peace of mind knowing your transactions are secure and efficient with verified Cash App accounts.\n\nChoose a trusted provider when acquiring accounts to guarantee legitimacy and reliability. In an era where Cash App is increasingly favored for financial transactions, possessing a verified account offers users peace of mind and ease in managing their finances. Make informed decisions to safeguard your financial assets and streamline your personal transactions effectively.\n\nContact Us / 24 Hours Reply\nTelegram:dmhelpshop\nWhatsApp: +1 (980) 277-2786\nSkype:dmhelpshop\nEmail:dmhelpshop@gmail.com\n\n" | hifika6987 |
1,878,716 | Heart Disease Prediction System | About The Heart Disease Prediction project is dedicated to utilizing machine learning models to... | 0 | 2024-06-06T04:16:11 | https://dev.to/sudhanshuambastha/heart-disease-prediction-system-2e4k | python, streamlit, machinelearning, pictoblox | **About**
The Heart Disease Prediction project is dedicated to utilizing machine learning models to predict the likelihood of heart disease. This repository contains a collection of files, datasets, and machine learning models tailored for heart disease prediction. These resources aim to facilitate early detection and risk assessment of heart disease, enabling individuals to make informed health decisions.
**Files**
- Heart disease completed.py (working main model): This file contains the primary code for the heart disease prediction model.
- Heart disease prediction with PictoBlox.sb3: A version of the heart disease prediction model implemented in PictoBlox, a visual programming language.
- Heart disease prediction with Spyder.py (same as Google Colab file but just a Spyder version): A Spyder version of the code for heart disease prediction.
- Heart_Disease_Prediction.csv: A dataset used for improving prediction scores.
- heart.csv: A dataset used for heart disease prediction.
- heart_disease_data.csv: Another dataset used in the project.
- heart_disease_prediction.py (Google Colab file): A Google Colab version of the heart disease prediction model.
**Features**
- Utilizes three different CSV datasets to improve prediction scores.
- Trained on a logistic regression model.
- Provides a PictoBlox version for educational purposes and ease of understanding.
**Usage**
To use the Heart Disease Prediction project, follow these steps:
1. Choose the appropriate file for your needs: "Heart disease completed.py," "Heart disease prediction with Spyder.py," or "heart_disease_prediction.py."
2. Ensure that you have the required datasets: "Heart_Disease_Prediction.csv," "heart.csv," and "heart_disease_data.csv."
3. Run the code to predict heart disease based on the provided dataset.
_GitHub repo:-_ [Heart Disease Prediction System](https://github.com/Sudhanshu-Ambastha/Heart-Disease-Prediction-Bot)
_Deployed Model:-_ [Heart Disease Predictor](https://poly-disease-predictor.onrender.com/)
This repository has garnered 2 stars, 3 clones, and 9 views, making it a popular tool for health-conscious individuals seeking quick and reliable body metrics assessment. Give it a try and stay informed about your body composition! While many have cloned my projects, only a few have shown interest by granting them a star. **Plagiarism is bad**, and even if you are copying it, just consider giving it a star.
**Check out the other posts related to this one:-**
- [Multiple Disease Prediction](https://dev.to/sudhanshuambastha/multiple-disease-prediction-system-hnj)
- [Poly Disease Predictor](https://dev.to/sudhanshuambastha/poly-disease-predictor-2881)
- [Diabetes Prediction Bot](https://dev.to/sudhanshuambastha/diabetes-prediction-bot-1fh3) | sudhanshuambastha |
1,858,735 | Basic Operations and Integration in Python & SQLite | In this blog post, I aim to cover some fundamental operations and integration techniques for using... | 0 | 2024-06-06T04:14:52 | https://dev.to/sherylmichaela/basic-operations-and-integration-in-python-sqlite-4900 | python, sql | In this blog post, I aim to cover some fundamental operations and integration techniques for using Python with SQL. Given my tendency to be a bit forgetful, this blog will serve as a handy reminder for setting up a Python SQLite environment from scratch, and I hope it will benefit you too!
I will be using a recent restaurant food order app which I did for my phase project as an example in this post. You can fork this project using this [link](https://github.com/sherylmichaela/phase-3-restaurant-food-order-app.git) to follow along.
---
## How to connect Python to SQLite Database?
1. Create the root directory. i.e. `restaurant-food-order-app`
2. Create a sub-directory and name it `lib`. All your `.py` files will live here.
3. Inside the `lib` folder, create a `models.py` file.
4. Inside Terminal, navigate to the `/restaurant-food-order-app/` directory. Install dependencies such as SQLAlchemy and Alembic using `pipenv install sqlalchemy alembic`. The `pipenv` tool is used for managing Python dependencies, virtual environments, and `Pipfile` dependencies.
5. Run `pipenv shell` to run the virtual environment.
6. Import required modules, initialise the database and define the models. You can refer to my `models.py` file.
7. Initialise Alembic by running `alembic init migrations`.
8. Locate and open the `alembic.ini` file. Look for `sqlalchemy.url` setting. Modify the URL which points to your database. i.e. `sqlalchemy.url = sqlite:///lib/data.db`
9. Locate and open the `env.py` file. Look for `target_metadata = None` and replace it with:
```
from models import Base
target_metadata = Base.metadata
```
- `from models import Base` imports the base class for your SQLAlchemy models.
- `target_metadata = Base.metadata` sets Alembic’s target metadata to the collection of table definitions from your SQLAlchemy models, enabling Alembic to manage and synchronise your database schema based on these definitions.
Once all of the above is done, run `alembic revision --autogenerate -m "Create models"`. This is used to create a new Alembic revision file that includes automatically generated migration scripts. Then, run `alembic upgrade head` to upgrade to the latest database version. Run `alembic current` to check the current database version you're in.
---
## How to set up a SQLAlchemy engine and session for interacting with a SQLite database?
Create a `config.py` file inside the `lib` folder. Include the following code:
```
from sqlalchemy import create_engine
from sqlalchemy.orm import sessionmaker
engine = create_engine("sqlite:///lib/data.db")
Session = sessionmaker(bind=engine)
session = Session()
```
- `create_engine` is a function from SQLAlchemy that creates a new database engine instance.
- `sessionmaker` is a factory for creating new Session objects, which are used to interact with the database.
- `create_engine("sqlite:///lib/data.db")` creates a new SQLAlchemy engine that connects to a SQLite database located at lib/data.db.
- `sessionmaker(bind=engine)` creates a configurable session factory, Session, which will create Session objects that are bound to the engine. Binding the session to the engine means that any session created by this factory will use the specified engine to connect to the database.
- `Session()` creates an instance of a session object from the session factory. This session object is used to interact with the database. You can use it to execute queries, add and delete objects, and commit transactions.
Once done, you can import the above in your other `.py` files to interact with your database by including the following code:
```
from config import session
```
---
## SQL Queries and CRUD Operations in Python
With everything set in place, you can now proceed to perform various database operations. In this example, I will be working with the `Customer` object which has the following attributes: `first_name`, `last_name` and `mobile`.
- **Adding an Object:**
This code adds a new Customer object to the database and commits the transaction.
```
new_customer = Customer(first_name="John", last_name="Doe", mobile="0412345678")
session.add(new_customer)
session.commit()
```
- **Querying the Database:**
This code retrieves all Customer objects from the database and prints their first and last names.
```
customers = session.query(Customer).all()
for customer in customers:
print(f"{customer.first_name} {customer.last_name}")
```
- **Updating an Object:**
This code updates the first name of the first user found with the mobile "0412345678" to "Andy" and commits the transaction.
```
customer = session.query(Customer).filter(mobile="0412345678").first()
customer.first_name = "Andy"
session.commit()
```
- **Deleting an Object:**
This code deletes the user named "Andy Doe" from the database and commits the transaction.
```
customer = session.query(Customer).filter(first_name="Andy", last_name="Doe").first()
session.delete(customer)
session.commit()
``` | sherylmichaela |
1,878,715 | We Are Here To Raise Mental Health Awareness On Tech Industry | 💙💙Healthy Developer is a safe space for us as a geeks where we can express our issues without fear of... | 0 | 2024-06-06T04:14:12 | https://dev.to/healthydeveloper/we-are-here-to-raise-mental-health-awareness-on-tech-industry-2c77 | productivity, discuss, developer, community |
💙💙Healthy Developer is a safe space for us as a geeks where we can express our issues without fear of public shaming 💙💙
Our greatest asset isn't the code we write ,👨💻 . It's us. Our health, our minds🧠
We Are Here To Raise Mental Health Awareness On Tech Industry
[the link for the server ](https://discordtree.com/view-4218) | healthydeveloper |
1,878,714 | Which one is the best SQL IDE of 2024? | There were several popular SQL Integrated Development Environments (IDEs) that were widely used by... | 0 | 2024-06-06T04:07:02 | https://dev.to/concerate/which-one-is-the-best-sql-ide-of-2024-38b0 | There were several popular SQL Integrated Development Environments (IDEs) that were widely used by developers in the past few years. However, the landscape of software tools can change rapidly, so I recommend checking for the latest information to get the most up-to-date recommendations for 2024.
Some of the popular SQL IDEs up to 2024 included:
**1.SQLynx: **SQLynx is a reliable and user-friendly web-based SQL IDE SQLynx allows users to write and execute SQL queries directly from a web browser. It offers a clean and intuitive interface with features like syntax highlighting, auto-completion, query history, and result visualization. SQLynx enterprise version provides functionalities such as permission management, audit logs, and sensitive data control, ensuring the security and compliance of the database.
**2.DBeaver:** DBeaver is a free, open-source multi-database tool that supports SQL databases such as MySQL, PostgreSQL, SQLite, and more. It provides a user-friendly interface and powerful features for SQL development.
**3.SQL Server Management Studio (SSMS):** SSMS is a Microsoft tool specifically designed for managing SQL Server databases. It offers a wide range of features to develop, deploy, and monitor SQL Server databases.
**4.DataGrip:** DataGrip is a powerful database IDE developed by JetBrains. It supports various databases, including MySQL, PostgreSQL, Oracle, and SQL Server. It provides advanced coding assistance, smart query console, and database management tools.
**5.SQL Developer:** SQL Developer is a free IDE provided by Oracle for working with Oracle databases. It offers features for database development, SQL editing, and performance tuning.
These are some of the widely used SQL IDEs as of 2024. However, I recommend checking the latest reviews and updates to find the best SQL IDE in 2024, as new tools may have emerged or existing tools may have been updated with new features.
| concerate | |
1,878,712 | Essential Git Commands for Beginners | Git is an essential platform for version control and collaboration in software development. It... | 0 | 2024-06-06T04:03:42 | https://dev.to/vyan/essential-github-commands-for-beginners-34ia | webdev, javascript, beginners, react | Git is an essential platform for version control and collaboration in software development. It leverages Git, a powerful distributed version control system, to manage and track changes in your codebase. As a beginner, familiarizing yourself with key Git commands is crucial to efficiently managing your projects and collaborating with others. This blog will introduce you to the essential Git commands every beginner should know.
## 1. Setting Up Git
Before you start using Git, you need to install and set up Git on your local machine.
### Installation
Download and install Git from the [official website](https://git-scm.com/).
### Configuration
After installation, configure Git with your name and email:
```sh
git config --global user.name "Your Name"
git config --global user.email "your.email@example.com"
```
## 2. Creating a Repository
### Initialize a Local Repository
To start tracking a project with Git, navigate to your project directory and initialize a repository:
```sh
cd your-project-directory
git init
```
### Clone a Remote Repository
To clone an existing repository from GitHub:
```sh
git clone https://github.com/username/repository.git
```
## 3. Basic Git Commands
### Check Repository Status
To view the status of your working directory and staging area:
```sh
git status
```
### Add Files to Staging Area
To add files to the staging area before committing:
```sh
git add filename
```
To add all changes:
```sh
git add .
```
### Commit Changes
To commit the staged changes with a message:
```sh
git commit -m "Commit message"
```
## 4. Working with Branches
### Create a New Branch
To create a new branch:
```sh
git branch branch-name
```
### Switch to a Branch
To switch to an existing branch:
```sh
git checkout branch-name
```
Or create and switch to a new branch in one command:
```sh
git checkout -b new-branch-name
```
### Merge Branches
To merge changes from another branch into the current branch:
```sh
git merge branch-name
```
## 5. Collaborating with Others
### Push Changes to Remote Repository
To push your changes to a remote repository:
```sh
git push origin branch-name
```
### Pull Changes from Remote Repository
To fetch and merge changes from a remote repository:
```sh
git pull origin branch-name
```
### Fetch Changes
To fetch changes from a remote repository without merging:
```sh
git fetch origin
```
### View Remote Repositories
To list all remote repositories:
```sh
git remote -v
```
### Add a Remote Repository
To add a new remote repository:
```sh
git remote add origin https://github.com/username/repository.git
```
## 6. Viewing History
### View Commit History
To view the commit history:
```sh
git log
```
### View a Specific Commit
To view details of a specific commit:
```sh
git show commit-id
```
## 7. Undoing Changes
### Unstage a File
To unstage a file from the staging area:
```sh
git reset HEAD filename
```
### Revert a Commit
To revert a specific commit:
```sh
git revert commit-id
```
### Discard Local Changes
To discard changes in your working directory:
```sh
git checkout -- filename
```
## 8. Working with Tags
### Create a Tag
To create a new tag:
```sh
git tag tag-name
```
### Push Tags to Remote
To push tags to a remote repository:
```sh
git push origin tag-name
```
## Conclusion
Mastering these essential GitHub commands will help you effectively manage your projects and collaborate with others. As you become more comfortable with these commands, you'll be able to explore more advanced features of Git and GitHub, enhancing your productivity and efficiency as a developer. Happy coding! | vyan |
1,878,711 | Hello everyone! | I hope you are doing well. This is my first post on any platform and I am happy to start writing. I... | 0 | 2024-06-06T04:03:16 | https://dev.to/zilly_db4fa470cc137ff2bca/hello-everyone-l2k | beginners, learning, career, discuss | I hope you are doing well. This is my first post on any platform and I am happy to start writing. I want to share my thoughts on being creative. Creativity means to present an existing idea or thing in a new direction or new way that not ever presented before. I think Creativity can be created although some have built in but those who not have can be creative by changing their thinkings and directed their thoughts on it. How do you think plays an important role to be creative as well.
That's from my side. Give your opinion on creativity. It will be really helpful to broaden this concept.
Thank you | zilly_db4fa470cc137ff2bca |
1,878,689 | Como a AWS Cloud Control API e o novo Terraform provider impactam sua vida? | Recentemente, a Hashicorp anunciou que o provider AWS Cloud Control agora é considerável pronto para... | 0 | 2024-06-06T03:56:10 | https://dev.to/aws-builders/como-a-aws-cloud-control-api-e-o-novo-terraform-provider-impactam-sua-vida-3jg8 | Recentemente, a Hashicorp anunciou que o provider AWS Cloud Control agora é considerável pronto para uso em produção (também conhecido como "Generally Available", ou **GA**):

A notícia é bem explicativa, mas percebi bastante confusão dentre meus conhecidos a respeito sobre o assunto, então vamos falar sobre! O que é AWS Cloud Control, como funciona, o que faz este novo provider e qual o impacto na sua vida!
## Terraform Provider AWS
Se você usa Terraform (ou OpenTofu) e AWS, então provavelmente você usa o [Terraform Provider AWS](https://registry.terraform.io/providers/hashicorp/aws/latest) para provisionar sua infraestrutura.

Disponível desde o **Terraform 0.1** (2014!), este possivelmente é o provider mais antigo da solução e de longe o mais conhecido e usado.
O que a notícia compartilhada tem a ver com este provider?
**Nada**!
Este provider usa a mesma API que a **AWS SDK** e o **AWS CLI**, por exemplo.
Por falar em AWS CLI...
## AWS API e suas inconsistências
Se você já usou a **AWS CLI**, provavelmente já percebeu algumas "particularidades".
As APIs da AWS foram construídas ao longo de quase 20 anos; serviços de épocas diferentes certamente foram desenvolvidos por equipes diferentes a partir de modelos e ideias diferentes. Além disso, serviços antigos são extendidos possivelmente por outras equipes que implementam recursos do seu jeito.
Combinado ao tamanho e variedade de ofertas, essa característica torna torna a API **extremamente inconsistente** em seu comportamento. Vamos a um exemplo bem simplório mas que ilustra adequadamente o que queremos dizer.
Para listar as máquinas virtuais de uma determinada região, você executa:
```bash
$ aws ec2 describe-instances
```
Para listar seus bancos gerenciados do serviço RDS:
```bash
$ aws rds describe-db-instances
```
Por outro lado, se você quiser os buckets S3 de uma conta, você usa o seguinte comando:
```bash
aws s3 ls
```
Para listar todas as Kinesis streams:
```bash
$ aws kinesis list-streams
```
O subcomando **s3** da AWS CLI é tão esquisito que a AWS optou por implementar uma nova API para trabalhar com s3 e não quebrar a retrocompatibilidade - o subcomando **s3api**. Este subcomando usa a versão mais "moderna", parecida com o Kinesis, que usa **list** como verbo em vez de **describe**:
```bash
$ aws s3api list-buckets
```
Se você achou bobagem essas divergências, saiba que isso tem seu custo, em especial se você vai além das operações triviais. Como essas particularidades não são da linha de comando e sim da API, elas se apresentam também na **AWS SDK**, e isso pode ser um problema, em especial para quem desenvolve soluções **third-party** que integram com serviços AWS. Observe o [post abaixo](https://www.lastweekinaws.com/blog/how-aws-dumps-the-mental-burden-of-inconsistent-apis-on-developers/):

Então eu não sou o primeiro a apontar que isso incomoda!
## AWS Cloud Control
Curiosamente, no mesmo ano da notícia anterior, a [AWS anunciou a **API Cloud Control**](https://aws.amazon.com/blogs/aws/announcing-aws-cloud-control-api/), cujo propósito é resolver justamente esse problema de consistência:

A própria AWS admite os problemas:
> As applications and infrastructures become increasingly sophisticated and you work across more AWS services, it becomes increasingly difficult to learn and manage distinct APIs. This challenge is exacerbated when you also use third-party services in your infrastructure, since you have to build and maintain custom code to manage both the AWS and third-party services together.
Qual era a ideia então? Oferecer uma "interface padrão" para as operações em todos os serviços da AWS. No caso, implementar as operações de um CRUDL (o mesmo que um CRUD, mas com um **List** junto!):
* CreateResource;
* GetResource;
* UpdateResource;
* DeleteResource;
* ListResource.
Como funciona na prática? Vamos criar um **bucket S3**:
```bash
$ aws cloudcontrol create-resource \
--type-name AWS::S3::Bucket \
--desired-state '{
"BucketName": devsres-cloudcontrol-lab
}'
{
"ProgressEvent": {
"TypeName": "AWS::S3::Bucket",
"Identifier": "devsres-cloudcontrol-lab",
"RequestToken": "6b47f322-d9af-4d08-8faa-6d530f33bcff",
"Operation": "CREATE",
"OperationStatus": "IN_PROGRESS",
"EventTime": "2024-06-05T22:16:06.220000-03:00"
}
}
```
Criando uma **stream Kinesis**:
```bash
$ aws cloudcontrol create-resource \
--type-name AWS::Kinesis::Stream \
--desired-state '{
"Name": "ResourceExample",
"RetentionPeriodHours":168,
"ShardCount\":3
}'
```
Quer criar um CloudWatch LogGroup?
```bash
$ aws cloudcontrol create-resource \
--type-name AWS::Logs::LogGroup \
--desired-state '{
"LogGroupName": "DevSREsCloudControlLG",
"RetentionInDays":30
}'
{
"ProgressEvent": {
"TypeName": "AWS::Logs::LogGroup",
"Identifier": "DevSREsCloudControlLG",
"RequestToken": "7fe86619-dda1-4698-beb0-7bcf29c22868",
"Operation": "CREATE",
"OperationStatus": "IN_PROGRESS",
"EventTime": "2024-06-04T00:56:17.364000-03:00"
}
}
```
Para listar os buckets existentes:
```bash
$ aws cloudcontrol list-resources --type-name AWS::S3::Bucket
{
"ResourceDescriptions": [
{
"Identifier": "devsres-cloudcontrol-lab",
"Properties": "{\"BucketName\":\"devsres-cloudcontrol-lab\"}"
},
{
"Identifier": "outro-bucket-criado-de-outro-jeito",
"Properties": "{\"BucketName\":\"outro-bucket-criado-de-outro-jeito\"}"
},
{
"Identifier": "terceiro-bucket-criado-de-outro-jeito",
"Properties": "{\"BucketName\":\"terceiro-bucket-criado-de-outro-jeito\"}"
}
],
"TypeName": "AWS::S3::Bucket"
}
```
Quer listar os CloudWatch LogGroups?
```bash
$ aws cloudcontrol list-resources --type-name AWS::Logs::LogGroup
{
"ResourceDescriptions": [
{
"Identifier": "DevSREsCloudControlLG",
"Properties": "{\"RetentionInDays\":30,\"LogGroupClass\":\"STANDARD\",\"LogGroupName\":\"DevSREsCloudControlLG\",\"Arn\":\"arn:aws:logs:us-west-2:211125357951:log-group:DevSREsCloudControlLG:*\"}"
},
{
"Identifier": "OutroLogGroup",
"Properties": "{\"RetentionInDays\":30,\"LogGroupClass\":\"STANDARD\",\"LogGroupName\":\"OutroLogGroup\",\"Arn\":\"arn:aws:logs:us-west-2:211125357951:log-group:OutroLogGroup:*\"}"
},
{
"Identifier": "TerceiroLogGroup",
"Properties": "{\"RetentionInDays\":30,\"LogGroupClass\":\"STANDARD\",\"LogGroupName\":\"TerceiroLogGroup\",\"Arn\":\"arn:aws:logs:us-west-2:211125357951:log-group:TerceiroLogGroup:*\"}"
}
],
"TypeName": "AWS::Logs::LogGroup"
}
```
Não sei se você prestou atenção, mas a solicitação de criação não é concluída de maneira síncrona:
```bash
$ aws cloudcontrol create-resource \
--type-name AWS::S3::Bucket \
--desired-state '{
"BucketName": "ele-nao-espera-concluir"
}'
{
"ProgressEvent": {
"TypeName": "AWS::S3::Bucket",
"Identifier": "ele-nao-espera-concluir",
"RequestToken": "e871792e-1467-45cb-bd0d-9ac8041825e2",
"Operation": "CREATE",
"OperationStatus": "IN_PROGRESS",
"EventTime": "2024-06-05T23:52:02.801000-03:00"
}
}
```
O *OperationStatus* **IN_PROGRESS** indica que a solicitação está sendo processada. Para acompanhar o status, usa-se outro comando passando o *RequestToken*:
```bash
$ aws cloudcontrol get-resource-request-status \
--request-token e871792e-1467-45cb-bd0d-9ac8041825e2
{
"ProgressEvent": {
"TypeName": "AWS::S3::Bucket",
"Identifier": "ele-nao-espera-concluir",
"RequestToken": "e871792e-1467-45cb-bd0d-9ac8041825e2",
"Operation": "CREATE",
"OperationStatus": "SUCCESS",
"EventTime": "2024-06-05T23:52:25.022000-03:00"
}
}
```
A solicitação foi atendida com sucesso.
E se tentarmos criar o mesmo bucket novamente?
```bash
$ aws cloudcontrol create-resource \
--type-name AWS::S3::Bucket \
--desired-state '{
"BucketName": "ele-nao-espera-concluir"
}'
{
"ProgressEvent": {
"TypeName": "AWS::S3::Bucket",
"Identifier": "ele-nao-espera-concluir",
"RequestToken": "c965b56a-7a25-4b70-b084-6e733db0c6c3",
"Operation": "CREATE",
"OperationStatus": "IN_PROGRESS",
"EventTime": "2024-06-05T23:57:55.038000-03:00"
}
}
$ aws cloudcontrol get-resource-request-status \
--request-token c965b56a-7a25-4b70-b084-6e733db0c6c3
{
"ProgressEvent": {
"TypeName": "AWS::S3::Bucket",
"Identifier": "ele-nao-espera-concluir",
"RequestToken": "c965b56a-7a25-4b70-b084-6e733db0c6c3",
"Operation": "CREATE",
"OperationStatus": "FAILED",
"EventTime": "2024-06-05T23:57:55.311000-03:00",
"StatusMessage": "ele-nao-espera-concluir already exists (Service: S3, Status Code: 0, Request ID: null)",
"ErrorCode": "AlreadyExists"
}
}
```
Como era esperado, o retorno da requisição é uma falha, e *StatusMEssage* te explica o porquê.
## Genial! Quando migramos?
Parece legal, certo? E realmente é.
Mas você precisa se perguntar da relevância dessa mudança na sua vida e no seu código.
Faz sentido você **migrar** todas as suas *stacks* de código Terraform para usar o novo *provider*?
A resposta, provavelmente, é **não** - o ganho é mínimo para a infraestrutura pré-existente, em especial se levado em consideração a massiva quantidade de trabalho que essa migração demandaria.
Faz sentido você passar a escrever todos os códigos Terraform daqui pra frente usando única e exclusivamente a API Cloud Control com seu novo *provider*?
Aqui temos algo passível de discussão. Mas, **na minha opinião**, não vejo como imperativa a troca. O provider acabou de ser lançado como **GA**; a maturidade do software e a base de usuários que o adotou nem se comparam com o provider original.
A própria API Cloud Control não tem tanta popularidade assim - em uma rápida pesquisa que fiz no meu perfil, quase ninguém havia sequer ouvido falar a respeito. Uma base menor de usuários no mínimo aumenta a possibilidade de incorrer em maior quantidades de bugs e comportamentos inesperados - tanto do provider quanto da própria API Cloud Control.
Esse fato, por si só, não deveria desencorajar a adoção de um software, mas sabemos que nem todos estão prontos para se tornarem *Early Adopters*.
## Para quem é o Cloud Control então?
A AWS responde sua pergunta no seu [anúncio de 2021](https://aws.amazon.com/blogs/aws/announcing-aws-cloud-control-api/): pessoas que construam soluções que operam usando serviços da AWS (especialmente se usarem **muitos serviços**!). Trouxe o excerto em inglês original para cá:
> **Builders** - The first community is builders using AWS Services APIs to manage their infrastructure or their customer’s infrastructure. The ones requiring usage of low-level AWS Services APIs rather than higher level tools. For example, I know companies that manages AWS infrastructures on behalf of their clients. Many developed solutions to list and describe all resources deployed in their client’s AWS Accounts, for management and billing purposes. Often, they built specific tools to address their requirements, but find it hard to keep up with new AWS Services and features. Cloud Control API simplifies this type of tools by offering a consistent, resource-centric approach. It makes easier to keep up with new AWS Services and features.
> **APN Partners** - The second community that benefits from Cloud Control API is APN Partners, such as HashiCorp (maker of Terraform) and Pulumi, and other APN Partners offering solutions that relies on AWS Services APIs. When AWS releases a new service or feature, our partner’s engineering teams need to learn, integrate, and test a new set of AWS Service APIs to expose it in their offerings. This is a time consuming process and often leads to a lag between the AWS release and the availability of the service or feature in their solution. With the new Cloud Control API, partners are now able to build a unique REST API code base, using unified API verbs, common input parameters, and common error types. They just have to merge the standardized pre-defined uniform resource model to interact with new AWS Services exposed as REST resources.
Se você não lê em inglês (melhore isso já!), vamos usar um exemplo.
A AWS anunciou, no fim de abril, um novo serviço (nº 356?) de "render farms" gerenciado com o pouco sugestivo¹ nome **Deadline Cloud**. Suponha que você trabalhe em uma empresa que faz trailers de filmes e tem interesse em usar este serviço; você **não pode usar o terraform provider aws** simplesmente porque ele **ainda não é suportado**:

Isso quer dizer que você não pode usar sua infra-estrutura de IaC com Terraform para usar este serviço, certo?
Ou pode?

Como a própria Hashicorp conta em seu [comunicado do post original](https://www.hashicorp.com/blog/terraform-aws-cloud-control-api-provider-now-generally-available):
> Initially launched in 2021 as a tech preview, the Terraform AWS Cloud Control provider is automatically generated based on the Cloud Control API published by AWS, which means the latest features and services on AWS can be supported right away. The AWSCC provider gives developers access with several new AWS services such as: AWS Billing Conductor, AWS Chatbot, Amazon Personalize, Amazon Q Business, and more.
Em uma tradução livre, o provider Cloud Control para Terraform é gerado automaticamente usando como base a API disponibilizada pela AWS. **Teoricamente** isso quer dizer que qualquer funcionalidade disponibilizada pela AWS estará disponível quase que imediatamente.
Mas há detalhes adicionais! A lista de serviços acima do excerto em inglês lista os serviços **Amazon Q Business** (lançado em maio de 2024), **AWS Billing Conductor** (lançado em 2022), **AWS Chatbot** (lançado em 2020!) e **Amazon Personalize**, que foi lançado há quase 5 anos atrás!
Isso dá uma ideia que não é só uma questão de "usar os serviços lançados ontem", mas também usar serviços mais obscuros e menos usados, cuja baixa popularidade faz com que a implementação no provider principal não atinja massa crítica o suficiente para se justificar o tempo gasto (como o Amazon Personalize), oferecendo uma alternativa às pessoas que não conseguiam usar o mesmo padrão e convenções de IaC para 100% de sua infraestrutura na AWS.
## Conclusão
Para a Hashicorp e Pulumi, naturalmente seria muito melhor se todos abandonassem seus providers oiginais e migrassem para os novos baseados em Cloud Control.
Mas esse desejo provavelmente não significa que irão descontinuar os providers originais e só oferecer manutenção nos novos - eles certamente não são loucos o suficiente para fazê-lo (ou são?).
Se sua empresa está interessada em usar os serviços mais novos (em especial o festival de ofertas sobre generative AI), serviços mais obscuros (como o Amazon Personalize) ou simplesmente tem o perfil "early adopter", em que os funcionários contam com espaço para depurar e contribuir com projetos, lembre-se: a API Cloud Control existe, e agora temos inclusive um Terraform Provider considerado pronto para uso em produção.
Aproveitem!
---
¹ O nome do serviço não é tão pouco sugestivo assim; na verdade não é sugestivo para você! Em 2017, a AWS [comprou uma empresa chamada Thinkbox Software](https://techcrunch.com/2017/03/06/amazons-aws-buys-thinkbox-software-maker-of-tools-for-creative-professionals/), que construía, entre outras coisas, soluções para gerenciamento e pós processamento de renderizações. A mais popular das ferramentas se chama **Deadline**; logo, **AWS Deadline Cloud** é o deploy automatizado deste software na nuvem.
| marcelo_devsres | |
1,878,709 | Beyond Natural: The Allure of Artificial Quartz Stone | screenshot-1717307199635.png Beyond Natural: The Amazing Benefits of Artificial Quartz... | 0 | 2024-06-06T03:52:58 | https://dev.to/ronald_woodgo_ba03f686524/beyond-natural-the-allure-of-artificial-quartz-stone-3c32 | design, product |
screenshot-1717307199635.png
Beyond Natural: The Amazing Benefits of Artificial Quartz Stone
Introduction:
Do you want to improve the aesthetics and functionality of your home or office space? If yes, then you may need to consider installing artificial quartz stone. This innovative black and white quartz product is unlike other types of stone, and it is a great addition to any space because of its many benefits. We'll explore what artificial quartz stone products is, how it works, and why it's worth considering for your next project.
What exactly is Quartz like rock like artificial?
Artificial quartz rock is a item like man-made from quartz chips, resin, and pigment
Its designed to mimic the look of natural stone, but it has advantages which are several its natural counterpart
For starters, synthetic quartz rock is non-porous, and thus it does not require sealing like normal rock
It's also more resistant to scratches, chipping, along with other types of harm, making it ideal for used in high traffic areas
Furthermore, it's for sale in a number of colors and patterns, giving you more freedom in your design choices
Features of Artificial Quartz Rock
There are several advantageous assets to quartz like using is synthetic over normal rock, including:
- Durability: Artificial quartz rock products is more durable than normal stone and certainly will last for many years with good care
- low-to-zero maintenance: Unlike natural rock, artificial quartz stone will maybe not require regular sealing or polishing
- opposition to staining: the character like non-porous of quartz stone helps it is resistant to stains and spills
- Consistency in color and pattern: it more predictable with regards to of design since it is man-made, synthetic quartz stone has constant colors and habits, rendering
- Cost-effective: while synthetic quartz stone could be higher priced possibly than some rock like natural, it's still cost-effective because it is more durable and requires less maintenance
- Eco-friendly: Many artificial quartz stone products are manufactured from recycled materials, making them an even more choice like eco-friendly
Innovations in Synthetic Quartz Rock
Over time, there has been innovations which are several artificial quartz stone which have enhanced its quality and functionality
Some manufacturers have actually added agents that are anti-bacterial their black quartz countertops items, making them perfect for use within hospitals, schools, along with other public places as an example
Others allow us products by having a matte finish, like ideal for reducing glare in kitchen and bathroom countertops
Also, some quartz like artificial products have improved UV resistance, making them suitable for outdoor usage
Security of Synthetic Quartz Stone
One concern some social people may have about synthetic quartz stone is whether it's safe for use inside their domiciles or workplaces
Happily, synthetic quartz rock is viewed as safe to be utilized in a number of settings
It is actually non-toxic, non-flammable, and certainly will not emit smells that are harmful gases
Furthermore, it truly is hypoallergenic, rendering it a choice like fantastic people who have allergies or sensitivities to stone like natural
How you can Use Artificial Quartz Stone
Artificial quartz rock can be employed in a true number of settings, including:
- Kitchen and bathroom countertops
- Flooring
- Walls
- Backsplashes
- Shower surrounds
- Fireplace hearths and mantels
- Tabletops
- outside patios and decks
Installing quartz like artificial is similar to installing rock like natural also it requires expert installation to ensure that it is done precisely
Provider and Quality of Artificial Quartz Rock
When choosing quartz like artificial, it is advisable to look for a reputable manufacturer that gives top-quality items and service like good
Search for organizations that provide warranties in addition to a reputation like strong the marketplace
Also, make certain that the installer has experience working with artificial quartz stone and certainly will provide recommendations
Applications of Artificial Quartz Stone
Artificial quartz stone is just a black and white quartz countertops product like versatile can be used in a true number of applications, including:
- Residential and buildings that are commercial
- Healthcare facilities
- academic institutions
- Hospitality industry
- Retail areas
Conclusion:
Artificial quartz stone is a great choice for anyone looking to improve the aesthetics and functionality of their home or office space. It is durable, low maintenance, and cost-effective, making it a great investment in the long run. With its many benefits and innovations, it is clear that artificial quartz stone is a product that is here to stay.
| ronald_woodgo_ba03f686524 |
1,878,708 | In Excel, Combine Every N Row into A New Row | Problem description & analysis: In column F, every four rows correspond to one record: A B ... | 0 | 2024-06-06T03:49:35 | https://dev.to/judith677/in-excel-combine-every-n-row-into-a-new-row-21k2 | beginners, programming, tutorial, productivity | **Problem description & analysis**:
In column F, every four rows correspond to one record:
```
A B C D E F
1 Name Address City Short ID Company 1
2 2222 al street
3 Blue cheese
4 1
5 Company 2
6 1111 arm rd
7 Ranch
8 2
9 Company 3
10 3333 raindrop drive
11 Peanut
12 3
```
We need to re-arrange column F to make a standard table by entering each record to cells A~D row by row:
```
A B C D E F
1 Name Address City Short ID Company 1
2 Company 1 2222 al street Blue cheese 1 2222 al street
3 Company 2 1111 arm rd Ranch 2 Blue cheese
4 Company 3 3333 raindrop drive Peanut 3 1
5 Company 2
6 1111 arm rd
7 Ranch
8 2
9 Company 3
10 3333 raindrop drive
11 Peanut
12 3
```
**Solution**:
Use **SPL XLL** to enter the formula below:
```
=spl("=?.(~(1)).group((#-1)\4)",F1:F12)
```
As shown in the picture below:

**Explanation**:
~(1) represents getting the first sub-member of the current member. The group()function performs a grouping operation by putting members having the same (#-1)\4 into the same group; # represents the ordinal number of a member, and symbol \ means a rounded division. | judith677 |
1,878,699 | Parallel Sub-tests in Go: A Cautionary Tale | By default Go executes tests sequentially, one test after another. In version 1.17 they added the... | 0 | 2024-06-06T03:46:29 | https://dev.to/blazingbits/parallel-sub-tests-in-go-a-cautionary-tale-54ha | go, testing, beginners, learning | By default Go executes tests sequentially, one test after another. In version 1.17 they added the ability to execute tests in parallel with a super easy and simple one line method `t.Parallel()`.
```
func MyTest(t *testing.T) {
t.Parallel()
}
```
Go will execute any tests that call this `Parallel` method, well, in parallel, by pausing each test and then resuming when all the sequential (tests that do NOT call the `t.Parallel()` method) have finished execution.
I won't dive too deep into that subject here, Jetbrains has a wonderful article already written you can read [here](https://blog.jetbrains.com/go/2022/11/22/comprehensive-guide-to-testing-in-go/#running-parallel-tests) that I used as a reference for this post.
**What we're really here to discuss today is how t.Parallel() interacts with sub-tests in go.**
**But first, What is a sub-test and how do I use it?**
A sub-test is a test function inside of a parent test function. You usually find them in situations where there is a common setup requiring a bunch of different conditions to be tested. Its a more readable and cleaner than throwing them all into a single HUGE function.
Below is a bare-bones example of a sequential test with a subtest:
```
import (
"fmt"
"testing"
)
func TestSequential(t *testing.T) {
fmt.Println("Running main test...")
t.Run("SubTest", func(t *testing.T) {
subTest(t)
})
fmt.Println("Main test finished!")
}
func subTest(t *testing.T) {
fmt.Println("Running Subtest!")
}
```
And here is the output of running that test. It's what you would expect:
```
Running main test...
Running Subtest!
Main test finished!
```
**"Wow, that seems pretty useful!... wait, didn't you say this was a cautionary tale? What could go wrong with that?" You might be asking yourself.**
Just like regular tests, you can also make sub-tests parallel by simply calling the `t.Parallel()` method! Pretty sweet right?
Well, you'd think so. **But be warned. Parallel sub-tests play by their own rules!**
Parallel sub-tests execute **AFTER** its main parent test has finished executing. And, its only after going slightly insane over a bug in one of our tests, that I stumbled upon this nugget of knowledge buried deep in a [go dev blog](https://go.dev/blog/subtests) in the `Control of Parallelism` section.
The below simple test set up demonstrates this issue:
```
func TestParallelSubTests(t *testing.T) {
fmt.Println("Starting main test...")
t.Run("SubTestOne", func(t *testing.T) {
testOne(t)
})
t.Run("SubTestTwo", func(t *testing.T) {
testTwo(t)
})
fmt.Println("Main test done!")
}
func testOne(t *testing.T) {
t.Parallel()
fmt.Println("Running testOne!")
}
func testTwo(t *testing.T) {
t.Parallel()
fmt.Println("Running testTwo!")
}
```
Based on our previous sub-test example, what do you think the output will be?
Well, as it happens. It actually executes these two sub-tests, `testOne` and `testTwo` **AFTER** the main test, `TestParallelSubTests` has already finished its execution.
Don't take my word for it. Here are the logs.
```
Starting main test...
Main test done!
Running testOne!
Running testTwo!
```
**Things get even more confusing when you throw a defer statement in the mix**
I've previously gone over `defer` statements in go and how they, like these parallel tests, also execute after the containing method has finished its execution. You can read more about that [here](https://dev.to/blazingbits/defer-statements-in-go-a-short-crash-course-3khl).
So what happens when you mix the two, parallel sub-tests and defer statements?
They both execute after the main test has finished its execution, but it seems that `defer` statements will execute **BEFORE** your sub-tests.
Here is the test setup, it's the same as the previous setup, but with an added defer statement:
```
func TestParallelSubTests(t *testing.T) {
fmt.Println("Starting main test...")
t.Run("SubTestOne", func(t *testing.T) {
testOne(t)
})
t.Run("SubTestTwo", func(t *testing.T) {
testTwo(t)
})
defer deferredPrint()
fmt.Println("Main test done!")
}
func testOne(t *testing.T) {
t.Parallel()
fmt.Println("Running testOne!")
}
func testTwo(t *testing.T) {
t.Parallel()
fmt.Println("Running testTwo!")
}
func deferredPrint() {
fmt.Println("Deferred method!")
}
```
And here is its resulting output:
```
Starting main test...
Main test done!
Deferred method!
Running testOne!
Running testTwo!
```
**So dear reader, BEWARE!**
The parallel sub-test execution order can cause some serious stress induced headaches if you're unaware. Even more so when you're using it in conjunction with `defer` statements.
Its especially concerning when you consider that the main use case of these sub-tests is the common setup and teardown of testing data or infrastructure. If you're caught off guard you may be tearing down your test environment before running any tests!
| blazingbits |
1,563,802 | How to Build and Containerise Sentiment Analysis Using Python, Twitter and Docker | Sentiment analysis is a powerful technique that allows us to gauge the emotional tone behind a piece... | 0 | 2024-06-06T03:43:54 | https://dev.to/ajeetraina/how-to-build-and-containerise-sentiment-analysis-using-python-twitter-and-docker-2bnb | docker, python, containers, sentimentanalysis | Sentiment analysis is a powerful technique that allows us to gauge the emotional tone behind a piece of text. In today's digital age, social media platforms like Twitter have become a treasure trove of opinions and sentiments.
In this tutorial, we will walk you through the process of building and containerising a sentiment analysis tool using Python and Twitter's API. By the end of this article, you'll be able to extract and analyze tweets to determine whether they carry a positive, negative, or neutral sentiment using Docker container.
## Prerequisites:
- Basic knowledge of Python.
- Twitter Developer Account (for API access).
- Docker Desktop
- Python libraries:
- Tweepy (for accessing Twitter's API),
- TextBlob (for sentiment analysis), and
- Matplotlib (for visualization).
## Step 1: Set Up Twitter API Access:
1. Create a Twitter Developer Account and create a new App to obtain API keys and access tokens.
2. Install Tweepy using pip install tweepy.
## Step 2: Authentication
```
import tweepy
# Fill in your API keys and access tokens
consumer_key = 'your_consumer_key'
consumer_secret = 'your_consumer_secret'
access_token = 'your_access_token'
access_token_secret = 'your_access_token_secret'
# Authenticate with Twitter's API
auth = tweepy.OAuthHandler(consumer_key, consumer_secret)
auth.set_access_token(access_token, access_token_secret)
api = tweepy.API(auth)
```
## Step 3: Collect Tweets:
```
query = "your_search_query"
num_tweets = 100 # Number of tweets to retrieve
tweets = tweepy.Cursor(api.search, q=query, lang='en').items(num_tweets)
tweet_texts = [tweet.text for tweet in tweets]
```
## Step 4: Perform Sentiment Analysis:
```
from textblob import TextBlob
positive = 0
negative = 0
neutral = 0
for tweet in tweet_texts:
analysis = TextBlob(tweet)
if analysis.sentiment.polarity > 0:
positive += 1
elif analysis.sentiment.polarity < 0:
negative += 1
else:
neutral += 1
sentiment_counts = [positive, negative, neutral]
labels = ['Positive', 'Negative', 'Neutral']
```
## Step 5: Visualize the Results:
```
import matplotlib.pyplot as plt
plt.figure(figsize=(8, 6))
plt.bar(labels, sentiment_counts, color=['green', 'red', 'gray'])
plt.title('Sentiment Analysis of Tweets')
plt.xlabel('Sentiment')
plt.ylabel('Number of Tweets')
plt.show()
```
## Step 6: Containerising the Sentiment Analysis using Docker
Containerizing the sentiment analysis solution using Docker can make it easier to distribute and deploy. Here's how you can containerize the solution:
## Step 7: Create a Dockerfile
Create a file named Dockerfile in your project directory with the following content:
```
# Use an official Python runtime as a parent image
FROM python:3.8-slim
# Set the working directory to /app
WORKDIR /app
# Copy the current directory contents into the container at /app
COPY . /app
# Install any needed packages specified in requirements.txt
RUN pip install --no-cache-dir -r requirements.txt
# Make port 80 available to the world outside this container
EXPOSE 80
# Define environment variable
ENV NAME SentimentAnalysisApp
# Run sentiment analysis script when the container launches
CMD ["python", "sentiment_analysis.py"]
```
## Step 8: Create a Requirements File
Create a file named requirements.txt in the same directory with the following content:
```
tweepy
textblob
matplotlib
```
## Step 9: Organize Your Files
Ensure that your Python script (sentiment_analysis.py) and the Docker-related files (Dockerfile and requirements.txt) are in the same directory.
## Step 10: Build the Docker Image
Open a terminal and navigate to the project directory. Run the following command to build the Docker image:
```
docker build -t sentiment-analysis-app .
```
This command tells Docker to build an image named sentiment-analysis-app using the current directory as the build context.
## Step 11: Run the Docker Container
After the image is built, you can run a Docker container from it:
```
docker run -p 8080:80 sentiment-analysis-app
```
This command maps port 8080 on your host machine to port 80 in the Docker container.
## Step 12: Access the Application
Open a web browser and navigate to `http://localhost:8080`. You should see the sentiment analysis results displayed as a bar chart.
## Conclusion
By containerizing your sentiment analysis solution using Docker, you've encapsulated the entire application and its dependencies into a portable and isolated environment. This makes it easier to share and deploy the application across different systems without worrying about compatibility issues. Remember to keep your Dockerfile and requirements updated as your project evolves. Happy containerizing! | ajeetraina |
1,559,857 | How to reset WordPress Password via PhpMyAdmin | If you have forgotten your WordPress password, you can reset it using PhpMyAdmin. PhpMyAdmin is a... | 0 | 2024-06-06T03:42:14 | https://dev.to/ajeetraina/how-to-reset-wordpress-password-via-phpmyadmin-1fod | If you have forgotten your WordPress password, you can reset it using PhpMyAdmin. PhpMyAdmin is a web-based application that allows you to manage MySQL databases.
To reset your WordPress password via PhpMyAdmin, I followed these steps on my GoDaddy web hosting platform:
## Step 1. Log in to your Web hosting site and launch PhpMyAdmin

## Step 2. Select the database that your WordPress installation is using.

## Step 3. Search for the wp_users table. From the sidebar menu, select the _users table.

## Step 4. Next to the user you want to update, select Edit.

## Step 5. In the Value column, delete the contents of the user_pass box.

## Step 6. Enter your new password into the same box.

## Step 7: In the function column, use the drop-down menu and select MD5.
select md5

## Step 8. Select Go.
There are several benefits to resetting your WordPress password via PhpMyAdmin:
- It is a quick and easy way to reset your password.
- You can do it from anywhere, as long as you have access to your PhpMyAdmin account.
- You do not need to contact your hosting provider for assistance.
## Conclusion
Resetting your WordPress password via PhpMyAdmin is a quick and easy way to regain access to your website. If you have forgotten your password, or if you think that your password may have been compromised, follow the steps in this blog post to reset your password and keep your website secure. | ajeetraina | |
1,576,408 | Docker System Prune: Cleaning Up Your Docker Environment | Docker has revolutionized how software applications are developed, deployed, and run. Containers... | 0 | 2024-06-06T03:41:21 | https://dev.to/ajeetraina/docker-system-prune-cleaning-up-your-docker-environment-2bh3 | Docker has revolutionized how software applications are developed, deployed, and run. Containers provide a consistent environment for applications, making them portable across different systems. However, managing these containers and their associated resources can sometimes lead to a cluttered environment, consuming unnecessary disk space and affecting performance. This is where the docker system prune command comes into play.
## Understanding the Need for Cleanup
As you work with Docker, you'll notice that over time, you accumulate a collection of containers, images, networks, and even volumes that are no longer in use. These resources are often referred to as "dangling" or "unused" resources. Removing them is essential for maintaining a clean, efficient, and secure Docker environment.
## The Power of docker system prune
The docker system prune command is a powerful tool that automates the cleanup of these unused resources. It offers a straightforward way to free up disk space, optimize performance, and reduce the security risk of your Docker environment.
## Basic Usage
The basic usage of the command is as follows:
```
docker system prune [OPTIONS]
```
## Cleanup Options
The command provides several options to customize the cleanup process according to your needs:
`--all`, -a: This option removes all unused images, not just the dangling ones. By default, only dangling images are removed.
`--filter`: Use this option to provide filter values for targeted cleanup. Filters allow you to remove resources based on attributes like labels and creation timestamps. For instance:
`label=<key>=<value>`: Remove resources with the specified label.
`label!=<key>=<value>`: Remove resources without the specified label.
`until=<timestamp>`: Remove resources created before the given timestamp.
`--force`, -f: This flag prevents the command from prompting for confirmation before performing the cleanup, making it suitable for automation.
`--volumes`: By default, volumes are not removed to prevent data loss. This flag prunes volumes along with other resources.
## Real-World Examples
Let's explore some examples of how to use the docker system prune command:
## Remove dangling images:
```
docker system prune
```
## Remove all unused images (dangling and unreferenced):
```
docker system prune -a
```
## Remove containers, images, and networks created before a specific timestamp:
```
docker system prune --filter "until=2023-01-01T00:00:00Z"
```
## Remove resources with a specific label:
```
docker system prune --filter "label=myapp=production"
```
## Remove resources without a specific label:
```
docker system prune --filter "label!=myapp=production"
```
## Remove volumes along with other resources (use with caution):
```
docker system prune --volumes
```
## Benefits of Using docker system prune
The docker system prune command offers several benefits for Docker users:
- Disk Space Optimization: Regularly cleaning up unused resources helps you free up valuable disk space.
- Enhanced Performance: A clean Docker environment leads to faster container and image operations.
- Security Enhancement: Removing unused images and containers reduces the attack surface and minimizes security risks.
- Resource Management: Pruning prevents resource exhaustion by managing container and image accumulation.
- Simplified Maintenance: The command simplifies Docker maintenance by automating resource cleanup.
## Conclusion
Managing Docker resources is a crucial aspect of maintaining a healthy and efficient environment. The docker system prune command empowers you to keep your Docker ecosystem clean, organized, and optimized. By incorporating this command into your regular Docker maintenance routine, you'll ensure that your applications run smoothly, your disk space is efficiently utilized, and your environment remains secure.
Remember: While docker system prune is a powerful tool, use it with caution, especially when considering the removal of volumes. Always make sure you understand the consequences of the cleanup process and its impact on your running containers and data.
With the `docker system prune` command in your toolbox, you're ready to take control of your Docker environment and enjoy its benefits without worrying about unnecessary clutter.
By effectively using the docker system prune command, you can keep your Docker environment tidy, optimized, and secure. This ensures that your applications run smoothly, your disk space is utilized efficiently, and your Docker environment remains in top-notch condition. Just remember to use the command carefully and consider the implications before removing resources, especially volumes. | ajeetraina | |
1,878,707 | Unleash Potential with Richmchn's Wheel Loader Machines | Unleash Potential and Richmchn's Wheel Loader Equipment If you should be purchasing a effective plus... | 0 | 2024-06-06T03:39:57 | https://dev.to/ronald_woodgo_ba03f686524/unleash-potential-with-richmchns-wheel-loader-machines-2654 | design, product |
Unleash Potential and Richmchn's Wheel Loader Equipment
If you should be purchasing a effective plus unit that are top-quality grader machine could render their construction efforts smoother plus faster, look no further than Richmchn's wheel loaders. Using their cutting-edge technology plus innovations which are modern the unit are manufactured to let you unleash their potential that is fullest and find most through the perform. Below are a few for the many benefits of using Richmchn's wheel loader products:
Great things about Utilizing Richmchn's Wheel Loader Products
In the place that is first Richmchn's wheel loaders or excavator is incredibly versatile. They may be helpful for a mixture that are wide of, from looking, increasing, plus loads that are holding was hefty to grading roadways, plus circulating elements like sand, gravel, plus dirt. Consequently, either you're targeting the construction that are larger, the farm, or possibly a farming task, you will trust Richmchn's equipment to get the task complete.
An perks which are extra of Richmchn's wheel loaders could be the power that are better plus. The unit might get large sums of content quickly plus effectively, minus compromising accuracy because precision with their devices that are effective levels which are advanced. Plus, they are intended to withstand use which was hefty circumstances that are extreme to assist you make sure that their investment pays straight down in the run that are very very long.
Innovation plus Safety
With their properties being satisfaction that is high-tech was effective Richmchn's wheel loaders are often created using safeguards in your thoughts. They come constructed with security services like back-up digital cameras, alarms, plus shut-offs being automatic along with cabs being advanced provide 360-degree existence plus operator efficiency. Meaning both both you and your team try safeguarded from accidents plus injuries you know that you can operate the gear and complete self-esteem, once.
Another innovation that sets Richmchn's wheel loaders as well as the rest might be the higher rate control practices. The unit is very an easy task to operate, additionally for novice operators plus service like joystick steering plus settings which are electronic. Plus, they add customizable settings that allow you to tailor the gear's effectiveness to your truck crane requirements selection that is being specific.
Using Richmchn's Wheel Loader Equipment
Utilizing Richmchn's wheel loaders is straightforward plus effortless. Start with familiarizing oneself utilizing the unit's settings plus settings, then follow these pointers that can be fundamental
1. Conduct a inspection that was pre-operational be sure that the apparatus decide to try in very good condition plus free from any defects since damage.
2. make certain the location which was particular'll feel running in is apparent of hurdles plus threats, plus that you've enough place to maneuver the gear.
3. Position the apparatus as you're watching item you intend to load, while making utilization of the bucket to up scoop the item.
4. Once the items was built-up by the, enhance the bucket plus dump it in the desired location, the cargo region or even a heap.
5. Repeat the process since needed, utilizing care to steadfastly keep up appropriate security plus safety, plus creating utilization of care when operating on high as area that are uneven.
Service plus Quality
At Richmchn, we've been specialized in providing the best quantities to their customers of quality plus company. That is the reason we offer a number of assistance answers to get most through the unit, from classes and troubleshooting to fix plus fix. Plus, our wheel loaders was supported by comprehensive warranties plus commitment to excellence that you can trust.
Application
Richmchn's wheel loader equipment was worthy of a mixture that has been wide of, from mining plus construction to agriculture plus farming. Some uses which may be typical the unit contain:
: Loading plus elements which can be hauling rocks that are try hefty sand, plus gravel.
: Excavating plus holes that are looking trenches.
- Grading and leveling roadways, driveways, and also other areas.
- Spreading stuff like mulch because fertilizer.
: Clearing snowfall, debris, because most content that are unwanted a place.
You unleash their complete potential at the office, Richmchn's wheel loader crane on truck products would be the choice which can be perfect if you are investing in a effective, revolutionary, plus unit that is dependable will assist. The unit are created to creating their work easier, faster, plus much more efficient utilizing their state-of-the-art technology, advanced level safety that was degree, plus effectiveness that is best. Therefore simply why wait? Start looking into Richmchn's wheel loader products nowadays to genuinely read they're top available in the market your self why. | ronald_woodgo_ba03f686524 |
1,878,705 | Why do we need an off-sample test | Summary In the previous section, we showed you how to read the strategy backtesting... | 0 | 2024-06-06T03:31:42 | https://dev.to/fmzquant/why-do-we-need-an-off-sample-test-65n | trading, cryptocurrency, fmzquant, backtest | ## Summary
In the previous section, we showed you how to read the strategy backtesting performance report by focusing on several important performance indicators. In fact, it is not hard to write a strategy that making profit in the backtesting performance report. It is difficult to evaluate whether this strategy will continue to be effective in the real-market in the future. So today I will explain the off-sample test and the importance of it.
## Backtesting is not equal to the real-market
Many beginners are easily convinced of their trading strategies and are ready to put their thoughts into practice with a performance report or fund curve that looks good. Admittedly, this backtesting result fits perfectly with the certain state of a market they observed, but once the trading strategy is put into a long-term battle, they will find that the strategy is actually not effective.
I have seen many trading strategies, and the success rate can reach up to 50% when backtesting. Under the premise of such a high winning rate, there is still have a higher ratio of profit and loss of 1:1. However, once these strategies are put into practice, they are all losing money. There are many reasons for this. Among these reasons, the data sample is too small is the major one, which leads to the deviation of the data .
However, the trading is such a tangled thing, and it is very clear afterwards, but if we return to the original, we still feel overwhelmed. This involves the root cause of quantification - the limitations of historical data. so, if we only use limited historical data to test the trading strategy, it is difficult to avoid the problem of "Driving according to looking at the rearview mirror".
## What is an off-sample test?
How to make full use of limited data to scientifically test the trading strategy when data is limited ? The answer is the off-sample test method. During the backtesting, the historical data is divided into two segments according to the time sequence. The previous segment of data is used for strategy optimization, called the training set, and the latter segment of data is used for the off-sample test, called the test set.
If your strategy is always valid, then optimize several sets of best parameters in the training set data, and apply these sets of parameters to the test set data to backtest again. Ideally, the backtest results should be almost the same with the training sets, or the difference is within a reasonable range. Then it can be say that this strategy is relatively effective.
But if a strategy performs well in the training set, but the test set performs poorly, or changes a lot, and when used other parameters are sitll the same, then the strategy may have data migration bias.
For example, suppose you want to backtest commodity futures rebar. Now that rebar has data for about 10 years (2009~2019), you can use the data from 2009 to 2015 as a training set, from 2015 to 2019, used as a test set. If the best parameter set in the training set is (15, 90), (5, 50), (10, 100)... then we put these sets of parameters into the test set. By comparing these two backtest performance reports and fund curves determine whether their difference is within a reasonable range.
If you do not use the off-sample test, just directly use the data from 2009 to 2019 to test the strategy. The result may be a good backtest performance report because of over-fitting the historical data, but such backtest results have little meaning for the real market and have no guiding effect, especially those strategies with more parameters.
## Advanced off-sample test
As mentioned above, under the premise of lack of historical data, it is a good idea to divide the data into two parts to form data within and off-sample. But if you can take a recursive test and a cross-check test, it might be even better.
**The basic principle of the recursive test: use the previous long historical data to train the model, and then use the relatively short data to test the model, and then continuously move the time window to retrieve the data, repeat the steps of training and testing.**
- Training data: 2000 to 2001, test data: 2002;
- Training data: 2001 to 2002, test data: 2003;
- Training data: 2002 to 2003, test data: 2004;
- Training data: 2003 to 2004, test data: 2005;
- Training data: 2004 to 2005, test data: 2006;
...and so on...
Finally, the test results (2002, 2003, 2004, 2005, 2006...) were statistically analyzed to comprehensively evaluate the performance of the strategy.
The following diagram can explain the principle of the recursive test intuitively:

The above figure shows two methods of recursive testing.
The first type: small amount but multiple times test
The second type: large amount but less times test
In practical applications, multiple tests can be performed by changing the length of the test data to determine the stability of the model in response to non-stationary data.
**The basic principle of cross-checking test: divide all the data into N parts, use N-1 parts to train each time, and use the remaining part to test.**
From 2000 to 2003, it is divided into four parts according to the annually division. The operation of the cross-check test is as follows:
- Training data: 2001-2003, test data: 2000;
- Training data: 2000-2002, test data: 2003;
- Training data: 2000, 2001, 2003, test data: 2002;
- Training data: 2000, 2002, 2003, test data: 2001;

As shown in the figure above: The biggest advantage of the cross-check test is to make full use of the limited data, and each training data is also the test data. However, there are also obvious shortcomings when cross-checking is applied to the backtest:
- When the price data is not stable, the test results of the model are often unreliable. For example, use the 2008 data for training and the 2005 data for testing. It is very likely that the market environment in 2008 has changed a lot compared to 2005, so the results of the model tests are not credible.
- Similar to the first one, in the cross-check test, if the model is trained with the latest data and the model is tested with older data, this is not very logical in itself.
In addition, when testing the quantitative strategy model, both the recursive test and the cross-check test have encountered data overlap problems.
When developing a trading strategy model, most of the technical indicators are based on historical data of a certain period. For example, using trend indicators to calculate historical data for the past 50 days, but for the next trading day, which is again calculated from the data for the first 50 days of the trading day, the data for calculating the two indicators is the same for 49 days. This will result in a very insignificant change in the indicator for each adjacent two days.

Data overlap can have the following effects:
- The slow change in the results predicted by the model leads to a slow change in positions, which is the hysteresis of the indicators we often say.
- Some statistical values for the test of the model results are not available. Due to the sequence correlation caused by repeated data, the results of some statistical tests are not reliable.
A good trading strategy should be profitable in the future. off-sample testing, in addition to objectively detecting trading strategies, is more efficient in saving time for quantitative traders. In most cases, it is very dangerous to use the optimal parameters of all the samples directly.
If all the historical data before the time point for parameter optimization is distinguished, and the data is divided into the data in the sample and the data outside the sample, the parameter is optimized by using the data in the sample, and then the sample outside the sample is used for the off-sample test. The error will be detected, and at the same time it can be tested whether the optimized strategy is suitable for the future market.
## To sum up
Just like the trading itself, we can never go back time and make a correct decision for ourselves. If you have the ability to time travel, you wouldn't need to do trading at all. after all, we are all mortals, we must verify our strategy in the historical data.
However, even with the huge history data, in front of the endless and unpredictable future, history is extremely scarce. Therefore, the trading system based on history will eventually sink over time. Because history cannot exhaust the future. Therefore, a complete positive expectation trading system must be supported by its inherent principles and logic.
"Trust, but verify." - President Reagan
## After-school exercises
1. What are the phenomena in real life that are Survivor biases?
2. Use the FMZ Quant platform to compare the in and off-sample backtest.
From: https://blog.mathquant.com/2019/05/10/5-4-why-do-we-need-an-off-sample-test.html | fmzquant |
1,878,704 | Menguak Fenomena Hoisting di JavaScript: Kenapa Variabel dan Fungsi Bisa 'Naik' Sendiri? | Hoisting di JavaScript adalah konsep dimana deklarasi variabel dan fungsi dipindahkan (atau... | 0 | 2024-06-06T03:30:13 | https://dev.to/yogameleniawan/menguak-fenomena-hoisting-di-javascript-kenapa-variabel-dan-fungsi-bisa-naik-sendiri-17bl | javascript |

Hoisting di JavaScript adalah konsep dimana deklarasi variabel dan fungsi dipindahkan (atau "diangkat") ke bagian atas dari lingkup mereka masing-masing selama fase kompilasi. Ini berarti bahwa kita bisa menggunakan variabel dan fungsi sebelum mereka dideklarasikan di dalam kode kita, karena JavaScript secara otomatis "mengangkat" deklarasi tersebut ke bagian atas.
Nah, biar lebih jelas, bayangin kamu lagi ngegame. Di game itu, semua senjata yang bisa kamu pake udah disiapin di tas kamu sebelum game mulai, meskipun kamu baru ngecek tasnya nanti. Jadi, pas kamu lagi main dan butuh senjata, kamu tinggal ambil aja dari tas tanpa perlu khawatir nyari-nyari lagi.
#### Contoh Hoisting
**1. Hoisting pada Variabel dengan `var`**
```javascript
console.log(myVar); // Output: undefined
var myVar = 10;
console.log(myVar); // Output: 10
```
**Penjelasan:**
Di sini, JavaScript "mengangkat" deklarasi `var myVar` ke bagian atas lingkupnya, tapi inisialisasinya (nilai `10`) tetap di tempat aslinya.
Jadi, pada baris pertama, `myVar` sudah dideklarasikan tapi belum diinisialisasi, makanya output-nya `undefined`.
**2. Hoisting pada Fungsi**
```javascript
myFunction(); // Output: "Hello World"
function myFunction() {
console.log("Hello World");
}
```
**Penjelasan:**
Fungsi `myFunction` dideklarasikan dan diangkat sepenuhnya ke bagian atas _scope_, termasuk body-nya.
Makanya, kita bisa manggil `myFunction` sebelum deklarasinya di dalam kode.
#### Hoisting pada let dan const
Variabel yang dideklarasikan dengan `let` dan `const` juga dihoist, tapi mereka masuk ke dalam "_temporal dead zone_" sampai inisialisasi mereka dieksekusi. Artinya, meskipun deklarasinya diangkat, temen-temen gak bisa akses mereka sebelum inisialisasi.
Contoh `let` dan `const`
```javascript
console.log(myLetVar); // Error: Cannot access 'myLetVar' before initialization
let myLetVar = 20;
console.log(myConstVar); // Error: Cannot access 'myConstVar' before initialization
const myConstVar = 30;
```
**Penjelasan:**
Di sini, JavaScript juga mengangkat deklarasi `let myLetVar` dan `const myConstVar` ke atas _scope_ mereka, tapi mereka berada dalam "_temporal dead zone_" sampai baris inisialisasinya dicapai.
Makanya, akses ke variabel ini sebelum inisialisasi akan menyebabkan error.
#### Alasan Menggunakan Hoisting
Hoisting bisa bikin kode lebih fleksibel karena kita bisa mendeklarasikan fungsi di mana aja tanpa harus khawatir urutan kode. Tapi, penting buat tetap menulis kode yang bersih dan terstruktur biar gak bikin bingung orang lain (atau diri sendiri) yang baca kode temen-temen.
#### Kesimpulan
- Hoisting: Deklarasi variabel dan fungsi diangkat ke atas lingkup mereka.
- `var`: Deklarasi dihoist, tapi inisialisasi tetap di tempat aslinya (hasilnya bisa undefined).
- `let` dan `const`: Deklarasi dihoist tapi berada dalam "_temporal dead zone_" sampai diinisialisasi (hasilnya error kalau diakses sebelum inisialisasi).
- Fungsi: Deklarasi dan body dihoist sepenuhnya.
Dengan paham konsep hoisting, temen-temen bisa nulis kode JavaScript yang lebih efektif dan bebas dari bug-bug yang bikin pusing. Kurang lebih segitu dulu ya temen-temen, sampai ketemu di artikel lainnya!!!
| yogameleniawan |
1,878,700 | Day 4: Creating Tables in HTML | Welcome to Day 4 of your journey to mastering HTML and CSS! Today, we will explore how to create and... | 0 | 2024-06-06T03:18:49 | https://dev.to/dipakahirav/day-4-creating-tables-in-html-49e5 | html, css, javascript, beginners | Welcome to Day 4 of your journey to mastering HTML and CSS! Today, we will explore how to create and style tables in HTML. Tables are useful for displaying data in a structured format. By the end of this post, you'll be able to create and style tables for your web pages.
please subscribe to my [YouTube channel](https://www.youtube.com/@DevDivewithDipak) to support my channel and get more web development tutorials.
An HTML table is defined with the `<table>` tag. Each row is defined with the `<tr>` (table row) tag, and each cell is defined with the `<td>` (table data) tag. Table headers are defined with the `<th>` (table header) tag.
Here's a simple example of an HTML table:
```html
<table>
<tr>
<th>Header 1</th>
<th>Header 2</th>
<th>Header 3</th>
</tr>
<tr>
<td>Data 1</td>
<td>Data 2</td>
<td>Data 3</td>
</tr>
<tr>
<td>Data 4</td>
<td>Data 5</td>
<td>Data 6</td>
</tr>
</table>
```
#### Adding Borders
To add borders to your table, you can use the `border` attribute directly in the `<table>` tag:
```html
<table border="1">
<tr>
<th>Header 1</th>
<th>Header 2</th>
<th>Header 3</th>
</tr>
<tr>
<td>Data 1</td>
<td>Data 2</td>
<td>Data 3</td>
</tr>
<tr>
<td>Data 4</td>
<td>Data 5</td>
<td>Data 6</td>
</tr>
</table>
```
#### Spanning Columns and Rows
You can span columns using the `colspan` attribute and rows using the `rowspan` attribute.
```html
<table border="1">
<tr>
<th colspan="2">Header 1 & 2</th>
<th>Header 3</th>
</tr>
<tr>
<td rowspan="2">Data 1 & 4</td>
<td>Data 2</td>
<td>Data 3</td>
</tr>
<tr>
<td>Data 5</td>
<td>Data 6</td>
</tr>
</table>
```
#### Styling Tables with CSS
To style tables, you can use CSS. Here are some common CSS properties for tables:
1. **Table Borders**:
```css
table, th, td {
border: 1px solid black;
border-collapse: collapse;
}
```
2. **Padding and Text Alignment**:
```css
th, td {
padding: 10px;
text-align: left;
}
```
3. **Table Width and Background Color**:
```css
table {
width: 100%;
background-color: #f2f2f2;
}
```
4. **Striped Rows**:
```css
tr:nth-child(even) {
background-color: #f2f2f2;
}
```
Here's a complete example with CSS styling:
```html
<!DOCTYPE html>
<html lang="en">
<head>
<meta charset="UTF-8">
<meta name="viewport" content="width=device-width, initial-scale=1.0">
<title>Styled Table</title>
<style>
table, th, td {
border: 1px solid black;
border-collapse: collapse;
}
th, td {
padding: 10px;
text-align: left;
}
table {
width: 100%;
background-color: #f2f2f2;
}
tr:nth-child(even) {
background-color: #e6e6e6;
}
</style>
</head>
<body>
<h1>HTML Table with CSS Styling</h1>
<table>
<tr>
<th>Header 1</th>
<th>Header 2</th>
<th>Header 3</th>
</tr>
<tr>
<td>Data 1</td>
<td>Data 2</td>
<td>Data 3</td>
</tr>
<tr>
<td>Data 4</td>
<td>Data 5</td>
<td>Data 6</td>
</tr>
</table>
</body>
</html>
```
#### Summary
In this blog post, we explored how to create and style tables in HTML. We learned about basic table structure, adding borders, spanning columns and rows, and styling tables with CSS. Practice creating and styling tables to organize your data effectively.
Stay tuned for Day 5, where we will cover forms and their uses in HTML. Happy coding!
---
*Follow me for more tutorials and tips on web development. Feel free to leave comments or questions below!*
#### Follow and Subscribe:
- **Website**: [Dipak Ahirav] (https://www.dipakahirav.com)
- **Email**: dipaksahirav@gmail.com
- **Instagram**: [devdivewithdipak](https://www.instagram.com/devdivewithdipak)
- **YouTube**: [devDive with Dipak](https://www.youtube.com/@DevDivewithDipak)
- **LinkedIn**: [Dipak Ahirav](https://www.linkedin.com/in/dipak-ahirav-606bba128)
| dipakahirav |
1,878,698 | Building a Foundation for Your Data: Exploring AWS Elastic Block Storage (EBS) | Building a Foundation for Your Data: Exploring AWS Elastic Block Storage (EBS) In the... | 0 | 2024-06-06T03:07:17 | https://dev.to/virajlakshitha/building-a-foundation-for-your-data-exploring-aws-elastic-block-storage-ebs-5bb | # Building a Foundation for Your Data: Exploring AWS Elastic Block Storage (EBS)
In the ever-evolving landscape of cloud computing, reliable and scalable storage solutions are paramount. Amazon Web Services (AWS) offers a comprehensive suite of storage options, each tailored to address specific needs. Among these, Amazon Elastic Block Storage (EBS) stands as a cornerstone service, providing persistent block-level storage volumes that can be attached to Amazon Elastic Compute Cloud (EC2) instances.
### Introduction to AWS EBS
At its core, EBS functions as a virtual hard drive, offering the flexibility to increase storage capacity, adjust performance parameters, and even change the volume type on the fly. This makes it an ideal solution for a wide array of use cases, from powering mission-critical applications to serving as a resilient storage layer for databases.
Let's delve into the key characteristics that make EBS a compelling choice for your storage needs:
- **Persistent Block Storage:** Unlike instance store volumes that are ephemeral, EBS volumes persist independently of the EC2 instance's lifecycle. This ensures data durability and availability even if the instance terminates.
- **Variety of Volume Types:** EBS offers a selection of volume types, each optimized for specific performance characteristics. Whether you require high throughput for transactional workloads or cost-effective storage for less demanding applications, EBS has a volume type to suit your requirements. These include:
- **General Purpose SSD (gp2 & gp3):** Balanced performance for a wide array of workloads.
- **Provisioned IOPS SSD (io1 & io2):** Highest performance for mission-critical, latency-sensitive applications requiring sustained IOPS.
- **Throughput Optimized HDD (st1):** Cost-effective option for frequently accessed, throughput-intensive workloads.
- **Cold HDD (sc1):** Lowest cost option ideal for less frequently accessed data and archives.
- **Scalability and Elasticity:** EBS empowers you to scale your storage resources up or down seamlessly. You can increase volume size, adjust performance settings, or even change the volume type to adapt to evolving application demands.
- **High Availability and Durability:** Designed for high availability, EBS volumes are replicated within an Availability Zone (AZ), safeguarding your data against infrastructure failures. For even greater resilience, you can create snapshots of your EBS volumes, which are stored in Amazon S3 and can be used to create new volumes in the same or different regions.
### Use Cases of EBS
The versatility of EBS makes it a suitable storage solution for a wide spectrum of applications. Let's explore five prominent use cases where EBS shines:
1. **Web and Application Servers:** EBS provides the persistent storage required for web servers and application servers to store operating system files, application code, and user data. Its flexibility allows you to scale storage capacity in line with your application's growth, ensuring optimal performance even under heavy traffic loads.
2. **Relational Databases:** For relational databases such as MySQL, PostgreSQL, and Oracle, EBS's consistent performance and low latency make it a natural fit. By leveraging Provisioned IOPS SSD volumes, you can achieve the high IOPS and low latency required for demanding database workloads, ensuring fast query processing and transaction execution.
3. **NoSQL Databases:** EBS is also well-suited for NoSQL databases like Cassandra and MongoDB, which often demand high throughput and low latency for read-heavy workloads.
4. **Big Data and Analytics:** In big data and analytics scenarios, EBS can be used to store massive datasets processed by frameworks like Hadoop and Spark.
5. **Log Processing and Analysis:** Centralized log processing and analysis are crucial for security monitoring, application troubleshooting, and gaining operational insights. EBS can provide a scalable and durable storage solution for storing vast amounts of log data, allowing you to perform real-time analysis and identify potential issues effectively.
### Exploring Alternatives: EBS vs. Other Cloud Storage Options
While EBS stands as a powerful storage solution on AWS, it's essential to be aware of alternatives offered by other cloud providers and how they compare:
| Feature | AWS EBS | Azure Managed Disks | Google Persistent Disk |
|--------------------|-----------------------|-----------------------|-------------------------|
| Storage Type | Block | Block | Block |
| Volume Types | gp2, gp3, io1, io2, st1, sc1 | Standard HDD, Standard SSD, Premium SSD, Ultra Disk | Standard HDD, Balanced SSD, SSD |
| Max Volume Size | 16 TB | 32 TB | 64 TB |
| Snapshots | Yes | Yes | Yes |
| Encryption | Yes | Yes | Yes |
| High Availability | Within an AZ | Within an AZ | Within a Zone |
| Key Differentiator | Wide range of volume types optimized for performance and cost | Seamless integration with Azure VMs | Strong consistency and low latency |
### Conclusion
AWS Elastic Block Storage offers a robust, scalable, and highly available storage solution, seamlessly integrating with other AWS services to empower a vast range of applications. Its diverse volume types cater to varied performance and cost needs, making it a versatile choice for developers and businesses of all sizes. Understanding the nuances of EBS, its strengths, and its limitations is essential for architects and developers to make informed decisions when designing and deploying cloud-native applications.
---
## Architecting a High-Performance Data Analytics Pipeline with EBS
Now, let's shift gears and step into the shoes of a Solutions Architect. Imagine we're tasked with architecting a high-performance data analytics pipeline on AWS, processing large volumes of streaming data with low latency requirements. Here's how we can leverage EBS alongside other AWS services:
**The Challenge:** Our organization handles a continuous influx of data from various sources, including web logs, social media feeds, and IoT sensors. Our goal is to ingest, process, and analyze this data in real time to gain actionable insights.
**The Solution:** We'll design a robust and scalable data pipeline using a combination of AWS services, with EBS playing a key role in ensuring data persistence and high throughput.
**Architecture Overview:**
1. **Data Ingestion:** Amazon Kinesis Data Streams will capture and stream the high-volume data in real time.
2. **Data Processing:** We'll employ Amazon Kinesis Data Analytics, powered by Apache Flink, for real-time data processing. Flink's ability to handle high-velocity data streams and perform complex transformations will be crucial for this step.
3. **Storage Layer:** Here's where EBS comes into play. We'll utilize EBS volumes optimized for high throughput (io2 volumes are ideal in this case) to store intermediate processed data generated by Kinesis Data Analytics. This ensures that our data processing pipeline has access to high-performance, low-latency storage, preventing bottlenecks.
4. **Data Warehousing:** Processed data will be loaded into Amazon Redshift, a fast and scalable cloud data warehouse, for analytical querying and reporting. Redshift's columnar storage and massively parallel processing (MPP) architecture enable us to perform complex queries efficiently on large datasets.
5. **Data Visualization and Analysis:** Tools like Amazon QuickSight or Tableau can connect to Redshift, allowing us to visualize and analyze the processed data, gleaning meaningful insights.
**EBS Considerations:**
- **Volume Type:** Opt for io2 volumes to provide the necessary throughput for the data-intensive nature of our pipeline.
- **Volume Size and Provisioning:** Carefully estimate the required storage capacity and IOPS based on data ingestion rates and processing requirements.
- **Availability and Durability:** Implement appropriate EBS snapshot strategies to ensure data backup and disaster recovery.
**Benefits:**
- **Real-Time Insights:** This architecture enables us to process and analyze data in real time, empowering faster and more informed decision-making.
- **Scalability and Elasticity:** The use of managed services like Kinesis, Data Analytics, and Redshift, coupled with EBS's scalability, allows our pipeline to seamlessly handle fluctuations in data volume.
- **High Performance:** EBS's high throughput and low latency, along with the performance-optimized design of the other services, ensure that our pipeline operates with minimal lag, even under heavy load.
By combining the power of EBS with other purpose-built AWS services, we can construct a sophisticated data analytics pipeline capable of handling the demands of modern data-driven organizations. This example showcases how EBS acts not just as a storage solution but as an integral component within a broader, more complex architectural paradigm.
| virajlakshitha | |
1,878,697 | Want to easily gain traffic? Invest time in learning SEO early! | Hey there! If you want your website to effortlessly draw visitors, but haven't invested time in... | 0 | 2024-06-06T03:01:39 | https://dev.to/juddiy/want-to-easily-gain-traffic-invest-time-in-learning-seo-early-2m31 | seo, website, beginners, learning | Hey there!
If you want your website to effortlessly draw visitors, but haven't invested time in learning SEO, achieving that dream traffic may stay just a dream. Luckily, [SEO AI](https://seoai.run/) simplifies the process, guiding you through SEO strategies effortlessly.
#### 1. What is SEO?
SEO involves optimizing website content, structure, and improving its ranking on search engine results pages (SERPs) to increase traffic and attract more visitors. Simply put, SEO is about making your website easier for search engines to find, leading to more exposure.
#### 2. Why Invest Time in Learning SEO?
While SEO may sound complex, understanding and implementing it is highly rewarding. By optimizing your website, you can:
- Improve your site's ranking in search results, making it easier for users to find.
- Increase targeted traffic, boosting conversion rates and sales.
- Establish your website's authority and credibility, attracting more brand collaborations and opportunities.
#### 3. Why Choose SEO AI?
SEO AI is an intelligent tool designed to help you easily grasp and implement SEO strategies. Even if you're clueless about SEO, fret not—just follow the steps provided by SEO AI, and you'll be effectively optimizing your website.
#### 4. How to Use SEO AI?
- **Enter Website URL**: Input your website's URL into SEO AI.
- **SEO AI Check**: SEO AI will automatically scan your website and provide optimization suggestions regarding keywords, content, links, and more.
- **Modify and Complete**: Based on SEO AI's recommendations, make necessary modifications to your website content, structure, etc., to complete the optimization process.
#### Conclusion
By investing time in learning and implementing SEO, you can attract more traffic and exposure to your website. Choose SEO AI to simplify and streamline the entire process. Remember, successful SEO strategies require patience and continuous effort, but they are key to achieving website success.
Hope this post inspires you to start learning and practicing SEO. If you have any questions or experiences to share, feel free to leave a comment. | juddiy |
1,878,696 | Day 4: Control Structures in JavaScript | Introduction Welcome to Day 4 of your JavaScript journey! Yesterday, we covered operators... | 0 | 2024-06-06T02:57:42 | https://dev.to/dipakahirav/day-4-control-structures-in-javascript-fnh | javascript, beginners, html, css | #### Introduction
Welcome to Day 4 of your JavaScript journey! Yesterday, we covered operators and expressions. Today, we'll explore control structures, which are essential for controlling the flow of your programs. We'll dive into conditionals and loops, enabling you to make decisions and repeat actions in your code.
please subscribe to my [YouTube channel](https://www.youtube.com/@DevDivewithDipak?sub_confirmation=1
) to support my channel and get more web development tutorials.
#### Conditional Statements
Conditional statements allow you to execute different blocks of code based on certain conditions.
**1. `if` Statement**
The `if` statement executes a block of code if a specified condition is true.
**Example:**
```javascript
let age = 18;
if (age >= 18) {
console.log("You are an adult.");
}
// Output: You are an adult.
```
**2. `if...else` Statement**
The `if...else` statement executes one block of code if a condition is true, and another block if the condition is false.
**Example:**
```javascript
let age = 16;
if (age >= 18) {
console.log("You are an adult.");
} else {
console.log("You are a minor.");
}
// Output: You are a minor.
```
**3. `else if` Statement**
The `else if` statement allows you to test multiple conditions.
**Example:**
```javascript
let score = 85;
if (score >= 90) {
console.log("Grade: A");
} else if (score >= 80) {
console.log("Grade: B");
} else if (score >= 70) {
console.log("Grade: C");
} else {
console.log("Grade: F");
}
// Output: Grade: B
```
**4. `switch` Statement**
The `switch` statement evaluates an expression and executes code based on the matching case.
**Example:**
```javascript
let day = 3;
switch (day) {
case 1:
console.log("Monday");
break;
case 2:
console.log("Tuesday");
break;
case 3:
console.log("Wednesday");
break;
default:
console.log("Invalid day");
}
// Output: Wednesday
```
#### Loops
Loops allow you to execute a block of code repeatedly.
**1. `for` Loop**
The `for` loop repeats a block of code a specified number of times.
**Example:**
```javascript
for (let i = 0; i < 5; i++) {
console.log("Iteration:", i);
}
// Output:
// Iteration: 0
// Iteration: 1
// Iteration: 2
// Iteration: 3
// Iteration: 4
```
**2. `while` Loop**
The `while` loop executes a block of code as long as a specified condition is true.
**Example:**
```javascript
let i = 0;
while (i < 5) {
console.log("Iteration:", i);
i++;
}
// Output:
// Iteration: 0
// Iteration: 1
// Iteration: 2
// Iteration: 3
// Iteration: 4
```
**3. `do...while` Loop**
The `do...while` loop is similar to the `while` loop, but it executes the block of code at least once before checking the condition.
**Example:**
```javascript
let i = 0;
do {
console.log("Iteration:", i);
i++;
} while (i < 5);
// Output:
// Iteration: 0
// Iteration: 1
// Iteration: 2
// Iteration: 3
// Iteration: 4
```
#### Practical Examples
**Example 1: Check if a number is even or odd**
```javascript
let number = 4;
if (number % 2 === 0) {
console.log(number + " is even.");
} else {
console.log(number + " is odd.");
}
// Output: 4 is even.
```
**Example 2: Print all even numbers from 1 to 10 using a `for` loop**
```javascript
for (let i = 1; i <= 10; i++) {
if (i % 2 === 0) {
console.log(i + " is even.");
}
}
// Output:
// 2 is even.
// 4 is even.
// 6 is even.
// 8 is even.
// 10 is even.
```
**Example 3: Sum of numbers from 1 to 5 using a `while` loop**
```javascript
let i = 1;
let sum = 0;
while (i <= 5) {
sum += i;
i++;
}
console.log("Sum:", sum); // Output: Sum: 15
```
#### Practice Activities
**1. Practice Code:**
- Write conditional statements using `if`, `else if`, `else`, and `switch`.
- Write loops using `for`, `while`, and `do...while`.
**2. Mini Project:**
- Create a simple script that takes a number from the user and prints the multiplication table for that number.
**Example:**
```javascript
let number = parseInt(prompt("Enter a number:"));
for (let i = 1; i <= 10; i++) {
console.log(number + " * " + i + " = " + (number * i));
}
// If the user enters 3, the output will be:
// 3 * 1 = 3
// 3 * 2 = 6
// 3 * 3 = 9
// 3 * 4 = 12
// 3 * 5 = 15
// 3 * 6 = 18
// 3 * 7 = 21
// 3 * 8 = 24
// 3 * 9 = 27
// 3 * 10 = 30
```
#### Summary
Today, we explored control structures in JavaScript. We learned how to use conditional statements (`if`, `else if`, `else`, `switch`) to make decisions in our code and loops (`for`, `while`, `do...while`) to repeat actions. Mastering these concepts is crucial for creating dynamic and interactive programs.
Stay tuned for Day 5, where we'll dive into functions in JavaScript!
#### Resources
- [Control Flow](https://developer.mozilla.org/en-US/docs/Web/JavaScript/Guide/Control_flow_and_error_handling)
- [JavaScript Basics](https://developer.mozilla.org/en-US/docs/Learn/Getting_started_with_the_web/JavaScript_basics)
Happy coding! If you have any questions or need further clarification, feel free to leave a comment below. Let's continue learning and growing together!
*Follow me for more tutorials and tips on web development. Feel free to leave comments or questions below!*
#### Follow and Subscribe:
- **Website**: [Dipak Ahirav] (https://www.dipakahirav.com)
- **Email**: dipaksahirav@gmail.com
- **Instagram**: [devdivewithdipak](https://www.instagram.com/devdivewithdipak)
- **YouTube**: [devDive with Dipak](https://www.youtube.com/@DevDivewithDipak?sub_confirmation=1
)
- **LinkedIn**: [Dipak Ahirav](https://www.linkedin.com/in/dipak-ahirav-606bba128) | dipakahirav |
1,878,695 | Using a custom domain name in a Private REST API Gateway | When working on internal networks, particularly within a VPC, developers often encounter the need to... | 0 | 2024-06-06T02:54:39 | https://dev.to/aws-builders/using-a-custom-domain-name-in-a-private-rest-api-gateway-1c2h | aws, apigateway, route53, lambda | When working on internal networks, particularly within a VPC, developers often encounter the need to interact with a private API gateway. A common scenario is when a network resource, which must make non-internet HTTPS calls without involving the AWS API, requires access to a specific lambda function. While using the API gateway assigned hostname is an option, opting for a private DNS name can provide a more consistent approach across environments.
According to the [AWS Documentation:](https://docs.aws.amazon.com/apigateway/latest/developerguide/how-to-custom-domains.html) "Custom domain names are not supported for private APIs."
However, there is a simple hack to get this to work.
**TL;DR; Architecture**

**Full Solution**
1. On the VPC, create a ["execute-api" VPC endpoint for API Gateway](https://docs.aws.amazon.com/vpc/latest/privatelink/create-interface-endpoint.html)
2. On API Gateway, create a private REST API and all necessary/ resource methods. Create a resource policy [that only allow access through the VPC Endpoint ](https://docs.aws.amazon.com/apigateway/latest/developerguide/apigateway-resource-policies-examples.html#apigateway-resource-policies-source-vpc-example)
3. On the VPC Endpoints, explore the Subnets section of the VPC endpoint created in step 1 and grab the IPs
4. Create a TLS target group using the IPs from step 3.
5. Create a TLS internal NLB, using the target group from step 4.
6. Create a custom domain name in API Gateway (Regional type) but point it to the private API gateway.
7. On Route53, configure a private zone attached to the same VPC with a CNAME record that points to the NLB DNS address.
Once this is done, it should work. I have done this many times in different projects but keep forgetting about it, so I figured it was a good time to document it to be useful for someone else.
| mkreder |
1,878,694 | Unraveling the Potential of AI in Testing: A Comprehensive Guide for Gen AI | Introduction: Welcome, Gen AI, to the captivating world of software testing empowered by Artificial... | 0 | 2024-06-06T02:52:25 | https://dev.to/sureshayyanna/unraveling-the-potential-of-ai-in-testing-a-comprehensive-guide-for-gen-ai-3k3j | automation, ai, chatgpt, manualtesting | Introduction:
Welcome, Gen AI, to the captivating world of software testing empowered by Artificial Intelligence (AI). As technology advances, so does the complexity of testing methodologies. In this comprehensive guide, we'll delve deep into the utilization of AI in the testing industry, covering both manual and automation coding aspects. Moreover, we'll provide a step-by-step roadmap for you to master Gen AI in testing and become a proficient tester in the digital age.
Understanding AI in Testing:
Automated Test Generation: AI algorithms analyze software requirements to automatically generate test cases, minimizing manual effort in test planning.
Test Prioritization and Optimization: AI intelligently prioritizes test cases based on failure likelihood, historical data, and code changes, ensuring efficient testing.
Defect Prediction and Analysis: Machine learning models predict potential defects by analyzing code changes, commit histories, and bug reports, facilitating proactive bug fixing.
Natural Language Processing (NLP) for Testing: NLP techniques aid in analyzing and understanding natural language test cases, requirements, and user stories.
Visual Testing: AI-driven visual testing tools detect UI changes, layout shifts, and rendering issues across different platforms and devices, enhancing test coverage.
Steps to Learn Gen AI in Testing:
Master the Fundamentals: Start by grasping the basics of software testing, including testing methodologies, levels, and types.
Acquire Programming Skills: Gain proficiency in programming languages like Python, Java, or JavaScript, focusing on data structures, algorithms, and object-oriented programming.
Explore AI Concepts: Dive into machine learning algorithms, deep learning frameworks, and natural language processing techniques relevant to testing.
Hands-on Practice: Apply AI techniques in testing by working on real-world projects, experimenting with open-source tools, and contributing to AI-driven testing frameworks.
Stay Updated: Keep abreast of AI and testing trends through online courses, workshops, conferences, and community forums.
Collaborate and Share: Engage with peers to exchange knowledge, collaborate on projects, and share insights and experiences.
Continuous Learning: Embrace a mindset of continuous improvement, as AI technology and testing practices evolve rapidly.
AI in Manual Testing:
Test Case Design Assistance: AI tools assist testers in designing effective test cases by analyzing requirements and suggesting relevant scenarios.
Regression Testing Optimization: AI identifies areas of the application affected by code changes, streamlining regression testing efforts.
Test Execution Guidance: AI provides guidance to manual testers by suggesting test execution sequences based on risk analysis and past results.
Bug Triage and Prioritization: AI algorithms categorize and prioritize reported bugs, helping teams focus on critical issues first.
Exploratory Testing Support: AI-powered tools aid testers in exploratory testing by suggesting areas to explore and providing real-time feedback.
AI in Automation Testing:
Test Script Generation: AI generates automation test scripts based on natural language test cases or recorded user interactions.
Self-healing Tests: AI detects and resolves test script failures automatically, reducing maintenance effort in automation suites.
Dynamic Test Data Generation: AI generates dynamic test data to ensure comprehensive test coverage and minimize test data management overhead.
Adaptive Test Automation: AI adapts test automation based on application changes, ensuring test scripts remain relevant and effective.
Performance Testing Optimization: AI analyzes system performance metrics to optimize performance test scenarios and identify bottlenecks.
Conclusion:
As Gen AI, you have the potential to revolutionize software testing by harnessing the capabilities of AI. By understanding AI applications in testing, mastering relevant skills, and staying updated with industry trends, you can become a proficient tester equipped to tackle the challenges of the digital era. So, embrace the journey, explore the possibilities, and unlock the full potential of Gen AI in testing! | sureshayyanna |
1,878,693 | Special-shaped screens become a new trend in LED display screens | LED display screens are in a stage of rapid development and rapid rise, and today's LED display... | 0 | 2024-06-06T02:50:30 | https://dev.to/sostrondylan/special-shaped-screens-become-a-new-trend-in-led-display-screens-511b | led, display, screens | [LED display screens](https://www.sostron.com/product?category=2) are in a stage of rapid development and rapid rise, and today's LED display screen market is showing tremendous changes. Not only are there innovations in traditional functions such as information display, but the requirements for appearance are also constantly improving to better adapt to the overall structure and use requirements of the environment. As a result, LED special-shaped screens came into being and became a new trend in the development of LED display screens.

Definition and characteristics of LED special-shaped screens
LED special-shaped screens are transformed into special-shaped screens based on traditional LED screens, so that their characteristics can better adapt to the overall structure and environmental requirements of buildings. Its size and dimensions can be customized according to specific requirements, presenting a unique visual effect and beauty. [What should be considered when customizing LED digital screens? ](https://www.sostron.com/service/faq/4881)

Compared with conventional LED screens, LED special-shaped screens pay more attention to structural breakthroughs. At present, LED special-shaped screens mainly have a variety of structural forms such as fan-shaped, arc-shaped, circular, cylindrical and triangular. Due to their different appearances and structures, manufacturers need to have a higher level of technology to ensure the integrity and aesthetics of the screen after splicing. If the technology is not up to standard, the spliced LED screen may affect the viewing effect due to problems such as too large gaps and discontinuous splicing surfaces, destroying the beauty of the overall design. [Provide you with a comprehensive guide to curved LED displays. ](https://www.sostron.com/service/faq/6883)

Market demand and application scenarios
At present, China's LED special-shaped display market is mainly for users with special needs, and is widely used in performing arts venues, outdoor media, exhibition halls and squares. Although the demand for special-shaped screens is smaller than other LED displays, its market prospects are very impressive. LED special-shaped displays have attracted the favor of many high-end users with their unique appearance design and excellent visual effects. [Here are six common LED special-shaped screens. ](https://www.sostron.com/news/2936)

Future development trends
LED special-shaped displays will become an important market segment in the application field of LED displays, indicating huge development potential. It is predicted that the application market growth rate of LED spherical screens will reach 200%, and the global market share is expected to be close to US$1 billion in the future. With the continuous advancement of technology, simulated LED modeling display will be widely used in various places, such as urban light sculpture, environmental art, architectural decoration and interior decoration, etc., and curved LED display screen will become the future development trend. [Here are the technology, cases and market size of 3D billboards. ](https://www.sostron.com/news/4472)
Technological innovation and market promotion
Against the background of the rapid development of LED display screens, the market share of LED special-shaped screens is also increasing rapidly, and it shows its unique charm in various occasions. LED special-shaped screens bring the audience the ultimate visual enjoyment with their stunning appearance design and excellent display effect. In this process, those companies that have been deeply involved in the field of LED creativity have made great contributions. In the case of fierce price competition of conventional display screens, these companies can persist in the chaotic market, concentrate on research and development, and continue to accumulate and innovate in technology, which is not easy.

It is precisely because of the persistence and efforts of these companies that the LED display industry has flourished and brought more possibilities to the market. LED special-shaped screens not only represent technological breakthroughs, but also a direct reflection of changes in market demand. With the wide application of LED special-shaped screens in various fields, its market prospects will surely be broader, driving the entire LED display industry forward.
Conclusion
In short, as a new trend in the development of LED display screens, LED special-shaped display screens are rapidly rising with their unique appearance design and excellent display effects. With the continuous advancement of technology and the increase in market demand, LED special-shaped screens will surely occupy an important position in the future display screen market. The continuous innovation and efforts of enterprises in this field will push the LED display industry to new heights and bring more surprises and possibilities to users.
Thank you for watching. I hope we can solve your problems. Sostron is a professional [LED display manufacturer](https://sostron.com/about-us/). We provide all kinds of displays, display leasing and display solutions around the world. If you want to know: [The influence of lamp beads on the performance of LED display screens.](https://dev.to/sostrondylan/the-influence-of-lamp-beads-on-the-performance-of-led-display-screens-2g9l) Please click read.
Follow me! Take you to know more about led display knowledge.
Contact us on WhatsApp:https://api.whatsapp.com/send/?phone=8613570218702&text&type=phone_number&app_absent=0 | sostrondylan |
1,878,692 | Robot Framework | Automation is a critical aspect of modern software development, enabling teams to streamline... | 0 | 2024-06-06T02:46:23 | https://dev.to/sureshayyanna/robot-framework-3ndn | webdev, programming, robot | Automation is a critical aspect of modern software development, enabling teams to streamline processes and ensure high-quality software. When it comes to automating desktop applications, Robot Framework shines as a powerful and user-friendly automation tool.
In this comprehensive guide, we will walk you through the entire process of automating desktop applications using Robot Framework, covering everything from setup to implementation and best practices.
Step 1: Environment Setup
To get started, ensure you have the necessary tools:
Install Python: Robot Framework relies on Python, so make sure you have it installed on your system.
Install Robot Framework: Use pip, the Python package manager, to install Robot Framework with the following command:
Install Application-Specific Libraries: Depending on your target desktop application’s platform (e.g., Windows, Mac, Linux), install the corresponding application-specific library, such as AutoItLibrary for Windows applications or rdesktop for Linux.
Step 2: Identify the Target Desktop Application
Select the desktop application you want to automate. Gain a comprehensive understanding of its functionalities, GUI elements, and expected behavior before proceeding with automation.
Step 3: Interacting with Desktop Applications
1. Opening and Closing the Application: Utilize the application-specific library to create keywords for opening and closing the desktop application.
2. Navigating the GUI Elements: Identify and interact with GUI elements (buttons, text fields, dropdowns) using keywords provided by the library.
Step 4: Creating Test Cases
1. Designing Test Cases: Plan your test cases thoughtfully, considering various application functionalities and user scenarios. Use descriptive names to enhance readability.
Example Test Case:
Step 5: Data-Driven Testing
1. Data Sources: Implement data-driven testing by utilizing external data sources, such as Excel or CSV files, to test multiple data sets without modifying test case logic.
2 . Parameterization: Define variables within test cases to pass data from the data source to the keywords, enabling reusability of test cases.
Step 6: Validating Application Behavior
1. Capturing Screenshots: Implement keywords to capture screenshots during test execution for effective debugging and issue reporting.
2. Data Verification: Use assertions to validate that the application’s data matches the expected results.
Step 7: Error Handling and Synchronization
1. Error Handling: Implement robust error handling using try-except blocks to gracefully manage exceptions during test execution.
2. Synchronization: Address synchronization issues by utilizing built-in keywords to wait for specific GUI elements to be ready before interacting with them.
Step 8: Reporting and Logging
1. Detailed Reports: Configure Robot Framework to generate detailed HTML test reports, providing a clear view of test execution results.
2. Logging: Implement logging to record test execution details, including warnings and errors, for in-depth analysis.
Step 9: Best Practices for Desktop Application Automation
1. Page Object Model (POM): Follow the POM design pattern to separate test cases from the application’s UI elements, simplifying maintenance.
Example POM:
2. Test Data Management: Maintain test data separately to ensure data integrity and reusability across multiple test cases.
Example Test Data:
Step 10: Integrating with CI/CD Tools
1. Jenkins Integration: Configure Robot Framework to work with Jenkins, enabling automated test execution as part of your CI/CD pipeline.
Conclusion
Automating desktop applications using Robot Framework empowers software teams to achieve efficient and reliable test automation. This guide has covered the entire process, from setting up the environment to implementing test cases and best practices. Embrace the power of Robot Framework and elevate your desktop application automation to new heights!
As the world of software testing evolves rapidly, these automation testing services have proven their mettle in enhancing testing efficiency, ensuring robustness, and delivering high-quality software products. If you’re a QA enthusiast or a software developer looking to optimize your testing process, Get in touch with our QA Head! | sureshayyanna |
Subsets and Splits
No community queries yet
The top public SQL queries from the community will appear here once available.